IPASIService2019GetStudentRecordDocumentProblemReportAuditEvents Method Provincial Approach to Student Information API
Retrieve the audit history outlining all the changes made to a particular Student Record Document Problem Report.

Namespace: PASI.ServiceContract
Assembly: PASI.ServiceContract (in PASI.ServiceContract.dll) Version: 9.25.26.0 (9.25.26.0)
Syntax

StudentRecordDocumentProblemReportAuditResponse GetStudentRecordDocumentProblemReportAuditEvents(
	StudentRecordDocumentProblemReportAuditRequest request
)

Parameters

request
Type: PASI.DataContract.V2018StudentRecordDocumentProblemReportAuditRequest
Contains a Problem Report Reference ID (GUID) indicating the audit history of which record to be returned.

Return Value

Type: StudentRecordDocumentProblemReportAuditResponse
The response contains a list of Student Record Document Problem Report audit data for the specified Ref ID. The audit information includes organization, user and date the record was modified.

Service Validations

The following codes can be returned from the service operation. This list also shows core alerts that could be generated as a result calling this service. These codes are in addition to the standard set of codes that can be returned defined as in the Approach to Error Reporting. Click the link for the details.

65105
Remarks

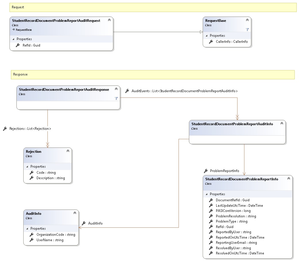
Request and Response Class Diagram



Request Fields

Full Property NameTypeRequiredOther Attributes
CallerInfoCallerInfoYes
CallerInfo.ClientMessageIDStringYesValue must be no more than 50 characters Value must not have control characters, leading, trailing or multiple embedded spaces. Content must not match regular expression: ^\s|\s{2,}|\s$|[\x00-\x19]|[\x7F-\x9F]|[^\x00-\xFF]
CallerInfo.SentUtcTimeDateTimeYes
CallerInfo.SoftwareSoftwareYes
CallerInfo.Software.BuildNumberStringYesValue must be no more than 30 characters Value must not have control characters, leading, trailing or multiple embedded spaces. Content must not match regular expression: ^\s|\s{2,}|\s$|[\x00-\x19]|[\x7F-\x9F]|[^\x00-\xFF]
CallerInfo.Software.ManufacturerStringYesValue must be no more than 100 characters Value must not have control characters, leading, trailing or multiple embedded spaces. Content must not match regular expression: ^\s|\s{2,}|\s$|[\x00-\x19]|[\x7F-\x9F]|[^\x00-\xFF]
CallerInfo.Software.ProductStringYesValue must be no more than 100 characters Value must not have control characters, leading, trailing or multiple embedded spaces. Content must not match regular expression: ^\s|\s{2,}|\s$|[\x00-\x19]|[\x7F-\x9F]|[^\x00-\xFF]
CallerInfo.Software.VersionStringYesValue must be no more than 30 characters Value must not have control characters, leading, trailing or multiple embedded spaces. Content must not match regular expression: ^\s|\s{2,}|\s$|[\x00-\x19]|[\x7F-\x9F]|[^\x00-\xFF]
CallerInfo.UserUserYes
CallerInfo.User.IPAddressStringYesValue must be no more than 50 characters Value must not have control characters, leading, trailing or multiple embedded spaces. Content must not match regular expression: ^\s|\s{2,}|\s$|[\x00-\x19]|[\x7F-\x9F]|[^\x00-\xFF]
CallerInfo.User.LocalIDStringYesValue must be no more than 50 characters Value must not have control characters, leading, trailing or multiple embedded spaces. Content must not match regular expression: ^\s|\s{2,}|\s$|[\x00-\x19]|[\x7F-\x9F]|[^\x00-\xFF]
CallerInfo.User.NameStringYesValue must be no more than 100 characters Value must not have control characters, leading, trailing or multiple embedded spaces. Content must not match regular expression: ^\s|\s{2,}|\s$|[\x00-\x19]|[\x7F-\x9F]|[^\x00-\xFF]
CallerInfo.User.OrganizationCodeStringYesValue must be no more than 6 characters
RefIdGuidYes


Response Fields

Full Property NameTypeRequiredOther Attributes
StudentRecordDocumentProblemReportAuditResponse.AuditEventsList<StudentRecordDocumentProblemReportAuditInfo>Yes
StudentRecordDocumentProblemReportAuditResponse.AuditEvents.AuditInfoAuditInfoYes
StudentRecordDocumentProblemReportAuditResponse.AuditEvents.AuditInfo.OrganizationCodeStringNo
StudentRecordDocumentProblemReportAuditResponse.AuditEvents.AuditInfo.UserNameStringNo
StudentRecordDocumentProblemReportAuditResponse.AuditEvents.ProblemReportInfoStudentRecordDocumentProblemReportInfoYes
StudentRecordDocumentProblemReportAuditResponse.AuditEvents.ProblemReportInfo.DocumentRefIdGuidYes
StudentRecordDocumentProblemReportAuditResponse.AuditEvents.ProblemReportInfo.LastUpdateUtcTimeDateTimeYes
StudentRecordDocumentProblemReportAuditResponse.AuditEvents.ProblemReportInfo.PASICoreVersionInt64Yes
StudentRecordDocumentProblemReportAuditResponse.AuditEvents.ProblemReportInfo.ProblemResolutionStringNoValue must be an appropriate StudentDocumentResolution code value
StudentRecordDocumentProblemReportAuditResponse.AuditEvents.ProblemReportInfo.ProblemTypeStringYesValue must be an appropriate StudentDocumentProblemType code value
StudentRecordDocumentProblemReportAuditResponse.AuditEvents.ProblemReportInfo.RefIdGuidYes
StudentRecordDocumentProblemReportAuditResponse.AuditEvents.ProblemReportInfo.ReportedByUserStringYes
StudentRecordDocumentProblemReportAuditResponse.AuditEvents.ProblemReportInfo.ReportedOnUtcTimeDateTimeYes
StudentRecordDocumentProblemReportAuditResponse.AuditEvents.ProblemReportInfo.ReportingUserEmailStringNo
StudentRecordDocumentProblemReportAuditResponse.AuditEvents.ProblemReportInfo.ResolvedByUserStringNo
StudentRecordDocumentProblemReportAuditResponse.AuditEvents.ProblemReportInfo.ResolvedOnUtcTimeDateTimeNo
StudentRecordDocumentProblemReportAuditResponse.RejectionsList<Rejection>No
StudentRecordDocumentProblemReportAuditResponse.Rejections.CodeStringYes
StudentRecordDocumentProblemReportAuditResponse.Rejections.DescriptionStringYes
See Also

Reference