IPASIService2021GetPathways Method Provincial Approach to Student Information API
This service is used to retrieve a list of all pathway information.

Namespace: PASI.ServiceContract
Assembly: PASI.ServiceContract (in PASI.ServiceContract.dll) Version: 9.25.26.0 (9.25.26.0)
Syntax

PathwaysResponse GetPathways(
	PathwaysRequest request
)

Parameters

request
Type: PASI.DataContract.V201507PathwaysRequest
The request contains no parameters

Return Value

Type: PathwaysResponse
Returns a list of all pathways, associated credentialed pathway information, pathway requirement sets, pathway requirements and pathway course mappings for pathways that are not deleted.

Service Validations

The following codes can be returned from the service operation. This list also shows core alerts that could be generated as a result calling this service. These codes are in addition to the standard set of codes that can be returned defined as in the Approach to Error Reporting. Click the link for the details.

No additional errors for this service.
Remarks

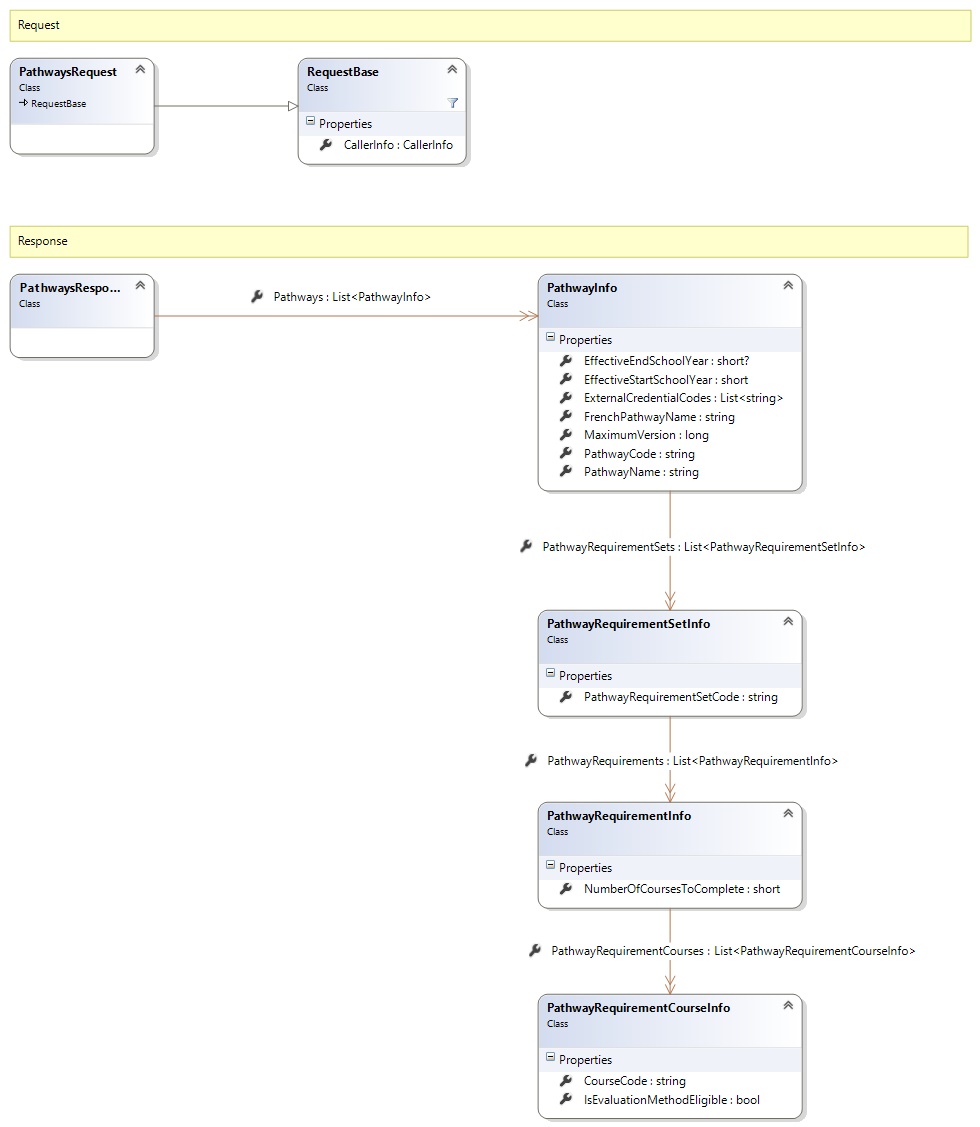
Request and Response Class Diagram



Request Fields

Full Property NameTypeRequiredOther Attributes
CallerInfoCallerInfoYes
CallerInfo.ClientMessageIDStringYesValue must be no more than 50 characters Value must not have control characters, leading, trailing or multiple embedded spaces. Content must not match regular expression: ^\s|\s{2,}|\s$|[\x00-\x19]|[\x7F-\x9F]|[^\x00-\xFF]
CallerInfo.SentUtcTimeDateTimeYes
CallerInfo.SoftwareSoftwareYes
CallerInfo.Software.BuildNumberStringYesValue must be no more than 30 characters Value must not have control characters, leading, trailing or multiple embedded spaces. Content must not match regular expression: ^\s|\s{2,}|\s$|[\x00-\x19]|[\x7F-\x9F]|[^\x00-\xFF]
CallerInfo.Software.ManufacturerStringYesValue must be no more than 100 characters Value must not have control characters, leading, trailing or multiple embedded spaces. Content must not match regular expression: ^\s|\s{2,}|\s$|[\x00-\x19]|[\x7F-\x9F]|[^\x00-\xFF]
CallerInfo.Software.ProductStringYesValue must be no more than 100 characters Value must not have control characters, leading, trailing or multiple embedded spaces. Content must not match regular expression: ^\s|\s{2,}|\s$|[\x00-\x19]|[\x7F-\x9F]|[^\x00-\xFF]
CallerInfo.Software.VersionStringYesValue must be no more than 30 characters Value must not have control characters, leading, trailing or multiple embedded spaces. Content must not match regular expression: ^\s|\s{2,}|\s$|[\x00-\x19]|[\x7F-\x9F]|[^\x00-\xFF]
CallerInfo.UserUserYes
CallerInfo.User.IPAddressStringYesValue must be no more than 50 characters Value must not have control characters, leading, trailing or multiple embedded spaces. Content must not match regular expression: ^\s|\s{2,}|\s$|[\x00-\x19]|[\x7F-\x9F]|[^\x00-\xFF]
CallerInfo.User.LocalIDStringYesValue must be no more than 50 characters Value must not have control characters, leading, trailing or multiple embedded spaces. Content must not match regular expression: ^\s|\s{2,}|\s$|[\x00-\x19]|[\x7F-\x9F]|[^\x00-\xFF]
CallerInfo.User.NameStringYesValue must be no more than 100 characters Value must not have control characters, leading, trailing or multiple embedded spaces. Content must not match regular expression: ^\s|\s{2,}|\s$|[\x00-\x19]|[\x7F-\x9F]|[^\x00-\xFF]
CallerInfo.User.OrganizationCodeStringYesValue must be no more than 6 characters


Response Fields

Full Property NameTypeRequiredOther Attributes
PathwaysResponse.PathwaysList<PathwayInfo>No
PathwaysResponse.Pathways.EffectiveEndSchoolYearNullable`1No
PathwaysResponse.Pathways.EffectiveStartSchoolYearInt16Yes
PathwaysResponse.Pathways.ExternalCredentialCodesList<String>No
PathwaysResponse.Pathways.FrenchPathwayNameStringYes
PathwaysResponse.Pathways.MaximumVersionInt64Yes
PathwaysResponse.Pathways.PathwayCodeStringYes
PathwaysResponse.Pathways.PathwayNameStringYes
PathwaysResponse.Pathways.PathwayRequirementSetsList<PathwayRequirementSetInfo>Yes
PathwaysResponse.Pathways.PathwayRequirementSets.PathwayRequirementsList<PathwayRequirementInfo>Yes
PathwaysResponse.Pathways.PathwayRequirementSets.PathwayRequirements.NumberOfCoursesToCompleteInt16Yes
PathwaysResponse.Pathways.PathwayRequirementSets.PathwayRequirements.PathwayRequirementCoursesList<PathwayRequirementCourseInfo>Yes
PathwaysResponse.Pathways.PathwayRequirementSets.PathwayRequirements.PathwayRequirementCourses.CourseCodeStringYes
PathwaysResponse.Pathways.PathwayRequirementSets.PathwayRequirements.PathwayRequirementCourses.IsEvaluationMethodEligibleBooleanYes
PathwaysResponse.Pathways.PathwayRequirementSets.PathwayRequirementSetCodeStringYes
See Also

Reference