Namespace: PASI.ServiceContract
Assembly: PASI.ServiceContract (in PASI.ServiceContract.dll) Version: 9.25.26.0 (9.25.26.0)
SubmitResponse SubmitClassroomAccommodationStatusAcknowledgement( SubmitStatusAcknowledgementRequest request )
Parameters
- request
- Type: PASI.DataContract.V201204SubmitStatusAcknowledgementRequest
The SubmitStatusAcknowledgementRequest specifying the classroom accommodation ReferenceId, AlertCode, Status, and Arguments to use for the acknowledgement update.
Return Value
Type: SubmitResponseA SubmitResponse with the new PASICoreVersion value after a successful update, or with Rejections after an unsuccessful update.
Service Validations
The following codes can be returned from the service operation. This list also shows core alerts that could be generated as a result calling this service. These codes are in addition to the standard set of codes that can be returned defined as in the Approach to Error Reporting. Click the link for the details.
10149, 12000, 12001, 12002, 12003, 12004, 12005PASI identifies a specific core alert by using a classroom accommodation reference ID, alert code, and argument key/value pairs. An acknowledgement must match a core alert using the same values for the a classroom accommodation reference ID, alert code, and argument key/value pairs. If a corresponding core alert does not exist, PASI will reject the acknowledgement submission.
For matching purposes, the core alert and related acknowledgement must have the same values for the a classroom accommodation reference ID and the alert code. Also, for the argument key/value pairs, the core alert and related acknowledgement must have the same set of keys and the corresponding values must match exactly, except for values containing a comma delimited set of integers, where the order of integers does not matter.
Advice core alerts can have an acknowledgement status of "Unacknowledged", "InProgress", or "Acknowledged". Warning core alerts can have an acknowledgement status of "Unacknowledged", "InProgress", or "Overridden".
An acknowledgement with a status of "Acknowledged" or "Overridden" will persist even after a resubmission of the related a classroom accommodation results in the removal of the acknowledged core alert. However, an acknowledgement with a status of "InProgress" will not persist if the associated core alert disappears.
If the service encounters any errors during the submission process, it returns a list of rejections and does not save the acknowledgement.
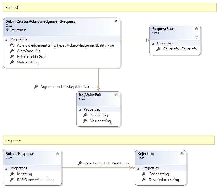
Request and Response Class Diagram

Request Fields
| Full Property Name | Type | Required | Other Attributes |
|---|---|---|---|
| AlertCode | Int32 | Yes | |
| Arguments | List<KeyValuePair> | No | |
| Arguments.Key | String | Yes | |
| Arguments.Value | String | Yes | PASI.Validation.Schema.IsNotRequired |
| CallerInfo | CallerInfo | Yes | |
| CallerInfo.ClientMessageID | String | Yes | Value must be no more than 50 characters Value must not have control characters, leading, trailing or multiple embedded spaces. Content must not match regular expression: ^\s|\s{2,}|\s$|[\x00-\x19]|[\x7F-\x9F]|[^\x00-\xFF] |
| CallerInfo.SentUtcTime | DateTime | Yes | |
| CallerInfo.Software | Software | Yes | |
| CallerInfo.Software.BuildNumber | String | Yes | Value must be no more than 30 characters Value must not have control characters, leading, trailing or multiple embedded spaces. Content must not match regular expression: ^\s|\s{2,}|\s$|[\x00-\x19]|[\x7F-\x9F]|[^\x00-\xFF] |
| CallerInfo.Software.Manufacturer | String | Yes | Value must be no more than 100 characters Value must not have control characters, leading, trailing or multiple embedded spaces. Content must not match regular expression: ^\s|\s{2,}|\s$|[\x00-\x19]|[\x7F-\x9F]|[^\x00-\xFF] |
| CallerInfo.Software.Product | String | Yes | Value must be no more than 100 characters Value must not have control characters, leading, trailing or multiple embedded spaces. Content must not match regular expression: ^\s|\s{2,}|\s$|[\x00-\x19]|[\x7F-\x9F]|[^\x00-\xFF] |
| CallerInfo.Software.Version | String | Yes | Value must be no more than 30 characters Value must not have control characters, leading, trailing or multiple embedded spaces. Content must not match regular expression: ^\s|\s{2,}|\s$|[\x00-\x19]|[\x7F-\x9F]|[^\x00-\xFF] |
| CallerInfo.User | User | Yes | |
| CallerInfo.User.IPAddress | String | Yes | Value must be no more than 50 characters Value must not have control characters, leading, trailing or multiple embedded spaces. Content must not match regular expression: ^\s|\s{2,}|\s$|[\x00-\x19]|[\x7F-\x9F]|[^\x00-\xFF] |
| CallerInfo.User.LocalID | String | Yes | Value must be no more than 50 characters Value must not have control characters, leading, trailing or multiple embedded spaces. Content must not match regular expression: ^\s|\s{2,}|\s$|[\x00-\x19]|[\x7F-\x9F]|[^\x00-\xFF] |
| CallerInfo.User.Name | String | Yes | Value must be no more than 100 characters Value must not have control characters, leading, trailing or multiple embedded spaces. Content must not match regular expression: ^\s|\s{2,}|\s$|[\x00-\x19]|[\x7F-\x9F]|[^\x00-\xFF] |
| CallerInfo.User.OrganizationCode | String | Yes | Value must be no more than 6 characters |
| ReferenceId | Guid | Yes | |
| Status | String | Yes | Value must be an appropriate AcknowledgementStatus code value |
Response Fields
| Full Property Name | Type | Required | Other Attributes |
|---|---|---|---|
| SubmitResponse.Id | String | No | |
| SubmitResponse.PASICoreVersion | Int64 | No | |
| SubmitResponse.Rejections | List<Rejection> | No | |
| SubmitResponse.Rejections.Code | String | Yes | |
| SubmitResponse.Rejections.Description | String | Yes |