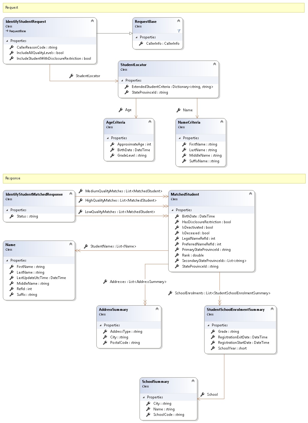
The Identify Student Service enables PASI Clients representing School Authorities and/or Schools to lookup a
student's State Province Id (Alberta Student Number) along with some basic student information when the
student's Given Name and Birth Date are provided
PASI.ServiceContract (in PASI.ServiceContract.dll) Version: 9.25.26.0 (9.25.26.0)
Contains limited information about the students found during the search. This information includes:
legal name(s), aliases, partial address(es), birth date, gender and some enrolment information.
The following codes can be returned from the service operation. This list also shows core alerts that could be generated as a result calling this service. These codes are in addition to the standard set of codes that can be returned defined as in the Approach to Error Reporting. Click the link for the details.
No additional errors for this service.
The Identify Student service uses a PASI search algorithm which performs searches on several types
of matches such as exact match, phonetic match, partial name match and alternate name match. Further details
on the search operation can be found
| Full Property Name | Type | Required | Other Attributes |
|---|
| CallerInfo | CallerInfo | Yes | |
| CallerInfo.ClientMessageID | String | Yes | Value must be no more than 50 characters Value must not have control characters, leading, trailing or multiple embedded spaces. Content must not match regular expression: ^\s|\s{2,}|\s$|[\x00-\x19]|[\x7F-\x9F]|[^\x00-\xFF] |
| CallerInfo.SentUtcTime | DateTime | Yes | |
| CallerInfo.Software | Software | Yes | |
| CallerInfo.Software.BuildNumber | String | Yes | Value must be no more than 30 characters Value must not have control characters, leading, trailing or multiple embedded spaces. Content must not match regular expression: ^\s|\s{2,}|\s$|[\x00-\x19]|[\x7F-\x9F]|[^\x00-\xFF] |
| CallerInfo.Software.Manufacturer | String | Yes | Value must be no more than 100 characters Value must not have control characters, leading, trailing or multiple embedded spaces. Content must not match regular expression: ^\s|\s{2,}|\s$|[\x00-\x19]|[\x7F-\x9F]|[^\x00-\xFF] |
| CallerInfo.Software.Product | String | Yes | Value must be no more than 100 characters Value must not have control characters, leading, trailing or multiple embedded spaces. Content must not match regular expression: ^\s|\s{2,}|\s$|[\x00-\x19]|[\x7F-\x9F]|[^\x00-\xFF] |
| CallerInfo.Software.Version | String | Yes | Value must be no more than 30 characters Value must not have control characters, leading, trailing or multiple embedded spaces. Content must not match regular expression: ^\s|\s{2,}|\s$|[\x00-\x19]|[\x7F-\x9F]|[^\x00-\xFF] |
| CallerInfo.User | User | Yes | |
| CallerInfo.User.IPAddress | String | Yes | Value must be no more than 50 characters Value must not have control characters, leading, trailing or multiple embedded spaces. Content must not match regular expression: ^\s|\s{2,}|\s$|[\x00-\x19]|[\x7F-\x9F]|[^\x00-\xFF] |
| CallerInfo.User.LocalID | String | Yes | Value must be no more than 50 characters Value must not have control characters, leading, trailing or multiple embedded spaces. Content must not match regular expression: ^\s|\s{2,}|\s$|[\x00-\x19]|[\x7F-\x9F]|[^\x00-\xFF] |
| CallerInfo.User.Name | String | Yes | Value must be no more than 100 characters Value must not have control characters, leading, trailing or multiple embedded spaces. Content must not match regular expression: ^\s|\s{2,}|\s$|[\x00-\x19]|[\x7F-\x9F]|[^\x00-\xFF] |
| CallerInfo.User.OrganizationCode | String | Yes | Value must be no more than 6 characters |
| CallerReasonCode | String | Yes | Value must be 'StudentEnrolment' |
| IncludeAllQualityLevels | Boolean | No | |
| IncludeStudentWithDisclosureRestriction | Boolean | No | |
| StudentLocator | StudentLocator | Yes | |
| StudentLocator.Age | AgeCriteria | Yes | Exactly one property value must be provided |
| StudentLocator.Age.ApproximateAge | Int32 | No | |
| StudentLocator.Age.BirthDate | DateTime | No | |
| StudentLocator.Age.GradeLevel | String | No | Value must be an appropriate GradeCode code value |
| StudentLocator.ExtendedStudentCriteria | Dictionary`2 | No | |
| StudentLocator.Name | NameCriteria | Yes | |
| StudentLocator.Name.FirstName | String | Yes | |
| StudentLocator.Name.LastName | String | Yes | |
| StudentLocator.Name.MiddleName | String | No | |
| StudentLocator.Name.SuffixName | String | No | |
| StudentLocator.StateProvinceId | String | No | Value must be in the form of a number between '000000001' and '999999999' |
| Full Property Name | Type | Required | Other Attributes |
|---|
| IdentifyStudentMatchedResponse.HighQualityMatches | List<MatchedStudent> | No | |
| IdentifyStudentMatchedResponse.HighQualityMatches.Addresses | List<AddressSummary> | No | |
| IdentifyStudentMatchedResponse.HighQualityMatches.Addresses.AddressType | String | Yes | Value must be an appropriate AddressType code value |
| IdentifyStudentMatchedResponse.HighQualityMatches.Addresses.City | String | Yes | |
| IdentifyStudentMatchedResponse.HighQualityMatches.Addresses.PostalCode | String | No | |
| IdentifyStudentMatchedResponse.HighQualityMatches.BirthDate | DateTime | Yes | |
| IdentifyStudentMatchedResponse.HighQualityMatches.HasDisclosureRestriction | Boolean | Yes | |
| IdentifyStudentMatchedResponse.HighQualityMatches.IsDeactivated | Boolean | Yes | |
| IdentifyStudentMatchedResponse.HighQualityMatches.IsDeceased | Boolean | Yes | |
| IdentifyStudentMatchedResponse.HighQualityMatches.LegalNameRefId | Int32 | Yes | |
| IdentifyStudentMatchedResponse.HighQualityMatches.PreferredNameRefId | Int32 | Yes | |
| IdentifyStudentMatchedResponse.HighQualityMatches.PrimaryStateProvinceId | String | No | |
| IdentifyStudentMatchedResponse.HighQualityMatches.Rank | Double | Yes | |
| IdentifyStudentMatchedResponse.HighQualityMatches.SchoolEnrolments | List<StudentSchoolEnrolmentSummary> | No | |
| IdentifyStudentMatchedResponse.HighQualityMatches.SchoolEnrolments.Grade | String | Yes | |
| IdentifyStudentMatchedResponse.HighQualityMatches.SchoolEnrolments.RegistrationExitDate | DateTime | Yes | |
| IdentifyStudentMatchedResponse.HighQualityMatches.SchoolEnrolments.RegistrationStartDate | DateTime | Yes | |
| IdentifyStudentMatchedResponse.HighQualityMatches.SchoolEnrolments.School | SchoolSummary | Yes | |
| IdentifyStudentMatchedResponse.HighQualityMatches.SchoolEnrolments.School.City | String | Yes | |
| IdentifyStudentMatchedResponse.HighQualityMatches.SchoolEnrolments.School.Name | String | Yes | |
| IdentifyStudentMatchedResponse.HighQualityMatches.SchoolEnrolments.School.SchoolCode | String | Yes | |
| IdentifyStudentMatchedResponse.HighQualityMatches.SchoolEnrolments.SchoolYear | Int16 | No | |
| IdentifyStudentMatchedResponse.HighQualityMatches.SecondaryStateProvinceIds | List<String> | No | |
| IdentifyStudentMatchedResponse.HighQualityMatches.StateProvinceId | String | Yes | |
| IdentifyStudentMatchedResponse.HighQualityMatches.StudentNames | List<Name> | Yes | |
| IdentifyStudentMatchedResponse.HighQualityMatches.StudentNames.FirstName | String | Yes | Value must be no more than 50 characters Value must only contain letters (A-Z), hyphens (-), apostrophes ('), periods (.), spaces ( ), or accented letters (ÀÁÂÃÄÅÇÈÉÊËÌÍÎÏÑÒÓÔÕÖÙÚÛÜÝàáâãäåçèéêëìíîïñòóôõöùúûüýÿ) |
| IdentifyStudentMatchedResponse.HighQualityMatches.StudentNames.LastName | String | Yes | Value must be no more than 50 characters Value must only contain letters (A-Z), hyphens (-), apostrophes ('), periods (.), spaces ( ), or accented letters (ÀÁÂÃÄÅÇÈÉÊËÌÍÎÏÑÒÓÔÕÖÙÚÛÜÝàáâãäåçèéêëìíîïñòóôõöùúûüýÿ) |
| IdentifyStudentMatchedResponse.HighQualityMatches.StudentNames.LastUpdateUtcTime | DateTime | No | |
| IdentifyStudentMatchedResponse.HighQualityMatches.StudentNames.MiddleName | String | No | Value must be no more than 50 characters Value must only contain letters (A-Z), hyphens (-), apostrophes ('), periods (.), spaces ( ), or accented letters (ÀÁÂÃÄÅÇÈÉÊËÌÍÎÏÑÒÓÔÕÖÙÚÛÜÝàáâãäåçèéêëìíîïñòóôõöùúûüýÿ) |
| IdentifyStudentMatchedResponse.HighQualityMatches.StudentNames.RefId | Int32 | Yes | |
| IdentifyStudentMatchedResponse.HighQualityMatches.StudentNames.Suffix | String | No | Value must be no more than 15 characters Value must only contain letters (A-Z), hyphens (-), apostrophes ('), periods (.), spaces ( ), or accented letters (ÀÁÂÃÄÅÇÈÉÊËÌÍÎÏÑÒÓÔÕÖÙÚÛÜÝàáâãäåçèéêëìíîïñòóôõöùúûüýÿ) |
| IdentifyStudentMatchedResponse.LowQualityMatches | List<MatchedStudent> | No | |
| IdentifyStudentMatchedResponse.LowQualityMatches.Addresses | List<AddressSummary> | No | |
| IdentifyStudentMatchedResponse.LowQualityMatches.Addresses.AddressType | String | Yes | Value must be an appropriate AddressType code value |
| IdentifyStudentMatchedResponse.LowQualityMatches.Addresses.City | String | Yes | |
| IdentifyStudentMatchedResponse.LowQualityMatches.Addresses.PostalCode | String | No | |
| IdentifyStudentMatchedResponse.LowQualityMatches.BirthDate | DateTime | Yes | |
| IdentifyStudentMatchedResponse.LowQualityMatches.HasDisclosureRestriction | Boolean | Yes | |
| IdentifyStudentMatchedResponse.LowQualityMatches.IsDeactivated | Boolean | Yes | |
| IdentifyStudentMatchedResponse.LowQualityMatches.IsDeceased | Boolean | Yes | |
| IdentifyStudentMatchedResponse.LowQualityMatches.LegalNameRefId | Int32 | Yes | |
| IdentifyStudentMatchedResponse.LowQualityMatches.PreferredNameRefId | Int32 | Yes | |
| IdentifyStudentMatchedResponse.LowQualityMatches.PrimaryStateProvinceId | String | No | |
| IdentifyStudentMatchedResponse.LowQualityMatches.Rank | Double | Yes | |
| IdentifyStudentMatchedResponse.LowQualityMatches.SchoolEnrolments | List<StudentSchoolEnrolmentSummary> | No | |
| IdentifyStudentMatchedResponse.LowQualityMatches.SchoolEnrolments.Grade | String | Yes | |
| IdentifyStudentMatchedResponse.LowQualityMatches.SchoolEnrolments.RegistrationExitDate | DateTime | Yes | |
| IdentifyStudentMatchedResponse.LowQualityMatches.SchoolEnrolments.RegistrationStartDate | DateTime | Yes | |
| IdentifyStudentMatchedResponse.LowQualityMatches.SchoolEnrolments.School | SchoolSummary | Yes | |
| IdentifyStudentMatchedResponse.LowQualityMatches.SchoolEnrolments.School.City | String | Yes | |
| IdentifyStudentMatchedResponse.LowQualityMatches.SchoolEnrolments.School.Name | String | Yes | |
| IdentifyStudentMatchedResponse.LowQualityMatches.SchoolEnrolments.School.SchoolCode | String | Yes | |
| IdentifyStudentMatchedResponse.LowQualityMatches.SchoolEnrolments.SchoolYear | Int16 | No | |
| IdentifyStudentMatchedResponse.LowQualityMatches.SecondaryStateProvinceIds | List<String> | No | |
| IdentifyStudentMatchedResponse.LowQualityMatches.StateProvinceId | String | Yes | |
| IdentifyStudentMatchedResponse.LowQualityMatches.StudentNames | List<Name> | Yes | |
| IdentifyStudentMatchedResponse.LowQualityMatches.StudentNames.FirstName | String | Yes | Value must be no more than 50 characters Value must only contain letters (A-Z), hyphens (-), apostrophes ('), periods (.), spaces ( ), or accented letters (ÀÁÂÃÄÅÇÈÉÊËÌÍÎÏÑÒÓÔÕÖÙÚÛÜÝàáâãäåçèéêëìíîïñòóôõöùúûüýÿ) |
| IdentifyStudentMatchedResponse.LowQualityMatches.StudentNames.LastName | String | Yes | Value must be no more than 50 characters Value must only contain letters (A-Z), hyphens (-), apostrophes ('), periods (.), spaces ( ), or accented letters (ÀÁÂÃÄÅÇÈÉÊËÌÍÎÏÑÒÓÔÕÖÙÚÛÜÝàáâãäåçèéêëìíîïñòóôõöùúûüýÿ) |
| IdentifyStudentMatchedResponse.LowQualityMatches.StudentNames.LastUpdateUtcTime | DateTime | No | |
| IdentifyStudentMatchedResponse.LowQualityMatches.StudentNames.MiddleName | String | No | Value must be no more than 50 characters Value must only contain letters (A-Z), hyphens (-), apostrophes ('), periods (.), spaces ( ), or accented letters (ÀÁÂÃÄÅÇÈÉÊËÌÍÎÏÑÒÓÔÕÖÙÚÛÜÝàáâãäåçèéêëìíîïñòóôõöùúûüýÿ) |
| IdentifyStudentMatchedResponse.LowQualityMatches.StudentNames.RefId | Int32 | Yes | |
| IdentifyStudentMatchedResponse.LowQualityMatches.StudentNames.Suffix | String | No | Value must be no more than 15 characters Value must only contain letters (A-Z), hyphens (-), apostrophes ('), periods (.), spaces ( ), or accented letters (ÀÁÂÃÄÅÇÈÉÊËÌÍÎÏÑÒÓÔÕÖÙÚÛÜÝàáâãäåçèéêëìíîïñòóôõöùúûüýÿ) |
| IdentifyStudentMatchedResponse.MediumQualityMatches | List<MatchedStudent> | No | |
| IdentifyStudentMatchedResponse.MediumQualityMatches.Addresses | List<AddressSummary> | No | |
| IdentifyStudentMatchedResponse.MediumQualityMatches.Addresses.AddressType | String | Yes | Value must be an appropriate AddressType code value |
| IdentifyStudentMatchedResponse.MediumQualityMatches.Addresses.City | String | Yes | |
| IdentifyStudentMatchedResponse.MediumQualityMatches.Addresses.PostalCode | String | No | |
| IdentifyStudentMatchedResponse.MediumQualityMatches.BirthDate | DateTime | Yes | |
| IdentifyStudentMatchedResponse.MediumQualityMatches.HasDisclosureRestriction | Boolean | Yes | |
| IdentifyStudentMatchedResponse.MediumQualityMatches.IsDeactivated | Boolean | Yes | |
| IdentifyStudentMatchedResponse.MediumQualityMatches.IsDeceased | Boolean | Yes | |
| IdentifyStudentMatchedResponse.MediumQualityMatches.LegalNameRefId | Int32 | Yes | |
| IdentifyStudentMatchedResponse.MediumQualityMatches.PreferredNameRefId | Int32 | Yes | |
| IdentifyStudentMatchedResponse.MediumQualityMatches.PrimaryStateProvinceId | String | No | |
| IdentifyStudentMatchedResponse.MediumQualityMatches.Rank | Double | Yes | |
| IdentifyStudentMatchedResponse.MediumQualityMatches.SchoolEnrolments | List<StudentSchoolEnrolmentSummary> | No | |
| IdentifyStudentMatchedResponse.MediumQualityMatches.SchoolEnrolments.Grade | String | Yes | |
| IdentifyStudentMatchedResponse.MediumQualityMatches.SchoolEnrolments.RegistrationExitDate | DateTime | Yes | |
| IdentifyStudentMatchedResponse.MediumQualityMatches.SchoolEnrolments.RegistrationStartDate | DateTime | Yes | |
| IdentifyStudentMatchedResponse.MediumQualityMatches.SchoolEnrolments.School | SchoolSummary | Yes | |
| IdentifyStudentMatchedResponse.MediumQualityMatches.SchoolEnrolments.School.City | String | Yes | |
| IdentifyStudentMatchedResponse.MediumQualityMatches.SchoolEnrolments.School.Name | String | Yes | |
| IdentifyStudentMatchedResponse.MediumQualityMatches.SchoolEnrolments.School.SchoolCode | String | Yes | |
| IdentifyStudentMatchedResponse.MediumQualityMatches.SchoolEnrolments.SchoolYear | Int16 | No | |
| IdentifyStudentMatchedResponse.MediumQualityMatches.SecondaryStateProvinceIds | List<String> | No | |
| IdentifyStudentMatchedResponse.MediumQualityMatches.StateProvinceId | String | Yes | |
| IdentifyStudentMatchedResponse.MediumQualityMatches.StudentNames | List<Name> | Yes | |
| IdentifyStudentMatchedResponse.MediumQualityMatches.StudentNames.FirstName | String | Yes | Value must be no more than 50 characters Value must only contain letters (A-Z), hyphens (-), apostrophes ('), periods (.), spaces ( ), or accented letters (ÀÁÂÃÄÅÇÈÉÊËÌÍÎÏÑÒÓÔÕÖÙÚÛÜÝàáâãäåçèéêëìíîïñòóôõöùúûüýÿ) |
| IdentifyStudentMatchedResponse.MediumQualityMatches.StudentNames.LastName | String | Yes | Value must be no more than 50 characters Value must only contain letters (A-Z), hyphens (-), apostrophes ('), periods (.), spaces ( ), or accented letters (ÀÁÂÃÄÅÇÈÉÊËÌÍÎÏÑÒÓÔÕÖÙÚÛÜÝàáâãäåçèéêëìíîïñòóôõöùúûüýÿ) |
| IdentifyStudentMatchedResponse.MediumQualityMatches.StudentNames.LastUpdateUtcTime | DateTime | No | |
| IdentifyStudentMatchedResponse.MediumQualityMatches.StudentNames.MiddleName | String | No | Value must be no more than 50 characters Value must only contain letters (A-Z), hyphens (-), apostrophes ('), periods (.), spaces ( ), or accented letters (ÀÁÂÃÄÅÇÈÉÊËÌÍÎÏÑÒÓÔÕÖÙÚÛÜÝàáâãäåçèéêëìíîïñòóôõöùúûüýÿ) |
| IdentifyStudentMatchedResponse.MediumQualityMatches.StudentNames.RefId | Int32 | Yes | |
| IdentifyStudentMatchedResponse.MediumQualityMatches.StudentNames.Suffix | String | No | Value must be no more than 15 characters Value must only contain letters (A-Z), hyphens (-), apostrophes ('), periods (.), spaces ( ), or accented letters (ÀÁÂÃÄÅÇÈÉÊËÌÍÎÏÑÒÓÔÕÖÙÚÛÜÝàáâãäåçèéêëìíîïñòóôõöùúûüýÿ) |
| IdentifyStudentMatchedResponse.Status | String | Yes | |