IPASIService2019GetStudentTranscriptDetail Method Provincial Approach to Student Information API
This service will be used by PASI client to synchronize the details of student's transcript. This service is the corresponding "get" service to the StudentTranscriptDetail notification type on the IsDataAvailable service.

Namespace: PASI.ServiceContract
Assembly: PASI.ServiceContract (in PASI.ServiceContract.dll) Version: 9.25.26.0 (9.25.26.0)
Syntax

StudentTranscriptDetailResponse GetStudentTranscriptDetail(
	StudentTranscriptDetailRequest request
)

Parameters

request
Type: PASI.DataContract.V201305StudentTranscriptDetailRequest
Contains a list of StateProvinceIds and Expected Version of Student's transcript that the client wishes to retrieve and the maximum last known PASI Core transcript version (KnownSourceVersion) on PASI Client.

Return Value

Type: StudentTranscriptDetailResponse
The response contains a list of awarded or achieved credentials, credential number for awarded credential, exempted credential requirements and official marks for student's transcript, the transcript's PASI Core version and the availability status of the transcript's detail.

Service Validations

The following codes can be returned from the service operation. This list also shows core alerts that could be generated as a result calling this service. These codes are in addition to the standard set of codes that can be returned defined as in the Approach to Error Reporting. Click the link for the details.

No additional errors for this service.
Remarks

This service is intended to be used during the data synchronization process using the IsDataAvailable service. See the Expected Versions section for important details on how this service will return data.

This service allows the PASI Client to retrieve their students' transcript detail(s) by passing in the StateProvinceId(s) also known as the Alberta Student Number (ASN). The transcripts that can be retrieved are limited to student who is Associated to PASI client via Association by Ministry, Association by Creation Of Student, Association by Current School Enrolment, Association by Last School Enrolment and Association by Recent School Enrolment.

The PASI Client could use the maximum last known PASI Core transcript version (KnownSourceVersion) to return only student's transcript details that have changed since previous data synchronization process thus reducing the size of the service's response. For example, any student's Official Mark that was recalculated since previous synchronization will have a higher version than the KnownSourceVersion, thus PASI Client can call the service to return only the 'delta' with specifying the KnownSourceVersion. This also applied to student's Transcript Info, i.e. credential requirement exemption and current credential number for achieved or awarded credential.
When calling service with a KnowSourceVersion of zero, all student's transcript details will be returned and no version filtering will be applied.

The PASI Client must be assigned the ViewTranscriptUserRole role before they are able to call this service.

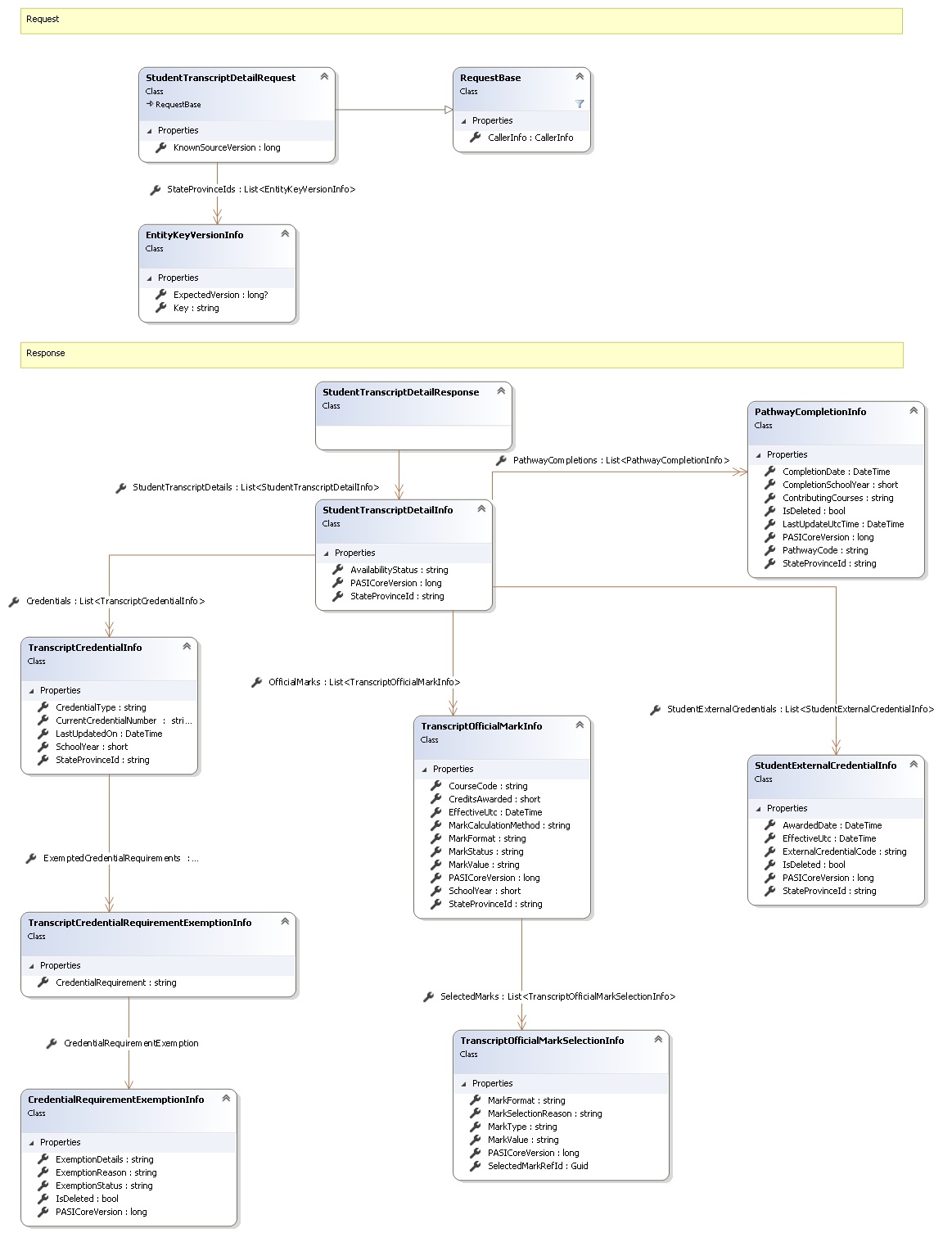
Request and Response Class Diagram



Request Fields

Full Property NameTypeRequiredOther Attributes
CallerInfoCallerInfoYes
CallerInfo.ClientMessageIDStringYesValue must be no more than 50 characters Value must not have control characters, leading, trailing or multiple embedded spaces. Content must not match regular expression: ^\s|\s{2,}|\s$|[\x00-\x19]|[\x7F-\x9F]|[^\x00-\xFF]
CallerInfo.SentUtcTimeDateTimeYes
CallerInfo.SoftwareSoftwareYes
CallerInfo.Software.BuildNumberStringYesValue must be no more than 30 characters Value must not have control characters, leading, trailing or multiple embedded spaces. Content must not match regular expression: ^\s|\s{2,}|\s$|[\x00-\x19]|[\x7F-\x9F]|[^\x00-\xFF]
CallerInfo.Software.ManufacturerStringYesValue must be no more than 100 characters Value must not have control characters, leading, trailing or multiple embedded spaces. Content must not match regular expression: ^\s|\s{2,}|\s$|[\x00-\x19]|[\x7F-\x9F]|[^\x00-\xFF]
CallerInfo.Software.ProductStringYesValue must be no more than 100 characters Value must not have control characters, leading, trailing or multiple embedded spaces. Content must not match regular expression: ^\s|\s{2,}|\s$|[\x00-\x19]|[\x7F-\x9F]|[^\x00-\xFF]
CallerInfo.Software.VersionStringYesValue must be no more than 30 characters Value must not have control characters, leading, trailing or multiple embedded spaces. Content must not match regular expression: ^\s|\s{2,}|\s$|[\x00-\x19]|[\x7F-\x9F]|[^\x00-\xFF]
CallerInfo.UserUserYes
CallerInfo.User.IPAddressStringYesValue must be no more than 50 characters Value must not have control characters, leading, trailing or multiple embedded spaces. Content must not match regular expression: ^\s|\s{2,}|\s$|[\x00-\x19]|[\x7F-\x9F]|[^\x00-\xFF]
CallerInfo.User.LocalIDStringYesValue must be no more than 50 characters Value must not have control characters, leading, trailing or multiple embedded spaces. Content must not match regular expression: ^\s|\s{2,}|\s$|[\x00-\x19]|[\x7F-\x9F]|[^\x00-\xFF]
CallerInfo.User.NameStringYesValue must be no more than 100 characters Value must not have control characters, leading, trailing or multiple embedded spaces. Content must not match regular expression: ^\s|\s{2,}|\s$|[\x00-\x19]|[\x7F-\x9F]|[^\x00-\xFF]
CallerInfo.User.OrganizationCodeStringYesValue must be no more than 6 characters
KnownSourceVersionInt64Yes
StateProvinceIdsList<EntityKeyVersionInfo>Yes
StateProvinceIds.ExpectedVersionNullable`1No
StateProvinceIds.KeyStringYes


Response Fields

Full Property NameTypeRequiredOther Attributes
StudentTranscriptDetailResponse.StudentTranscriptDetailsList<StudentTranscriptDetailInfo>Yes
StudentTranscriptDetailResponse.StudentTranscriptDetails.AvailabilityStatusStringNo
StudentTranscriptDetailResponse.StudentTranscriptDetails.CredentialsList<TranscriptCredentialInfo>No
StudentTranscriptDetailResponse.StudentTranscriptDetails.Credentials.CredentialTypeStringYes
StudentTranscriptDetailResponse.StudentTranscriptDetails.Credentials.CurrentCredentialNumberStringNo
StudentTranscriptDetailResponse.StudentTranscriptDetails.Credentials.ExemptedCredentialRequirementsList<TranscriptCredentialRequirementExemptionInfo>No
StudentTranscriptDetailResponse.StudentTranscriptDetails.Credentials.ExemptedCredentialRequirements.CredentialRequirementStringNo
StudentTranscriptDetailResponse.StudentTranscriptDetails.Credentials.ExemptedCredentialRequirements.CredentialRequirementExemptionCredentialRequirementExemptionInfoNo
StudentTranscriptDetailResponse.StudentTranscriptDetails.Credentials.ExemptedCredentialRequirements.CredentialRequirementExemption.ExemptionDetailsStringNo
StudentTranscriptDetailResponse.StudentTranscriptDetails.Credentials.ExemptedCredentialRequirements.CredentialRequirementExemption.ExemptionReasonStringYesValue must be an appropriate ExemptionReason code value
StudentTranscriptDetailResponse.StudentTranscriptDetails.Credentials.ExemptedCredentialRequirements.CredentialRequirementExemption.ExemptionStatusStringYesValue must be an appropriate RequirementExemption code value
StudentTranscriptDetailResponse.StudentTranscriptDetails.Credentials.ExemptedCredentialRequirements.CredentialRequirementExemption.IsDeletedBooleanYes
StudentTranscriptDetailResponse.StudentTranscriptDetails.Credentials.ExemptedCredentialRequirements.CredentialRequirementExemption.PASICoreVersionInt64Yes
StudentTranscriptDetailResponse.StudentTranscriptDetails.Credentials.LastUpdatedOnDateTimeNo
StudentTranscriptDetailResponse.StudentTranscriptDetails.Credentials.SchoolYearInt16No
StudentTranscriptDetailResponse.StudentTranscriptDetails.Credentials.StateProvinceIdStringYes
StudentTranscriptDetailResponse.StudentTranscriptDetails.OfficialMarksList<TranscriptOfficialMarkInfo>No
StudentTranscriptDetailResponse.StudentTranscriptDetails.OfficialMarks.CourseCodeStringYes
StudentTranscriptDetailResponse.StudentTranscriptDetails.OfficialMarks.CreditsAwardedInt16Yes
StudentTranscriptDetailResponse.StudentTranscriptDetails.OfficialMarks.EffectiveUtcDateTimeNo
StudentTranscriptDetailResponse.StudentTranscriptDetails.OfficialMarks.MarkCalculationMethodStringNo
StudentTranscriptDetailResponse.StudentTranscriptDetails.OfficialMarks.MarkFormatStringNo
StudentTranscriptDetailResponse.StudentTranscriptDetails.OfficialMarks.MarkStatusStringNo
StudentTranscriptDetailResponse.StudentTranscriptDetails.OfficialMarks.MarkValueStringNo
StudentTranscriptDetailResponse.StudentTranscriptDetails.OfficialMarks.PASICoreVersionInt64Yes
StudentTranscriptDetailResponse.StudentTranscriptDetails.OfficialMarks.SchoolYearInt16No
StudentTranscriptDetailResponse.StudentTranscriptDetails.OfficialMarks.SelectedMarksList<TranscriptOfficialMarkSelectionInfo>No
StudentTranscriptDetailResponse.StudentTranscriptDetails.OfficialMarks.SelectedMarks.MarkFormatStringYes
StudentTranscriptDetailResponse.StudentTranscriptDetails.OfficialMarks.SelectedMarks.MarkSelectionReasonStringYesValue must be an appropriate MarkSelectionReason code value Value must be no more than 50 characters
StudentTranscriptDetailResponse.StudentTranscriptDetails.OfficialMarks.SelectedMarks.MarkTypeStringYesValue must be an appropriate MarkType code value Value must be no more than 50 characters
StudentTranscriptDetailResponse.StudentTranscriptDetails.OfficialMarks.SelectedMarks.MarkValueStringYes
StudentTranscriptDetailResponse.StudentTranscriptDetails.OfficialMarks.SelectedMarks.PASICoreVersionInt64Yes
StudentTranscriptDetailResponse.StudentTranscriptDetails.OfficialMarks.SelectedMarks.SelectedMarkRefIdGuidYes
StudentTranscriptDetailResponse.StudentTranscriptDetails.OfficialMarks.StateProvinceIdStringYes
StudentTranscriptDetailResponse.StudentTranscriptDetails.PASICoreVersionInt64No
StudentTranscriptDetailResponse.StudentTranscriptDetails.PathwayCompletionsList<PathwayCompletionInfo>No
StudentTranscriptDetailResponse.StudentTranscriptDetails.PathwayCompletions.CompletionDateDateTimeYes
StudentTranscriptDetailResponse.StudentTranscriptDetails.PathwayCompletions.CompletionSchoolYearInt16Yes
StudentTranscriptDetailResponse.StudentTranscriptDetails.PathwayCompletions.ContributingCoursesStringNo
StudentTranscriptDetailResponse.StudentTranscriptDetails.PathwayCompletions.IsDeletedBooleanYes
StudentTranscriptDetailResponse.StudentTranscriptDetails.PathwayCompletions.LastUpdateUtcTimeDateTimeYes
StudentTranscriptDetailResponse.StudentTranscriptDetails.PathwayCompletions.PASICoreVersionInt64Yes
StudentTranscriptDetailResponse.StudentTranscriptDetails.PathwayCompletions.PathwayCodeStringYes
StudentTranscriptDetailResponse.StudentTranscriptDetails.PathwayCompletions.StateProvinceIdStringYes
StudentTranscriptDetailResponse.StudentTranscriptDetails.StateProvinceIdStringYes
StudentTranscriptDetailResponse.StudentTranscriptDetails.StudentExternalCredentialsList<StudentExternalCredentialInfo>No
StudentTranscriptDetailResponse.StudentTranscriptDetails.StudentExternalCredentials.AwardedDateDateTimeNo
StudentTranscriptDetailResponse.StudentTranscriptDetails.StudentExternalCredentials.EffectiveUtcDateTimeNo
StudentTranscriptDetailResponse.StudentTranscriptDetails.StudentExternalCredentials.ExternalCredentialCodeStringNo
StudentTranscriptDetailResponse.StudentTranscriptDetails.StudentExternalCredentials.IsDeletedBooleanNo
StudentTranscriptDetailResponse.StudentTranscriptDetails.StudentExternalCredentials.PASICoreVersionInt64No
StudentTranscriptDetailResponse.StudentTranscriptDetails.StudentExternalCredentials.StateProvinceIdStringNo
See Also

Reference