This service is used to create or update a parent/guardian
Namespace: PASI.ServiceContract
Assembly: PASI.ServiceContract (in PASI.ServiceContract.dll) Version: 9.25.26.0 (9.25.26.0)
Syntax
Parameters
- request
- Type: PASI.DataContract.V2019SubmitParentGuardianRequest
The request contains the information of the parent/guardian
Return Value
Type: SubmitResponseAny rejections, version and the RefId
Service Validations
The following codes can be returned from the service operation. This list also shows core alerts that could be generated as a result calling this service. These codes are in addition to the standard set of codes that can be returned defined as in the Approach to Error Reporting. Click the link for the details.
9002, 9006, 9009, 9010, 9011, 9023, 11002, 11003, 11004, 11005, 11006, 11008, 11015, 11016, 11025, 11149, 11168, 11169, 11170, 11171, 11172, 11173, 11174, 11175, 11176, 11177, 11178, 11179, 11180, 11181, 11182, 11183, 11184, 11185, 11186, 11187, 11189, 11190, 11191, 11192, 11193, 11194, 11195, 11203, 11204, 11206, 11207, 11208, 11219, 11220, 11221, 11222, 11223, 11224, 11250, 11251, 11252, 11253, 11254, 11255, 11367, 11371Remarks
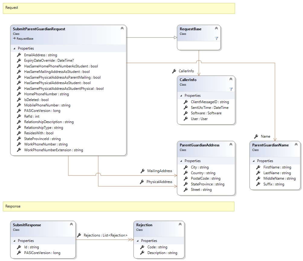
Request and Response Class Diagram

Request Fields
| Full Property Name | Type | Required | Other Attributes |
|---|---|---|---|
| CallerInfo | CallerInfo | Yes | |
| CallerInfo.ClientMessageID | String | Yes | Value must be no more than 50 characters Value must not have control characters, leading, trailing or multiple embedded spaces. Content must not match regular expression: ^\s|\s{2,}|\s$|[\x00-\x19]|[\x7F-\x9F]|[^\x00-\xFF] |
| CallerInfo.SentUtcTime | DateTime | Yes | |
| CallerInfo.Software | Software | Yes | |
| CallerInfo.Software.BuildNumber | String | Yes | Value must be no more than 30 characters Value must not have control characters, leading, trailing or multiple embedded spaces. Content must not match regular expression: ^\s|\s{2,}|\s$|[\x00-\x19]|[\x7F-\x9F]|[^\x00-\xFF] |
| CallerInfo.Software.Manufacturer | String | Yes | Value must be no more than 100 characters Value must not have control characters, leading, trailing or multiple embedded spaces. Content must not match regular expression: ^\s|\s{2,}|\s$|[\x00-\x19]|[\x7F-\x9F]|[^\x00-\xFF] |
| CallerInfo.Software.Product | String | Yes | Value must be no more than 100 characters Value must not have control characters, leading, trailing or multiple embedded spaces. Content must not match regular expression: ^\s|\s{2,}|\s$|[\x00-\x19]|[\x7F-\x9F]|[^\x00-\xFF] |
| CallerInfo.Software.Version | String | Yes | Value must be no more than 30 characters Value must not have control characters, leading, trailing or multiple embedded spaces. Content must not match regular expression: ^\s|\s{2,}|\s$|[\x00-\x19]|[\x7F-\x9F]|[^\x00-\xFF] |
| CallerInfo.User | User | Yes | |
| CallerInfo.User.IPAddress | String | Yes | Value must be no more than 50 characters Value must not have control characters, leading, trailing or multiple embedded spaces. Content must not match regular expression: ^\s|\s{2,}|\s$|[\x00-\x19]|[\x7F-\x9F]|[^\x00-\xFF] |
| CallerInfo.User.LocalID | String | Yes | Value must be no more than 50 characters Value must not have control characters, leading, trailing or multiple embedded spaces. Content must not match regular expression: ^\s|\s{2,}|\s$|[\x00-\x19]|[\x7F-\x9F]|[^\x00-\xFF] |
| CallerInfo.User.Name | String | Yes | Value must be no more than 100 characters Value must not have control characters, leading, trailing or multiple embedded spaces. Content must not match regular expression: ^\s|\s{2,}|\s$|[\x00-\x19]|[\x7F-\x9F]|[^\x00-\xFF] |
| CallerInfo.User.OrganizationCode | String | Yes | Value must be no more than 6 characters |
| EmailAddress | String | No | Value must not contain invalid characters |
| ExpiryDateOverride | Nullable`1 | No | |
| HasSameHomePhoneNumberAsStudent | Boolean | Yes | |
| HasSameMailingAddressAsStudent | Boolean | Yes | |
| HomePhoneNumber | String | No | Value must be no more than 16 characters |
| IsDeleted | Boolean | Yes | |
| MailingAddress | ParentGuardianAddress | No | |
| MailingAddress.AddressFormat | String | Yes | Value must be an appropriate AddressFormat code value |
| MailingAddress.City | String | No | Value must be no more than 60 characters Value must not have control characters, leading, trailing or multiple embedded spaces. Content must not match regular expression: ^\s|\s{2,}|\s$|[\x00-\x19]|[\x7F-\x9F]|[^\x00-\xFF] |
| MailingAddress.Country | String | Yes | Value must be no more than 60 characters Value must not have control characters, leading, trailing or multiple embedded spaces. Content must not match regular expression: ^\s|\s{2,}|\s$|[\x00-\x19]|[\x7F-\x9F]|[^\x00-\xFF] |
| MailingAddress.Latitude | Nullable`1 | No | Value must be between -90 and 90 |
| MailingAddress.Longitude | Nullable`1 | No | Value must be between -180 and 180 |
| MailingAddress.PostalCode | String | No | Value must be no more than 15 characters Value must not have control characters, leading, trailing or multiple embedded spaces. Content must not match regular expression: ^\s|\s{2,}|\s$|[\x00-\x19]|[\x7F-\x9F]|[^\x00-\xFF] |
| MailingAddress.StateProvince | String | No | Value must be no more than 20 characters Value must not have control characters, leading, trailing or multiple embedded spaces. Content must not match regular expression: ^\s|\s{2,}|\s$|[\x00-\x19]|[\x7F-\x9F]|[^\x00-\xFF] |
| MailingAddress.Street | String | Yes | Value must be no more than 140 characters Value must not have control characters, leading, trailing or multiple embedded spaces. Value must not contain empty lines and each line must be delimited with a carriage return and line feed. Content must not match regular expression: [\x00-\x08]|[\x0E-\x19]|[\x7F-\x9F]|[^\x00-\xFF]|(^|\n)\s*\r|\n\s*(\r|$)|[^\r]\n|\r[^\n] |
| MobilePhoneNumber | String | No | Value must be no more than 16 characters |
| Name | ParentGuardianName | Yes | |
| Name.FirstName | String | Yes | Value must be no more than 50 characters Value must only contain letters (A-Z), hyphens (-), apostrophes ('), periods (.), spaces ( ), or accented letters (ÀÁÂÃÄÅÇÈÉÊËÌÍÎÏÑÒÓÔÕÖÙÚÛÜÝàáâãäåçèéêëìíîïñòóôõöùúûüýÿ) |
| Name.LastName | String | Yes | Value must be no more than 50 characters Value must only contain letters (A-Z), hyphens (-), apostrophes ('), periods (.), spaces ( ), or accented letters (ÀÁÂÃÄÅÇÈÉÊËÌÍÎÏÑÒÓÔÕÖÙÚÛÜÝàáâãäåçèéêëìíîïñòóôõöùúûüýÿ) |
| Name.MiddleName | String | No | Value must be no more than 50 characters Value must only contain letters (A-Z), hyphens (-), apostrophes ('), periods (.), spaces ( ), or accented letters (ÀÁÂÃÄÅÇÈÉÊËÌÍÎÏÑÒÓÔÕÖÙÚÛÜÝàáâãäåçèéêëìíîïñòóôõöùúûüýÿ) |
| Name.Suffix | String | No | Value must be no more than 15 characters Value must only contain letters (A-Z), hyphens (-), apostrophes ('), periods (.), spaces ( ), or accented letters (ÀÁÂÃÄÅÇÈÉÊËÌÍÎÏÑÒÓÔÕÖÙÚÛÜÝàáâãäåçèéêëìíîïñòóôõöùúûüýÿ) |
| PASICoreVersion | Int64 | Yes | |
| PhysicalAddress | ParentGuardianAddress | No | |
| PhysicalAddress.AddressFormat | String | Yes | Value must be an appropriate AddressFormat code value |
| PhysicalAddress.City | String | No | Value must be no more than 60 characters Value must not have control characters, leading, trailing or multiple embedded spaces. Content must not match regular expression: ^\s|\s{2,}|\s$|[\x00-\x19]|[\x7F-\x9F]|[^\x00-\xFF] |
| PhysicalAddress.Country | String | Yes | Value must be no more than 60 characters Value must not have control characters, leading, trailing or multiple embedded spaces. Content must not match regular expression: ^\s|\s{2,}|\s$|[\x00-\x19]|[\x7F-\x9F]|[^\x00-\xFF] |
| PhysicalAddress.Latitude | Nullable`1 | No | Value must be between -90 and 90 |
| PhysicalAddress.Longitude | Nullable`1 | No | Value must be between -180 and 180 |
| PhysicalAddress.PostalCode | String | No | Value must be no more than 15 characters Value must not have control characters, leading, trailing or multiple embedded spaces. Content must not match regular expression: ^\s|\s{2,}|\s$|[\x00-\x19]|[\x7F-\x9F]|[^\x00-\xFF] |
| PhysicalAddress.StateProvince | String | No | Value must be no more than 20 characters Value must not have control characters, leading, trailing or multiple embedded spaces. Content must not match regular expression: ^\s|\s{2,}|\s$|[\x00-\x19]|[\x7F-\x9F]|[^\x00-\xFF] |
| PhysicalAddress.Street | String | Yes | Value must be no more than 140 characters Value must not have control characters, leading, trailing or multiple embedded spaces. Value must not contain empty lines and each line must be delimited with a carriage return and line feed. Content must not match regular expression: [\x00-\x08]|[\x0E-\x19]|[\x7F-\x9F]|[^\x00-\xFF]|(^|\n)\s*\r|\n\s*(\r|$)|[^\r]\n|\r[^\n] |
| PhysicalAddressSource | String | Yes | Value must be an appropriate GuardianPhysicalAddressSource code value |
| RefId | Int32 | Yes | |
| RelationshipDescription | String | No | Value must be no more than 1000 characters Value must not have control characters, leading, trailing or multiple embedded spaces. Value must not contain empty lines and each line must be delimited with a carriage return and line feed. Content must not match regular expression: [\x00-\x08]|[\x0E-\x19]|[\x7F-\x9F]|[^\x00-\xFF]|(^|\n)\s*\r|\n\s*(\r|$)|[^\r]\n|\r[^\n] |
| RelationshipType | String | Yes | Value must be an appropriate RelationshipType code value |
| ResidesWith | Boolean | Yes | |
| StateProvinceId | String | Yes | Value must be in the form of a number between '000000001' and '999999999' |
| WorkPhoneNumber | String | No | Value must be no more than 16 characters |
| WorkPhoneNumberExtension | String | No | Value must be no more than 7 characters |
Response Fields
| Full Property Name | Type | Required | Other Attributes |
|---|---|---|---|
| SubmitResponse.Id | String | No | |
| SubmitResponse.PASICoreVersion | Int64 | No | |
| SubmitResponse.Rejections | List<Rejection> | No | |
| SubmitResponse.Rejections.Code | String | Yes | |
| SubmitResponse.Rejections.Description | String | Yes |
See Also