Ministry only service. This service updates the document order.
Namespace: PASI.ServiceContract
Assembly: PASI.ServiceContract (in PASI.ServiceContract.dll) Version: 9.25.26.0 (9.25.26.0)
Syntax
DocumentOrderConstructResponse ConstructDocumentOrder( DocumentOrderConstructRequest request )
Parameters
- request
- Type: PASI.DataContract.SystemDocumentOrderConstructRequest
The DocumentOrderConstructRequest specifying the document order Id, and Arguments to use for the document order update.
Return Value
Type: DocumentOrderConstructResponseA DocumentOrderConstructResponse with the new PASICoreVersion value after a successful update, or with Rejections after an unsuccessful update.
Service Validations
The following codes can be returned from the service operation. This list also shows core alerts that could be generated as a result calling this service. These codes are in addition to the standard set of codes that can be returned defined as in the Approach to Error Reporting. Click the link for the details.
9002, 9009, 9010, 9019, 9023, 60002, 60101, 60102, 60105, 60106, 60107, 60108, 60109, 60110, 60111, 60112, 60113, 60114, 60116, 60124, 60125, 60126, 60128, 60129, 60130, 60131, 60132, 60315, 60316, 60318, 82007Remarks
If the service encounters any errors during the submission process, it returns a list of rejections and does not save the document order. Document Order items are only deleted if they are not in the document order item list. Just setting IsDeleted = true will not deleted the items
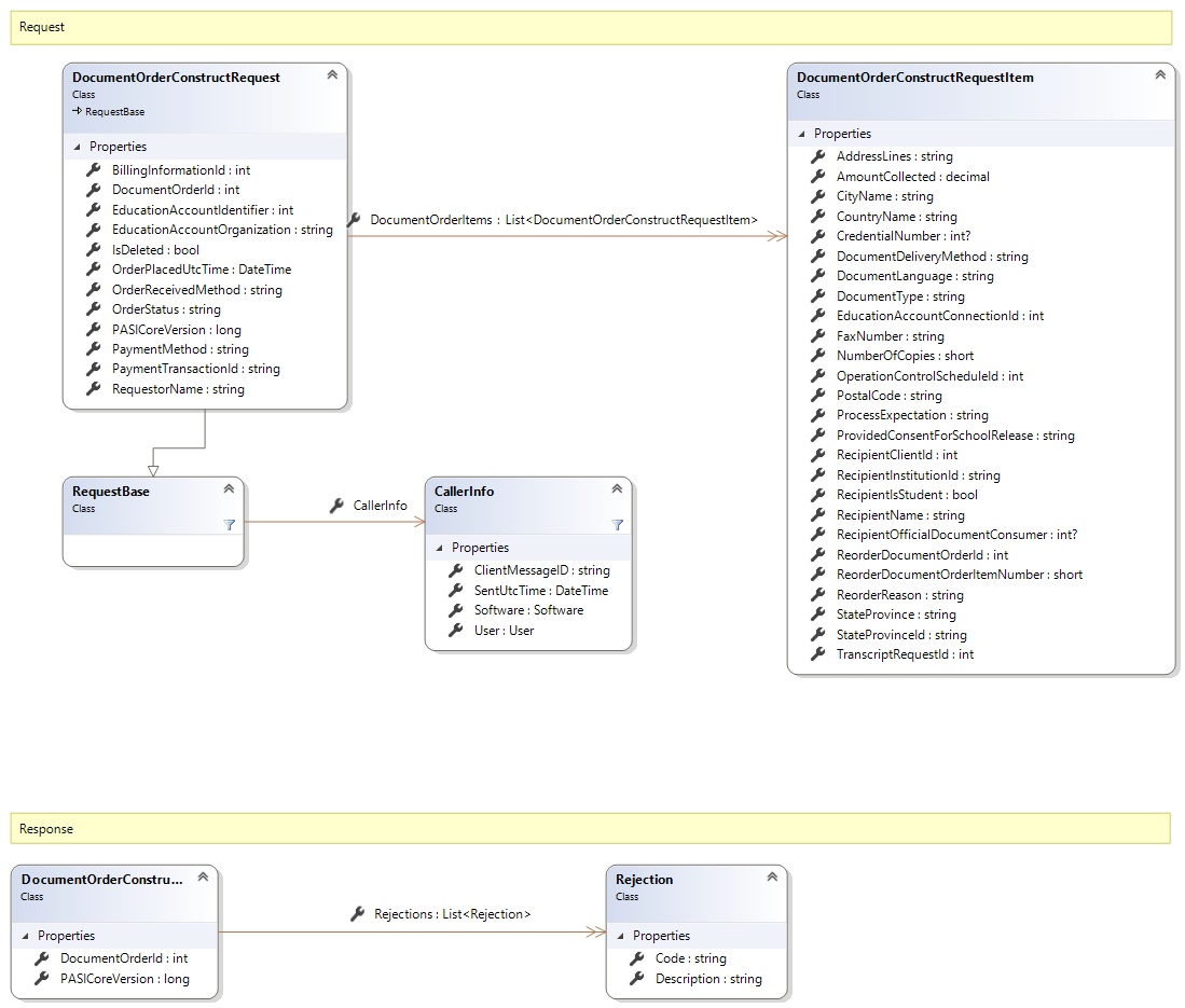
Request and Response Class Diagram

Request Fields
| Full Property Name | Type | Required | Other Attributes |
|---|---|---|---|
| BillingInformationId | Int32 | Yes | Value must be greater than or equal to 0 |
| CallerInfo | CallerInfo | Yes | |
| CallerInfo.ClientMessageID | String | Yes | Value must be no more than 50 characters Value must not have control characters, leading, trailing or multiple embedded spaces. Content must not match regular expression: ^\s|\s{2,}|\s$|[\x00-\x19]|[\x7F-\x9F]|[^\x00-\xFF] |
| CallerInfo.SentUtcTime | DateTime | Yes | |
| CallerInfo.Software | Software | Yes | |
| CallerInfo.Software.BuildNumber | String | Yes | Value must be no more than 30 characters Value must not have control characters, leading, trailing or multiple embedded spaces. Content must not match regular expression: ^\s|\s{2,}|\s$|[\x00-\x19]|[\x7F-\x9F]|[^\x00-\xFF] |
| CallerInfo.Software.Manufacturer | String | Yes | Value must be no more than 100 characters Value must not have control characters, leading, trailing or multiple embedded spaces. Content must not match regular expression: ^\s|\s{2,}|\s$|[\x00-\x19]|[\x7F-\x9F]|[^\x00-\xFF] |
| CallerInfo.Software.Product | String | Yes | Value must be no more than 100 characters Value must not have control characters, leading, trailing or multiple embedded spaces. Content must not match regular expression: ^\s|\s{2,}|\s$|[\x00-\x19]|[\x7F-\x9F]|[^\x00-\xFF] |
| CallerInfo.Software.Version | String | Yes | Value must be no more than 30 characters Value must not have control characters, leading, trailing or multiple embedded spaces. Content must not match regular expression: ^\s|\s{2,}|\s$|[\x00-\x19]|[\x7F-\x9F]|[^\x00-\xFF] |
| CallerInfo.User | User | Yes | |
| CallerInfo.User.IPAddress | String | Yes | Value must be no more than 50 characters Value must not have control characters, leading, trailing or multiple embedded spaces. Content must not match regular expression: ^\s|\s{2,}|\s$|[\x00-\x19]|[\x7F-\x9F]|[^\x00-\xFF] |
| CallerInfo.User.LocalID | String | Yes | Value must be no more than 50 characters Value must not have control characters, leading, trailing or multiple embedded spaces. Content must not match regular expression: ^\s|\s{2,}|\s$|[\x00-\x19]|[\x7F-\x9F]|[^\x00-\xFF] |
| CallerInfo.User.Name | String | Yes | Value must be no more than 100 characters Value must not have control characters, leading, trailing or multiple embedded spaces. Content must not match regular expression: ^\s|\s{2,}|\s$|[\x00-\x19]|[\x7F-\x9F]|[^\x00-\xFF] |
| CallerInfo.User.OrganizationCode | String | Yes | Value must be no more than 6 characters |
| DocumentOrderId | Int32 | Yes | Value must be greater than or equal to 0 |
| DocumentOrderItems | List<DocumentOrderConstructRequestItem> | No | |
| DocumentOrderItems.AddressLines | String | No | Value must be no more than 246 characters Value must not have control characters or non-European characters. |
| DocumentOrderItems.AmountCollected | Decimal | Yes | Decimal number must have precision of at most 7 and scale of at most 2 Value must be greater than or equal to 0 Value must be less than or equal to 99999.99 |
| DocumentOrderItems.CityName | String | No | Value must be no more than 60 characters Value must not have control characters, leading, trailing or multiple embedded spaces. Content must not match regular expression: ^\s|\s{2,}|\s$|[\x00-\x19]|[\x7F-\x9F]|[^\x00-\xFF] |
| DocumentOrderItems.CountryName | String | No | Value must be no more than 60 characters Value must not have control characters, leading, trailing or multiple embedded spaces. Content must not match regular expression: ^\s|\s{2,}|\s$|[\x00-\x19]|[\x7F-\x9F]|[^\x00-\xFF] |
| DocumentOrderItems.CredentialNumber | Nullable`1 | No | |
| DocumentOrderItems.DocumentDeliveryMethod | String | Yes | Value must be an appropriate DocumentDeliveryMethod code value |
| DocumentOrderItems.DocumentLanguage | String | Yes | Value must be an appropriate DocumentLanguage code value |
| DocumentOrderItems.DocumentType | String | Yes | Value must be an appropriate DocumentType code value |
| DocumentOrderItems.EducationAccountConnectionId | Int32 | No | |
| DocumentOrderItems.FaxNumber | String | No | Value must be no more than 20 characters Value must not have control characters, leading, trailing or multiple embedded spaces. Content must not match regular expression: ^\s|\s{2,}|\s$|[\x00-\x19]|[\x7F-\x9F]|[^\x00-\xFF] |
| DocumentOrderItems.NumberOfCopies | Int16 | Yes | Value must be between 1 and 10 |
| DocumentOrderItems.OperationControlScheduleId | Int32 | No | Value must be greater than or equal to 0 |
| DocumentOrderItems.PostalCode | String | No | Value must be no more than 15 characters Value must not have control characters, leading, trailing or multiple embedded spaces. Content must not match regular expression: ^\s|\s{2,}|\s$|[\x00-\x19]|[\x7F-\x9F]|[^\x00-\xFF] |
| DocumentOrderItems.ProcessExpectation | String | Yes | Value must be an appropriate DocumentProcessingTimeframe code value |
| DocumentOrderItems.ProvidedConsentForSchoolRelease | String | No | Value must be an appropriate SchoolCodeConsentProvided code value |
| DocumentOrderItems.RecipientClientId | Int32 | No | Value must be greater than or equal to 0 |
| DocumentOrderItems.RecipientInstitutionId | String | No | |
| DocumentOrderItems.RecipientIsStudent | Boolean | Yes | |
| DocumentOrderItems.RecipientName | String | Yes | Value must be no more than 60 characters Value must not have control characters, leading, trailing or multiple embedded spaces. Content must not match regular expression: ^\s|\s{2,}|\s$|[\x00-\x19]|[\x7F-\x9F]|[^\x00-\xFF] |
| DocumentOrderItems.RecipientOfficialDocumentConsumer | Nullable`1 | No | |
| DocumentOrderItems.ReorderDocumentOrderId | Int32 | No | |
| DocumentOrderItems.ReorderDocumentOrderItemNumber | Int16 | No | |
| DocumentOrderItems.ReorderReason | String | No | Value must be an appropriate ReorderReason code value |
| DocumentOrderItems.StateProvince | String | No | Value must be no more than 20 characters Value must not have control characters, leading, trailing or multiple embedded spaces. Content must not match regular expression: ^\s|\s{2,}|\s$|[\x00-\x19]|[\x7F-\x9F]|[^\x00-\xFF] |
| DocumentOrderItems.StateProvinceId | String | Yes | Value must be in the form of a number between '000000001' and '999999999' |
| DocumentOrderItems.TranscriptRequestId | Int32 | No | Value must be greater than or equal to 0 |
| EducationAccountIdentifier | Int32 | No | Value must be greater than or equal to 0 |
| EducationAccountOrganization | String | No | Value must be a valid organization code (e.g. s.1312). |
| IsDeleted | Boolean | Yes | |
| OrderPlacedUtcTime | DateTime | No | |
| OrderReceivedMethod | String | Yes | Value must be an appropriate OrderReceivedMethod code value |
| OrderStatus | String | Yes | Value must be an appropriate OrderStatus code value |
| PASICoreVersion | Int64 | Yes | Value must be greater than or equal to 0 |
| PaymentMethod | String | No | Value must be an appropriate PaymentMethod code value |
| PaymentTransactionId | String | No | Value must be no more than 50 characters Value must not have control characters, leading, trailing or multiple embedded spaces. Content must not match regular expression: ^\s|\s{2,}|\s$|[\x00-\x19]|[\x7F-\x9F]|[^\x00-\xFF] |
| RequestorName | String | No | Value must be no more than 120 characters Value must not have control characters, leading, trailing or multiple embedded spaces. Content must not match regular expression: ^\s|\s{2,}|\s$|[\x00-\x19]|[\x7F-\x9F]|[^\x00-\xFF] |
Response Fields
| Full Property Name | Type | Required | Other Attributes |
|---|---|---|---|
| DocumentOrderConstructResponse.DocumentOrderId | Int32 | Yes | |
| DocumentOrderConstructResponse.PASICoreVersion | Int64 | Yes | |
| DocumentOrderConstructResponse.Rejections | List<Rejection> | No | |
| DocumentOrderConstructResponse.Rejections.Code | String | Yes | |
| DocumentOrderConstructResponse.Rejections.Description | String | Yes |
See Also