This service is used to retrieve Diploma Exam Results Statement PDF from PASI Core for a list of students. The
security level requirement for using this service is the same
as other transcript related information.
To request a Diploma Exam Results Statement, the PASI Client will need to provide Alberta Student Number(s) (StateProvinceIds) for the students and the language of the document
The service returns a Diploma Exam Results Statement in base64 encoded PDF that can be distributed or printed for student.
To request a Diploma Exam Results Statement, the PASI Client will need to provide Alberta Student Number(s) (StateProvinceIds) for the students and the language of the document
The service returns a Diploma Exam Results Statement in base64 encoded PDF that can be distributed or printed for student.
Namespace: PASI.ServiceContract
Assembly: PASI.ServiceContract (in PASI.ServiceContract.dll) Version: 9.25.26.0 (9.25.26.0)
Syntax
DiplomaExamResultsResponse GetDiplomaExamResultsStatement( DiplomaExamResultsRequest request )
Parameters
- request
- Type: PASI.DataContract.V2019DiplomaExamResultsRequest
The request contains a list of Alberta Student Number(s) (StateProvinceIds) to retrieve Diploma Exam Results Statement and the language specified to use for Diploma Exam Results Statement
Return Value
Type: DiplomaExamResultsResponseThis service return Alberta Student Number(s) (StateProvinceIds), the base64 encoded Diploma Exam Results Statement PDF and a flag to indicate whether marks for a student are out of sync. Marks can be out of sync if a PASI client has made a change and immediately request a report.
Service Validations
The following codes can be returned from the service operation. This list also shows core alerts that could be generated as a result calling this service. These codes are in addition to the standard set of codes that can be returned defined as in the Approach to Error Reporting. Click the link for the details.
9002, 9010, 9053, 60002, 60003Remarks
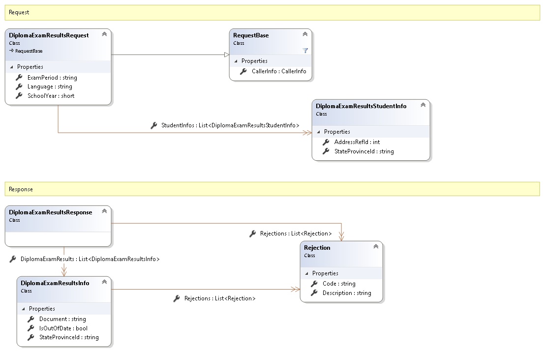
Request and Response Class Diagram

Request Fields
| Full Property Name | Type | Required | Other Attributes |
|---|---|---|---|
| CallerInfo | CallerInfo | Yes | |
| CallerInfo.ClientMessageID | String | Yes | Value must be no more than 50 characters Value must not have control characters, leading, trailing or multiple embedded spaces. Content must not match regular expression: ^\s|\s{2,}|\s$|[\x00-\x19]|[\x7F-\x9F]|[^\x00-\xFF] |
| CallerInfo.SentUtcTime | DateTime | Yes | |
| CallerInfo.Software | Software | Yes | |
| CallerInfo.Software.BuildNumber | String | Yes | Value must be no more than 30 characters Value must not have control characters, leading, trailing or multiple embedded spaces. Content must not match regular expression: ^\s|\s{2,}|\s$|[\x00-\x19]|[\x7F-\x9F]|[^\x00-\xFF] |
| CallerInfo.Software.Manufacturer | String | Yes | Value must be no more than 100 characters Value must not have control characters, leading, trailing or multiple embedded spaces. Content must not match regular expression: ^\s|\s{2,}|\s$|[\x00-\x19]|[\x7F-\x9F]|[^\x00-\xFF] |
| CallerInfo.Software.Product | String | Yes | Value must be no more than 100 characters Value must not have control characters, leading, trailing or multiple embedded spaces. Content must not match regular expression: ^\s|\s{2,}|\s$|[\x00-\x19]|[\x7F-\x9F]|[^\x00-\xFF] |
| CallerInfo.Software.Version | String | Yes | Value must be no more than 30 characters Value must not have control characters, leading, trailing or multiple embedded spaces. Content must not match regular expression: ^\s|\s{2,}|\s$|[\x00-\x19]|[\x7F-\x9F]|[^\x00-\xFF] |
| CallerInfo.User | User | Yes | |
| CallerInfo.User.IPAddress | String | Yes | Value must be no more than 50 characters Value must not have control characters, leading, trailing or multiple embedded spaces. Content must not match regular expression: ^\s|\s{2,}|\s$|[\x00-\x19]|[\x7F-\x9F]|[^\x00-\xFF] |
| CallerInfo.User.LocalID | String | Yes | Value must be no more than 50 characters Value must not have control characters, leading, trailing or multiple embedded spaces. Content must not match regular expression: ^\s|\s{2,}|\s$|[\x00-\x19]|[\x7F-\x9F]|[^\x00-\xFF] |
| CallerInfo.User.Name | String | Yes | Value must be no more than 100 characters Value must not have control characters, leading, trailing or multiple embedded spaces. Content must not match regular expression: ^\s|\s{2,}|\s$|[\x00-\x19]|[\x7F-\x9F]|[^\x00-\xFF] |
| CallerInfo.User.OrganizationCode | String | Yes | Value must be no more than 6 characters |
| ExamPeriod | String | Yes | Value must be an appropriate ExamPeriod code value |
| Language | String | Yes | Value must be an appropriate DocumentLanguage code value |
| SchoolYear | Int16 | Yes | |
| StudentInfos | List<DiplomaExamResultsStudentInfo> | Yes | List must contain no more than 100 items |
| StudentInfos.StateProvinceId | String | Yes | Value must be in the form of a number between '000000001' and '999999999' |
Response Fields
| Full Property Name | Type | Required | Other Attributes |
|---|---|---|---|
| DiplomaExamResultsResponse.DiplomaExamResults | List<DiplomaExamResultsInfo> | No | |
| DiplomaExamResultsResponse.DiplomaExamResults.Document | String | No | |
| DiplomaExamResultsResponse.DiplomaExamResults.IsOutOfDate | Boolean | No | |
| DiplomaExamResultsResponse.DiplomaExamResults.Rejections | List<Rejection> | No | |
| DiplomaExamResultsResponse.DiplomaExamResults.Rejections.Code | String | Yes | |
| DiplomaExamResultsResponse.DiplomaExamResults.Rejections.Description | String | Yes | |
| DiplomaExamResultsResponse.DiplomaExamResults.StateProvinceId | String | No | |
| DiplomaExamResultsResponse.Rejections | List<Rejection> | No | |
| DiplomaExamResultsResponse.Rejections.Code | String | Yes | |
| DiplomaExamResultsResponse.Rejections.Description | String | Yes |
See Also