This service is used to manage Course Enrolment information in the PASI Core. It is used to add a new Course
Enrolment, update an existing Course Enrolment or delete/undelete an existing Course Enrolment. This service work
with
either a single record, or a list of Course Enrolment information thus allowing a PASI Client to record
information in PASI through submitting one batch at a time.
The IsMarkApproved property of CourseEnrolmentMarkInfo is ignored when this service is called. To approve a mark value the SubmitMarkApproval service must be used.
The IsMarkApproved property of CourseEnrolmentMarkInfo is ignored when this service is called. To approve a mark value the SubmitMarkApproval service must be used.
Namespace: PASI.ServiceContract
Assembly: PASI.ServiceContract (in PASI.ServiceContract.dll) Version: 9.25.26.0 (9.25.26.0)
Syntax
Parameters
- request
- Type: PASI.DataContract.V2019SubmitCourseEnrolmentRequest
The request contains a single record or a list of CourseEnrolmentInfo data contract to be submitted to PASI Core.
Return Value
Type: MultipleSubmitResponseThe return from a Submit Course Enrolment request identifies if an add/update/delete/undelete for a Course Enrolment was successfully applied. If not successful, the response identifies which validation rules have failed.
Service Validations
The following codes can be returned from the service operation. This list also shows core alerts that could be generated as a result calling this service. These codes are in addition to the standard set of codes that can be returned defined as in the Approach to Error Reporting. Click the link for the details.
9009, 9015, 9016, 9017, 9018, 9020, 9023, 9024, 9030, 9031, 9058, 9062, 9063, 9068, 40201, 40204, 40218, 40219, 40225, 40226, 40227, 40230, 40231, 40232, 40235, 40258, 40259, 40260, 40262, 40263, 40270, 40271, 40272, 40285, 40286, 40295, 40296, 40297, 40299, 40609, 40613, 40614, 42005Remarks
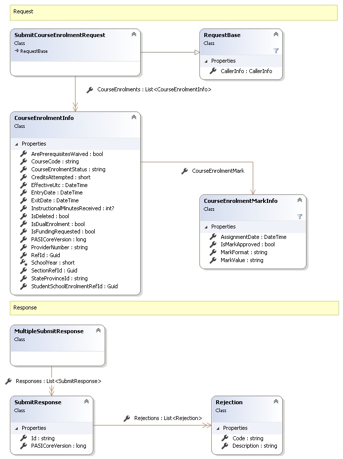
Request and Response Class Diagram

Request Fields
| Full Property Name | Type | Required | Other Attributes |
|---|---|---|---|
| CallerInfo | CallerInfo | Yes | |
| CallerInfo.ClientMessageID | String | Yes | Value must be no more than 50 characters Value must not have control characters, leading, trailing or multiple embedded spaces. Content must not match regular expression: ^\s|\s{2,}|\s$|[\x00-\x19]|[\x7F-\x9F]|[^\x00-\xFF] |
| CallerInfo.SentUtcTime | DateTime | Yes | |
| CallerInfo.Software | Software | Yes | |
| CallerInfo.Software.BuildNumber | String | Yes | Value must be no more than 30 characters Value must not have control characters, leading, trailing or multiple embedded spaces. Content must not match regular expression: ^\s|\s{2,}|\s$|[\x00-\x19]|[\x7F-\x9F]|[^\x00-\xFF] |
| CallerInfo.Software.Manufacturer | String | Yes | Value must be no more than 100 characters Value must not have control characters, leading, trailing or multiple embedded spaces. Content must not match regular expression: ^\s|\s{2,}|\s$|[\x00-\x19]|[\x7F-\x9F]|[^\x00-\xFF] |
| CallerInfo.Software.Product | String | Yes | Value must be no more than 100 characters Value must not have control characters, leading, trailing or multiple embedded spaces. Content must not match regular expression: ^\s|\s{2,}|\s$|[\x00-\x19]|[\x7F-\x9F]|[^\x00-\xFF] |
| CallerInfo.Software.Version | String | Yes | Value must be no more than 30 characters Value must not have control characters, leading, trailing or multiple embedded spaces. Content must not match regular expression: ^\s|\s{2,}|\s$|[\x00-\x19]|[\x7F-\x9F]|[^\x00-\xFF] |
| CallerInfo.User | User | Yes | |
| CallerInfo.User.IPAddress | String | Yes | Value must be no more than 50 characters Value must not have control characters, leading, trailing or multiple embedded spaces. Content must not match regular expression: ^\s|\s{2,}|\s$|[\x00-\x19]|[\x7F-\x9F]|[^\x00-\xFF] |
| CallerInfo.User.LocalID | String | Yes | Value must be no more than 50 characters Value must not have control characters, leading, trailing or multiple embedded spaces. Content must not match regular expression: ^\s|\s{2,}|\s$|[\x00-\x19]|[\x7F-\x9F]|[^\x00-\xFF] |
| CallerInfo.User.Name | String | Yes | Value must be no more than 100 characters Value must not have control characters, leading, trailing or multiple embedded spaces. Content must not match regular expression: ^\s|\s{2,}|\s$|[\x00-\x19]|[\x7F-\x9F]|[^\x00-\xFF] |
| CallerInfo.User.OrganizationCode | String | Yes | Value must be no more than 6 characters |
| CourseEnrolments | List<CourseEnrolmentInfo> | Yes | |
| CourseEnrolments.ArePrerequisitesWaived | Boolean | Yes | |
| CourseEnrolments.CourseCode | String | Yes | Value must be 7 characters |
| CourseEnrolments.CourseEnrolmentMark | CourseEnrolmentMarkInfo | No | |
| CourseEnrolments.CourseEnrolmentMark.AssignmentDate | DateTime | Yes | |
| CourseEnrolments.CourseEnrolmentMark.IsMarkApproved | Boolean | Yes | |
| CourseEnrolments.CourseEnrolmentMark.MarkFormat | String | Yes | Value must be an appropriate MarkFormat code value |
| CourseEnrolments.CourseEnrolmentMark.MarkValue | String | Yes | Value must be no more than 3 characters |
| CourseEnrolments.CourseEnrolmentStatus | String | Yes | Value must be an appropriate CourseEnrolmentStatus code value |
| CourseEnrolments.CreditsAttempted | Int16 | Yes | |
| CourseEnrolments.EffectiveUtc | DateTime | No | |
| CourseEnrolments.EntryDate | DateTime | No | |
| CourseEnrolments.ExitDate | DateTime | No | |
| CourseEnrolments.InstructionalMinutesReceived | Nullable`1 | No | Value must be between 0 and 2147483647 |
| CourseEnrolments.IsDeleted | Boolean | Yes | |
| CourseEnrolments.IsDualEnrolment | Boolean | Yes | |
| CourseEnrolments.IsFundingRequested | Boolean | Yes | |
| CourseEnrolments.PASICoreVersion | Int64 | Yes | |
| CourseEnrolments.ProviderNumber | String | No | Value must be no more than 100 characters |
| CourseEnrolments.RefId | Guid | Yes | |
| CourseEnrolments.SectionRefId | Guid | Yes | |
| CourseEnrolments.StateProvinceId | String | Yes | Value must be in the form of a number between '000000001' and '999999999' |
| CourseEnrolments.StudentSchoolEnrolmentRefId | Guid | No |
Response Fields
| Full Property Name | Type | Required | Other Attributes |
|---|---|---|---|
| MultipleSubmitResponse.Responses | List<SubmitResponse> | Yes | |
| MultipleSubmitResponse.Responses.Id | String | No | |
| MultipleSubmitResponse.Responses.PASICoreVersion | Int64 | No | |
| MultipleSubmitResponse.Responses.Rejections | List<Rejection> | No | |
| MultipleSubmitResponse.Responses.Rejections.Code | String | Yes | |
| MultipleSubmitResponse.Responses.Rejections.Description | String | Yes |
See Also