This service is used to manage Provincial Achievement Test Results in PASI Core. This service can be used to:
* Add a new Provincial Achievement Test Result, or
* Update an existing Provincial Achievement Result
Namespace: PASI.ServiceContract
Assembly: PASI.ServiceContract (in PASI.ServiceContract.dll) Version: 9.25.26.0 (9.25.26.0)
Syntax
SubmitResponse SubmitProvincialAchievementTestResult( SubmitProvincialAchievementTestResultRequest request )
Parameters
- request
- Type: PASI.DataContract.V2019SubmitProvincialAchievementTestResultRequest
The result of a provincial achievement test for a student.
Return Value
Type: SubmitResponseAny rejections, version and the RefId
Service Validations
The following codes can be returned from the service operation. This list also shows core alerts that could be generated as a result calling this service. These codes are in addition to the standard set of codes that can be returned defined as in the Approach to Error Reporting. Click the link for the details.
9002, 9003, 9023, 9068, 45008, 45009, 45014, 45015, 45016, 45017, 45018, 45019Remarks
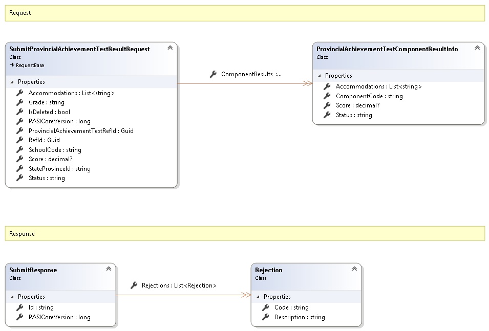
Request and Response Class Diagram

Request Fields
| Full Property Name | Type | Required | Other Attributes |
|---|---|---|---|
| Accommodations | List<String> | No | Value must be an appropriate PATAccommodations code value |
| CallerInfo | CallerInfo | Yes | |
| CallerInfo.ClientMessageID | String | Yes | Value must be no more than 50 characters Value must not have control characters, leading, trailing or multiple embedded spaces. Content must not match regular expression: ^\s|\s{2,}|\s$|[\x00-\x19]|[\x7F-\x9F]|[^\x00-\xFF] |
| CallerInfo.SentUtcTime | DateTime | Yes | |
| CallerInfo.Software | Software | Yes | |
| CallerInfo.Software.BuildNumber | String | Yes | Value must be no more than 30 characters Value must not have control characters, leading, trailing or multiple embedded spaces. Content must not match regular expression: ^\s|\s{2,}|\s$|[\x00-\x19]|[\x7F-\x9F]|[^\x00-\xFF] |
| CallerInfo.Software.Manufacturer | String | Yes | Value must be no more than 100 characters Value must not have control characters, leading, trailing or multiple embedded spaces. Content must not match regular expression: ^\s|\s{2,}|\s$|[\x00-\x19]|[\x7F-\x9F]|[^\x00-\xFF] |
| CallerInfo.Software.Product | String | Yes | Value must be no more than 100 characters Value must not have control characters, leading, trailing or multiple embedded spaces. Content must not match regular expression: ^\s|\s{2,}|\s$|[\x00-\x19]|[\x7F-\x9F]|[^\x00-\xFF] |
| CallerInfo.Software.Version | String | Yes | Value must be no more than 30 characters Value must not have control characters, leading, trailing or multiple embedded spaces. Content must not match regular expression: ^\s|\s{2,}|\s$|[\x00-\x19]|[\x7F-\x9F]|[^\x00-\xFF] |
| CallerInfo.User | User | Yes | |
| CallerInfo.User.IPAddress | String | Yes | Value must be no more than 50 characters Value must not have control characters, leading, trailing or multiple embedded spaces. Content must not match regular expression: ^\s|\s{2,}|\s$|[\x00-\x19]|[\x7F-\x9F]|[^\x00-\xFF] |
| CallerInfo.User.LocalID | String | Yes | Value must be no more than 50 characters Value must not have control characters, leading, trailing or multiple embedded spaces. Content must not match regular expression: ^\s|\s{2,}|\s$|[\x00-\x19]|[\x7F-\x9F]|[^\x00-\xFF] |
| CallerInfo.User.Name | String | Yes | Value must be no more than 100 characters Value must not have control characters, leading, trailing or multiple embedded spaces. Content must not match regular expression: ^\s|\s{2,}|\s$|[\x00-\x19]|[\x7F-\x9F]|[^\x00-\xFF] |
| CallerInfo.User.OrganizationCode | String | Yes | Value must be no more than 6 characters |
| ComponentResults | List<ProvincialAchievementTestComponentResultInfo> | No | |
| ComponentResults.Accommodations | List<String> | No | Value must be an appropriate PATAccommodations code value |
| ComponentResults.ComponentCode | String | Yes | Value must be no more than 5 characters Value must not have control characters, leading, trailing or multiple embedded spaces. Content must not match regular expression: ^\s|\s{2,}|\s$|[\x00-\x19]|[\x7F-\x9F]|[^\x00-\xFF] Value must be uppercase. |
| ComponentResults.Score | Nullable`1 | No | Value must be between -1000 and 1000 Decimal number must have precision of at most 8 and scale of at most 4 |
| ComponentResults.Status | String | Yes | Value must be an appropriate ComponentResultStatus code value |
| Grade | String | Yes | Value must be an appropriate GradeCode code value |
| IsDeleted | Boolean | Yes | |
| PASICoreVersion | Int64 | Yes | |
| ProvincialAchievementTestRefId | Guid | Yes | |
| RefId | Guid | Yes | |
| SchoolCode | String | Yes | Value must be in the form of a number between '0001' and '9999' |
| Score | Nullable`1 | No | Value must be between -1000 and 1000 Decimal number must have precision of at most 8 and scale of at most 4 |
| StateProvinceId | String | Yes | Value must be in the form of a number between '000000001' and '999999999' |
| Status | String | Yes | Value must be an appropriate PATResultStatus code value |
Response Fields
| Full Property Name | Type | Required | Other Attributes |
|---|---|---|---|
| SubmitResponse.Id | String | No | |
| SubmitResponse.PASICoreVersion | Int64 | No | |
| SubmitResponse.Rejections | List<Rejection> | No | |
| SubmitResponse.Rejections.Code | String | Yes | |
| SubmitResponse.Rejections.Description | String | Yes |
See Also