IPASIService2017GetStudentCredentialRequirementSet Method Provincial Approach to Student Information API
This service is used to retrieve student credential requirement information for a single student based on the provided ASN and Requirement Set type.

Namespace: PASI.ServiceContract
Assembly: PASI.ServiceContract (in PASI.ServiceContract.dll) Version: 9.25.26.0 (9.25.26.0)
Syntax

StudentCredentialRequirementSetResponse GetStudentCredentialRequirementSet(
	StudentCredentialRequirementSetRequest request
)

Parameters

request
Type: PASI.DataContract.V201305StudentCredentialRequirementSetRequest
Contains a StateProvinceId that identifies the student and a credential requirement set type.

Return Value

Type: StudentCredentialRequirementSetResponse
Returns student credential requirement set information including a list of credential requirement information.

Service Validations

The following codes can be returned from the service operation. This list also shows core alerts that could be generated as a result calling this service. These codes are in addition to the standard set of codes that can be returned defined as in the Approach to Error Reporting. Click the link for the details.

9002, 9053
Remarks

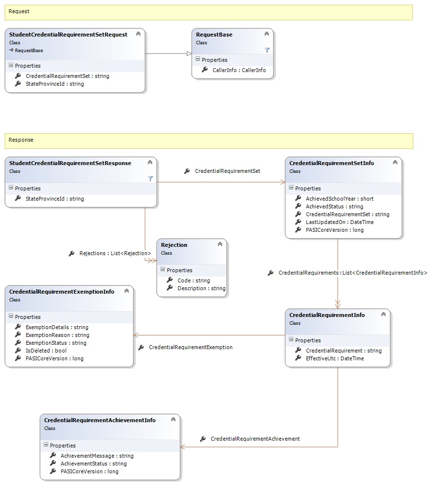
Request and Response Class Diagram



Request Fields

Full Property NameTypeRequiredOther Attributes
CallerInfoCallerInfoYes
CallerInfo.ClientMessageIDStringYesValue must be no more than 50 characters Value must not have control characters, leading, trailing or multiple embedded spaces. Content must not match regular expression: ^\s|\s{2,}|\s$|[\x00-\x19]|[\x7F-\x9F]|[^\x00-\xFF]
CallerInfo.SentUtcTimeDateTimeYes
CallerInfo.SoftwareSoftwareYes
CallerInfo.Software.BuildNumberStringYesValue must be no more than 30 characters Value must not have control characters, leading, trailing or multiple embedded spaces. Content must not match regular expression: ^\s|\s{2,}|\s$|[\x00-\x19]|[\x7F-\x9F]|[^\x00-\xFF]
CallerInfo.Software.ManufacturerStringYesValue must be no more than 100 characters Value must not have control characters, leading, trailing or multiple embedded spaces. Content must not match regular expression: ^\s|\s{2,}|\s$|[\x00-\x19]|[\x7F-\x9F]|[^\x00-\xFF]
CallerInfo.Software.ProductStringYesValue must be no more than 100 characters Value must not have control characters, leading, trailing or multiple embedded spaces. Content must not match regular expression: ^\s|\s{2,}|\s$|[\x00-\x19]|[\x7F-\x9F]|[^\x00-\xFF]
CallerInfo.Software.VersionStringYesValue must be no more than 30 characters Value must not have control characters, leading, trailing or multiple embedded spaces. Content must not match regular expression: ^\s|\s{2,}|\s$|[\x00-\x19]|[\x7F-\x9F]|[^\x00-\xFF]
CallerInfo.UserUserYes
CallerInfo.User.IPAddressStringYesValue must be no more than 50 characters Value must not have control characters, leading, trailing or multiple embedded spaces. Content must not match regular expression: ^\s|\s{2,}|\s$|[\x00-\x19]|[\x7F-\x9F]|[^\x00-\xFF]
CallerInfo.User.LocalIDStringYesValue must be no more than 50 characters Value must not have control characters, leading, trailing or multiple embedded spaces. Content must not match regular expression: ^\s|\s{2,}|\s$|[\x00-\x19]|[\x7F-\x9F]|[^\x00-\xFF]
CallerInfo.User.NameStringYesValue must be no more than 100 characters Value must not have control characters, leading, trailing or multiple embedded spaces. Content must not match regular expression: ^\s|\s{2,}|\s$|[\x00-\x19]|[\x7F-\x9F]|[^\x00-\xFF]
CallerInfo.User.OrganizationCodeStringYesValue must be no more than 6 characters
CredentialRequirementSetStringYesValue must be an appropriate CredentialRequirementSet code value
StateProvinceIdStringYesValue must be in the form of a number between '000000001' and '999999999'


Response Fields

Full Property NameTypeRequiredOther Attributes
StudentCredentialRequirementSetResponse.CredentialRequirementSetCredentialRequirementSetInfoYes
StudentCredentialRequirementSetResponse.CredentialRequirementSet.AchievedSchoolYearInt16No
StudentCredentialRequirementSetResponse.CredentialRequirementSet.AchievedStatusStringYesValue must be an appropriate CredentialAchievement code value
StudentCredentialRequirementSetResponse.CredentialRequirementSet.CredentialRequirementsList<CredentialRequirementInfo>Yes
StudentCredentialRequirementSetResponse.CredentialRequirementSet.CredentialRequirements.CredentialRequirementStringYes
StudentCredentialRequirementSetResponse.CredentialRequirementSet.CredentialRequirements.CredentialRequirementAchievementCredentialRequirementAchievementInfoYes
StudentCredentialRequirementSetResponse.CredentialRequirementSet.CredentialRequirements.CredentialRequirementAchievement.AchievementMessageStringNo
StudentCredentialRequirementSetResponse.CredentialRequirementSet.CredentialRequirements.CredentialRequirementAchievement.AchievementStatusStringYesValue must be an appropriate RequirementAchievement code value
StudentCredentialRequirementSetResponse.CredentialRequirementSet.CredentialRequirements.CredentialRequirementAchievement.PASICoreVersionInt64Yes
StudentCredentialRequirementSetResponse.CredentialRequirementSet.CredentialRequirements.CredentialRequirementExemptionCredentialRequirementExemptionInfoNo
StudentCredentialRequirementSetResponse.CredentialRequirementSet.CredentialRequirements.CredentialRequirementExemption.ExemptionDetailsStringNo
StudentCredentialRequirementSetResponse.CredentialRequirementSet.CredentialRequirements.CredentialRequirementExemption.ExemptionReasonStringYesValue must be an appropriate ExemptionReason code value
StudentCredentialRequirementSetResponse.CredentialRequirementSet.CredentialRequirements.CredentialRequirementExemption.ExemptionStatusStringYesValue must be an appropriate RequirementExemption code value
StudentCredentialRequirementSetResponse.CredentialRequirementSet.CredentialRequirements.CredentialRequirementExemption.IsDeletedBooleanYes
StudentCredentialRequirementSetResponse.CredentialRequirementSet.CredentialRequirements.CredentialRequirementExemption.PASICoreVersionInt64Yes
StudentCredentialRequirementSetResponse.CredentialRequirementSet.CredentialRequirements.EffectiveUtcDateTimeNo
StudentCredentialRequirementSetResponse.CredentialRequirementSet.CredentialRequirementSetStringYes
StudentCredentialRequirementSetResponse.CredentialRequirementSet.LastUpdatedOnDateTimeYes
StudentCredentialRequirementSetResponse.CredentialRequirementSet.PASICoreVersionInt64Yes
StudentCredentialRequirementSetResponse.RejectionsList<Rejection>No
StudentCredentialRequirementSetResponse.Rejections.CodeStringYes
StudentCredentialRequirementSetResponse.Rejections.DescriptionStringYes
StudentCredentialRequirementSetResponse.StateProvinceIdStringYes
See Also

Reference