IPASIService2020GetStudentSchoolEnrolment Method Provincial Approach to Student Information API
This service will return the enrolment(s) based on the enrolment Id(s) passed in.

Namespace: PASI.ServiceContract
Assembly: PASI.ServiceContract (in PASI.ServiceContract.dll) Version: 9.25.26.0 (9.25.26.0)
Syntax

List<StudentSchoolEnrolmentResponse> GetStudentSchoolEnrolment(
	StudentSchoolEnrolmentRequest request
)

Parameters

request
Type: PASI.DataContract.V201204StudentSchoolEnrolmentRequest
The request contains a list of enrolment Ids the client wishes to retrieve.

Return Value

Type: ListStudentSchoolEnrolmentResponse
A list of StudentSchoolEnrolmentResponse objects

Service Validations

The following codes can be returned from the service operation. This list also shows core alerts that could be generated as a result calling this service. These codes are in addition to the standard set of codes that can be returned defined as in the Approach to Error Reporting. Click the link for the details.

No additional errors for this service.
Remarks

This service is intended to be used during the data synchronization process using the IsDataAvailable service. See the Expected Versions section for important details on how this service will return data.

This service allows the PASI Client to retrieve their students' school enrolment(s) by passing in the enrolment RefId(s).The enrolments that can be retrieved are limited to the enrolments created by schools that PASI client represents.

The client must be assigned the ViewEnrolmentUser role before they are able to call this service.

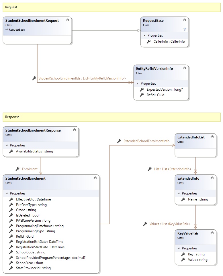
Request and Response Class Diagram



Request Fields

Full Property NameTypeRequiredOther Attributes
CallerInfoCallerInfoYes
CallerInfo.ClientMessageIDStringYesValue must be no more than 50 characters Value must not have control characters, leading, trailing or multiple embedded spaces. Content must not match regular expression: ^\s|\s{2,}|\s$|[\x00-\x19]|[\x7F-\x9F]|[^\x00-\xFF]
CallerInfo.SentUtcTimeDateTimeYes
CallerInfo.SoftwareSoftwareYes
CallerInfo.Software.BuildNumberStringYesValue must be no more than 30 characters Value must not have control characters, leading, trailing or multiple embedded spaces. Content must not match regular expression: ^\s|\s{2,}|\s$|[\x00-\x19]|[\x7F-\x9F]|[^\x00-\xFF]
CallerInfo.Software.ManufacturerStringYesValue must be no more than 100 characters Value must not have control characters, leading, trailing or multiple embedded spaces. Content must not match regular expression: ^\s|\s{2,}|\s$|[\x00-\x19]|[\x7F-\x9F]|[^\x00-\xFF]
CallerInfo.Software.ProductStringYesValue must be no more than 100 characters Value must not have control characters, leading, trailing or multiple embedded spaces. Content must not match regular expression: ^\s|\s{2,}|\s$|[\x00-\x19]|[\x7F-\x9F]|[^\x00-\xFF]
CallerInfo.Software.VersionStringYesValue must be no more than 30 characters Value must not have control characters, leading, trailing or multiple embedded spaces. Content must not match regular expression: ^\s|\s{2,}|\s$|[\x00-\x19]|[\x7F-\x9F]|[^\x00-\xFF]
CallerInfo.UserUserYes
CallerInfo.User.IPAddressStringYesValue must be no more than 50 characters Value must not have control characters, leading, trailing or multiple embedded spaces. Content must not match regular expression: ^\s|\s{2,}|\s$|[\x00-\x19]|[\x7F-\x9F]|[^\x00-\xFF]
CallerInfo.User.LocalIDStringYesValue must be no more than 50 characters Value must not have control characters, leading, trailing or multiple embedded spaces. Content must not match regular expression: ^\s|\s{2,}|\s$|[\x00-\x19]|[\x7F-\x9F]|[^\x00-\xFF]
CallerInfo.User.NameStringYesValue must be no more than 100 characters Value must not have control characters, leading, trailing or multiple embedded spaces. Content must not match regular expression: ^\s|\s{2,}|\s$|[\x00-\x19]|[\x7F-\x9F]|[^\x00-\xFF]
CallerInfo.User.OrganizationCodeStringYesValue must be no more than 6 characters
StudentSchoolEnrolmentIdsList<EntityRefIdVersionInfo>Yes
StudentSchoolEnrolmentIds.ExpectedVersionNullable`1No
StudentSchoolEnrolmentIds.RefIdGuidYes


Response Fields

Full Property NameTypeRequiredOther Attributes
List<StudentSchoolEnrolmentResponse>List<StudentSchoolEnrolmentResponse>No
List<StudentSchoolEnrolmentResponse>.AvailabilityStatusStringNo
List<StudentSchoolEnrolmentResponse>.EnrolmentStudentSchoolEnrolmentNo
List<StudentSchoolEnrolmentResponse>.Enrolment.EffectiveUtcDateTimeNo
List<StudentSchoolEnrolmentResponse>.Enrolment.ExitDateTypeStringYesValue must be an appropriate ExitDateType code value
List<StudentSchoolEnrolmentResponse>.Enrolment.ExtendedSchoolEnrolmentInfoExtendedInfoListNoName: SISV1
KeyRequiredMaxElementsAttributes
LocalStudentIdNo1Value must contain between 1 and 15 characters
ResidentBoardNo1Value must be in the form of a number between '0001' and '9999'
FrancophoneBoardNo1Value must be in the form of a number between '0001' and '9999'
FNMIDeclarationNo1Value must be an appropriate FNMIDeclaration code value
FrenchHoursOfInstructionNo1Value must be in the form of a number between '1' and '9999'
EnrolmentTypeCodesNo3Value must be an appropriate EnrolmentTypeCodes code value
ExceptionCodesNo2Value must be an appropriate ExceptionCodes code value
GrantsProgramCodesNo3Value must be an appropriate GrantsProgramCodes code value
List<StudentSchoolEnrolmentResponse>.Enrolment.ExtendedSchoolEnrolmentInfo.ListList<ExtendedInfo>Yes
List<StudentSchoolEnrolmentResponse>.Enrolment.ExtendedSchoolEnrolmentInfo.List.NameStringYesValue must not have control characters, leading, trailing or multiple embedded spaces. Content must not match regular expression: ^\s|\s{2,}|\s$|[\x00-\x19]|[\x7F-\x9F]|[^\x00-\xFF]
List<StudentSchoolEnrolmentResponse>.Enrolment.ExtendedSchoolEnrolmentInfo.List.ValuesList<KeyValuePair>Yes
List<StudentSchoolEnrolmentResponse>.Enrolment.ExtendedSchoolEnrolmentInfo.List.Values.KeyStringYes
List<StudentSchoolEnrolmentResponse>.Enrolment.ExtendedSchoolEnrolmentInfo.List.Values.ValueStringYesPASI.Validation.Schema.IsNotRequired
List<StudentSchoolEnrolmentResponse>.Enrolment.GradeStringYesValue must be an appropriate GradeCode code value
List<StudentSchoolEnrolmentResponse>.Enrolment.IsDeletedBooleanYes
List<StudentSchoolEnrolmentResponse>.Enrolment.PASICoreVersionInt64Yes
List<StudentSchoolEnrolmentResponse>.Enrolment.ProgrammingTimeframeStringYesValue must be an appropriate ProgrammingTimeframe code value
List<StudentSchoolEnrolmentResponse>.Enrolment.ProgrammingTypeStringYesValue must be an appropriate ProgrammingType code value
List<StudentSchoolEnrolmentResponse>.Enrolment.RefIdGuidYes
List<StudentSchoolEnrolmentResponse>.Enrolment.RegistrationExitDateDateTimeYes
List<StudentSchoolEnrolmentResponse>.Enrolment.RegistrationStartDateDateTimeYes
List<StudentSchoolEnrolmentResponse>.Enrolment.SchoolCodeStringYesValue must be in the form of a number between '0001' and '9999'
List<StudentSchoolEnrolmentResponse>.Enrolment.SchoolProvidedProgramPercentageNullable`1No
List<StudentSchoolEnrolmentResponse>.Enrolment.SchoolYearInt16YesValue must be between 1900 and 2100
List<StudentSchoolEnrolmentResponse>.Enrolment.StateProvinceIdStringYesValue must be in the form of a number between '000000001' and '999999999'
See Also

Reference