Ministry only service. This service will allow the Ministry Client to update School information in the PASI Core.
Namespace: PASI.ServiceContract
Assembly: PASI.ServiceContract (in PASI.ServiceContract.dll) Version: 9.25.26.0 (9.25.26.0)
Syntax
Parameters
- request
- Type: PASI.DataContract.V2017SubmitSchoolInformationRequest
The school information record to be updated/added containing names, addresses, contact information, etc. Addresses, Classifications, Name, and SchoolAuthorityCode lists should contain historical records as well. For example if the school has changed its name once it is expected that two name records would be sent to PASI core. This is required because it is a full record replacement. If PASI Core doesn't receive the history it is unable to provide it to clients.
Return Value
Type: SubmitResponseOn a successful submission contains the updated PASICoreVersion number for the submitted school. If it was unsuccessful there will be one or more errors attached and the PASICoreVersion will be zero. The Id returned on the SubmitResponse in this case will be the School Code.
Service Validations
The following codes can be returned from the service operation. This list also shows core alerts that could be generated as a result calling this service. These codes are in addition to the standard set of codes that can be returned defined as in the Approach to Error Reporting. Click the link for the details.
3004, 9004Remarks
The PasiCoreVersion must be passed in with the version being updated. If the passed in version does not match the current version in the PASI core an exception will be throw indicating they are out of sync, which is a signal to the client to get the latest (using GetSchoolInformation) and try the submission again if required.
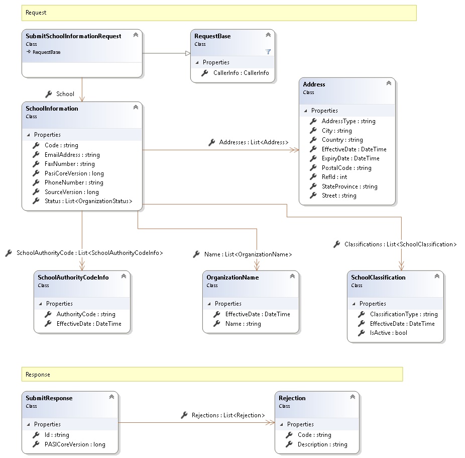
Request and Response Class Diagram

Request Fields
| Full Property Name | Type | Required | Other Attributes |
|---|---|---|---|
| CallerInfo | CallerInfo | Yes | |
| CallerInfo.ClientMessageID | String | Yes | Value must be no more than 50 characters Value must not have control characters, leading, trailing or multiple embedded spaces. Content must not match regular expression: ^\s|\s{2,}|\s$|[\x00-\x19]|[\x7F-\x9F]|[^\x00-\xFF] |
| CallerInfo.SentUtcTime | DateTime | Yes | |
| CallerInfo.Software | Software | Yes | |
| CallerInfo.Software.BuildNumber | String | Yes | Value must be no more than 30 characters Value must not have control characters, leading, trailing or multiple embedded spaces. Content must not match regular expression: ^\s|\s{2,}|\s$|[\x00-\x19]|[\x7F-\x9F]|[^\x00-\xFF] |
| CallerInfo.Software.Manufacturer | String | Yes | Value must be no more than 100 characters Value must not have control characters, leading, trailing or multiple embedded spaces. Content must not match regular expression: ^\s|\s{2,}|\s$|[\x00-\x19]|[\x7F-\x9F]|[^\x00-\xFF] |
| CallerInfo.Software.Product | String | Yes | Value must be no more than 100 characters Value must not have control characters, leading, trailing or multiple embedded spaces. Content must not match regular expression: ^\s|\s{2,}|\s$|[\x00-\x19]|[\x7F-\x9F]|[^\x00-\xFF] |
| CallerInfo.Software.Version | String | Yes | Value must be no more than 30 characters Value must not have control characters, leading, trailing or multiple embedded spaces. Content must not match regular expression: ^\s|\s{2,}|\s$|[\x00-\x19]|[\x7F-\x9F]|[^\x00-\xFF] |
| CallerInfo.User | User | Yes | |
| CallerInfo.User.IPAddress | String | Yes | Value must be no more than 50 characters Value must not have control characters, leading, trailing or multiple embedded spaces. Content must not match regular expression: ^\s|\s{2,}|\s$|[\x00-\x19]|[\x7F-\x9F]|[^\x00-\xFF] |
| CallerInfo.User.LocalID | String | Yes | Value must be no more than 50 characters Value must not have control characters, leading, trailing or multiple embedded spaces. Content must not match regular expression: ^\s|\s{2,}|\s$|[\x00-\x19]|[\x7F-\x9F]|[^\x00-\xFF] |
| CallerInfo.User.Name | String | Yes | Value must be no more than 100 characters Value must not have control characters, leading, trailing or multiple embedded spaces. Content must not match regular expression: ^\s|\s{2,}|\s$|[\x00-\x19]|[\x7F-\x9F]|[^\x00-\xFF] |
| CallerInfo.User.OrganizationCode | String | Yes | Value must be no more than 6 characters |
| School | SchoolInformation | Yes | |
| School.Addresses | List<Address> | No | |
| School.Addresses.AddressType | String | Yes | Value must be an appropriate AddressType code value |
| School.Addresses.City | String | No | Value must be no more than 60 characters Value must not have control characters, leading, trailing or multiple embedded spaces. Content must not match regular expression: ^\s|\s{2,}|\s$|[\x00-\x19]|[\x7F-\x9F]|[^\x00-\xFF] |
| School.Addresses.Country | String | Yes | Value must be no more than 60 characters Value must not have control characters, leading, trailing or multiple embedded spaces. Content must not match regular expression: ^\s|\s{2,}|\s$|[\x00-\x19]|[\x7F-\x9F]|[^\x00-\xFF] |
| School.Addresses.EffectiveDate | DateTime | Yes | |
| School.Addresses.ExpiryDate | DateTime | No | |
| School.Addresses.LastUpdateUtcTime | DateTime | No | |
| School.Addresses.PostalCode | String | No | Value must be no more than 15 characters Value must not have control characters, leading, trailing or multiple embedded spaces. Content must not match regular expression: ^\s|\s{2,}|\s$|[\x00-\x19]|[\x7F-\x9F]|[^\x00-\xFF] |
| School.Addresses.RefId | Int32 | Yes | |
| School.Addresses.StateProvince | String | No | Value must be no more than 20 characters Value must not have control characters, leading, trailing or multiple embedded spaces. Content must not match regular expression: ^\s|\s{2,}|\s$|[\x00-\x19]|[\x7F-\x9F]|[^\x00-\xFF] |
| School.Addresses.Street | String | Yes | Value must be no more than 140 characters Value must not have control characters, leading, trailing or multiple embedded spaces. Value must not contain empty lines and each line must be delimited with a carriage return and line feed. Content must not match regular expression: [\x00-\x08]|[\x0E-\x19]|[\x7F-\x9F]|[^\x00-\xFF]|(^|\n)\s*\r|\n\s*(\r|$)|[^\r]\n|\r[^\n] |
| School.Classifications | List<SchoolClassification> | No | |
| School.Classifications.ClassificationType | String | Yes | Value must be an appropriate SchoolClassificationType code value |
| School.Classifications.EffectiveDate | DateTime | Yes | |
| School.Classifications.IsActive | Boolean | Yes | |
| School.Code | String | Yes | Value must be in the form of a number between '0001' and '9999' |
| School.EmailAddress | String | No | |
| School.FaxNumber | String | No | |
| School.Name | List<OrganizationName> | Yes | |
| School.Name.EffectiveDate | DateTime | Yes | |
| School.Name.Name | String | Yes | |
| School.PasiCoreVersion | Int64 | Yes | |
| School.PhoneNumber | String | No | |
| School.SchoolAuthorityCode | List<SchoolAuthorityCodeInfo> | Yes | |
| School.SchoolAuthorityCode.AuthorityCode | String | Yes | Value must be in the form of a number between '0001' and '9999' |
| School.SchoolAuthorityCode.EffectiveDate | DateTime | Yes | |
| School.SourceVersion | Int64 | Yes | |
| School.Status | List<OrganizationStatus> | Yes | |
| School.Status.EffectiveDate | DateTime | Yes | |
| School.Status.IsActive | Boolean | Yes |
Response Fields
| Full Property Name | Type | Required | Other Attributes |
|---|---|---|---|
| SubmitResponse.Id | String | No | |
| SubmitResponse.PASICoreVersion | Int64 | No | |
| SubmitResponse.Rejections | List<Rejection> | No | |
| SubmitResponse.Rejections.Code | String | Yes | |
| SubmitResponse.Rejections.Description | String | Yes |
See Also