IPASIService2021GetStudentLearningProfile Method Provincial Approach to Student Information API
This service is used to retrieve the learning profile for a single student based on the provided ASN. Learning profile includes exam accommodations and (in the future) other information for the student that is not academic or personal information, but is pertinent to improving educational opportunities for the student.

Namespace: PASI.ServiceContract
Assembly: PASI.ServiceContract (in PASI.ServiceContract.dll) Version: 9.25.26.0 (9.25.26.0)
Syntax

StudentLearningProfileResponse GetStudentLearningProfile(
	StudentLearningProfileRequest request
)

Parameters

request
Type: PASI.DataContract.V2018StudentLearningProfileRequest
Used to identify the student who learning profile will be retrieved.

Return Value

Type: StudentLearningProfileResponse
Information pertaining to the student's learning profile.

Service Validations

The following codes can be returned from the service operation. This list also shows core alerts that could be generated as a result calling this service. These codes are in addition to the standard set of codes that can be returned defined as in the Approach to Error Reporting. Click the link for the details.

9002
Remarks

The ASN supplied to the service is validated and upon completion of validation the service returns learning profile information related to the supplied ASN. The returned information is filtered by the requestor’s Student Association and ownership of records.

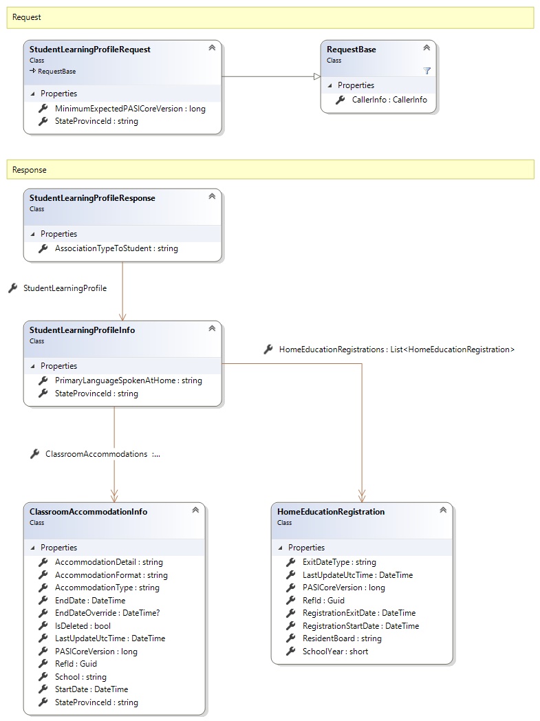
Request and Response Class Diagram



Request Fields

Full Property NameTypeRequiredOther Attributes
CallerInfoCallerInfoYes
CallerInfo.ClientMessageIDStringYesValue must be no more than 50 characters Value must not have control characters, leading, trailing or multiple embedded spaces. Content must not match regular expression: ^\s|\s{2,}|\s$|[\x00-\x19]|[\x7F-\x9F]|[^\x00-\xFF]
CallerInfo.SentUtcTimeDateTimeYes
CallerInfo.SoftwareSoftwareYes
CallerInfo.Software.BuildNumberStringYesValue must be no more than 30 characters Value must not have control characters, leading, trailing or multiple embedded spaces. Content must not match regular expression: ^\s|\s{2,}|\s$|[\x00-\x19]|[\x7F-\x9F]|[^\x00-\xFF]
CallerInfo.Software.ManufacturerStringYesValue must be no more than 100 characters Value must not have control characters, leading, trailing or multiple embedded spaces. Content must not match regular expression: ^\s|\s{2,}|\s$|[\x00-\x19]|[\x7F-\x9F]|[^\x00-\xFF]
CallerInfo.Software.ProductStringYesValue must be no more than 100 characters Value must not have control characters, leading, trailing or multiple embedded spaces. Content must not match regular expression: ^\s|\s{2,}|\s$|[\x00-\x19]|[\x7F-\x9F]|[^\x00-\xFF]
CallerInfo.Software.VersionStringYesValue must be no more than 30 characters Value must not have control characters, leading, trailing or multiple embedded spaces. Content must not match regular expression: ^\s|\s{2,}|\s$|[\x00-\x19]|[\x7F-\x9F]|[^\x00-\xFF]
CallerInfo.UserUserYes
CallerInfo.User.IPAddressStringYesValue must be no more than 50 characters Value must not have control characters, leading, trailing or multiple embedded spaces. Content must not match regular expression: ^\s|\s{2,}|\s$|[\x00-\x19]|[\x7F-\x9F]|[^\x00-\xFF]
CallerInfo.User.LocalIDStringYesValue must be no more than 50 characters Value must not have control characters, leading, trailing or multiple embedded spaces. Content must not match regular expression: ^\s|\s{2,}|\s$|[\x00-\x19]|[\x7F-\x9F]|[^\x00-\xFF]
CallerInfo.User.NameStringYesValue must be no more than 100 characters Value must not have control characters, leading, trailing or multiple embedded spaces. Content must not match regular expression: ^\s|\s{2,}|\s$|[\x00-\x19]|[\x7F-\x9F]|[^\x00-\xFF]
CallerInfo.User.OrganizationCodeStringYesValue must be no more than 6 characters
MinimumExpectedPASICoreVersionInt64No
StateProvinceIdStringYesValue must be in the form of a number between '000000001' and '999999999'


Response Fields

Full Property NameTypeRequiredOther Attributes
StudentLearningProfileResponse.AssociationTypeToStudentStringYes
StudentLearningProfileResponse.StudentLearningProfileStudentLearningProfileInfoYes
StudentLearningProfileResponse.StudentLearningProfile.ClassroomAccommodationsList<ClassroomAccommodationInfo>No
StudentLearningProfileResponse.StudentLearningProfile.ClassroomAccommodations.AccommodationDetailStringNoValue must be no more than 1000 characters Value must not have control characters, leading, trailing or multiple embedded spaces. Value must not contain empty lines and each line must be delimited with a carriage return and line feed. Content must not match regular expression: [\x00-\x08]|[\x0E-\x19]|[\x7F-\x9F]|[^\x00-\xFF]|(^|\n)\s*\r|\n\s*(\r|$)|[^\r]\n|\r[^\n]
StudentLearningProfileResponse.StudentLearningProfile.ClassroomAccommodations.AccommodationFormatStringNoValue must be an appropriate AccommodationFormat code value
StudentLearningProfileResponse.StudentLearningProfile.ClassroomAccommodations.AccommodationTypeStringYesValue must be an appropriate AccommodationType code value
StudentLearningProfileResponse.StudentLearningProfile.ClassroomAccommodations.EndDateDateTimeNo
StudentLearningProfileResponse.StudentLearningProfile.ClassroomAccommodations.EndDateOverrideNullable`1No
StudentLearningProfileResponse.StudentLearningProfile.ClassroomAccommodations.IsDeletedBooleanYes
StudentLearningProfileResponse.StudentLearningProfile.ClassroomAccommodations.LastUpdateUtcTimeDateTimeYes
StudentLearningProfileResponse.StudentLearningProfile.ClassroomAccommodations.PASICoreVersionInt64Yes
StudentLearningProfileResponse.StudentLearningProfile.ClassroomAccommodations.RefIdGuidYes
StudentLearningProfileResponse.StudentLearningProfile.ClassroomAccommodations.SchoolStringYesValue must be in the form of a number between '0001' and '9999'
StudentLearningProfileResponse.StudentLearningProfile.ClassroomAccommodations.StartDateDateTimeYes
StudentLearningProfileResponse.StudentLearningProfile.ClassroomAccommodations.StateProvinceIdStringYesValue must be in the form of a number between '000000001' and '999999999'
StudentLearningProfileResponse.StudentLearningProfile.HomeEducationRegistrationsList<HomeEducationRegistration>No
StudentLearningProfileResponse.StudentLearningProfile.HomeEducationRegistrations.ExitDateTypeStringYesValue must be an appropriate HomeEducationRegExitDateType code value
StudentLearningProfileResponse.StudentLearningProfile.HomeEducationRegistrations.LastUpdateUtcTimeDateTimeYes
StudentLearningProfileResponse.StudentLearningProfile.HomeEducationRegistrations.PASICoreVersionInt64Yes
StudentLearningProfileResponse.StudentLearningProfile.HomeEducationRegistrations.RefIdGuidYes
StudentLearningProfileResponse.StudentLearningProfile.HomeEducationRegistrations.RegistrationExitDateDateTimeYes
StudentLearningProfileResponse.StudentLearningProfile.HomeEducationRegistrations.RegistrationStartDateDateTimeYes
StudentLearningProfileResponse.StudentLearningProfile.HomeEducationRegistrations.ResidentBoardStringNoValue must be in the form of a number between '0001' and '9999'
StudentLearningProfileResponse.StudentLearningProfile.HomeEducationRegistrations.SchoolYearInt16YesValue must be between 1900 and 2100
StudentLearningProfileResponse.StudentLearningProfile.PrimaryLanguageSpokenAtHomeStringNoValue must be an appropriate LanguageSpoken code value
StudentLearningProfileResponse.StudentLearningProfile.StateProvinceIdStringYes
See Also

Reference