This service validates the StateProvinceId provided in the request has a school mark value in
the given School Code and the mark value matches for any one of the courses provided in the list
of course codes.
The mark value passed into the service is compared to the PASI value as a string. For example if the caller passed 80% and PASI has 80 for the mark value this comparison will fail.
Mark values in PASI will be the numbers from 0 to 100 or letters A, B, C, D, F, P.
The caller should consider limiting the input to avoid missed matches.
The mark value passed into the service is compared to the PASI value as a string. For example if the caller passed 80% and PASI has 80 for the mark value this comparison will fail.
Mark values in PASI will be the numbers from 0 to 100 or letters A, B, C, D, F, P.
The caller should consider limiting the input to avoid missed matches.
Namespace: PASI.ServiceContract
Assembly: PASI.ServiceContract (in PASI.ServiceContract.dll) Version: 9.28.37.5 (9.28.37.5)
Syntax
ValidateStudentByMarkInfoResponse ValidateStudentByMarks( ValidateStudentByMarkInfoRequest request )
Parameters
- request
- Type: PASI.DataContract.V201507ValidateStudentByMarkInfoRequest
The request contains a StateProvinceId and related mark information to be validated.
Return Value
Type: ValidateStudentByMarkInfoResponseThe response contains any rejections and if the information was valid or not.
Service Validations
The following codes can be returned from the service operation. This list also shows core alerts that could be generated as a result calling this service. These codes are in addition to the standard set of codes that can be returned defined as in the Approach to Error Reporting. Click the link for the details.
9002, 9003, 9015, 60002, 60003Remarks
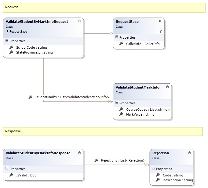
Request and Response Class Diagram

Request Fields
| Full Property Name | Type | Required | Other Attributes |
|---|---|---|---|
| CallerInfo | CallerInfo | Yes | |
| CallerInfo.ClientMessageID | String | Yes | Value must be no more than 50 characters Value must not have control characters, leading, trailing or multiple embedded spaces. Content must not match regular expression: ^\s|\s{2,}|\s$|[\x00-\x19]|[\x7F-\x9F]|[^\x00-\xFF] |
| CallerInfo.SentUtcTime | DateTime | Yes | |
| CallerInfo.Software | Software | Yes | |
| CallerInfo.Software.BuildNumber | String | Yes | Value must be no more than 30 characters Value must not have control characters, leading, trailing or multiple embedded spaces. Content must not match regular expression: ^\s|\s{2,}|\s$|[\x00-\x19]|[\x7F-\x9F]|[^\x00-\xFF] |
| CallerInfo.Software.Manufacturer | String | Yes | Value must be no more than 100 characters Value must not have control characters, leading, trailing or multiple embedded spaces. Content must not match regular expression: ^\s|\s{2,}|\s$|[\x00-\x19]|[\x7F-\x9F]|[^\x00-\xFF] |
| CallerInfo.Software.Product | String | Yes | Value must be no more than 100 characters Value must not have control characters, leading, trailing or multiple embedded spaces. Content must not match regular expression: ^\s|\s{2,}|\s$|[\x00-\x19]|[\x7F-\x9F]|[^\x00-\xFF] |
| CallerInfo.Software.Version | String | Yes | Value must be no more than 30 characters Value must not have control characters, leading, trailing or multiple embedded spaces. Content must not match regular expression: ^\s|\s{2,}|\s$|[\x00-\x19]|[\x7F-\x9F]|[^\x00-\xFF] |
| CallerInfo.User | User | Yes | |
| CallerInfo.User.IPAddress | String | Yes | Value must be no more than 50 characters Value must not have control characters, leading, trailing or multiple embedded spaces. Content must not match regular expression: ^\s|\s{2,}|\s$|[\x00-\x19]|[\x7F-\x9F]|[^\x00-\xFF] |
| CallerInfo.User.LocalID | String | Yes | Value must be no more than 50 characters Value must not have control characters, leading, trailing or multiple embedded spaces. Content must not match regular expression: ^\s|\s{2,}|\s$|[\x00-\x19]|[\x7F-\x9F]|[^\x00-\xFF] |
| CallerInfo.User.Name | String | Yes | Value must be no more than 100 characters Value must not have control characters, leading, trailing or multiple embedded spaces. Content must not match regular expression: ^\s|\s{2,}|\s$|[\x00-\x19]|[\x7F-\x9F]|[^\x00-\xFF] |
| CallerInfo.User.OrganizationCode | String | Yes | Value must be no more than 6 characters |
| SchoolCode | String | Yes | Value must be in the form of a number between '0001' and '9999' |
| StateProvinceId | String | Yes | Value must be in the form of a number between '000000001' and '999999999' |
| StudentMarks | List<ValidateStudentMarkInfo> | Yes | |
| StudentMarks.CourseCodes | List<String> | Yes | |
| StudentMarks.MarkValue | String | Yes | Value must be no more than 3 characters Value must not have control characters, leading, trailing or multiple embedded spaces. Content must not match regular expression: ^\s|\s{2,}|\s$|[\x00-\x19]|[\x7F-\x9F]|[^\x00-\xFF] |
Response Fields
| Full Property Name | Type | Required | Other Attributes |
|---|---|---|---|
| ValidateStudentByMarkInfoResponse.IsValid | Boolean | Yes | |
| ValidateStudentByMarkInfoResponse.Rejections | List<Rejection> | No | |
| ValidateStudentByMarkInfoResponse.Rejections.Code | String | Yes | |
| ValidateStudentByMarkInfoResponse.Rejections.Description | String | Yes |
See Also