Namespace: PASI.ServiceContract
Assembly: PASI.ServiceContract (in PASI.ServiceContract.dll) Version: 9.25.26.0 (9.25.26.0)
SubmitResponse SubmitIdentificationInformation( SubmitIdentificationInformationRequest request )
Parameters
- request
- Type: PASI.DataContract.V2018SubmitIdentificationInformationRequest
This object will contain information about a person's identity (legal name and birth date and gender) as well as information about the documentation that supports that claim (i.e. current system value, parental declaration, birth certificate, etc). In the case where the document is a government issued document additional information can be captured. This can be useful in confirming the person's identity if the same document is presented in the future for identity
Return Value
Type: SubmitResponseThe Id returned in this service will be the RefId of the person Identification Info. If an Identification Info could not be added the Id will be returned as zero. The PASICoreVersion is the new version for the person.
Service Validations
The following codes can be returned from the service operation. This list also shows core alerts that could be generated as a result calling this service. These codes are in addition to the standard set of codes that can be returned defined as in the Approach to Error Reporting. Click the link for the details.
9002, 9011, 9023, 9049, 9065, 11203, 11204, 11206, 11207, 11208, 11210, 11217, 11219, 11220, 11221, 11222, 11223, 11224, 11225, 11228, 11231, 11233, 11235, 11406, 11407, 11502, 12006, 65031, 65033, 65034, 65093, 65121| Verified | The information provided originated on a document issued by a recognized government organization. An example of a Verified document type is a birth certificate which is a government issued document where the name and birth date can be confirmed. |
| Self Verified | The information provided originated on a document signed by the person and/or the person's parent/guardian. An example of a self verified document type would be Parental Declaration. |
| Unverified | The information provided did not originate from any form of documentation. This could be for data that previously existed in a person Information System that the source cannot be confirmed. |
Corrections can still be provided for IdentificationInfo object using this service. A name that was entered incorrectly from a birth certificate can be "corrected" by using the RefId property of the StudentIdentificationInfo object to specify which object should be updated.
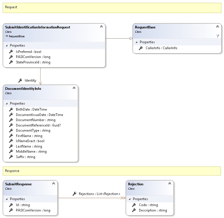
Request and Response Class Diagram

Request Fields
| Full Property Name | Type | Required | Other Attributes |
|---|---|---|---|
| CallerInfo | CallerInfo | Yes | |
| CallerInfo.ClientMessageID | String | Yes | Value must be no more than 50 characters Value must not have control characters, leading, trailing or multiple embedded spaces. Content must not match regular expression: ^\s|\s{2,}|\s$|[\x00-\x19]|[\x7F-\x9F]|[^\x00-\xFF] |
| CallerInfo.SentUtcTime | DateTime | Yes | |
| CallerInfo.Software | Software | Yes | |
| CallerInfo.Software.BuildNumber | String | Yes | Value must be no more than 30 characters Value must not have control characters, leading, trailing or multiple embedded spaces. Content must not match regular expression: ^\s|\s{2,}|\s$|[\x00-\x19]|[\x7F-\x9F]|[^\x00-\xFF] |
| CallerInfo.Software.Manufacturer | String | Yes | Value must be no more than 100 characters Value must not have control characters, leading, trailing or multiple embedded spaces. Content must not match regular expression: ^\s|\s{2,}|\s$|[\x00-\x19]|[\x7F-\x9F]|[^\x00-\xFF] |
| CallerInfo.Software.Product | String | Yes | Value must be no more than 100 characters Value must not have control characters, leading, trailing or multiple embedded spaces. Content must not match regular expression: ^\s|\s{2,}|\s$|[\x00-\x19]|[\x7F-\x9F]|[^\x00-\xFF] |
| CallerInfo.Software.Version | String | Yes | Value must be no more than 30 characters Value must not have control characters, leading, trailing or multiple embedded spaces. Content must not match regular expression: ^\s|\s{2,}|\s$|[\x00-\x19]|[\x7F-\x9F]|[^\x00-\xFF] |
| CallerInfo.User | User | Yes | |
| CallerInfo.User.IPAddress | String | Yes | Value must be no more than 50 characters Value must not have control characters, leading, trailing or multiple embedded spaces. Content must not match regular expression: ^\s|\s{2,}|\s$|[\x00-\x19]|[\x7F-\x9F]|[^\x00-\xFF] |
| CallerInfo.User.LocalID | String | Yes | Value must be no more than 50 characters Value must not have control characters, leading, trailing or multiple embedded spaces. Content must not match regular expression: ^\s|\s{2,}|\s$|[\x00-\x19]|[\x7F-\x9F]|[^\x00-\xFF] |
| CallerInfo.User.Name | String | Yes | Value must be no more than 100 characters Value must not have control characters, leading, trailing or multiple embedded spaces. Content must not match regular expression: ^\s|\s{2,}|\s$|[\x00-\x19]|[\x7F-\x9F]|[^\x00-\xFF] |
| CallerInfo.User.OrganizationCode | String | Yes | Value must be no more than 6 characters |
| Identity | DocumentIdentityInfo | Yes | |
| Identity.BirthDate | DateTime | Yes | |
| Identity.DocumentIssueDate | DateTime | No | |
| Identity.DocumentNumber | String | No | Value must be 4 characters Value must not have control characters, leading, trailing or multiple embedded spaces. Content must not match regular expression: ^\s|\s{2,}|\s$|[\x00-\x19]|[\x7F-\x9F]|[^\x00-\xFF] |
| Identity.DocumentReferenceId | Nullable`1 | No | |
| Identity.DocumentType | String | No | Value must be an appropriate SourceDocumentType code value |
| Identity.FirstName | String | Yes | Value must be no more than 50 characters Value must only contain letters (A-Z), hyphens (-), apostrophes ('), periods (.), spaces ( ), or accented letters (ÀÁÂÃÄÅÇÈÉÊËÌÍÎÏÑÒÓÔÕÖÙÚÛÜÝàáâãäåçèéêëìíîïñòóôõöùúûüýÿ) |
| Identity.IsNameExact | Boolean | Yes | |
| Identity.LastName | String | Yes | Value must be no more than 50 characters Value must only contain letters (A-Z), hyphens (-), apostrophes ('), periods (.), spaces ( ), or accented letters (ÀÁÂÃÄÅÇÈÉÊËÌÍÎÏÑÒÓÔÕÖÙÚÛÜÝàáâãäåçèéêëìíîïñòóôõöùúûüýÿ) |
| Identity.MiddleName | String | No | Value must be no more than 50 characters Value must only contain letters (A-Z), hyphens (-), apostrophes ('), periods (.), spaces ( ), or accented letters (ÀÁÂÃÄÅÇÈÉÊËÌÍÎÏÑÒÓÔÕÖÙÚÛÜÝàáâãäåçèéêëìíîïñòóôõöùúûüýÿ) |
| Identity.Suffix | String | No | Value must be no more than 15 characters Value must only contain letters (A-Z), hyphens (-), apostrophes ('), periods (.), spaces ( ), or accented letters (ÀÁÂÃÄÅÇÈÉÊËÌÍÎÏÑÒÓÔÕÖÙÚÛÜÝàáâãäåçèéêëìíîïñòóôõöùúûüýÿ) |
| IsPreferred | Boolean | No | |
| PASICoreVersion | Int64 | Yes | |
| StateProvinceId | String | Yes | Value must be in the form of a number between '000000001' and '999999999' |
Response Fields
| Full Property Name | Type | Required | Other Attributes |
|---|---|---|---|
| SubmitResponse.Id | String | No | |
| SubmitResponse.PASICoreVersion | Int64 | No | |
| SubmitResponse.Rejections | List<Rejection> | No | |
| SubmitResponse.Rejections.Code | String | Yes | |
| SubmitResponse.Rejections.Description | String | Yes |