This service is used to manage a Student's Responsible School in PASI. This service can be used to:
* Add a new Responsible School for a student, or
* Update an existing Responsible School for a Student
Namespace: PASI.ServiceContract
Assembly: PASI.ServiceContract (in PASI.ServiceContract.dll) Version: 9.25.26.0 (9.25.26.0)
Syntax
Parameters
- request
- Type: PASI.DataContract.V2019SubmitResponsibleSchoolRequest
The request contains the information of a Responsible School for student.
Return Value
Type: SubmitResponseAny rejections, version and the Reference Id of the record
Service Validations
The following codes can be returned from the service operation. This list also shows core alerts that could be generated as a result calling this service. These codes are in addition to the standard set of codes that can be returned defined as in the Approach to Error Reporting. Click the link for the details.
9002, 9003, 9009, 9011, 9023, 9063, 9074, 9075, 9076, 10145, 10146, 10147, 10148, 11610, 11611, 11612, 11613, 11614, 11615, 11616, 11617, 11618, 11619, 11622, 11626, 11627, 11638, 11639Remarks
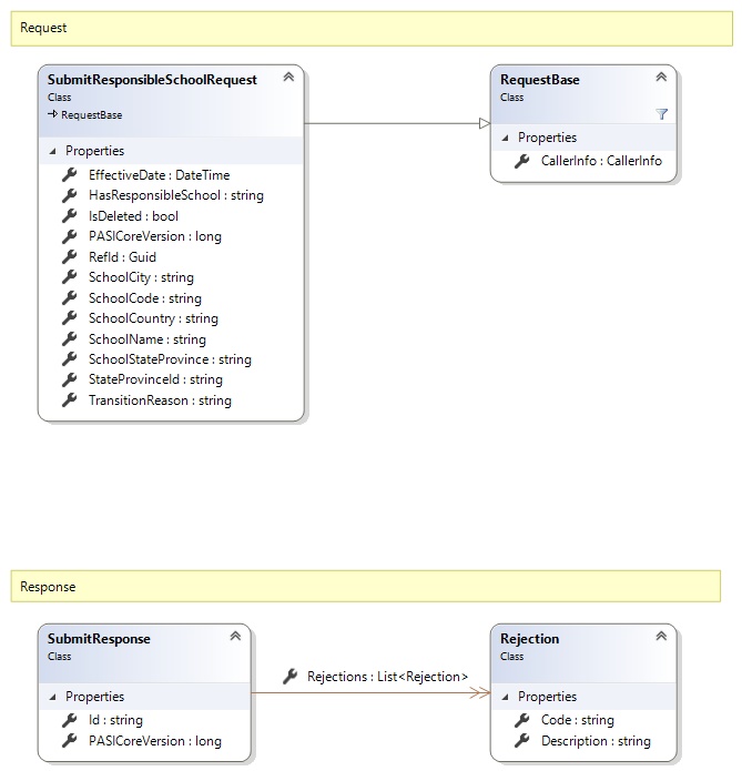
Request and Response Class Diagram

Request Fields
| Full Property Name | Type | Required | Other Attributes |
|---|---|---|---|
| CallerInfo | CallerInfo | Yes | |
| CallerInfo.ClientMessageID | String | Yes | Value must be no more than 50 characters Value must not have control characters, leading, trailing or multiple embedded spaces. Content must not match regular expression: ^\s|\s{2,}|\s$|[\x00-\x19]|[\x7F-\x9F]|[^\x00-\xFF] |
| CallerInfo.SentUtcTime | DateTime | Yes | |
| CallerInfo.Software | Software | Yes | |
| CallerInfo.Software.BuildNumber | String | Yes | Value must be no more than 30 characters Value must not have control characters, leading, trailing or multiple embedded spaces. Content must not match regular expression: ^\s|\s{2,}|\s$|[\x00-\x19]|[\x7F-\x9F]|[^\x00-\xFF] |
| CallerInfo.Software.Manufacturer | String | Yes | Value must be no more than 100 characters Value must not have control characters, leading, trailing or multiple embedded spaces. Content must not match regular expression: ^\s|\s{2,}|\s$|[\x00-\x19]|[\x7F-\x9F]|[^\x00-\xFF] |
| CallerInfo.Software.Product | String | Yes | Value must be no more than 100 characters Value must not have control characters, leading, trailing or multiple embedded spaces. Content must not match regular expression: ^\s|\s{2,}|\s$|[\x00-\x19]|[\x7F-\x9F]|[^\x00-\xFF] |
| CallerInfo.Software.Version | String | Yes | Value must be no more than 30 characters Value must not have control characters, leading, trailing or multiple embedded spaces. Content must not match regular expression: ^\s|\s{2,}|\s$|[\x00-\x19]|[\x7F-\x9F]|[^\x00-\xFF] |
| CallerInfo.User | User | Yes | |
| CallerInfo.User.IPAddress | String | Yes | Value must be no more than 50 characters Value must not have control characters, leading, trailing or multiple embedded spaces. Content must not match regular expression: ^\s|\s{2,}|\s$|[\x00-\x19]|[\x7F-\x9F]|[^\x00-\xFF] |
| CallerInfo.User.LocalID | String | Yes | Value must be no more than 50 characters Value must not have control characters, leading, trailing or multiple embedded spaces. Content must not match regular expression: ^\s|\s{2,}|\s$|[\x00-\x19]|[\x7F-\x9F]|[^\x00-\xFF] |
| CallerInfo.User.Name | String | Yes | Value must be no more than 100 characters Value must not have control characters, leading, trailing or multiple embedded spaces. Content must not match regular expression: ^\s|\s{2,}|\s$|[\x00-\x19]|[\x7F-\x9F]|[^\x00-\xFF] |
| CallerInfo.User.OrganizationCode | String | Yes | Value must be no more than 6 characters |
| EffectiveDate | DateTime | Yes | |
| HasResponsibleSchool | String | Yes | Value must be an appropriate HasResponsibleSchool code value |
| IsDeleted | Boolean | Yes | |
| PASICoreVersion | Int64 | Yes | |
| RefId | Guid | Yes | |
| SchoolCity | String | No | Value must be no more than 60 characters Value must not have control characters, leading, trailing or multiple embedded spaces. Content must not match regular expression: ^\s|\s{2,}|\s$|[\x00-\x19]|[\x7F-\x9F]|[^\x00-\xFF] |
| SchoolCode | String | No | Value must be in the form of a number between '0001' and '9999' |
| SchoolCountry | String | No | Value must be no more than 60 characters Value must not have control characters, leading, trailing or multiple embedded spaces. Content must not match regular expression: ^\s|\s{2,}|\s$|[\x00-\x19]|[\x7F-\x9F]|[^\x00-\xFF] |
| SchoolName | String | No | Value must be no more than 255 characters Value must not have control characters, leading, trailing or multiple embedded spaces. Content must not match regular expression: ^\s|\s{2,}|\s$|[\x00-\x19]|[\x7F-\x9F]|[^\x00-\xFF] |
| SchoolStateProvince | String | No | Value must be no more than 20 characters Value must not have control characters, leading, trailing or multiple embedded spaces. Content must not match regular expression: ^\s|\s{2,}|\s$|[\x00-\x19]|[\x7F-\x9F]|[^\x00-\xFF] |
| StateProvinceId | String | Yes | Value must be in the form of a number between '000000001' and '999999999' |
| TransitionReason | String | Yes | Value must be an appropriate TransitionReason code value |
Response Fields
| Full Property Name | Type | Required | Other Attributes |
|---|---|---|---|
| SubmitResponse.Id | String | No | |
| SubmitResponse.PASICoreVersion | Int64 | No | |
| SubmitResponse.Rejections | List<Rejection> | No | |
| SubmitResponse.Rejections.Code | String | Yes | |
| SubmitResponse.Rejections.Description | String | Yes |
See Also