IPASIService2020GetStudentRecordDocumentList Method Provincial Approach to Student Information API
This service is used to retrieve a list of record document for a single student based on the provided ASN. Record document include details of the document and information on applicable problem reports and quality assurance result.

Namespace: PASI.ServiceContract
Assembly: PASI.ServiceContract (in PASI.ServiceContract.dll) Version: 9.25.26.0 (9.25.26.0)
Syntax

StudentRecordDocumentListResponse GetStudentRecordDocumentList(
	StudentRecordDocumentListRequest request
)

Parameters

request
Type: PASI.DataContract.V2018StudentRecordDocumentListRequest
Used to identify the student whose record document will be retrieved.

Return Value

Type: StudentRecordDocumentListResponse
Information pertaining to the list of student's record document.

Service Validations

The following codes can be returned from the service operation. This list also shows core alerts that could be generated as a result calling this service. These codes are in addition to the standard set of codes that can be returned defined as in the Approach to Error Reporting. Click the link for the details.

65113
Remarks

The ASN supplied to the service is validated and upon completion of validation, the service returns a list of record document related to the ASN. The returned information is filtered by the requestor's Student Association and document access policy.

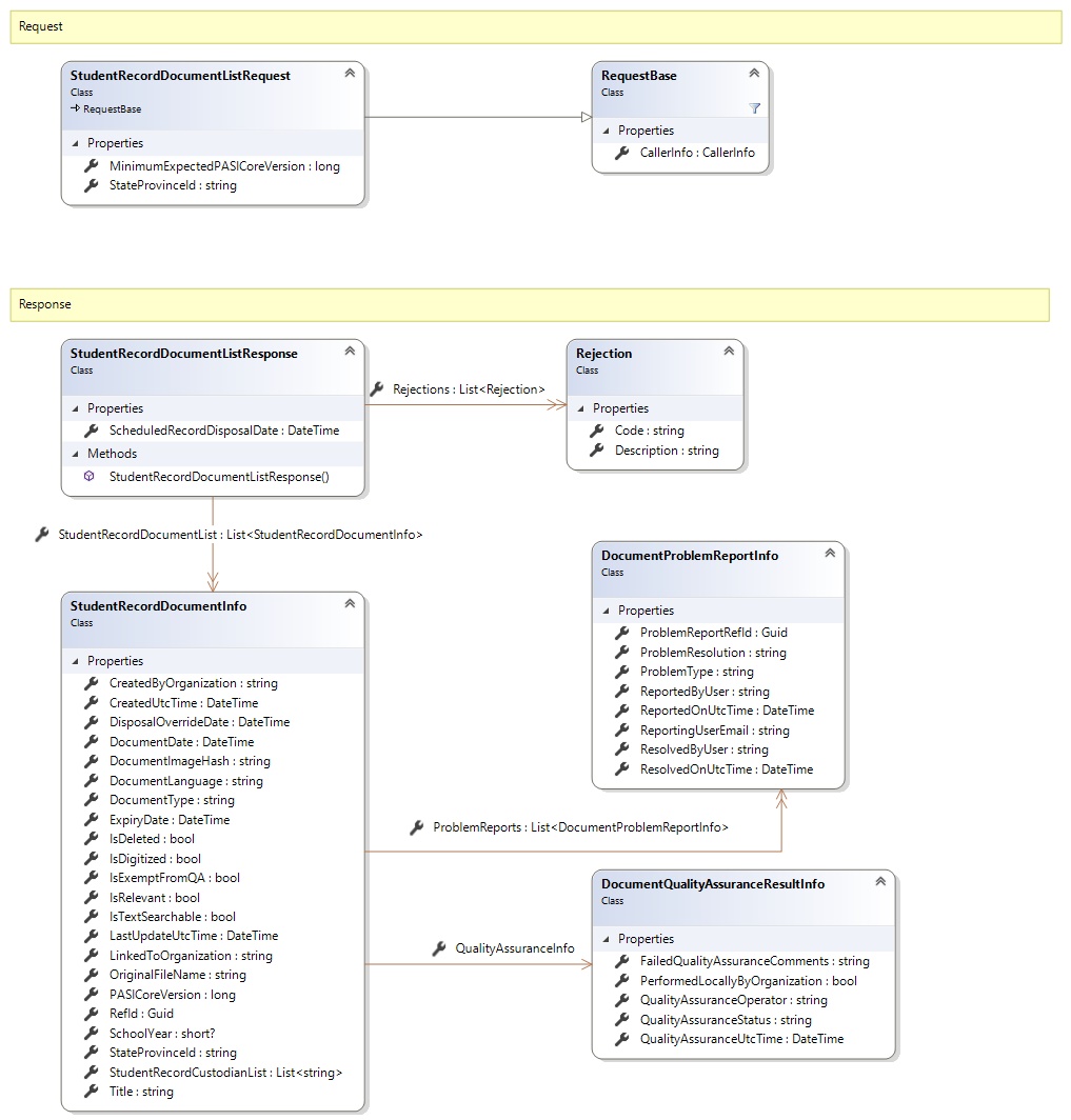
Request and Response Class Diagram



Request Fields

Full Property NameTypeRequiredOther Attributes
CallerInfoCallerInfoYes
CallerInfo.ClientMessageIDStringYesValue must be no more than 50 characters Value must not have control characters, leading, trailing or multiple embedded spaces. Content must not match regular expression: ^\s|\s{2,}|\s$|[\x00-\x19]|[\x7F-\x9F]|[^\x00-\xFF]
CallerInfo.SentUtcTimeDateTimeYes
CallerInfo.SoftwareSoftwareYes
CallerInfo.Software.BuildNumberStringYesValue must be no more than 30 characters Value must not have control characters, leading, trailing or multiple embedded spaces. Content must not match regular expression: ^\s|\s{2,}|\s$|[\x00-\x19]|[\x7F-\x9F]|[^\x00-\xFF]
CallerInfo.Software.ManufacturerStringYesValue must be no more than 100 characters Value must not have control characters, leading, trailing or multiple embedded spaces. Content must not match regular expression: ^\s|\s{2,}|\s$|[\x00-\x19]|[\x7F-\x9F]|[^\x00-\xFF]
CallerInfo.Software.ProductStringYesValue must be no more than 100 characters Value must not have control characters, leading, trailing or multiple embedded spaces. Content must not match regular expression: ^\s|\s{2,}|\s$|[\x00-\x19]|[\x7F-\x9F]|[^\x00-\xFF]
CallerInfo.Software.VersionStringYesValue must be no more than 30 characters Value must not have control characters, leading, trailing or multiple embedded spaces. Content must not match regular expression: ^\s|\s{2,}|\s$|[\x00-\x19]|[\x7F-\x9F]|[^\x00-\xFF]
CallerInfo.UserUserYes
CallerInfo.User.IPAddressStringYesValue must be no more than 50 characters Value must not have control characters, leading, trailing or multiple embedded spaces. Content must not match regular expression: ^\s|\s{2,}|\s$|[\x00-\x19]|[\x7F-\x9F]|[^\x00-\xFF]
CallerInfo.User.LocalIDStringYesValue must be no more than 50 characters Value must not have control characters, leading, trailing or multiple embedded spaces. Content must not match regular expression: ^\s|\s{2,}|\s$|[\x00-\x19]|[\x7F-\x9F]|[^\x00-\xFF]
CallerInfo.User.NameStringYesValue must be no more than 100 characters Value must not have control characters, leading, trailing or multiple embedded spaces. Content must not match regular expression: ^\s|\s{2,}|\s$|[\x00-\x19]|[\x7F-\x9F]|[^\x00-\xFF]
CallerInfo.User.OrganizationCodeStringYesValue must be no more than 6 characters
MinimumExpectedPASICoreVersionInt64No
StateProvinceIdStringYesValue must be in the form of a number between '000000001' and '999999999'


Response Fields

Full Property NameTypeRequiredOther Attributes
StudentRecordDocumentListResponse.RejectionsList<Rejection>No
StudentRecordDocumentListResponse.Rejections.CodeStringYes
StudentRecordDocumentListResponse.Rejections.DescriptionStringYes
StudentRecordDocumentListResponse.ScheduledRecordDisposalDateDateTimeNo
StudentRecordDocumentListResponse.StudentRecordDocumentListList<StudentRecordDocumentInfo>Yes
StudentRecordDocumentListResponse.StudentRecordDocumentList.CreatedByOrganizationStringNoValue must be a valid organization code (e.g. s.1312).
StudentRecordDocumentListResponse.StudentRecordDocumentList.CreatedUtcTimeDateTimeYes
StudentRecordDocumentListResponse.StudentRecordDocumentList.DisposalOverrideDateDateTimeNo
StudentRecordDocumentListResponse.StudentRecordDocumentList.DocumentDateDateTimeNo
StudentRecordDocumentListResponse.StudentRecordDocumentList.DocumentImageHashStringYes
StudentRecordDocumentListResponse.StudentRecordDocumentList.DocumentLanguageStringYesValue must be an appropriate StudentDocumentLanguage code value
StudentRecordDocumentListResponse.StudentRecordDocumentList.DocumentTypeStringYes
StudentRecordDocumentListResponse.StudentRecordDocumentList.ExpiryDateDateTimeNo
StudentRecordDocumentListResponse.StudentRecordDocumentList.IsDeletedBooleanYes
StudentRecordDocumentListResponse.StudentRecordDocumentList.IsDigitizedBooleanYes
StudentRecordDocumentListResponse.StudentRecordDocumentList.IsExemptFromQABooleanYes
StudentRecordDocumentListResponse.StudentRecordDocumentList.IsRelevantBooleanYes
StudentRecordDocumentListResponse.StudentRecordDocumentList.IsTextSearchableBooleanYes
StudentRecordDocumentListResponse.StudentRecordDocumentList.LastUpdateUtcTimeDateTimeYes
StudentRecordDocumentListResponse.StudentRecordDocumentList.LinkedToOrganizationStringNoValue must be a valid organization code (e.g. s.1312).
StudentRecordDocumentListResponse.StudentRecordDocumentList.OriginalFileNameStringYes
StudentRecordDocumentListResponse.StudentRecordDocumentList.PASICoreVersionInt64Yes
StudentRecordDocumentListResponse.StudentRecordDocumentList.ProblemReportsList<DocumentProblemReportInfo>No
StudentRecordDocumentListResponse.StudentRecordDocumentList.ProblemReports.ProblemReportRefIdGuidYes
StudentRecordDocumentListResponse.StudentRecordDocumentList.ProblemReports.ProblemResolutionStringNoValue must be an appropriate StudentDocumentResolution code value
StudentRecordDocumentListResponse.StudentRecordDocumentList.ProblemReports.ProblemTypeStringYesValue must be an appropriate StudentDocumentProblemType code value
StudentRecordDocumentListResponse.StudentRecordDocumentList.ProblemReports.ReportedByUserStringYes
StudentRecordDocumentListResponse.StudentRecordDocumentList.ProblemReports.ReportedOnUtcTimeDateTimeYes
StudentRecordDocumentListResponse.StudentRecordDocumentList.ProblemReports.ReportingUserEmailStringNo
StudentRecordDocumentListResponse.StudentRecordDocumentList.ProblemReports.ResolvedByUserStringNo
StudentRecordDocumentListResponse.StudentRecordDocumentList.ProblemReports.ResolvedOnUtcTimeDateTimeNo
StudentRecordDocumentListResponse.StudentRecordDocumentList.QualityAssuranceInfoDocumentQualityAssuranceResultInfoNo
StudentRecordDocumentListResponse.StudentRecordDocumentList.QualityAssuranceInfo.FailedQualityAssuranceCommentsStringNo
StudentRecordDocumentListResponse.StudentRecordDocumentList.QualityAssuranceInfo.PerformedLocallyByOrganizationBooleanNo
StudentRecordDocumentListResponse.StudentRecordDocumentList.QualityAssuranceInfo.QualityAssuranceOperatorStringYes
StudentRecordDocumentListResponse.StudentRecordDocumentList.QualityAssuranceInfo.QualityAssuranceStatusStringYesValue must be an appropriate DocumentQAStatus code value
StudentRecordDocumentListResponse.StudentRecordDocumentList.QualityAssuranceInfo.QualityAssuranceUtcTimeDateTimeYes
StudentRecordDocumentListResponse.StudentRecordDocumentList.RefIdGuidYes
StudentRecordDocumentListResponse.StudentRecordDocumentList.SchoolYearNullable`1No
StudentRecordDocumentListResponse.StudentRecordDocumentList.StateProvinceIdStringYesValue must be in the form of a number between '000000001' and '999999999'
StudentRecordDocumentListResponse.StudentRecordDocumentList.StudentRecordCustodianListList<String>No
StudentRecordDocumentListResponse.StudentRecordDocumentList.TitleStringYesValue must be no more than 200 characters
See Also

Reference