This service is used to add, update and delete Exam Marks. Diploma registrations can be
submitted by using the "Registered" ExamMarkStatus.
This service can be used to manage a single record, or a list of records at the same
time. This allows a PASI Client to record its information in PASI by submitting the
information in batches.
Namespace: PASI.ServiceContract
Assembly: PASI.ServiceContract (in PASI.ServiceContract.dll) Version: 9.25.26.0 (9.25.26.0)
Syntax
Parameters
Return Value
Type: MultipleSubmitResponseThe response contains a SubmitResponse for each Exam Mark that is submitted. If the submission is successful, the response will include the ReferenceID (Id) and PASICoreVersion. The Rejections property will identify any validation rules that have failed.
Service Validations
The following codes can be returned from the service operation. This list also shows core alerts that could be generated as a result calling this service. These codes are in addition to the standard set of codes that can be returned defined as in the Approach to Error Reporting. Click the link for the details.
9009, 9016, 9017, 9018, 9023, 9024, 9032, 9059, 9062, 9063, 40500, 40501, 40502, 40503, 40504, 40507, 40508, 40510, 40526, 40530, 40531, 40532, 40534, 40536, 40539, 40540, 40541, 40542, 40547, 40550, 40552, 40553, 40554, 40555, 40557, 40559, 40567, 62020, 62022, 62023, 62024Remarks
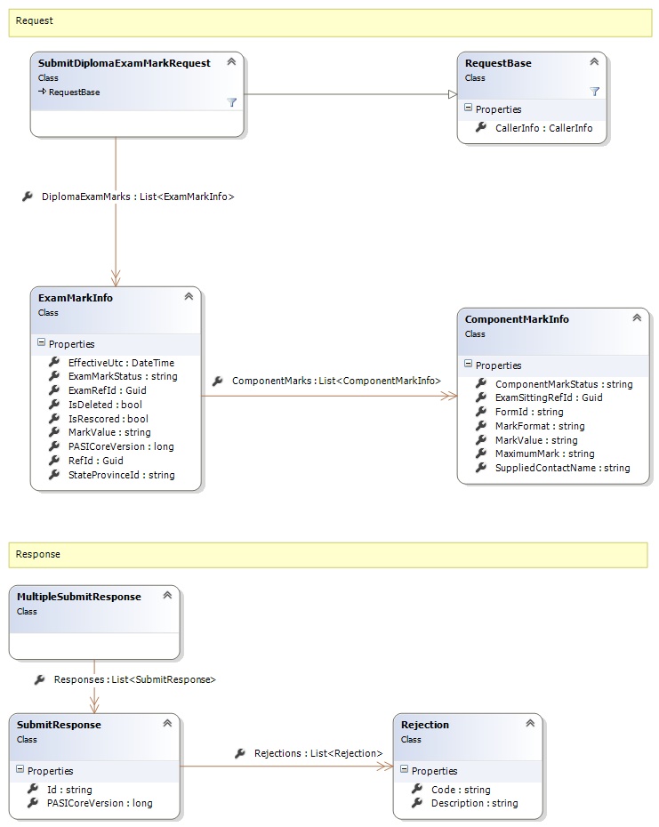
Request and Response Class Diagram

Request Fields
| Full Property Name | Type | Required | Other Attributes |
|---|---|---|---|
| CallerInfo | CallerInfo | Yes | |
| CallerInfo.ClientMessageID | String | Yes | Value must be no more than 50 characters Value must not have control characters, leading, trailing or multiple embedded spaces. Content must not match regular expression: ^\s|\s{2,}|\s$|[\x00-\x19]|[\x7F-\x9F]|[^\x00-\xFF] |
| CallerInfo.SentUtcTime | DateTime | Yes | |
| CallerInfo.Software | Software | Yes | |
| CallerInfo.Software.BuildNumber | String | Yes | Value must be no more than 30 characters Value must not have control characters, leading, trailing or multiple embedded spaces. Content must not match regular expression: ^\s|\s{2,}|\s$|[\x00-\x19]|[\x7F-\x9F]|[^\x00-\xFF] |
| CallerInfo.Software.Manufacturer | String | Yes | Value must be no more than 100 characters Value must not have control characters, leading, trailing or multiple embedded spaces. Content must not match regular expression: ^\s|\s{2,}|\s$|[\x00-\x19]|[\x7F-\x9F]|[^\x00-\xFF] |
| CallerInfo.Software.Product | String | Yes | Value must be no more than 100 characters Value must not have control characters, leading, trailing or multiple embedded spaces. Content must not match regular expression: ^\s|\s{2,}|\s$|[\x00-\x19]|[\x7F-\x9F]|[^\x00-\xFF] |
| CallerInfo.Software.Version | String | Yes | Value must be no more than 30 characters Value must not have control characters, leading, trailing or multiple embedded spaces. Content must not match regular expression: ^\s|\s{2,}|\s$|[\x00-\x19]|[\x7F-\x9F]|[^\x00-\xFF] |
| CallerInfo.User | User | Yes | |
| CallerInfo.User.IPAddress | String | Yes | Value must be no more than 50 characters Value must not have control characters, leading, trailing or multiple embedded spaces. Content must not match regular expression: ^\s|\s{2,}|\s$|[\x00-\x19]|[\x7F-\x9F]|[^\x00-\xFF] |
| CallerInfo.User.LocalID | String | Yes | Value must be no more than 50 characters Value must not have control characters, leading, trailing or multiple embedded spaces. Content must not match regular expression: ^\s|\s{2,}|\s$|[\x00-\x19]|[\x7F-\x9F]|[^\x00-\xFF] |
| CallerInfo.User.Name | String | Yes | Value must be no more than 100 characters Value must not have control characters, leading, trailing or multiple embedded spaces. Content must not match regular expression: ^\s|\s{2,}|\s$|[\x00-\x19]|[\x7F-\x9F]|[^\x00-\xFF] |
| CallerInfo.User.OrganizationCode | String | Yes | Value must be no more than 6 characters |
| DiplomaExamMarks | List<ExamMarkInfo> | Yes | |
| DiplomaExamMarks.ComponentMarks | List<ComponentMarkInfo> | Yes | |
| DiplomaExamMarks.ComponentMarks.ComponentMarkStatus | String | Yes | Value must be an appropriate ComponentMarkStatus code value |
| DiplomaExamMarks.ComponentMarks.ExamSittingRefId | Guid | Yes | |
| DiplomaExamMarks.ComponentMarks.FormId | String | No | Value must be no more than 6 characters Value must not have control characters, leading, trailing or multiple embedded spaces. Content must not match regular expression: ^\s|\s{2,}|\s$|[\x00-\x19]|[\x7F-\x9F]|[^\x00-\xFF] |
| DiplomaExamMarks.ComponentMarks.MarkFormat | String | No | Value must be an appropriate MarkFormat code value |
| DiplomaExamMarks.ComponentMarks.MarkValue | String | No | Value must be no more than 3 characters |
| DiplomaExamMarks.ComponentMarks.MaximumMark | String | No | Value must be no more than 3 characters Value must not have control characters, leading, trailing or multiple embedded spaces. Content must not match regular expression: ^\s|\s{2,}|\s$|[\x00-\x19]|[\x7F-\x9F]|[^\x00-\xFF] |
| DiplomaExamMarks.ComponentMarks.SuppliedContactName | String | No | Value must be no more than 120 characters |
| DiplomaExamMarks.EffectiveUtc | DateTime | No | |
| DiplomaExamMarks.ExamMarkStatus | String | Yes | Value must be an appropriate ExamMarkStatus code value |
| DiplomaExamMarks.ExamRefId | Guid | Yes | |
| DiplomaExamMarks.IsDeleted | Boolean | Yes | |
| DiplomaExamMarks.IsRescored | Boolean | Yes | |
| DiplomaExamMarks.MarkValue | String | No | Value must be no more than 3 characters |
| DiplomaExamMarks.PASICoreVersion | Int64 | Yes | |
| DiplomaExamMarks.RefId | Guid | Yes | |
| DiplomaExamMarks.StateProvinceId | String | Yes | Value must be in the form of a number between '000000001' and '999999999' |
Response Fields
| Full Property Name | Type | Required | Other Attributes |
|---|---|---|---|
| MultipleSubmitResponse.Responses | List<SubmitResponse> | Yes | |
| MultipleSubmitResponse.Responses.Id | String | No | |
| MultipleSubmitResponse.Responses.PASICoreVersion | Int64 | No | |
| MultipleSubmitResponse.Responses.Rejections | List<Rejection> | No | |
| MultipleSubmitResponse.Responses.Rejections.Code | String | Yes | |
| MultipleSubmitResponse.Responses.Rejections.Description | String | Yes |
See Also