IPASIService2019SubmitCredentialRequirementAchievement Method Provincial Approach to Student Information API
This service is used to manage student's credential requirement information in PASI Core. It is used to add a new credential requirement or update an existing one. Multiple records for a single student may be processed in a single call.

Namespace: PASI.ServiceContract
Assembly: PASI.ServiceContract (in PASI.ServiceContract.dll) Version: 9.25.26.0 (9.25.26.0)
Syntax

CredentialRequirementAchievementResponse SubmitCredentialRequirementAchievement(
	SubmitCredentialRequirementAchievementRequest request
)

Parameters

request
Type: PASI.DataContract.V201305SubmitCredentialRequirementAchievementRequest
The request contains one or many StudentCredentialRequirementAchievementInfo data contracts to be processed.

Return Value

Type: CredentialRequirementAchievementResponse
The response identify whether changes were successfully applied. If unsuccessful, the response return a list of StudentCredentialRequirementAchievementResponseInfo to identify which validation rule(s) failed for a particular credential requirement achievement.

Service Validations

The following codes can be returned from the service operation. This list also shows core alerts that could be generated as a result calling this service. These codes are in addition to the standard set of codes that can be returned defined as in the Approach to Error Reporting. Click the link for the details.

9002, 9023, 9062, 43004, 43015, 43016, 43017, 43018, 44013, 44014
Remarks

All credential requirement achievements are processed together. If one record cannot be processed, no changes will be saved.

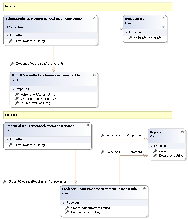
Request and Response Class Diagram



Request Fields

Full Property NameTypeRequiredOther Attributes
CallerInfoCallerInfoYes
CallerInfo.ClientMessageIDStringYesValue must be no more than 50 characters Value must not have control characters, leading, trailing or multiple embedded spaces. Content must not match regular expression: ^\s|\s{2,}|\s$|[\x00-\x19]|[\x7F-\x9F]|[^\x00-\xFF]
CallerInfo.SentUtcTimeDateTimeYes
CallerInfo.SoftwareSoftwareYes
CallerInfo.Software.BuildNumberStringYesValue must be no more than 30 characters Value must not have control characters, leading, trailing or multiple embedded spaces. Content must not match regular expression: ^\s|\s{2,}|\s$|[\x00-\x19]|[\x7F-\x9F]|[^\x00-\xFF]
CallerInfo.Software.ManufacturerStringYesValue must be no more than 100 characters Value must not have control characters, leading, trailing or multiple embedded spaces. Content must not match regular expression: ^\s|\s{2,}|\s$|[\x00-\x19]|[\x7F-\x9F]|[^\x00-\xFF]
CallerInfo.Software.ProductStringYesValue must be no more than 100 characters Value must not have control characters, leading, trailing or multiple embedded spaces. Content must not match regular expression: ^\s|\s{2,}|\s$|[\x00-\x19]|[\x7F-\x9F]|[^\x00-\xFF]
CallerInfo.Software.VersionStringYesValue must be no more than 30 characters Value must not have control characters, leading, trailing or multiple embedded spaces. Content must not match regular expression: ^\s|\s{2,}|\s$|[\x00-\x19]|[\x7F-\x9F]|[^\x00-\xFF]
CallerInfo.UserUserYes
CallerInfo.User.IPAddressStringYesValue must be no more than 50 characters Value must not have control characters, leading, trailing or multiple embedded spaces. Content must not match regular expression: ^\s|\s{2,}|\s$|[\x00-\x19]|[\x7F-\x9F]|[^\x00-\xFF]
CallerInfo.User.LocalIDStringYesValue must be no more than 50 characters Value must not have control characters, leading, trailing or multiple embedded spaces. Content must not match regular expression: ^\s|\s{2,}|\s$|[\x00-\x19]|[\x7F-\x9F]|[^\x00-\xFF]
CallerInfo.User.NameStringYesValue must be no more than 100 characters Value must not have control characters, leading, trailing or multiple embedded spaces. Content must not match regular expression: ^\s|\s{2,}|\s$|[\x00-\x19]|[\x7F-\x9F]|[^\x00-\xFF]
CallerInfo.User.OrganizationCodeStringYesValue must be no more than 6 characters
CredentialRequirementAchievementsList<SubmitCredentialRequirementAchievementInfo>Yes
CredentialRequirementAchievements.AchievementStatusStringYesValue must be an appropriate RequirementAchievement code value
CredentialRequirementAchievements.CredentialRequirementStringYesValue must be an appropriate CredentialRequirement code value
CredentialRequirementAchievements.PASICoreVersionInt64Yes
StateProvinceIdStringYesValue must be in the form of a number between '000000001' and '999999999'


Response Fields

Full Property NameTypeRequiredOther Attributes
CredentialRequirementAchievementResponse.RejectionsList<Rejection>No
CredentialRequirementAchievementResponse.Rejections.CodeStringYes
CredentialRequirementAchievementResponse.Rejections.DescriptionStringYes
CredentialRequirementAchievementResponse.StateProvinceIdStringNo
CredentialRequirementAchievementResponse.StudentCredentialRequirementAchievementsList<CredentialRequirementAchievementResponseInfo>No
CredentialRequirementAchievementResponse.StudentCredentialRequirementAchievements.CredentialRequirementStringNo
CredentialRequirementAchievementResponse.StudentCredentialRequirementAchievements.PASICoreVersionInt64No
CredentialRequirementAchievementResponse.StudentCredentialRequirementAchievements.RejectionsList<Rejection>No
CredentialRequirementAchievementResponse.StudentCredentialRequirementAchievements.Rejections.CodeStringYes
CredentialRequirementAchievementResponse.StudentCredentialRequirementAchievements.Rejections.DescriptionStringYes
See Also

Reference