IPASIService2020ValidateStudentByMarks Method Provincial Approach to Student Information API
This service validates the StateProvinceId provided in the request has a school mark value in the given School Code and the mark value matches for any one of the courses provided in the list of course codes.

The mark value passed into the service is compared to the PASI value as a string. For example if the caller passed 80% and PASI has 80 for the mark value this comparison will fail.

Mark values in PASI will be the numbers from 0 to 100 or letters A, B, C, D, F, P.

The caller should consider limiting the input to avoid missed matches.

Namespace: PASI.ServiceContract
Assembly: PASI.ServiceContract (in PASI.ServiceContract.dll) Version: 9.25.26.0 (9.25.26.0)
Syntax

ValidateStudentByMarkInfoResponse ValidateStudentByMarks(
	ValidateStudentByMarkInfoRequest request
)

Parameters

request
Type: PASI.DataContract.V201507ValidateStudentByMarkInfoRequest
The request contains a StateProvinceId and related mark information to be validated.

Return Value

Type: ValidateStudentByMarkInfoResponse
The response contains any rejections and if the information was valid or not.

Service Validations

The following codes can be returned from the service operation. This list also shows core alerts that could be generated as a result calling this service. These codes are in addition to the standard set of codes that can be returned defined as in the Approach to Error Reporting. Click the link for the details.

9002, 9003, 9015, 60002, 60003
Remarks

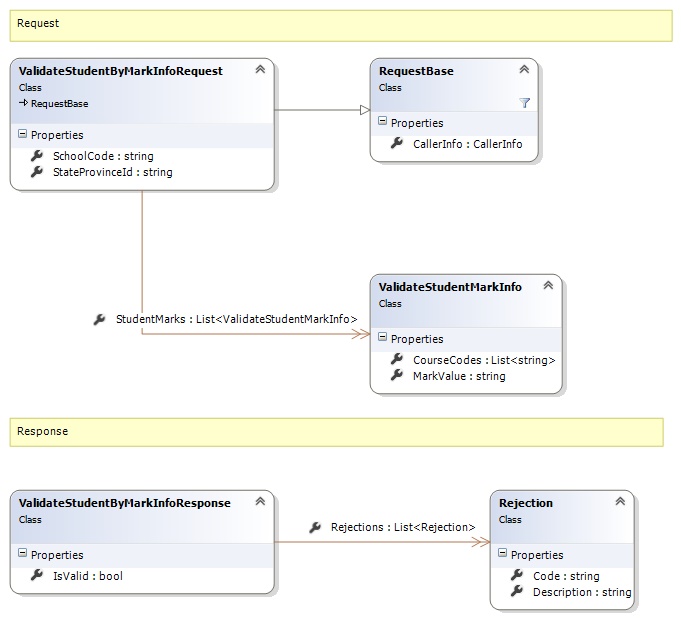
Request and Response Class Diagram



Request Fields

Full Property NameTypeRequiredOther Attributes
CallerInfoCallerInfoYes
CallerInfo.ClientMessageIDStringYesValue must be no more than 50 characters Value must not have control characters, leading, trailing or multiple embedded spaces. Content must not match regular expression: ^\s|\s{2,}|\s$|[\x00-\x19]|[\x7F-\x9F]|[^\x00-\xFF]
CallerInfo.SentUtcTimeDateTimeYes
CallerInfo.SoftwareSoftwareYes
CallerInfo.Software.BuildNumberStringYesValue must be no more than 30 characters Value must not have control characters, leading, trailing or multiple embedded spaces. Content must not match regular expression: ^\s|\s{2,}|\s$|[\x00-\x19]|[\x7F-\x9F]|[^\x00-\xFF]
CallerInfo.Software.ManufacturerStringYesValue must be no more than 100 characters Value must not have control characters, leading, trailing or multiple embedded spaces. Content must not match regular expression: ^\s|\s{2,}|\s$|[\x00-\x19]|[\x7F-\x9F]|[^\x00-\xFF]
CallerInfo.Software.ProductStringYesValue must be no more than 100 characters Value must not have control characters, leading, trailing or multiple embedded spaces. Content must not match regular expression: ^\s|\s{2,}|\s$|[\x00-\x19]|[\x7F-\x9F]|[^\x00-\xFF]
CallerInfo.Software.VersionStringYesValue must be no more than 30 characters Value must not have control characters, leading, trailing or multiple embedded spaces. Content must not match regular expression: ^\s|\s{2,}|\s$|[\x00-\x19]|[\x7F-\x9F]|[^\x00-\xFF]
CallerInfo.UserUserYes
CallerInfo.User.IPAddressStringYesValue must be no more than 50 characters Value must not have control characters, leading, trailing or multiple embedded spaces. Content must not match regular expression: ^\s|\s{2,}|\s$|[\x00-\x19]|[\x7F-\x9F]|[^\x00-\xFF]
CallerInfo.User.LocalIDStringYesValue must be no more than 50 characters Value must not have control characters, leading, trailing or multiple embedded spaces. Content must not match regular expression: ^\s|\s{2,}|\s$|[\x00-\x19]|[\x7F-\x9F]|[^\x00-\xFF]
CallerInfo.User.NameStringYesValue must be no more than 100 characters Value must not have control characters, leading, trailing or multiple embedded spaces. Content must not match regular expression: ^\s|\s{2,}|\s$|[\x00-\x19]|[\x7F-\x9F]|[^\x00-\xFF]
CallerInfo.User.OrganizationCodeStringYesValue must be no more than 6 characters
SchoolCodeStringYesValue must be in the form of a number between '0001' and '9999'
StateProvinceIdStringYesValue must be in the form of a number between '000000001' and '999999999'
StudentMarksList<ValidateStudentMarkInfo>Yes
StudentMarks.CourseCodesList<String>Yes
StudentMarks.MarkValueStringYesValue must be no more than 3 characters Value must not have control characters, leading, trailing or multiple embedded spaces. Content must not match regular expression: ^\s|\s{2,}|\s$|[\x00-\x19]|[\x7F-\x9F]|[^\x00-\xFF]


Response Fields

Full Property NameTypeRequiredOther Attributes
ValidateStudentByMarkInfoResponse.IsValidBooleanYes
ValidateStudentByMarkInfoResponse.RejectionsList<Rejection>No
ValidateStudentByMarkInfoResponse.Rejections.CodeStringYes
ValidateStudentByMarkInfoResponse.Rejections.DescriptionStringYes
See Also

Reference