This service is used to change the approve the mark value of a Evaluated Mark or Course Enrolment Mark.
Namespace: PASI.ServiceContract
Assembly: PASI.ServiceContract (in PASI.ServiceContract.dll) Version: 9.25.26.0 (9.25.26.0)
Syntax
Parameters
- request
- Type: PASI.DataContract.V201204SubmitMarkApprovalRequest
The request contains a list of mark Ids so their mark values can be approved or unapproved for a specific mark type.
Return Value
Type: MultipleSubmitResponseThe response will contain a SubmitReponse object per mark being approved indicating its new PASI version number if the update was successful or the rejection(s) associated to the mark approval.
Service Validations
The following codes can be returned from the service operation. This list also shows core alerts that could be generated as a result calling this service. These codes are in addition to the standard set of codes that can be returned defined as in the Approach to Error Reporting. Click the link for the details.
9020, 9021, 9022, 9023, 40603, 40604, 40605, 40606, 40607, 40608, 40611, 40612Remarks
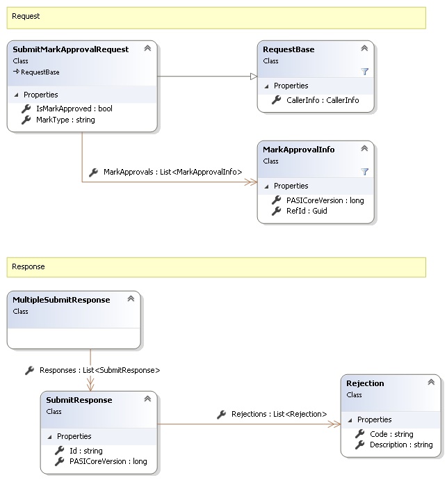
Request and Response Class Diagram

Request Fields
| Full Property Name | Type | Required | Other Attributes |
|---|---|---|---|
| CallerInfo | CallerInfo | Yes | |
| CallerInfo.ClientMessageID | String | Yes | Value must be no more than 50 characters Value must not have control characters, leading, trailing or multiple embedded spaces. Content must not match regular expression: ^\s|\s{2,}|\s$|[\x00-\x19]|[\x7F-\x9F]|[^\x00-\xFF] |
| CallerInfo.SentUtcTime | DateTime | Yes | |
| CallerInfo.Software | Software | Yes | |
| CallerInfo.Software.BuildNumber | String | Yes | Value must be no more than 30 characters Value must not have control characters, leading, trailing or multiple embedded spaces. Content must not match regular expression: ^\s|\s{2,}|\s$|[\x00-\x19]|[\x7F-\x9F]|[^\x00-\xFF] |
| CallerInfo.Software.Manufacturer | String | Yes | Value must be no more than 100 characters Value must not have control characters, leading, trailing or multiple embedded spaces. Content must not match regular expression: ^\s|\s{2,}|\s$|[\x00-\x19]|[\x7F-\x9F]|[^\x00-\xFF] |
| CallerInfo.Software.Product | String | Yes | Value must be no more than 100 characters Value must not have control characters, leading, trailing or multiple embedded spaces. Content must not match regular expression: ^\s|\s{2,}|\s$|[\x00-\x19]|[\x7F-\x9F]|[^\x00-\xFF] |
| CallerInfo.Software.Version | String | Yes | Value must be no more than 30 characters Value must not have control characters, leading, trailing or multiple embedded spaces. Content must not match regular expression: ^\s|\s{2,}|\s$|[\x00-\x19]|[\x7F-\x9F]|[^\x00-\xFF] |
| CallerInfo.User | User | Yes | |
| CallerInfo.User.IPAddress | String | Yes | Value must be no more than 50 characters Value must not have control characters, leading, trailing or multiple embedded spaces. Content must not match regular expression: ^\s|\s{2,}|\s$|[\x00-\x19]|[\x7F-\x9F]|[^\x00-\xFF] |
| CallerInfo.User.LocalID | String | Yes | Value must be no more than 50 characters Value must not have control characters, leading, trailing or multiple embedded spaces. Content must not match regular expression: ^\s|\s{2,}|\s$|[\x00-\x19]|[\x7F-\x9F]|[^\x00-\xFF] |
| CallerInfo.User.Name | String | Yes | Value must be no more than 100 characters Value must not have control characters, leading, trailing or multiple embedded spaces. Content must not match regular expression: ^\s|\s{2,}|\s$|[\x00-\x19]|[\x7F-\x9F]|[^\x00-\xFF] |
| CallerInfo.User.OrganizationCode | String | Yes | Value must be no more than 6 characters |
| IsMarkApproved | Boolean | Yes | |
| MarkApprovals | List<MarkApprovalInfo> | Yes | |
| MarkApprovals.PASICoreVersion | Int64 | Yes | |
| MarkApprovals.RefId | Guid | Yes | |
| MarkType | String | Yes | Value must be an appropriate MarkType code value |
Response Fields
| Full Property Name | Type | Required | Other Attributes |
|---|---|---|---|
| MultipleSubmitResponse.Responses | List<SubmitResponse> | Yes | |
| MultipleSubmitResponse.Responses.Id | String | No | |
| MultipleSubmitResponse.Responses.PASICoreVersion | Int64 | No | |
| MultipleSubmitResponse.Responses.Rejections | List<Rejection> | No | |
| MultipleSubmitResponse.Responses.Rejections.Code | String | Yes | |
| MultipleSubmitResponse.Responses.Rejections.Description | String | Yes |
See Also