IPASIService2019GetDiplomaExamMark Method Provincial Approach to Student Information API
This service will return the Diploma Exam Mark(s) based on the Exam Mark Id(s) passed in.

Namespace: PASI.ServiceContract
Assembly: PASI.ServiceContract (in PASI.ServiceContract.dll) Version: 9.25.26.0 (9.25.26.0)
Syntax

List<DiplomaExamMarkResponse> GetDiplomaExamMark(
	DiplomaExamMarkRequest request
)

Parameters

request
Type: PASI.DataContract.V201602DiplomaExamMarkRequest
The request contains a list of Exam Mark Ids the client wishes to retrieve.

Return Value

Type: ListDiplomaExamMarkResponse
The response contains a list of Diploma Exam Marks.

Service Validations

The following codes can be returned from the service operation. This list also shows core alerts that could be generated as a result calling this service. These codes are in addition to the standard set of codes that can be returned defined as in the Approach to Error Reporting. Click the link for the details.

No additional errors for this service.
Remarks

This service is intended to be used during the data synchronization process using the IsDataAvailable service. See the Expected Versions section for important details on how this service will return data.

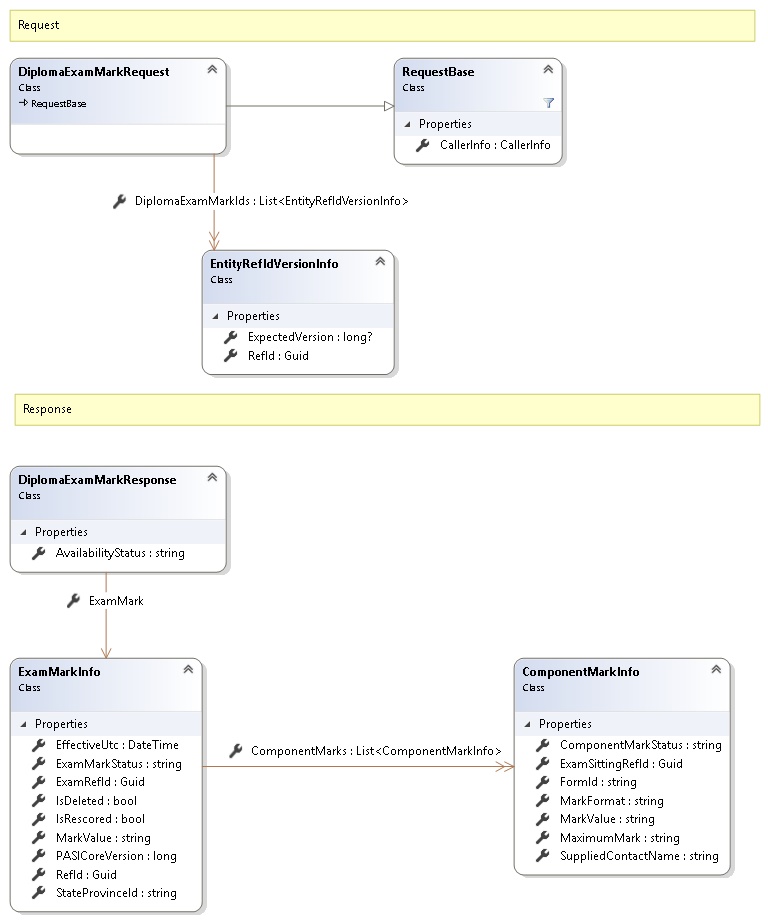
Request and Response Class Diagram



Request Fields

Full Property NameTypeRequiredOther Attributes
CallerInfoCallerInfoYes
CallerInfo.ClientMessageIDStringYesValue must be no more than 50 characters Value must not have control characters, leading, trailing or multiple embedded spaces. Content must not match regular expression: ^\s|\s{2,}|\s$|[\x00-\x19]|[\x7F-\x9F]|[^\x00-\xFF]
CallerInfo.SentUtcTimeDateTimeYes
CallerInfo.SoftwareSoftwareYes
CallerInfo.Software.BuildNumberStringYesValue must be no more than 30 characters Value must not have control characters, leading, trailing or multiple embedded spaces. Content must not match regular expression: ^\s|\s{2,}|\s$|[\x00-\x19]|[\x7F-\x9F]|[^\x00-\xFF]
CallerInfo.Software.ManufacturerStringYesValue must be no more than 100 characters Value must not have control characters, leading, trailing or multiple embedded spaces. Content must not match regular expression: ^\s|\s{2,}|\s$|[\x00-\x19]|[\x7F-\x9F]|[^\x00-\xFF]
CallerInfo.Software.ProductStringYesValue must be no more than 100 characters Value must not have control characters, leading, trailing or multiple embedded spaces. Content must not match regular expression: ^\s|\s{2,}|\s$|[\x00-\x19]|[\x7F-\x9F]|[^\x00-\xFF]
CallerInfo.Software.VersionStringYesValue must be no more than 30 characters Value must not have control characters, leading, trailing or multiple embedded spaces. Content must not match regular expression: ^\s|\s{2,}|\s$|[\x00-\x19]|[\x7F-\x9F]|[^\x00-\xFF]
CallerInfo.UserUserYes
CallerInfo.User.IPAddressStringYesValue must be no more than 50 characters Value must not have control characters, leading, trailing or multiple embedded spaces. Content must not match regular expression: ^\s|\s{2,}|\s$|[\x00-\x19]|[\x7F-\x9F]|[^\x00-\xFF]
CallerInfo.User.LocalIDStringYesValue must be no more than 50 characters Value must not have control characters, leading, trailing or multiple embedded spaces. Content must not match regular expression: ^\s|\s{2,}|\s$|[\x00-\x19]|[\x7F-\x9F]|[^\x00-\xFF]
CallerInfo.User.NameStringYesValue must be no more than 100 characters Value must not have control characters, leading, trailing or multiple embedded spaces. Content must not match regular expression: ^\s|\s{2,}|\s$|[\x00-\x19]|[\x7F-\x9F]|[^\x00-\xFF]
CallerInfo.User.OrganizationCodeStringYesValue must be no more than 6 characters
DiplomaExamMarkIdsList<EntityRefIdVersionInfo>Yes
DiplomaExamMarkIds.ExpectedVersionNullable`1No
DiplomaExamMarkIds.RefIdGuidYes


Response Fields

Full Property NameTypeRequiredOther Attributes
List<DiplomaExamMarkResponse>List<DiplomaExamMarkResponse>No
List<DiplomaExamMarkResponse>.AvailabilityStatusStringNo
List<DiplomaExamMarkResponse>.ExamMarkExamMarkInfoNo
List<DiplomaExamMarkResponse>.ExamMark.ComponentMarksList<ComponentMarkInfo>Yes
List<DiplomaExamMarkResponse>.ExamMark.ComponentMarks.ComponentMarkStatusStringYesValue must be an appropriate ComponentMarkStatus code value
List<DiplomaExamMarkResponse>.ExamMark.ComponentMarks.ExamSittingRefIdGuidYes
List<DiplomaExamMarkResponse>.ExamMark.ComponentMarks.FormIdStringNoValue must be no more than 6 characters Value must not have control characters, leading, trailing or multiple embedded spaces. Content must not match regular expression: ^\s|\s{2,}|\s$|[\x00-\x19]|[\x7F-\x9F]|[^\x00-\xFF]
List<DiplomaExamMarkResponse>.ExamMark.ComponentMarks.MarkFormatStringNoValue must be an appropriate MarkFormat code value
List<DiplomaExamMarkResponse>.ExamMark.ComponentMarks.MarkValueStringNoValue must be no more than 3 characters
List<DiplomaExamMarkResponse>.ExamMark.ComponentMarks.MaximumMarkStringNoValue must be no more than 3 characters Value must not have control characters, leading, trailing or multiple embedded spaces. Content must not match regular expression: ^\s|\s{2,}|\s$|[\x00-\x19]|[\x7F-\x9F]|[^\x00-\xFF]
List<DiplomaExamMarkResponse>.ExamMark.ComponentMarks.SuppliedContactNameStringNoValue must be no more than 120 characters
List<DiplomaExamMarkResponse>.ExamMark.EffectiveUtcDateTimeNo
List<DiplomaExamMarkResponse>.ExamMark.ExamMarkStatusStringYesValue must be an appropriate ExamMarkStatus code value
List<DiplomaExamMarkResponse>.ExamMark.ExamRefIdGuidYes
List<DiplomaExamMarkResponse>.ExamMark.IsDeletedBooleanYes
List<DiplomaExamMarkResponse>.ExamMark.IsRescoredBooleanYes
List<DiplomaExamMarkResponse>.ExamMark.MarkValueStringNoValue must be no more than 3 characters
List<DiplomaExamMarkResponse>.ExamMark.PASICoreVersionInt64Yes
List<DiplomaExamMarkResponse>.ExamMark.RefIdGuidYes
List<DiplomaExamMarkResponse>.ExamMark.StateProvinceIdStringYesValue must be in the form of a number between '000000001' and '999999999'
See Also

Reference