IPASIService2019GetStudentRecordDocumentDetailAuditEvents Method Provincial Approach to Student Information API
This service returns the audit events for a particular student document.

Namespace: PASI.ServiceContract
Assembly: PASI.ServiceContract (in PASI.ServiceContract.dll) Version: 9.25.26.0 (9.25.26.0)
Syntax

StudentRecordDocumentDetailAuditResponse GetStudentRecordDocumentDetailAuditEvents(
	StudentRecordDocumentDetailAuditRequest request
)

Parameters

request
Type: PASI.DataContract.V2018StudentRecordDocumentDetailAuditRequest
Contains a ReferenceId that identifies the student document.

Return Value

Type: StudentRecordDocumentDetailAuditResponse
StudentRecordDocumentDetailAuditResponse A response that contains a list of audit events for the Student Record Document Detail.

Service Validations

The following codes can be returned from the service operation. This list also shows core alerts that could be generated as a result calling this service. These codes are in addition to the standard set of codes that can be returned defined as in the Approach to Error Reporting. Click the link for the details.

65120
Remarks

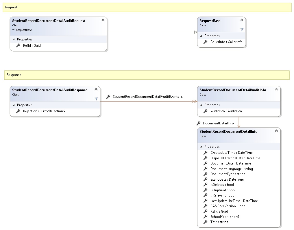
Request and Response Class Diagram



Request Fields

Full Property NameTypeRequiredOther Attributes
CallerInfoCallerInfoYes
CallerInfo.ClientMessageIDStringYesValue must be no more than 50 characters Value must not have control characters, leading, trailing or multiple embedded spaces. Content must not match regular expression: ^\s|\s{2,}|\s$|[\x00-\x19]|[\x7F-\x9F]|[^\x00-\xFF]
CallerInfo.SentUtcTimeDateTimeYes
CallerInfo.SoftwareSoftwareYes
CallerInfo.Software.BuildNumberStringYesValue must be no more than 30 characters Value must not have control characters, leading, trailing or multiple embedded spaces. Content must not match regular expression: ^\s|\s{2,}|\s$|[\x00-\x19]|[\x7F-\x9F]|[^\x00-\xFF]
CallerInfo.Software.ManufacturerStringYesValue must be no more than 100 characters Value must not have control characters, leading, trailing or multiple embedded spaces. Content must not match regular expression: ^\s|\s{2,}|\s$|[\x00-\x19]|[\x7F-\x9F]|[^\x00-\xFF]
CallerInfo.Software.ProductStringYesValue must be no more than 100 characters Value must not have control characters, leading, trailing or multiple embedded spaces. Content must not match regular expression: ^\s|\s{2,}|\s$|[\x00-\x19]|[\x7F-\x9F]|[^\x00-\xFF]
CallerInfo.Software.VersionStringYesValue must be no more than 30 characters Value must not have control characters, leading, trailing or multiple embedded spaces. Content must not match regular expression: ^\s|\s{2,}|\s$|[\x00-\x19]|[\x7F-\x9F]|[^\x00-\xFF]
CallerInfo.UserUserYes
CallerInfo.User.IPAddressStringYesValue must be no more than 50 characters Value must not have control characters, leading, trailing or multiple embedded spaces. Content must not match regular expression: ^\s|\s{2,}|\s$|[\x00-\x19]|[\x7F-\x9F]|[^\x00-\xFF]
CallerInfo.User.LocalIDStringYesValue must be no more than 50 characters Value must not have control characters, leading, trailing or multiple embedded spaces. Content must not match regular expression: ^\s|\s{2,}|\s$|[\x00-\x19]|[\x7F-\x9F]|[^\x00-\xFF]
CallerInfo.User.NameStringYesValue must be no more than 100 characters Value must not have control characters, leading, trailing or multiple embedded spaces. Content must not match regular expression: ^\s|\s{2,}|\s$|[\x00-\x19]|[\x7F-\x9F]|[^\x00-\xFF]
CallerInfo.User.OrganizationCodeStringYesValue must be no more than 6 characters
RefIdGuidYes


Response Fields

Full Property NameTypeRequiredOther Attributes
StudentRecordDocumentDetailAuditResponse.RejectionsList<Rejection>No
StudentRecordDocumentDetailAuditResponse.Rejections.CodeStringYes
StudentRecordDocumentDetailAuditResponse.Rejections.DescriptionStringYes
StudentRecordDocumentDetailAuditResponse.StudentRecordDocumentDetailAuditEventsList<StudentRecordDocumentDetailAuditInfo>Yes
StudentRecordDocumentDetailAuditResponse.StudentRecordDocumentDetailAuditEvents.AuditInfoAuditInfoYes
StudentRecordDocumentDetailAuditResponse.StudentRecordDocumentDetailAuditEvents.AuditInfo.OrganizationCodeStringNo
StudentRecordDocumentDetailAuditResponse.StudentRecordDocumentDetailAuditEvents.AuditInfo.UserNameStringNo
StudentRecordDocumentDetailAuditResponse.StudentRecordDocumentDetailAuditEvents.DocumentDetailInfoStudentRecordDocumentDetailInfoYes
StudentRecordDocumentDetailAuditResponse.StudentRecordDocumentDetailAuditEvents.DocumentDetailInfo.CreatedUtcTimeDateTimeYes
StudentRecordDocumentDetailAuditResponse.StudentRecordDocumentDetailAuditEvents.DocumentDetailInfo.DisposalOverrideDateDateTimeNo
StudentRecordDocumentDetailAuditResponse.StudentRecordDocumentDetailAuditEvents.DocumentDetailInfo.DocumentDateDateTimeNo
StudentRecordDocumentDetailAuditResponse.StudentRecordDocumentDetailAuditEvents.DocumentDetailInfo.DocumentLanguageStringYesValue must be an appropriate StudentDocumentLanguage code value
StudentRecordDocumentDetailAuditResponse.StudentRecordDocumentDetailAuditEvents.DocumentDetailInfo.DocumentTypeStringYes
StudentRecordDocumentDetailAuditResponse.StudentRecordDocumentDetailAuditEvents.DocumentDetailInfo.ExpiryDateDateTimeNo
StudentRecordDocumentDetailAuditResponse.StudentRecordDocumentDetailAuditEvents.DocumentDetailInfo.IsDeletedBooleanYes
StudentRecordDocumentDetailAuditResponse.StudentRecordDocumentDetailAuditEvents.DocumentDetailInfo.IsDigitizedBooleanYes
StudentRecordDocumentDetailAuditResponse.StudentRecordDocumentDetailAuditEvents.DocumentDetailInfo.IsRelevantBooleanYes
StudentRecordDocumentDetailAuditResponse.StudentRecordDocumentDetailAuditEvents.DocumentDetailInfo.LastUpdateUtcTimeDateTimeYes
StudentRecordDocumentDetailAuditResponse.StudentRecordDocumentDetailAuditEvents.DocumentDetailInfo.PASICoreVersionInt64Yes
StudentRecordDocumentDetailAuditResponse.StudentRecordDocumentDetailAuditEvents.DocumentDetailInfo.RefIdGuidYes
StudentRecordDocumentDetailAuditResponse.StudentRecordDocumentDetailAuditEvents.DocumentDetailInfo.SchoolYearNullable`1No
StudentRecordDocumentDetailAuditResponse.StudentRecordDocumentDetailAuditEvents.DocumentDetailInfo.TitleStringYesValue must be no more than 200 characters
See Also

Reference