IPASIService2021SubmitClassroomAccommodationStatusAcknowledgement Method Provincial Approach to Student Information API
This service updates the acknowledgement of a core alert for a classroom accommodation.

Namespace: PASI.ServiceContract
Assembly: PASI.ServiceContract (in PASI.ServiceContract.dll) Version: 9.25.26.0 (9.25.26.0)
Syntax

SubmitResponse SubmitClassroomAccommodationStatusAcknowledgement(
	SubmitStatusAcknowledgementRequest request
)

Parameters

request
Type: PASI.DataContract.V201204SubmitStatusAcknowledgementRequest
The SubmitStatusAcknowledgementRequest specifying the classroom accommodation ReferenceId, AlertCode, Status, and Arguments to use for the acknowledgement update.

Return Value

Type: SubmitResponse
A SubmitResponse with the new PASICoreVersion value after a successful update, or with Rejections after an unsuccessful update.

Service Validations

The following codes can be returned from the service operation. This list also shows core alerts that could be generated as a result calling this service. These codes are in addition to the standard set of codes that can be returned defined as in the Approach to Error Reporting. Click the link for the details.

10149, 12000, 12001, 12002, 12003, 12004, 12005
Remarks

PASI identifies a specific core alert by using a classroom accommodation reference ID, alert code, and argument key/value pairs. An acknowledgement must match a core alert using the same values for the a classroom accommodation reference ID, alert code, and argument key/value pairs. If a corresponding core alert does not exist, PASI will reject the acknowledgement submission.

For matching purposes, the core alert and related acknowledgement must have the same values for the a classroom accommodation reference ID and the alert code. Also, for the argument key/value pairs, the core alert and related acknowledgement must have the same set of keys and the corresponding values must match exactly, except for values containing a comma delimited set of integers, where the order of integers does not matter.

Advice core alerts can have an acknowledgement status of "Unacknowledged", "InProgress", or "Acknowledged". Warning core alerts can have an acknowledgement status of "Unacknowledged", "InProgress", or "Overridden".

An acknowledgement with a status of "Acknowledged" or "Overridden" will persist even after a resubmission of the related a classroom accommodation results in the removal of the acknowledged core alert. However, an acknowledgement with a status of "InProgress" will not persist if the associated core alert disappears.

If the service encounters any errors during the submission process, it returns a list of rejections and does not save the acknowledgement.

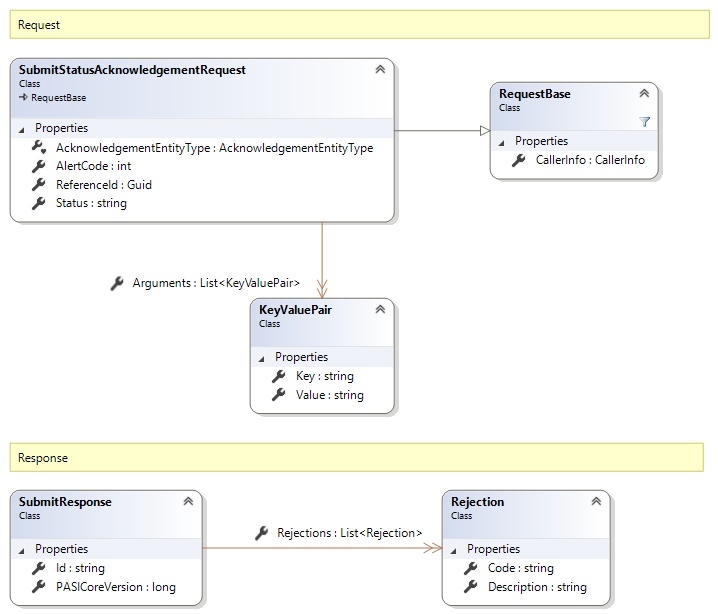
Request and Response Class Diagram



Request Fields

Full Property NameTypeRequiredOther Attributes
AlertCodeInt32Yes
ArgumentsList<KeyValuePair>No
Arguments.KeyStringYes
Arguments.ValueStringYesPASI.Validation.Schema.IsNotRequired
CallerInfoCallerInfoYes
CallerInfo.ClientMessageIDStringYesValue must be no more than 50 characters Value must not have control characters, leading, trailing or multiple embedded spaces. Content must not match regular expression: ^\s|\s{2,}|\s$|[\x00-\x19]|[\x7F-\x9F]|[^\x00-\xFF]
CallerInfo.SentUtcTimeDateTimeYes
CallerInfo.SoftwareSoftwareYes
CallerInfo.Software.BuildNumberStringYesValue must be no more than 30 characters Value must not have control characters, leading, trailing or multiple embedded spaces. Content must not match regular expression: ^\s|\s{2,}|\s$|[\x00-\x19]|[\x7F-\x9F]|[^\x00-\xFF]
CallerInfo.Software.ManufacturerStringYesValue must be no more than 100 characters Value must not have control characters, leading, trailing or multiple embedded spaces. Content must not match regular expression: ^\s|\s{2,}|\s$|[\x00-\x19]|[\x7F-\x9F]|[^\x00-\xFF]
CallerInfo.Software.ProductStringYesValue must be no more than 100 characters Value must not have control characters, leading, trailing or multiple embedded spaces. Content must not match regular expression: ^\s|\s{2,}|\s$|[\x00-\x19]|[\x7F-\x9F]|[^\x00-\xFF]
CallerInfo.Software.VersionStringYesValue must be no more than 30 characters Value must not have control characters, leading, trailing or multiple embedded spaces. Content must not match regular expression: ^\s|\s{2,}|\s$|[\x00-\x19]|[\x7F-\x9F]|[^\x00-\xFF]
CallerInfo.UserUserYes
CallerInfo.User.IPAddressStringYesValue must be no more than 50 characters Value must not have control characters, leading, trailing or multiple embedded spaces. Content must not match regular expression: ^\s|\s{2,}|\s$|[\x00-\x19]|[\x7F-\x9F]|[^\x00-\xFF]
CallerInfo.User.LocalIDStringYesValue must be no more than 50 characters Value must not have control characters, leading, trailing or multiple embedded spaces. Content must not match regular expression: ^\s|\s{2,}|\s$|[\x00-\x19]|[\x7F-\x9F]|[^\x00-\xFF]
CallerInfo.User.NameStringYesValue must be no more than 100 characters Value must not have control characters, leading, trailing or multiple embedded spaces. Content must not match regular expression: ^\s|\s{2,}|\s$|[\x00-\x19]|[\x7F-\x9F]|[^\x00-\xFF]
CallerInfo.User.OrganizationCodeStringYesValue must be no more than 6 characters
ReferenceIdGuidYes
StatusStringYesValue must be an appropriate AcknowledgementStatus code value


Response Fields

Full Property NameTypeRequiredOther Attributes
SubmitResponse.IdStringNo
SubmitResponse.PASICoreVersionInt64No
SubmitResponse.RejectionsList<Rejection>No
SubmitResponse.Rejections.CodeStringYes
SubmitResponse.Rejections.DescriptionStringYes
See Also

Reference