IPASIService2020GetCourse Method Provincial Approach to Student Information API
This service is used to get Courses.

Namespace: PASI.ServiceContract
Assembly: PASI.ServiceContract (in PASI.ServiceContract.dll) Version: 9.25.26.0 (9.25.26.0)
Syntax

List<CourseResponse> GetCourse(
	CourseRequest request
)

Parameters

request
Type: PASI.DataContract.V201204CourseRequest
Identifies the Courses to return

Return Value

Type: ListCourseResponse
A list of Courses

Service Validations

The following codes can be returned from the service operation. This list also shows core alerts that could be generated as a result calling this service. These codes are in addition to the standard set of codes that can be returned defined as in the Approach to Error Reporting. Click the link for the details.

No additional errors for this service.
Remarks

This service is intended to be used during the data synchronization process using the IsDataAvailable service. See the Expected Versions section for important details on how this service will return data.

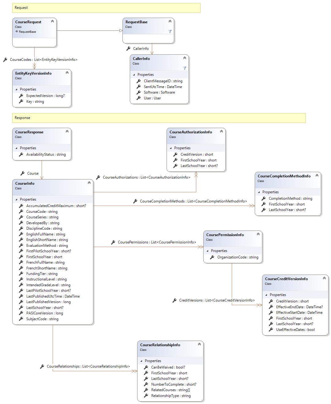
Request and Response Class Diagram



Request Fields

Full Property NameTypeRequiredOther Attributes
CallerInfoCallerInfoYes
CallerInfo.ClientMessageIDStringYesValue must be no more than 50 characters Value must not have control characters, leading, trailing or multiple embedded spaces. Content must not match regular expression: ^\s|\s{2,}|\s$|[\x00-\x19]|[\x7F-\x9F]|[^\x00-\xFF]
CallerInfo.SentUtcTimeDateTimeYes
CallerInfo.SoftwareSoftwareYes
CallerInfo.Software.BuildNumberStringYesValue must be no more than 30 characters Value must not have control characters, leading, trailing or multiple embedded spaces. Content must not match regular expression: ^\s|\s{2,}|\s$|[\x00-\x19]|[\x7F-\x9F]|[^\x00-\xFF]
CallerInfo.Software.ManufacturerStringYesValue must be no more than 100 characters Value must not have control characters, leading, trailing or multiple embedded spaces. Content must not match regular expression: ^\s|\s{2,}|\s$|[\x00-\x19]|[\x7F-\x9F]|[^\x00-\xFF]
CallerInfo.Software.ProductStringYesValue must be no more than 100 characters Value must not have control characters, leading, trailing or multiple embedded spaces. Content must not match regular expression: ^\s|\s{2,}|\s$|[\x00-\x19]|[\x7F-\x9F]|[^\x00-\xFF]
CallerInfo.Software.VersionStringYesValue must be no more than 30 characters Value must not have control characters, leading, trailing or multiple embedded spaces. Content must not match regular expression: ^\s|\s{2,}|\s$|[\x00-\x19]|[\x7F-\x9F]|[^\x00-\xFF]
CallerInfo.UserUserYes
CallerInfo.User.IPAddressStringYesValue must be no more than 50 characters Value must not have control characters, leading, trailing or multiple embedded spaces. Content must not match regular expression: ^\s|\s{2,}|\s$|[\x00-\x19]|[\x7F-\x9F]|[^\x00-\xFF]
CallerInfo.User.LocalIDStringYesValue must be no more than 50 characters Value must not have control characters, leading, trailing or multiple embedded spaces. Content must not match regular expression: ^\s|\s{2,}|\s$|[\x00-\x19]|[\x7F-\x9F]|[^\x00-\xFF]
CallerInfo.User.NameStringYesValue must be no more than 100 characters Value must not have control characters, leading, trailing or multiple embedded spaces. Content must not match regular expression: ^\s|\s{2,}|\s$|[\x00-\x19]|[\x7F-\x9F]|[^\x00-\xFF]
CallerInfo.User.OrganizationCodeStringYesValue must be no more than 6 characters
CourseCodesList<EntityKeyVersionInfo>Yes
CourseCodes.ExpectedVersionNullable`1No
CourseCodes.KeyStringYes


Response Fields

Full Property NameTypeRequiredOther Attributes
List<CourseResponse>List<CourseResponse>No
List<CourseResponse>.AvailabilityStatusStringYes
List<CourseResponse>.CourseCourseInfoYes
List<CourseResponse>.Course.AccumulatedCreditMaximumNullable`1No
List<CourseResponse>.Course.CourseAuthorizationsList<CourseAuthorizationInfo>Yes
List<CourseResponse>.Course.CourseAuthorizations.CreditVersionInt16Yes
List<CourseResponse>.Course.CourseAuthorizations.FirstSchoolYearInt16Yes
List<CourseResponse>.Course.CourseAuthorizations.LastSchoolYearNullable`1No
List<CourseResponse>.Course.CourseCodeStringYes
List<CourseResponse>.Course.CourseCompletionMethodsList<CourseCompletionMethodInfo>No
List<CourseResponse>.Course.CourseCompletionMethods.CompletionMethodStringYesValue must be an appropriate code value
List<CourseResponse>.Course.CourseCompletionMethods.FirstSchoolYearInt16Yes
List<CourseResponse>.Course.CourseCompletionMethods.LastSchoolYearNullable`1No
List<CourseResponse>.Course.CoursePermissionsList<CoursePermissionInfo>No
List<CourseResponse>.Course.CoursePermissions.CreditVersionsList<CourseCreditVersionInfo>No
List<CourseResponse>.Course.CoursePermissions.CreditVersions.CreditVersionInt16No
List<CourseResponse>.Course.CoursePermissions.CreditVersions.EffectiveEndDateNullable`1No
List<CourseResponse>.Course.CoursePermissions.CreditVersions.EffectiveStartDateDateTimeNo
List<CourseResponse>.Course.CoursePermissions.CreditVersions.FirstSchoolYearInt16No
List<CourseResponse>.Course.CoursePermissions.CreditVersions.LastSchoolYearNullable`1No
List<CourseResponse>.Course.CoursePermissions.CreditVersions.UseEffectiveDatesBooleanYes
List<CourseResponse>.Course.CoursePermissions.OrganizationCodeStringYes
List<CourseResponse>.Course.CourseRelationshipsNo parameterless constructor defined for this object.No
List<CourseResponse>.Course.CourseSeriesStringNo
List<CourseResponse>.Course.DevelopedByStringYesValue must be an appropriate code value
List<CourseResponse>.Course.DisciplineCodeStringNo
List<CourseResponse>.Course.EnglishFullNameStringYes
List<CourseResponse>.Course.EnglishShortNameStringYes
List<CourseResponse>.Course.EvaluationMethodStringYesValue must be an appropriate EvaluationMethod code value
List<CourseResponse>.Course.FirstPilotSchoolYearNullable`1No
List<CourseResponse>.Course.FirstSchoolYearInt16Yes
List<CourseResponse>.Course.FrenchFullNameStringYes
List<CourseResponse>.Course.FrenchShortNameStringYes
List<CourseResponse>.Course.FundingTierStringYesValue must be an appropriate code value
List<CourseResponse>.Course.InstructionalLevelStringNo
List<CourseResponse>.Course.IntendedGradeLevelStringNo
List<CourseResponse>.Course.LastPilotSchoolYearNullable`1No
List<CourseResponse>.Course.LastPublishedUtcTimeDateTimeYes
List<CourseResponse>.Course.LastPublishedVersionInt64Yes
List<CourseResponse>.Course.LastSchoolYearNullable`1No
List<CourseResponse>.Course.PASICoreVersionInt64Yes
List<CourseResponse>.Course.SubjectCodeStringYesValue must be an appropriate code value
See Also

Reference