This service will be used by PASI client to synchronize the details of student's transcript. This service
is the corresponding "get" service to the StudentTranscriptDetail notification type on the IsDataAvailable service.
Namespace: PASI.ServiceContract
Assembly: PASI.ServiceContract (in PASI.ServiceContract.dll) Version: 9.25.26.0 (9.25.26.0)
Syntax
StudentTranscriptDetailResponse GetStudentTranscriptDetail( StudentTranscriptDetailRequest request )
Parameters
- request
- Type: PASI.DataContract.V201305StudentTranscriptDetailRequest
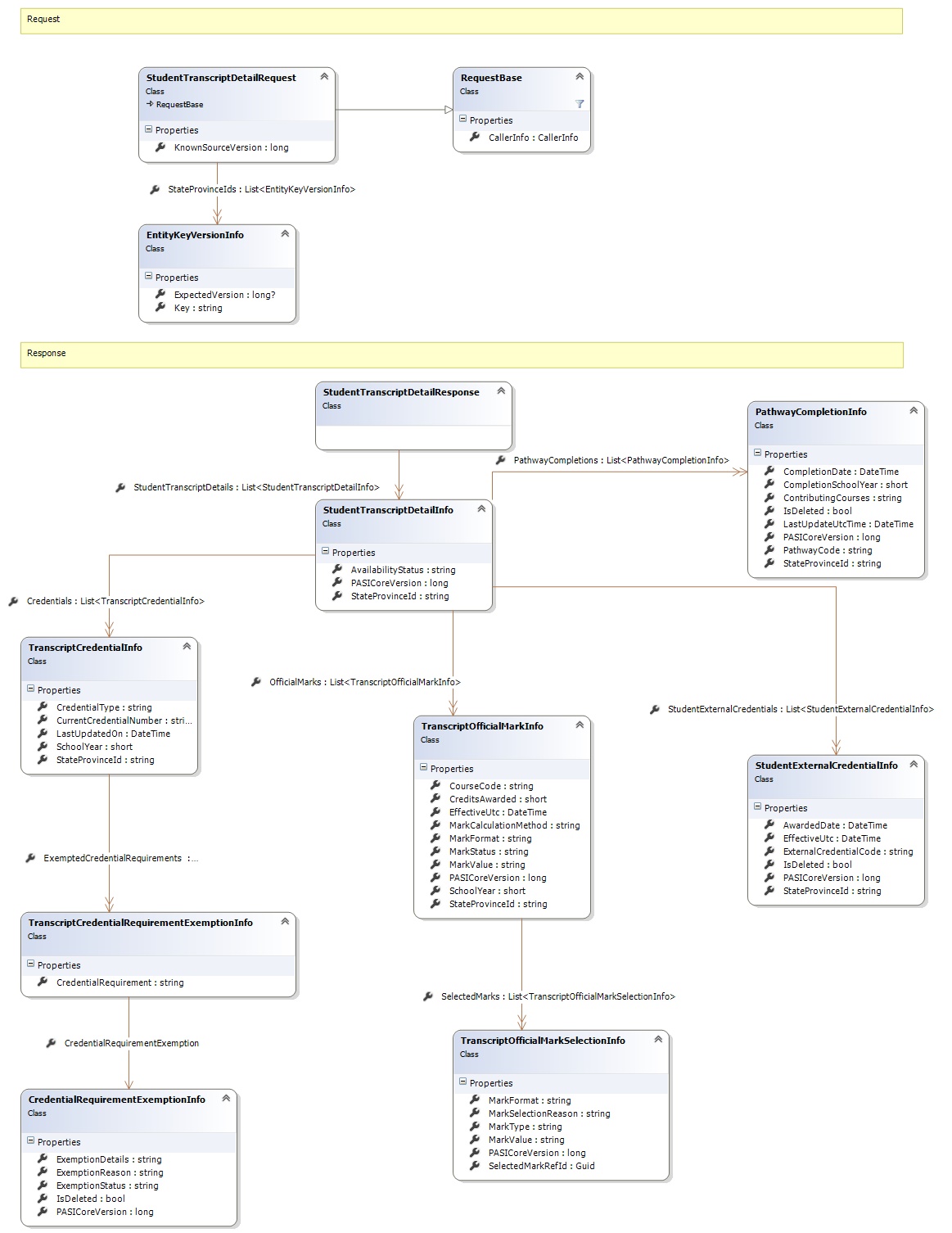
Contains a list of StateProvinceIds and Expected Version of Student's transcript that the client wishes to retrieve and the maximum last known PASI Core transcript version (KnownSourceVersion) on PASI Client.
Return Value
Type: StudentTranscriptDetailResponseThe response contains a list of awarded or achieved credentials, credential number for awarded credential, exempted credential requirements and official marks for student's transcript, the transcript's PASI Core version and the availability status of the transcript's detail.
Service Validations
The following codes can be returned from the service operation. This list also shows core alerts that could be generated as a result calling this service. These codes are in addition to the standard set of codes that can be returned defined as in the Approach to Error Reporting. Click the link for the details.
No additional errors for this service.Remarks
This service allows the PASI Client to retrieve their students' transcript detail(s) by passing in the StateProvinceId(s) also known as the Alberta Student Number (ASN). The transcripts that can be retrieved are limited to student who is Associated to PASI client via Association by Ministry, Association by Creation Of Student, Association by Current School Enrolment, Association by Last School Enrolment and Association by Recent School Enrolment.
The PASI Client could use the maximum last known PASI Core transcript version (KnownSourceVersion) to return only student's transcript details that have changed since previous data synchronization process thus reducing the size of the service's response. For example, any student's Official Mark that was recalculated since previous synchronization will have a higher version than the KnownSourceVersion, thus PASI Client can call the service to return only the 'delta' with specifying the KnownSourceVersion. This also applied to student's Transcript Info, i.e. credential requirement exemption and current credential number for achieved or awarded credential.
When calling service with a KnowSourceVersion of zero, all student's transcript details will be returned and no version filtering will be applied.
The PASI Client must be assigned the ViewTranscriptUserRole role before they are able to call this service.
Request and Response Class Diagram

Request Fields
| Full Property Name | Type | Required | Other Attributes |
|---|---|---|---|
| CallerInfo | CallerInfo | Yes | |
| CallerInfo.ClientMessageID | String | Yes | Value must be no more than 50 characters Value must not have control characters, leading, trailing or multiple embedded spaces. Content must not match regular expression: ^\s|\s{2,}|\s$|[\x00-\x19]|[\x7F-\x9F]|[^\x00-\xFF] |
| CallerInfo.SentUtcTime | DateTime | Yes | |
| CallerInfo.Software | Software | Yes | |
| CallerInfo.Software.BuildNumber | String | Yes | Value must be no more than 30 characters Value must not have control characters, leading, trailing or multiple embedded spaces. Content must not match regular expression: ^\s|\s{2,}|\s$|[\x00-\x19]|[\x7F-\x9F]|[^\x00-\xFF] |
| CallerInfo.Software.Manufacturer | String | Yes | Value must be no more than 100 characters Value must not have control characters, leading, trailing or multiple embedded spaces. Content must not match regular expression: ^\s|\s{2,}|\s$|[\x00-\x19]|[\x7F-\x9F]|[^\x00-\xFF] |
| CallerInfo.Software.Product | String | Yes | Value must be no more than 100 characters Value must not have control characters, leading, trailing or multiple embedded spaces. Content must not match regular expression: ^\s|\s{2,}|\s$|[\x00-\x19]|[\x7F-\x9F]|[^\x00-\xFF] |
| CallerInfo.Software.Version | String | Yes | Value must be no more than 30 characters Value must not have control characters, leading, trailing or multiple embedded spaces. Content must not match regular expression: ^\s|\s{2,}|\s$|[\x00-\x19]|[\x7F-\x9F]|[^\x00-\xFF] |
| CallerInfo.User | User | Yes | |
| CallerInfo.User.IPAddress | String | Yes | Value must be no more than 50 characters Value must not have control characters, leading, trailing or multiple embedded spaces. Content must not match regular expression: ^\s|\s{2,}|\s$|[\x00-\x19]|[\x7F-\x9F]|[^\x00-\xFF] |
| CallerInfo.User.LocalID | String | Yes | Value must be no more than 50 characters Value must not have control characters, leading, trailing or multiple embedded spaces. Content must not match regular expression: ^\s|\s{2,}|\s$|[\x00-\x19]|[\x7F-\x9F]|[^\x00-\xFF] |
| CallerInfo.User.Name | String | Yes | Value must be no more than 100 characters Value must not have control characters, leading, trailing or multiple embedded spaces. Content must not match regular expression: ^\s|\s{2,}|\s$|[\x00-\x19]|[\x7F-\x9F]|[^\x00-\xFF] |
| CallerInfo.User.OrganizationCode | String | Yes | Value must be no more than 6 characters |
| KnownSourceVersion | Int64 | Yes | |
| StateProvinceIds | List<EntityKeyVersionInfo> | Yes | |
| StateProvinceIds.ExpectedVersion | Nullable`1 | No | |
| StateProvinceIds.Key | String | Yes |
Response Fields
See Also