IPASIService2020GetDiplomaExamResultsStatement Method Provincial Approach to Student Information API
This service is used to retrieve Diploma Exam Results Statement PDF from PASI Core for a list of students. The security level requirement for using this service is the same as other transcript related information.

To request a Diploma Exam Results Statement, the PASI Client will need to provide Alberta Student Number(s) (StateProvinceIds) for the students and the language of the document

The service returns a Diploma Exam Results Statement in base64 encoded PDF that can be distributed or printed for student.

Namespace: PASI.ServiceContract
Assembly: PASI.ServiceContract (in PASI.ServiceContract.dll) Version: 9.25.26.0 (9.25.26.0)
Syntax

DiplomaExamResultsResponse GetDiplomaExamResultsStatement(
	DiplomaExamResultsRequest request
)

Parameters

request
Type: PASI.DataContract.V2019DiplomaExamResultsRequest
The request contains a list of Alberta Student Number(s) (StateProvinceIds) to retrieve Diploma Exam Results Statement and the language specified to use for Diploma Exam Results Statement

Return Value

Type: DiplomaExamResultsResponse
This service return Alberta Student Number(s) (StateProvinceIds), the base64 encoded Diploma Exam Results Statement PDF and a flag to indicate whether marks for a student are out of sync. Marks can be out of sync if a PASI client has made a change and immediately request a report.

Service Validations

The following codes can be returned from the service operation. This list also shows core alerts that could be generated as a result calling this service. These codes are in addition to the standard set of codes that can be returned defined as in the Approach to Error Reporting. Click the link for the details.

9002, 9010, 9053, 60002, 60003
Remarks

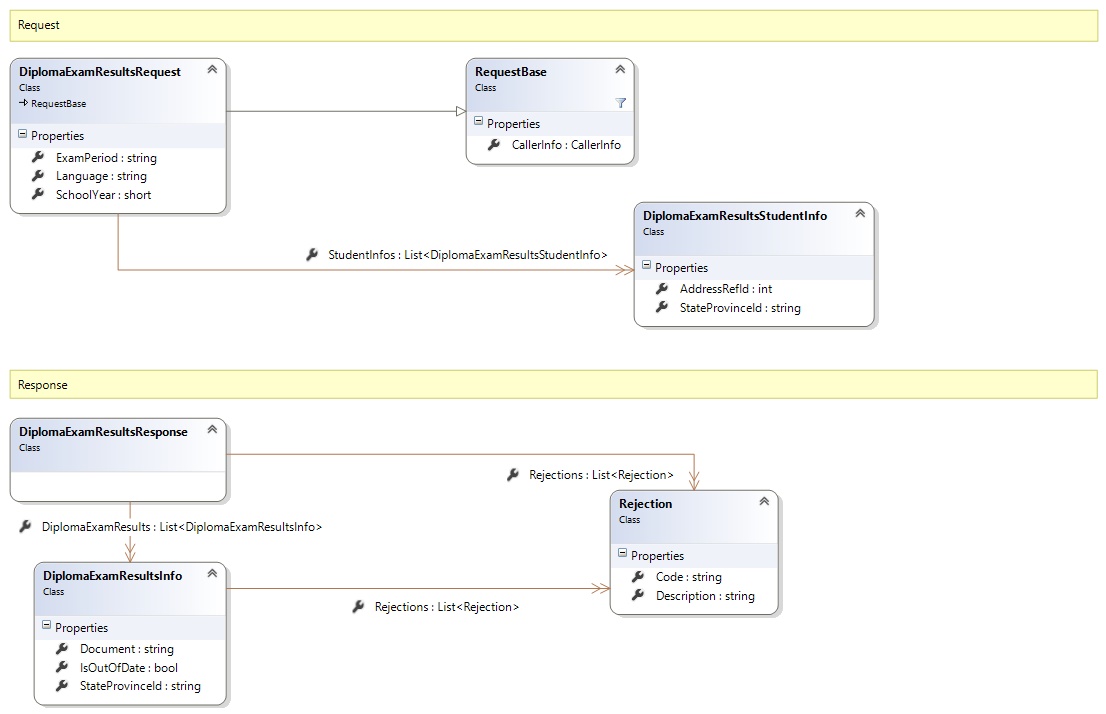
Request and Response Class Diagram



Request Fields

Full Property NameTypeRequiredOther Attributes
CallerInfoCallerInfoYes
CallerInfo.ClientMessageIDStringYesValue must be no more than 50 characters Value must not have control characters, leading, trailing or multiple embedded spaces. Content must not match regular expression: ^\s|\s{2,}|\s$|[\x00-\x19]|[\x7F-\x9F]|[^\x00-\xFF]
CallerInfo.SentUtcTimeDateTimeYes
CallerInfo.SoftwareSoftwareYes
CallerInfo.Software.BuildNumberStringYesValue must be no more than 30 characters Value must not have control characters, leading, trailing or multiple embedded spaces. Content must not match regular expression: ^\s|\s{2,}|\s$|[\x00-\x19]|[\x7F-\x9F]|[^\x00-\xFF]
CallerInfo.Software.ManufacturerStringYesValue must be no more than 100 characters Value must not have control characters, leading, trailing or multiple embedded spaces. Content must not match regular expression: ^\s|\s{2,}|\s$|[\x00-\x19]|[\x7F-\x9F]|[^\x00-\xFF]
CallerInfo.Software.ProductStringYesValue must be no more than 100 characters Value must not have control characters, leading, trailing or multiple embedded spaces. Content must not match regular expression: ^\s|\s{2,}|\s$|[\x00-\x19]|[\x7F-\x9F]|[^\x00-\xFF]
CallerInfo.Software.VersionStringYesValue must be no more than 30 characters Value must not have control characters, leading, trailing or multiple embedded spaces. Content must not match regular expression: ^\s|\s{2,}|\s$|[\x00-\x19]|[\x7F-\x9F]|[^\x00-\xFF]
CallerInfo.UserUserYes
CallerInfo.User.IPAddressStringYesValue must be no more than 50 characters Value must not have control characters, leading, trailing or multiple embedded spaces. Content must not match regular expression: ^\s|\s{2,}|\s$|[\x00-\x19]|[\x7F-\x9F]|[^\x00-\xFF]
CallerInfo.User.LocalIDStringYesValue must be no more than 50 characters Value must not have control characters, leading, trailing or multiple embedded spaces. Content must not match regular expression: ^\s|\s{2,}|\s$|[\x00-\x19]|[\x7F-\x9F]|[^\x00-\xFF]
CallerInfo.User.NameStringYesValue must be no more than 100 characters Value must not have control characters, leading, trailing or multiple embedded spaces. Content must not match regular expression: ^\s|\s{2,}|\s$|[\x00-\x19]|[\x7F-\x9F]|[^\x00-\xFF]
CallerInfo.User.OrganizationCodeStringYesValue must be no more than 6 characters
ExamPeriodStringYesValue must be an appropriate ExamPeriod code value
LanguageStringYesValue must be an appropriate DocumentLanguage code value
SchoolYearInt16Yes
StudentInfosList<DiplomaExamResultsStudentInfo>YesList must contain no more than 100 items
StudentInfos.StateProvinceIdStringYesValue must be in the form of a number between '000000001' and '999999999'


Response Fields

Full Property NameTypeRequiredOther Attributes
DiplomaExamResultsResponse.DiplomaExamResultsList<DiplomaExamResultsInfo>No
DiplomaExamResultsResponse.DiplomaExamResults.DocumentStringNo
DiplomaExamResultsResponse.DiplomaExamResults.IsOutOfDateBooleanNo
DiplomaExamResultsResponse.DiplomaExamResults.RejectionsList<Rejection>No
DiplomaExamResultsResponse.DiplomaExamResults.Rejections.CodeStringYes
DiplomaExamResultsResponse.DiplomaExamResults.Rejections.DescriptionStringYes
DiplomaExamResultsResponse.DiplomaExamResults.StateProvinceIdStringNo
DiplomaExamResultsResponse.RejectionsList<Rejection>No
DiplomaExamResultsResponse.Rejections.CodeStringYes
DiplomaExamResultsResponse.Rejections.DescriptionStringYes
See Also

Reference