IPASIService2019SubmitSection Method Provincial Approach to Student Information API
This service is used to manage Section information in the PASI Core. It is used to add a new Section, update an existing Section or delete/undelete an existing Section. This service works with either a single record, or a list of Section information thus allowing a school to record information in PASI by submitting one batch at a time.

Namespace: PASI.ServiceContract
Assembly: PASI.ServiceContract (in PASI.ServiceContract.dll) Version: 9.25.26.0 (9.25.26.0)
Syntax

MultipleSubmitResponse SubmitSection(
	SubmitSectionRequest request
)

Parameters

request
Type: PASI.DataContract.V201204SubmitSectionRequest
The request contains a single record or a list of SectionInfo data contract to be submitted to PASI Core.

Return Value

Type: MultipleSubmitResponse
The return from a Submit Section request identifies if an add/update/delete/undelete for a Section was successfully applied. If not successful, the response identifies which validation rules have failed.

Service Validations

The following codes can be returned from the service operation. This list also shows core alerts that could be generated as a result calling this service. These codes are in addition to the standard set of codes that can be returned defined as in the Approach to Error Reporting. Click the link for the details.

9015, 9020, 9030, 40102, 40104, 40108, 40112, 40113, 40114, 40115, 40125, 40135, 40136, 40143, 40144, 40609, 40613, 40614
Remarks

Each Section on the request will be processed individually, therefore some of the updates may be successful while others may fail.

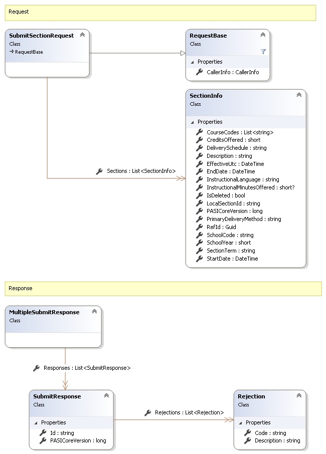
Request and Response Class Diagram



Request Fields

Full Property NameTypeRequiredOther Attributes
CallerInfoCallerInfoYes
CallerInfo.ClientMessageIDStringYesValue must be no more than 50 characters Value must not have control characters, leading, trailing or multiple embedded spaces. Content must not match regular expression: ^\s|\s{2,}|\s$|[\x00-\x19]|[\x7F-\x9F]|[^\x00-\xFF]
CallerInfo.SentUtcTimeDateTimeYes
CallerInfo.SoftwareSoftwareYes
CallerInfo.Software.BuildNumberStringYesValue must be no more than 30 characters Value must not have control characters, leading, trailing or multiple embedded spaces. Content must not match regular expression: ^\s|\s{2,}|\s$|[\x00-\x19]|[\x7F-\x9F]|[^\x00-\xFF]
CallerInfo.Software.ManufacturerStringYesValue must be no more than 100 characters Value must not have control characters, leading, trailing or multiple embedded spaces. Content must not match regular expression: ^\s|\s{2,}|\s$|[\x00-\x19]|[\x7F-\x9F]|[^\x00-\xFF]
CallerInfo.Software.ProductStringYesValue must be no more than 100 characters Value must not have control characters, leading, trailing or multiple embedded spaces. Content must not match regular expression: ^\s|\s{2,}|\s$|[\x00-\x19]|[\x7F-\x9F]|[^\x00-\xFF]
CallerInfo.Software.VersionStringYesValue must be no more than 30 characters Value must not have control characters, leading, trailing or multiple embedded spaces. Content must not match regular expression: ^\s|\s{2,}|\s$|[\x00-\x19]|[\x7F-\x9F]|[^\x00-\xFF]
CallerInfo.UserUserYes
CallerInfo.User.IPAddressStringYesValue must be no more than 50 characters Value must not have control characters, leading, trailing or multiple embedded spaces. Content must not match regular expression: ^\s|\s{2,}|\s$|[\x00-\x19]|[\x7F-\x9F]|[^\x00-\xFF]
CallerInfo.User.LocalIDStringYesValue must be no more than 50 characters Value must not have control characters, leading, trailing or multiple embedded spaces. Content must not match regular expression: ^\s|\s{2,}|\s$|[\x00-\x19]|[\x7F-\x9F]|[^\x00-\xFF]
CallerInfo.User.NameStringYesValue must be no more than 100 characters Value must not have control characters, leading, trailing or multiple embedded spaces. Content must not match regular expression: ^\s|\s{2,}|\s$|[\x00-\x19]|[\x7F-\x9F]|[^\x00-\xFF]
CallerInfo.User.OrganizationCodeStringYesValue must be no more than 6 characters
SectionsList<SectionInfo>Yes
Sections.CourseCodesList<String>Yes
Sections.CreditsOfferedInt16Yes
Sections.DeliveryScheduleStringYesValue must be an appropriate SectionDeliverySchedule code value
Sections.DescriptionStringYesValue must be no more than 255 characters Value must not have control characters, leading, trailing or multiple embedded spaces. Content must not match regular expression: ^\s|\s{2,}|\s$|[\x00-\x19]|[\x7F-\x9F]|[^\x00-\xFF]
Sections.EffectiveUtcDateTimeNo
Sections.EndDateDateTimeNo
Sections.InstructionalLanguageStringYesValue must be an appropriate InstructionalLanguage code value
Sections.InstructionalMinutesOfferedNullable`1NoValue must be between 0 and 32767
Sections.IsDeletedBooleanYes
Sections.LocalSectionIdStringNoValue must be no more than 8 characters Value must not have control characters, leading, trailing or multiple embedded spaces. Content must not match regular expression: ^\s|\s{2,}|\s$|[\x00-\x19]|[\x7F-\x9F]|[^\x00-\xFF]
Sections.PASICoreVersionInt64Yes
Sections.PrimaryDeliveryMethodStringYesValue must be an appropriate PrimaryDeliveryMethod code value
Sections.RefIdGuidYes
Sections.SchoolCodeStringYesValue must be in the form of a number between '0001' and '9999'
Sections.SchoolYearInt16YesValue must be between 1900 and 2100
Sections.SectionTermStringYesValue must be an appropriate SectionTerm code value
Sections.StartDateDateTimeNo


Response Fields

Full Property NameTypeRequiredOther Attributes
MultipleSubmitResponse.ResponsesList<SubmitResponse>Yes
MultipleSubmitResponse.Responses.IdStringNo
MultipleSubmitResponse.Responses.PASICoreVersionInt64No
MultipleSubmitResponse.Responses.RejectionsList<Rejection>No
MultipleSubmitResponse.Responses.Rejections.CodeStringYes
MultipleSubmitResponse.Responses.Rejections.DescriptionStringYes
See Also

Reference