This service will return the Provincial Achievement Test(s) based on the Provincial Achievement Test RefId(s) passed in.
Namespace: PASI.ServiceContract
Assembly: PASI.ServiceContract (in PASI.ServiceContract.dll) Version: 9.25.26.0 (9.25.26.0)
Syntax
List<ProvincialAchievementTestResponse> GetProvincialAchievementTest( ProvincialAchievementTestRequest request )
Parameters
- request
- Type: PASI.DataContract.V2019ProvincialAchievementTestRequest
The request contains a list of Provincial Achievement Test RefIds and expected versions the client wishes to retrieve.
Return Value
Type: ListProvincialAchievementTestResponseThe response contains a list of Provincial Achievement Test.
Service Validations
The following codes can be returned from the service operation. This list also shows core alerts that could be generated as a result calling this service. These codes are in addition to the standard set of codes that can be returned defined as in the Approach to Error Reporting. Click the link for the details.
No additional errors for this service.Remarks
This service allows the PASI Client to retrieve Provincial Achievement Test(s) by passing in the Provincial Achievement Test RefId(s). This service can be used to:
- Retrieve information about a Provincial Achievement Test from the PASI Core, and
- Obtain updates about a Provincial Achievement Test from the PASI Core as part of the data synchronization processes.
The PASI Client must be assigned the HelloWorld role.
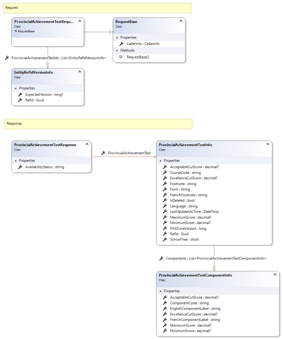
Request and Response Class Diagram

Request Fields
| Full Property Name | Type | Required | Other Attributes |
|---|---|---|---|
| CallerInfo | CallerInfo | Yes | |
| CallerInfo.ClientMessageID | String | Yes | Value must be no more than 50 characters Value must not have control characters, leading, trailing or multiple embedded spaces. Content must not match regular expression: ^\s|\s{2,}|\s$|[\x00-\x19]|[\x7F-\x9F]|[^\x00-\xFF] |
| CallerInfo.SentUtcTime | DateTime | Yes | |
| CallerInfo.Software | Software | Yes | |
| CallerInfo.Software.BuildNumber | String | Yes | Value must be no more than 30 characters Value must not have control characters, leading, trailing or multiple embedded spaces. Content must not match regular expression: ^\s|\s{2,}|\s$|[\x00-\x19]|[\x7F-\x9F]|[^\x00-\xFF] |
| CallerInfo.Software.Manufacturer | String | Yes | Value must be no more than 100 characters Value must not have control characters, leading, trailing or multiple embedded spaces. Content must not match regular expression: ^\s|\s{2,}|\s$|[\x00-\x19]|[\x7F-\x9F]|[^\x00-\xFF] |
| CallerInfo.Software.Product | String | Yes | Value must be no more than 100 characters Value must not have control characters, leading, trailing or multiple embedded spaces. Content must not match regular expression: ^\s|\s{2,}|\s$|[\x00-\x19]|[\x7F-\x9F]|[^\x00-\xFF] |
| CallerInfo.Software.Version | String | Yes | Value must be no more than 30 characters Value must not have control characters, leading, trailing or multiple embedded spaces. Content must not match regular expression: ^\s|\s{2,}|\s$|[\x00-\x19]|[\x7F-\x9F]|[^\x00-\xFF] |
| CallerInfo.User | User | Yes | |
| CallerInfo.User.IPAddress | String | Yes | Value must be no more than 50 characters Value must not have control characters, leading, trailing or multiple embedded spaces. Content must not match regular expression: ^\s|\s{2,}|\s$|[\x00-\x19]|[\x7F-\x9F]|[^\x00-\xFF] |
| CallerInfo.User.LocalID | String | Yes | Value must be no more than 50 characters Value must not have control characters, leading, trailing or multiple embedded spaces. Content must not match regular expression: ^\s|\s{2,}|\s$|[\x00-\x19]|[\x7F-\x9F]|[^\x00-\xFF] |
| CallerInfo.User.Name | String | Yes | Value must be no more than 100 characters Value must not have control characters, leading, trailing or multiple embedded spaces. Content must not match regular expression: ^\s|\s{2,}|\s$|[\x00-\x19]|[\x7F-\x9F]|[^\x00-\xFF] |
| CallerInfo.User.OrganizationCode | String | Yes | Value must be no more than 6 characters |
| ProvincialAchievementTestIds | List<EntityRefIdVersionInfo> | Yes | |
| ProvincialAchievementTestIds.ExpectedVersion | Nullable`1 | No | |
| ProvincialAchievementTestIds.RefId | Guid | Yes |
Response Fields
| Full Property Name | Type | Required | Other Attributes |
|---|---|---|---|
| List<ProvincialAchievementTestResponse> | List<ProvincialAchievementTestResponse> | No | |
| List<ProvincialAchievementTestResponse>.AvailabilityStatus | String | No | |
| List<ProvincialAchievementTestResponse>.ProvincialAchievementTest | ProvincialAchievementTestInfo | No | |
| List<ProvincialAchievementTestResponse>.ProvincialAchievementTest.AcceptableCutScore | Nullable`1 | No | Value must be between -1000 and 1000 Decimal number must have precision of at most 8 and scale of at most 4 |
| List<ProvincialAchievementTestResponse>.ProvincialAchievementTest.Components | List<ProvincialAchievementTestComponentInfo> | No | |
| List<ProvincialAchievementTestResponse>.ProvincialAchievementTest.Components.AcceptableCutScore | Nullable`1 | No | Value must be between -1000 and 1000 Decimal number must have precision of at most 8 and scale of at most 4 |
| List<ProvincialAchievementTestResponse>.ProvincialAchievementTest.Components.ComponentCode | String | Yes | Value must be no more than 5 characters Value must not have control characters, leading, trailing or multiple embedded spaces. Content must not match regular expression: ^\s|\s{2,}|\s$|[\x00-\x19]|[\x7F-\x9F]|[^\x00-\xFF] Value must be uppercase. |
| List<ProvincialAchievementTestResponse>.ProvincialAchievementTest.Components.EnglishComponentLabel | String | Yes | Value must be no more than 40 characters Value must not have control characters, leading, trailing or multiple embedded spaces. Content must not match regular expression: ^\s|\s{2,}|\s$|[\x00-\x19]|[\x7F-\x9F]|[^\x00-\xFF] |
| List<ProvincialAchievementTestResponse>.ProvincialAchievementTest.Components.ExcellenceCutScore | Nullable`1 | No | Value must be between -1000 and 1000 Decimal number must have precision of at most 8 and scale of at most 4 |
| List<ProvincialAchievementTestResponse>.ProvincialAchievementTest.Components.FrenchComponentLabel | String | Yes | Value must be no more than 60 characters Value must not have control characters, leading, trailing or multiple embedded spaces. Content must not match regular expression: ^\s|\s{2,}|\s$|[\x00-\x19]|[\x7F-\x9F]|[^\x00-\xFF] |
| List<ProvincialAchievementTestResponse>.ProvincialAchievementTest.Components.MaximumScore | Nullable`1 | No | Value must be between -1000 and 1000 Decimal number must have precision of at most 8 and scale of at most 4 |
| List<ProvincialAchievementTestResponse>.ProvincialAchievementTest.Components.MinimumScore | Nullable`1 | No | Value must be between -1000 and 1000 Decimal number must have precision of at most 8 and scale of at most 4 |
| List<ProvincialAchievementTestResponse>.ProvincialAchievementTest.CourseCode | String | Yes | Value must be 7 characters |
| List<ProvincialAchievementTestResponse>.ProvincialAchievementTest.ExcellenceCutScore | Nullable`1 | No | Value must be between -1000 and 1000 Decimal number must have precision of at most 8 and scale of at most 4 |
| List<ProvincialAchievementTestResponse>.ProvincialAchievementTest.Footnote | String | No | Value must be no more than 1000 characters |
| List<ProvincialAchievementTestResponse>.ProvincialAchievementTest.Form | String | Yes | Value must be no more than 3 characters Value must not have control characters, leading, trailing or multiple embedded spaces. Content must not match regular expression: ^\s|\s{2,}|\s$|[\x00-\x19]|[\x7F-\x9F]|[^\x00-\xFF] |
| List<ProvincialAchievementTestResponse>.ProvincialAchievementTest.FrenchFootnote | String | No | Value must be no more than 1000 characters |
| List<ProvincialAchievementTestResponse>.ProvincialAchievementTest.IsDeleted | Boolean | Yes | |
| List<ProvincialAchievementTestResponse>.ProvincialAchievementTest.Language | String | Yes | Value must be an appropriate LanguageOfExam code value |
| List<ProvincialAchievementTestResponse>.ProvincialAchievementTest.LastUpdateUtcTime | DateTime | No | |
| List<ProvincialAchievementTestResponse>.ProvincialAchievementTest.MaximumScore | Nullable`1 | No | Value must be between -1000 and 1000 Decimal number must have precision of at most 8 and scale of at most 4 |
| List<ProvincialAchievementTestResponse>.ProvincialAchievementTest.MinimumScore | Nullable`1 | No | Value must be between -1000 and 1000 Decimal number must have precision of at most 8 and scale of at most 4 |
| List<ProvincialAchievementTestResponse>.ProvincialAchievementTest.PASICoreVersion | Int64 | Yes | |
| List<ProvincialAchievementTestResponse>.ProvincialAchievementTest.RefId | Guid | Yes | |
| List<ProvincialAchievementTestResponse>.ProvincialAchievementTest.SchoolYear | Int16 | Yes |
See Also