IPASIService2021SubmitClassroomAccommodation Method Provincial Approach to Student Information API
This service is used to manage Classroom Accommodations in PASI Core. This service can be used to: * Add a new Classroom Accommodation, or * Update an existing Classroom Accommodation

Namespace: PASI.ServiceContract
Assembly: PASI.ServiceContract (in PASI.ServiceContract.dll) Version: 9.25.26.0 (9.25.26.0)
Syntax

SubmitResponse SubmitClassroomAccommodation(
	SubmitClassroomAccommodationRequest request
)

Parameters

request
Type: PASI.DataContract.V2018SubmitClassroomAccommodationRequest
The request contains the information for classroom accommodations for student.

Return Value

Type: SubmitResponse
Any rejections, version and the RefId

Service Validations

The following codes can be returned from the service operation. This list also shows core alerts that could be generated as a result calling this service. These codes are in addition to the standard set of codes that can be returned defined as in the Approach to Error Reporting. Click the link for the details.

9003, 9023, 9062, 9063, 9064, 13003, 13005, 13007, 13008, 13009, 13010, 13012, 13015, 13016, 13017, 13018, 13019, 13020, 13021, 13022, 60003
Remarks

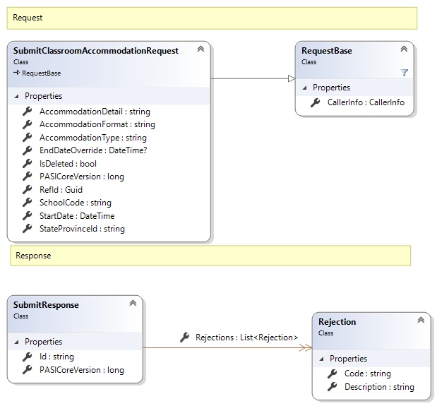
Request and Response Class Diagram



Request Fields

Full Property NameTypeRequiredOther Attributes
AccommodationDetailStringNoValue must be no more than 1000 characters Value must not have control characters, leading, trailing or multiple embedded spaces. Value must not contain empty lines and each line must be delimited with a carriage return and line feed. Content must not match regular expression: [\x00-\x08]|[\x0E-\x19]|[\x7F-\x9F]|[^\x00-\xFF]|(^|\n)\s*\r|\n\s*(\r|$)|[^\r]\n|\r[^\n]
AccommodationFormatStringNoValue must be an appropriate AccommodationFormat code value
AccommodationTypeStringYesValue must be an appropriate AccommodationType code value
CallerInfoCallerInfoYes
CallerInfo.ClientMessageIDStringYesValue must be no more than 50 characters Value must not have control characters, leading, trailing or multiple embedded spaces. Content must not match regular expression: ^\s|\s{2,}|\s$|[\x00-\x19]|[\x7F-\x9F]|[^\x00-\xFF]
CallerInfo.SentUtcTimeDateTimeYes
CallerInfo.SoftwareSoftwareYes
CallerInfo.Software.BuildNumberStringYesValue must be no more than 30 characters Value must not have control characters, leading, trailing or multiple embedded spaces. Content must not match regular expression: ^\s|\s{2,}|\s$|[\x00-\x19]|[\x7F-\x9F]|[^\x00-\xFF]
CallerInfo.Software.ManufacturerStringYesValue must be no more than 100 characters Value must not have control characters, leading, trailing or multiple embedded spaces. Content must not match regular expression: ^\s|\s{2,}|\s$|[\x00-\x19]|[\x7F-\x9F]|[^\x00-\xFF]
CallerInfo.Software.ProductStringYesValue must be no more than 100 characters Value must not have control characters, leading, trailing or multiple embedded spaces. Content must not match regular expression: ^\s|\s{2,}|\s$|[\x00-\x19]|[\x7F-\x9F]|[^\x00-\xFF]
CallerInfo.Software.VersionStringYesValue must be no more than 30 characters Value must not have control characters, leading, trailing or multiple embedded spaces. Content must not match regular expression: ^\s|\s{2,}|\s$|[\x00-\x19]|[\x7F-\x9F]|[^\x00-\xFF]
CallerInfo.UserUserYes
CallerInfo.User.IPAddressStringYesValue must be no more than 50 characters Value must not have control characters, leading, trailing or multiple embedded spaces. Content must not match regular expression: ^\s|\s{2,}|\s$|[\x00-\x19]|[\x7F-\x9F]|[^\x00-\xFF]
CallerInfo.User.LocalIDStringYesValue must be no more than 50 characters Value must not have control characters, leading, trailing or multiple embedded spaces. Content must not match regular expression: ^\s|\s{2,}|\s$|[\x00-\x19]|[\x7F-\x9F]|[^\x00-\xFF]
CallerInfo.User.NameStringYesValue must be no more than 100 characters Value must not have control characters, leading, trailing or multiple embedded spaces. Content must not match regular expression: ^\s|\s{2,}|\s$|[\x00-\x19]|[\x7F-\x9F]|[^\x00-\xFF]
CallerInfo.User.OrganizationCodeStringYesValue must be no more than 6 characters
EndDateOverrideNullable`1No
IsDeletedBooleanYes
PASICoreVersionInt64Yes
RefIdGuidYes
SchoolCodeStringYesValue must be in the form of a number between '0001' and '9999'
StartDateDateTimeYes
StateProvinceIdStringYesValue must be in the form of a number between '000000001' and '999999999'


Response Fields

Full Property NameTypeRequiredOther Attributes
SubmitResponse.IdStringNo
SubmitResponse.PASICoreVersionInt64No
SubmitResponse.RejectionsList<Rejection>No
SubmitResponse.Rejections.CodeStringYes
SubmitResponse.Rejections.DescriptionStringYes
See Also

Reference