Ministry only service. This service is used to add exams to PASI. This service will only ever be called by
Ministry Systems.
Namespace: PASI.ServiceContract
Assembly: PASI.ServiceContract (in PASI.ServiceContract.dll) Version: 9.25.26.0 (9.25.26.0)
Syntax
Parameters
- request
- Type: PASI.DataContract.V2020SubmitDiplomaExamRequest
Return Value
Type: SubmitResponseService Validations
The following codes can be returned from the service operation. This list also shows core alerts that could be generated as a result calling this service. These codes are in addition to the standard set of codes that can be returned defined as in the Approach to Error Reporting. Click the link for the details.
9015, 9023, 40401, 40402, 40403, 40404, 40405, 40406, 40407, 40409, 40415, 40416, 40421, 40423, 40425, 40430, 40431, 40436Remarks
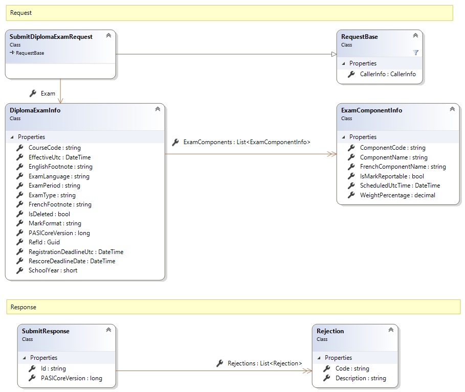
Request and Response Class Diagram

Request Fields
| Full Property Name | Type | Required | Other Attributes |
|---|---|---|---|
| CallerInfo | CallerInfo | Yes | |
| CallerInfo.ClientMessageID | String | Yes | Value must be no more than 50 characters Value must not have control characters, leading, trailing or multiple embedded spaces. Content must not match regular expression: ^\s|\s{2,}|\s$|[\x00-\x19]|[\x7F-\x9F]|[^\x00-\xFF] |
| CallerInfo.SentUtcTime | DateTime | Yes | |
| CallerInfo.Software | Software | Yes | |
| CallerInfo.Software.BuildNumber | String | Yes | Value must be no more than 30 characters Value must not have control characters, leading, trailing or multiple embedded spaces. Content must not match regular expression: ^\s|\s{2,}|\s$|[\x00-\x19]|[\x7F-\x9F]|[^\x00-\xFF] |
| CallerInfo.Software.Manufacturer | String | Yes | Value must be no more than 100 characters Value must not have control characters, leading, trailing or multiple embedded spaces. Content must not match regular expression: ^\s|\s{2,}|\s$|[\x00-\x19]|[\x7F-\x9F]|[^\x00-\xFF] |
| CallerInfo.Software.Product | String | Yes | Value must be no more than 100 characters Value must not have control characters, leading, trailing or multiple embedded spaces. Content must not match regular expression: ^\s|\s{2,}|\s$|[\x00-\x19]|[\x7F-\x9F]|[^\x00-\xFF] |
| CallerInfo.Software.Version | String | Yes | Value must be no more than 30 characters Value must not have control characters, leading, trailing or multiple embedded spaces. Content must not match regular expression: ^\s|\s{2,}|\s$|[\x00-\x19]|[\x7F-\x9F]|[^\x00-\xFF] |
| CallerInfo.User | User | Yes | |
| CallerInfo.User.IPAddress | String | Yes | Value must be no more than 50 characters Value must not have control characters, leading, trailing or multiple embedded spaces. Content must not match regular expression: ^\s|\s{2,}|\s$|[\x00-\x19]|[\x7F-\x9F]|[^\x00-\xFF] |
| CallerInfo.User.LocalID | String | Yes | Value must be no more than 50 characters Value must not have control characters, leading, trailing or multiple embedded spaces. Content must not match regular expression: ^\s|\s{2,}|\s$|[\x00-\x19]|[\x7F-\x9F]|[^\x00-\xFF] |
| CallerInfo.User.Name | String | Yes | Value must be no more than 100 characters Value must not have control characters, leading, trailing or multiple embedded spaces. Content must not match regular expression: ^\s|\s{2,}|\s$|[\x00-\x19]|[\x7F-\x9F]|[^\x00-\xFF] |
| CallerInfo.User.OrganizationCode | String | Yes | Value must be no more than 6 characters |
| Exam | DiplomaExamInfo | Yes | |
| Exam.CourseCode | String | Yes | Value must be 7 characters |
| Exam.EffectiveUtc | DateTime | No | |
| Exam.EnglishFootnote | String | No | Value must be no more than 255 characters Value must not have control characters, leading, trailing or multiple embedded spaces. Value must not contain empty lines and each line must be delimited with a carriage return and line feed. Content must not match regular expression: [\x00-\x08]|[\x0E-\x19]|[\x7F-\x9F]|[^\x00-\xFF]|(^|\n)\s*\r|\n\s*(\r|$)|[^\r]\n|\r[^\n] |
| Exam.ExamComponents | List<ExamComponentInfo> | Yes | |
| Exam.ExamComponents.ComponentCode | String | Yes | Value must be no more than 6 characters Value must not have control characters, leading, trailing or multiple embedded spaces. Content must not match regular expression: ^\s|\s{2,}|\s$|[\x00-\x19]|[\x7F-\x9F]|[^\x00-\xFF] Value must be uppercase. |
| Exam.ExamComponents.ComponentName | String | Yes | Value must be no more than 40 characters Value must not have control characters, leading, trailing or multiple embedded spaces. Content must not match regular expression: ^\s|\s{2,}|\s$|[\x00-\x19]|[\x7F-\x9F]|[^\x00-\xFF] |
| Exam.ExamComponents.FrenchComponentName | String | Yes | Value must be no more than 60 characters Value must not have control characters, leading, trailing or multiple embedded spaces. Content must not match regular expression: ^\s|\s{2,}|\s$|[\x00-\x19]|[\x7F-\x9F]|[^\x00-\xFF] |
| Exam.ExamComponents.IsMarkReportable | Boolean | Yes | |
| Exam.ExamComponents.ScheduledUtcTime | DateTime | No | |
| Exam.ExamComponents.WeightPercentage | Decimal | Yes | |
| Exam.ExamLanguage | String | Yes | Value must be an appropriate LanguageOfExam code value |
| Exam.ExamPeriod | String | Yes | Value must be an appropriate ExamPeriod code value |
| Exam.ExamType | String | Yes | Value must be an appropriate ExamType code value |
| Exam.FrenchFootnote | String | No | Value must be no more than 255 characters Value must not have control characters, leading, trailing or multiple embedded spaces. Value must not contain empty lines and each line must be delimited with a carriage return and line feed. Content must not match regular expression: [\x00-\x08]|[\x0E-\x19]|[\x7F-\x9F]|[^\x00-\xFF]|(^|\n)\s*\r|\n\s*(\r|$)|[^\r]\n|\r[^\n] |
| Exam.IsDeleted | Boolean | Yes | |
| Exam.MarkFormat | String | Yes | Value must be an appropriate MarkFormat code value |
| Exam.PASICoreVersion | Int64 | Yes | |
| Exam.RefId | Guid | Yes | |
| Exam.RegistrationDeadlineUtc | DateTime | Yes | |
| Exam.RescoreDeadlineDate | DateTime | Yes | |
| Exam.SchoolYear | Int16 | Yes | Value must be between 1900 and 2100 |
Response Fields
| Full Property Name | Type | Required | Other Attributes |
|---|---|---|---|
| SubmitResponse.Id | String | No | |
| SubmitResponse.PASICoreVersion | Int64 | No | |
| SubmitResponse.Rejections | List<Rejection> | No | |
| SubmitResponse.Rejections.Code | String | Yes | |
| SubmitResponse.Rejections.Description | String | Yes |
See Also