IPASIService2020GetCodeValues Method Provincial Approach to Student Information API
This service will allow a PASI Client to request a refresh of the code values that are stored within PASI Core.

Namespace: PASI.ServiceContract
Assembly: PASI.ServiceContract (in PASI.ServiceContract.dll) Version: 9.25.26.0 (9.25.26.0)
Syntax

CodeValuesResponse GetCodeValues(
	CodeValuesRequest request
)

Parameters

request
Type: PASI.DataContract.V201305CodeValuesRequest
The request contains a value indicating the Last Known Source Version of the code values for the client. If a non-zero Last Known Source Version is specified, then a non-empty result will be returned if and only if there is at least one code value that has a newer PASI Core Version than the Last Known Source Version. If a zero Last Known Source Version is specified then a result is always returned.

Return Value

Type: CodeValuesResponse
The response contains a list of code value items.

Service Validations

The following codes can be returned from the service operation. This list also shows core alerts that could be generated as a result calling this service. These codes are in addition to the standard set of codes that can be returned defined as in the Approach to Error Reporting. Click the link for the details.

No additional errors for this service.
Remarks

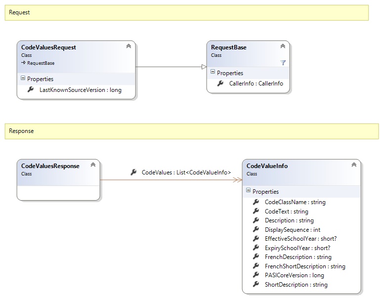
Request and Response Class Diagram



Request Fields

Full Property NameTypeRequiredOther Attributes
CallerInfoCallerInfoYes
CallerInfo.ClientMessageIDStringYesValue must be no more than 50 characters Value must not have control characters, leading, trailing or multiple embedded spaces. Content must not match regular expression: ^\s|\s{2,}|\s$|[\x00-\x19]|[\x7F-\x9F]|[^\x00-\xFF]
CallerInfo.SentUtcTimeDateTimeYes
CallerInfo.SoftwareSoftwareYes
CallerInfo.Software.BuildNumberStringYesValue must be no more than 30 characters Value must not have control characters, leading, trailing or multiple embedded spaces. Content must not match regular expression: ^\s|\s{2,}|\s$|[\x00-\x19]|[\x7F-\x9F]|[^\x00-\xFF]
CallerInfo.Software.ManufacturerStringYesValue must be no more than 100 characters Value must not have control characters, leading, trailing or multiple embedded spaces. Content must not match regular expression: ^\s|\s{2,}|\s$|[\x00-\x19]|[\x7F-\x9F]|[^\x00-\xFF]
CallerInfo.Software.ProductStringYesValue must be no more than 100 characters Value must not have control characters, leading, trailing or multiple embedded spaces. Content must not match regular expression: ^\s|\s{2,}|\s$|[\x00-\x19]|[\x7F-\x9F]|[^\x00-\xFF]
CallerInfo.Software.VersionStringYesValue must be no more than 30 characters Value must not have control characters, leading, trailing or multiple embedded spaces. Content must not match regular expression: ^\s|\s{2,}|\s$|[\x00-\x19]|[\x7F-\x9F]|[^\x00-\xFF]
CallerInfo.UserUserYes
CallerInfo.User.IPAddressStringYesValue must be no more than 50 characters Value must not have control characters, leading, trailing or multiple embedded spaces. Content must not match regular expression: ^\s|\s{2,}|\s$|[\x00-\x19]|[\x7F-\x9F]|[^\x00-\xFF]
CallerInfo.User.LocalIDStringYesValue must be no more than 50 characters Value must not have control characters, leading, trailing or multiple embedded spaces. Content must not match regular expression: ^\s|\s{2,}|\s$|[\x00-\x19]|[\x7F-\x9F]|[^\x00-\xFF]
CallerInfo.User.NameStringYesValue must be no more than 100 characters Value must not have control characters, leading, trailing or multiple embedded spaces. Content must not match regular expression: ^\s|\s{2,}|\s$|[\x00-\x19]|[\x7F-\x9F]|[^\x00-\xFF]
CallerInfo.User.OrganizationCodeStringYesValue must be no more than 6 characters
LastKnownSourceVersionInt64Yes


Response Fields

Full Property NameTypeRequiredOther Attributes
CodeValuesResponse.CodeValuesList<CodeValueInfo>Yes
CodeValuesResponse.CodeValues.CodeClassNameStringYes
CodeValuesResponse.CodeValues.CodeTextStringYes
CodeValuesResponse.CodeValues.DescriptionStringNo
CodeValuesResponse.CodeValues.DisplaySequenceInt32Yes
CodeValuesResponse.CodeValues.EffectiveSchoolYearNullable`1No
CodeValuesResponse.CodeValues.ExpirySchoolYearNullable`1No
CodeValuesResponse.CodeValues.FrenchDescriptionStringNo
CodeValuesResponse.CodeValues.FrenchShortDescriptionStringYes
CodeValuesResponse.CodeValues.PASICoreVersionInt64Yes
CodeValuesResponse.CodeValues.ShortDescriptionStringYes
See Also

Reference