IPASIService2019GetStudentExternalCredentialAuditEvents Method Provincial Approach to Student Information API
Retrieves audit information for an identified Student External Credential record.

Namespace: PASI.ServiceContract
Assembly: PASI.ServiceContract (in PASI.ServiceContract.dll) Version: 9.25.26.0 (9.25.26.0)
Syntax

StudentExternalCredentialAuditResponse GetStudentExternalCredentialAuditEvents(
	StudentExternalCredentialAuditRequest request
)

Parameters

request
Type: PASI.DataContract.V201507StudentExternalCredentialAuditRequest
The id of the student external credential to get the audit information about

Return Value

Type: StudentExternalCredentialAuditResponse
Response with a list of all the audit events

Service Validations

The following codes can be returned from the service operation. This list also shows core alerts that could be generated as a result calling this service. These codes are in addition to the standard set of codes that can be returned defined as in the Approach to Error Reporting. Click the link for the details.

9002, 9010, 61007
Remarks

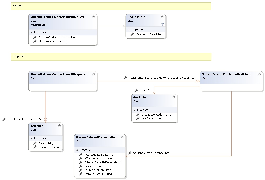
Request and Response Class Diagram



Request Fields

Full Property NameTypeRequiredOther Attributes
CallerInfoCallerInfoYes
CallerInfo.ClientMessageIDStringYesValue must be no more than 50 characters Value must not have control characters, leading, trailing or multiple embedded spaces. Content must not match regular expression: ^\s|\s{2,}|\s$|[\x00-\x19]|[\x7F-\x9F]|[^\x00-\xFF]
CallerInfo.SentUtcTimeDateTimeYes
CallerInfo.SoftwareSoftwareYes
CallerInfo.Software.BuildNumberStringYesValue must be no more than 30 characters Value must not have control characters, leading, trailing or multiple embedded spaces. Content must not match regular expression: ^\s|\s{2,}|\s$|[\x00-\x19]|[\x7F-\x9F]|[^\x00-\xFF]
CallerInfo.Software.ManufacturerStringYesValue must be no more than 100 characters Value must not have control characters, leading, trailing or multiple embedded spaces. Content must not match regular expression: ^\s|\s{2,}|\s$|[\x00-\x19]|[\x7F-\x9F]|[^\x00-\xFF]
CallerInfo.Software.ProductStringYesValue must be no more than 100 characters Value must not have control characters, leading, trailing or multiple embedded spaces. Content must not match regular expression: ^\s|\s{2,}|\s$|[\x00-\x19]|[\x7F-\x9F]|[^\x00-\xFF]
CallerInfo.Software.VersionStringYesValue must be no more than 30 characters Value must not have control characters, leading, trailing or multiple embedded spaces. Content must not match regular expression: ^\s|\s{2,}|\s$|[\x00-\x19]|[\x7F-\x9F]|[^\x00-\xFF]
CallerInfo.UserUserYes
CallerInfo.User.IPAddressStringYesValue must be no more than 50 characters Value must not have control characters, leading, trailing or multiple embedded spaces. Content must not match regular expression: ^\s|\s{2,}|\s$|[\x00-\x19]|[\x7F-\x9F]|[^\x00-\xFF]
CallerInfo.User.LocalIDStringYesValue must be no more than 50 characters Value must not have control characters, leading, trailing or multiple embedded spaces. Content must not match regular expression: ^\s|\s{2,}|\s$|[\x00-\x19]|[\x7F-\x9F]|[^\x00-\xFF]
CallerInfo.User.NameStringYesValue must be no more than 100 characters Value must not have control characters, leading, trailing or multiple embedded spaces. Content must not match regular expression: ^\s|\s{2,}|\s$|[\x00-\x19]|[\x7F-\x9F]|[^\x00-\xFF]
CallerInfo.User.OrganizationCodeStringYesValue must be no more than 6 characters
ExternalCredentialCodeStringYes
StateProvinceIdStringYesValue must be in the form of a number between '000000001' and '999999999'


Response Fields

Full Property NameTypeRequiredOther Attributes
StudentExternalCredentialAuditResponse.AuditEventsList<StudentExternalCredentialAuditInfo>Yes
StudentExternalCredentialAuditResponse.AuditEvents.AuditInfoAuditInfoYes
StudentExternalCredentialAuditResponse.AuditEvents.AuditInfo.OrganizationCodeStringNo
StudentExternalCredentialAuditResponse.AuditEvents.AuditInfo.UserNameStringNo
StudentExternalCredentialAuditResponse.AuditEvents.StudentExternalCredentialInfoStudentExternalCredentialInfoYes
StudentExternalCredentialAuditResponse.AuditEvents.StudentExternalCredentialInfo.AwardedDateDateTimeNo
StudentExternalCredentialAuditResponse.AuditEvents.StudentExternalCredentialInfo.EffectiveUtcDateTimeNo
StudentExternalCredentialAuditResponse.AuditEvents.StudentExternalCredentialInfo.ExternalCredentialCodeStringNo
StudentExternalCredentialAuditResponse.AuditEvents.StudentExternalCredentialInfo.IsDeletedBooleanNo
StudentExternalCredentialAuditResponse.AuditEvents.StudentExternalCredentialInfo.PASICoreVersionInt64No
StudentExternalCredentialAuditResponse.AuditEvents.StudentExternalCredentialInfo.StateProvinceIdStringNo
StudentExternalCredentialAuditResponse.RejectionsList<Rejection>No
StudentExternalCredentialAuditResponse.Rejections.CodeStringYes
StudentExternalCredentialAuditResponse.Rejections.DescriptionStringYes
See Also

Reference