This service is used to manage Section information in the PASI Core. It is used to add a new Section,
update an existing Section or delete/undelete an existing Section. This service works with either a single record,
or a list of Section information thus allowing a school to record information in PASI by submitting one batch
at a time.
Namespace: PASI.ServiceContract
Assembly: PASI.ServiceContract (in PASI.ServiceContract.dll) Version: 9.25.26.0 (9.25.26.0)
Syntax
Parameters
- request
- Type: PASI.DataContract.V201204SubmitSectionRequest
The request contains a single record or a list of SectionInfo data contract to be submitted to PASI Core.
Return Value
Type: MultipleSubmitResponseThe return from a Submit Section request identifies if an add/update/delete/undelete for a Section was successfully applied. If not successful, the response identifies which validation rules have failed.
Service Validations
The following codes can be returned from the service operation. This list also shows core alerts that could be generated as a result calling this service. These codes are in addition to the standard set of codes that can be returned defined as in the Approach to Error Reporting. Click the link for the details.
9015, 9020, 9030, 40102, 40104, 40108, 40112, 40113, 40114, 40115, 40125, 40135, 40136, 40143, 40144, 40609, 40613, 40614Remarks
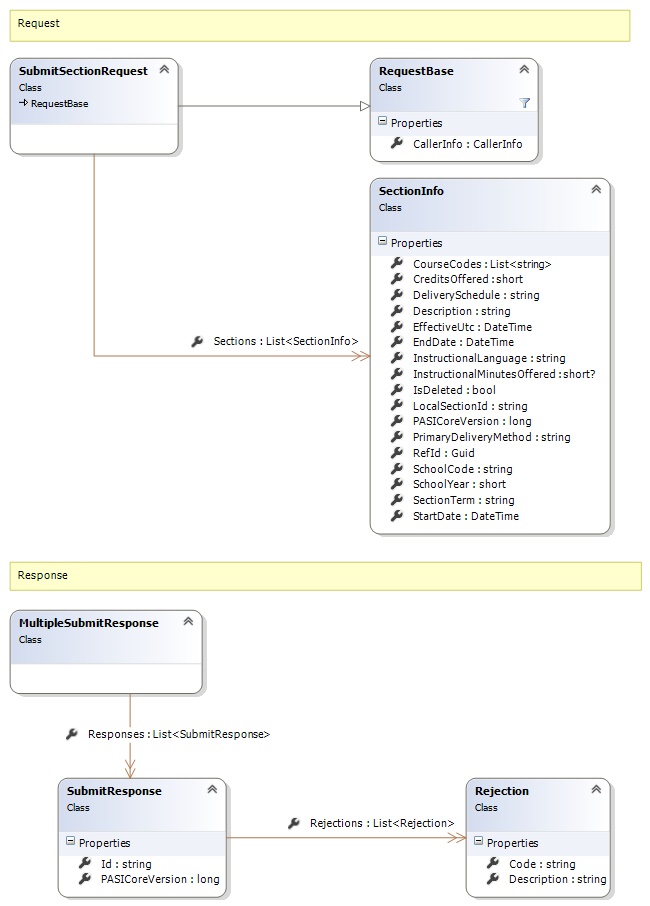
Request and Response Class Diagram

Request Fields
| Full Property Name | Type | Required | Other Attributes |
|---|---|---|---|
| CallerInfo | CallerInfo | Yes | |
| CallerInfo.ClientMessageID | String | Yes | Value must be no more than 50 characters Value must not have control characters, leading, trailing or multiple embedded spaces. Content must not match regular expression: ^\s|\s{2,}|\s$|[\x00-\x19]|[\x7F-\x9F]|[^\x00-\xFF] |
| CallerInfo.SentUtcTime | DateTime | Yes | |
| CallerInfo.Software | Software | Yes | |
| CallerInfo.Software.BuildNumber | String | Yes | Value must be no more than 30 characters Value must not have control characters, leading, trailing or multiple embedded spaces. Content must not match regular expression: ^\s|\s{2,}|\s$|[\x00-\x19]|[\x7F-\x9F]|[^\x00-\xFF] |
| CallerInfo.Software.Manufacturer | String | Yes | Value must be no more than 100 characters Value must not have control characters, leading, trailing or multiple embedded spaces. Content must not match regular expression: ^\s|\s{2,}|\s$|[\x00-\x19]|[\x7F-\x9F]|[^\x00-\xFF] |
| CallerInfo.Software.Product | String | Yes | Value must be no more than 100 characters Value must not have control characters, leading, trailing or multiple embedded spaces. Content must not match regular expression: ^\s|\s{2,}|\s$|[\x00-\x19]|[\x7F-\x9F]|[^\x00-\xFF] |
| CallerInfo.Software.Version | String | Yes | Value must be no more than 30 characters Value must not have control characters, leading, trailing or multiple embedded spaces. Content must not match regular expression: ^\s|\s{2,}|\s$|[\x00-\x19]|[\x7F-\x9F]|[^\x00-\xFF] |
| CallerInfo.User | User | Yes | |
| CallerInfo.User.IPAddress | String | Yes | Value must be no more than 50 characters Value must not have control characters, leading, trailing or multiple embedded spaces. Content must not match regular expression: ^\s|\s{2,}|\s$|[\x00-\x19]|[\x7F-\x9F]|[^\x00-\xFF] |
| CallerInfo.User.LocalID | String | Yes | Value must be no more than 50 characters Value must not have control characters, leading, trailing or multiple embedded spaces. Content must not match regular expression: ^\s|\s{2,}|\s$|[\x00-\x19]|[\x7F-\x9F]|[^\x00-\xFF] |
| CallerInfo.User.Name | String | Yes | Value must be no more than 100 characters Value must not have control characters, leading, trailing or multiple embedded spaces. Content must not match regular expression: ^\s|\s{2,}|\s$|[\x00-\x19]|[\x7F-\x9F]|[^\x00-\xFF] |
| CallerInfo.User.OrganizationCode | String | Yes | Value must be no more than 6 characters |
| Sections | List<SectionInfo> | Yes | |
| Sections.CourseCodes | List<String> | Yes | |
| Sections.CreditsOffered | Int16 | Yes | |
| Sections.DeliverySchedule | String | Yes | Value must be an appropriate SectionDeliverySchedule code value |
| Sections.Description | String | Yes | Value must be no more than 255 characters Value must not have control characters, leading, trailing or multiple embedded spaces. Content must not match regular expression: ^\s|\s{2,}|\s$|[\x00-\x19]|[\x7F-\x9F]|[^\x00-\xFF] |
| Sections.EffectiveUtc | DateTime | No | |
| Sections.EndDate | DateTime | No | |
| Sections.InstructionalLanguage | String | Yes | Value must be an appropriate InstructionalLanguage code value |
| Sections.InstructionalMinutesOffered | Nullable`1 | No | Value must be between 0 and 32767 |
| Sections.IsDeleted | Boolean | Yes | |
| Sections.LocalSectionId | String | No | Value must be no more than 8 characters Value must not have control characters, leading, trailing or multiple embedded spaces. Content must not match regular expression: ^\s|\s{2,}|\s$|[\x00-\x19]|[\x7F-\x9F]|[^\x00-\xFF] |
| Sections.PASICoreVersion | Int64 | Yes | |
| Sections.PrimaryDeliveryMethod | String | Yes | Value must be an appropriate PrimaryDeliveryMethod code value |
| Sections.RefId | Guid | Yes | |
| Sections.SchoolCode | String | Yes | Value must be in the form of a number between '0001' and '9999' |
| Sections.SchoolYear | Int16 | Yes | Value must be between 1900 and 2100 |
| Sections.SectionTerm | String | Yes | Value must be an appropriate SectionTerm code value |
| Sections.StartDate | DateTime | No |
Response Fields
| Full Property Name | Type | Required | Other Attributes |
|---|---|---|---|
| MultipleSubmitResponse.Responses | List<SubmitResponse> | Yes | |
| MultipleSubmitResponse.Responses.Id | String | No | |
| MultipleSubmitResponse.Responses.PASICoreVersion | Int64 | No | |
| MultipleSubmitResponse.Responses.Rejections | List<Rejection> | No | |
| MultipleSubmitResponse.Responses.Rejections.Code | String | Yes | |
| MultipleSubmitResponse.Responses.Rejections.Description | String | Yes |
See Also