IPASIService2020GetEvaluatedMarkAuditEvents Method Provincial Approach to Student Information API
This service is used to retrieve audit history outlining all the changes made to a particular evaluated Mark.

Namespace: PASI.ServiceContract
Assembly: PASI.ServiceContract (in PASI.ServiceContract.dll) Version: 9.25.26.0 (9.25.26.0)
Syntax

EvaluatedMarkAuditResponse GetEvaluatedMarkAuditEvents(
	EvaluatedMarkAuditRequest request
)

Parameters

request
Type: PASI.DataContract.V201204EvaluatedMarkAuditRequest
The request contains an Evaluated Mark ref Id (GUID) that is used to indicate the Evaluated Mark for which audit information will be returned.

Return Value

Type: EvaluatedMarkAuditResponse
The response contains a list of Evaluated Mark\Audit data for the specified Evaluated Mark. The audit information includes organization, user and date the record was modified.

Service Validations

The following codes can be returned from the service operation. This list also shows core alerts that could be generated as a result calling this service. These codes are in addition to the standard set of codes that can be returned defined as in the Approach to Error Reporting. Click the link for the details.

9034, 9040
Remarks

The PASI Client must be associated to the Organization who owns the record. The PASI Client must be assigned the ViewAcademicRecordUser role before they are able to call this service.

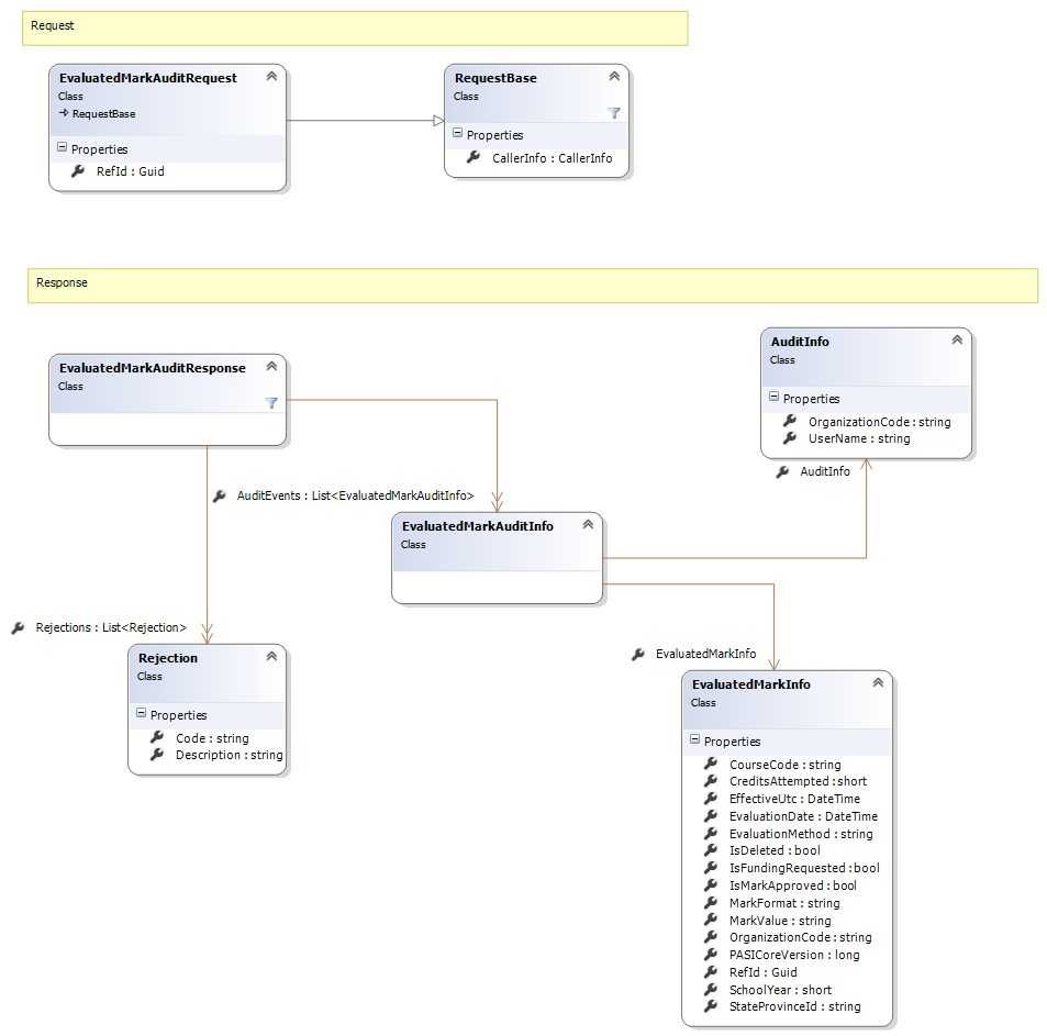
Request and Response Class Diagram



Request Fields

Full Property NameTypeRequiredOther Attributes
CallerInfoCallerInfoYes
CallerInfo.ClientMessageIDStringYesValue must be no more than 50 characters Value must not have control characters, leading, trailing or multiple embedded spaces. Content must not match regular expression: ^\s|\s{2,}|\s$|[\x00-\x19]|[\x7F-\x9F]|[^\x00-\xFF]
CallerInfo.SentUtcTimeDateTimeYes
CallerInfo.SoftwareSoftwareYes
CallerInfo.Software.BuildNumberStringYesValue must be no more than 30 characters Value must not have control characters, leading, trailing or multiple embedded spaces. Content must not match regular expression: ^\s|\s{2,}|\s$|[\x00-\x19]|[\x7F-\x9F]|[^\x00-\xFF]
CallerInfo.Software.ManufacturerStringYesValue must be no more than 100 characters Value must not have control characters, leading, trailing or multiple embedded spaces. Content must not match regular expression: ^\s|\s{2,}|\s$|[\x00-\x19]|[\x7F-\x9F]|[^\x00-\xFF]
CallerInfo.Software.ProductStringYesValue must be no more than 100 characters Value must not have control characters, leading, trailing or multiple embedded spaces. Content must not match regular expression: ^\s|\s{2,}|\s$|[\x00-\x19]|[\x7F-\x9F]|[^\x00-\xFF]
CallerInfo.Software.VersionStringYesValue must be no more than 30 characters Value must not have control characters, leading, trailing or multiple embedded spaces. Content must not match regular expression: ^\s|\s{2,}|\s$|[\x00-\x19]|[\x7F-\x9F]|[^\x00-\xFF]
CallerInfo.UserUserYes
CallerInfo.User.IPAddressStringYesValue must be no more than 50 characters Value must not have control characters, leading, trailing or multiple embedded spaces. Content must not match regular expression: ^\s|\s{2,}|\s$|[\x00-\x19]|[\x7F-\x9F]|[^\x00-\xFF]
CallerInfo.User.LocalIDStringYesValue must be no more than 50 characters Value must not have control characters, leading, trailing or multiple embedded spaces. Content must not match regular expression: ^\s|\s{2,}|\s$|[\x00-\x19]|[\x7F-\x9F]|[^\x00-\xFF]
CallerInfo.User.NameStringYesValue must be no more than 100 characters Value must not have control characters, leading, trailing or multiple embedded spaces. Content must not match regular expression: ^\s|\s{2,}|\s$|[\x00-\x19]|[\x7F-\x9F]|[^\x00-\xFF]
CallerInfo.User.OrganizationCodeStringYesValue must be no more than 6 characters
RefIdGuidYes


Response Fields

Full Property NameTypeRequiredOther Attributes
EvaluatedMarkAuditResponse.AuditEventsList<EvaluatedMarkAuditInfo>Yes
EvaluatedMarkAuditResponse.AuditEvents.AuditInfoAuditInfoYes
EvaluatedMarkAuditResponse.AuditEvents.AuditInfo.OrganizationCodeStringNo
EvaluatedMarkAuditResponse.AuditEvents.AuditInfo.UserNameStringNo
EvaluatedMarkAuditResponse.AuditEvents.EvaluatedMarkInfoEvaluatedMarkInfoYes
EvaluatedMarkAuditResponse.AuditEvents.EvaluatedMarkInfo.CourseCodeStringYesValue must be 7 characters
EvaluatedMarkAuditResponse.AuditEvents.EvaluatedMarkInfo.CreditsAttemptedInt16Yes
EvaluatedMarkAuditResponse.AuditEvents.EvaluatedMarkInfo.EffectiveUtcDateTimeNo
EvaluatedMarkAuditResponse.AuditEvents.EvaluatedMarkInfo.EvaluationDateDateTimeYes
EvaluatedMarkAuditResponse.AuditEvents.EvaluatedMarkInfo.EvaluationMethodStringYesValue must be an appropriate EvaluationMethod code value
EvaluatedMarkAuditResponse.AuditEvents.EvaluatedMarkInfo.IsDeletedBooleanYes
EvaluatedMarkAuditResponse.AuditEvents.EvaluatedMarkInfo.IsFundingRequestedBooleanYes
EvaluatedMarkAuditResponse.AuditEvents.EvaluatedMarkInfo.IsMarkApprovedBooleanYes
EvaluatedMarkAuditResponse.AuditEvents.EvaluatedMarkInfo.MarkFormatStringYesValue must be an appropriate MarkFormat code value
EvaluatedMarkAuditResponse.AuditEvents.EvaluatedMarkInfo.MarkValueStringYesValue must be no more than 3 characters
EvaluatedMarkAuditResponse.AuditEvents.EvaluatedMarkInfo.OrganizationCodeStringYesValue must be a valid organization code (e.g. s.1312).
EvaluatedMarkAuditResponse.AuditEvents.EvaluatedMarkInfo.PASICoreVersionInt64Yes
EvaluatedMarkAuditResponse.AuditEvents.EvaluatedMarkInfo.RefIdGuidYes
EvaluatedMarkAuditResponse.AuditEvents.EvaluatedMarkInfo.SchoolYearInt16YesValue must be between 1900 and 2100
EvaluatedMarkAuditResponse.AuditEvents.EvaluatedMarkInfo.StateProvinceIdStringYesValue must be in the form of a number between '000000001' and '999999999'
EvaluatedMarkAuditResponse.RejectionsList<Rejection>No
EvaluatedMarkAuditResponse.Rejections.CodeStringYes
EvaluatedMarkAuditResponse.Rejections.DescriptionStringYes
See Also

Reference