This service operation will return a list of classroom accommodation status object that are requested by the client.
Namespace: PASI.ServiceContract
Assembly: PASI.ServiceContract (in PASI.ServiceContract.dll) Version: 9.25.26.0 (9.25.26.0)
Syntax
List<ClassroomAccommodationStatusResponse> GetClassroomAccommodationStatus( ClassroomAccommodationStatusRequest request )
Parameters
- request
- Type: PASI.DataContract.V2018ClassroomAccommodationStatusRequest
Contains a list of ClassroomAccommodationRefIds to retrieve a classroom accommodation status record(s).
Return Value
Type: ListClassroomAccommodationStatusResponseA list of ClassroomAccommodationStatusResponse object. Each response object may contain one or more CoreAlerts. Each CoreAlert represents a piece of Classroom Accommodation information that may need correction. For more information on CoreAlerts see the overview section here.
Service Validations
The following codes can be returned from the service operation. This list also shows core alerts that could be generated as a result calling this service. These codes are in addition to the standard set of codes that can be returned defined as in the Approach to Error Reporting. Click the link for the details.
13004, 13011, 13013, 13014Remarks
This service will return one or more ClassroomAccommodationStatus objects. These represent the current core alerts attached to each classroom accommodation record in the PASI core. This information can then be used to create end user work items when data changes are required. If a CoreAlert have been previously been acknowledged this service will return that information as well.
The process that generates the Status object in PASI core is asynchronous. This process is initiated by submitting any change to a classroom accommodation but the completion is dependent on the number of updates being submitted at the time by all PASI clients. With this in mind the best strategy for obtaining the status object as soon as available is through the use of the IsDataAvailable service. Even if there are no issues with a student a status object will still be generated.
A PASI client is limited to seeing only students they are associated with.
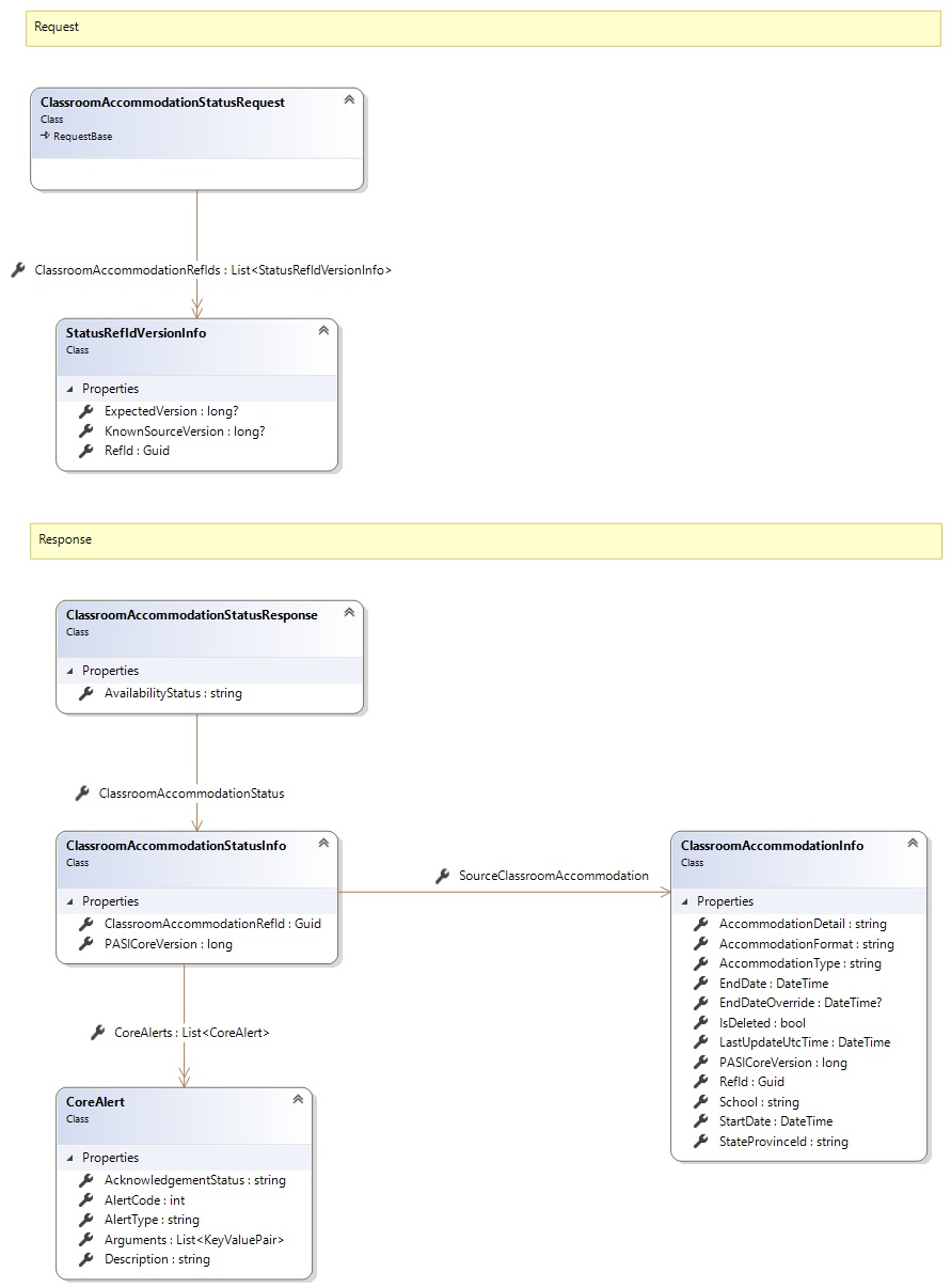
Request and Response Class Diagram

Request Fields
| Full Property Name | Type | Required | Other Attributes |
|---|---|---|---|
| CallerInfo | CallerInfo | Yes | |
| CallerInfo.ClientMessageID | String | Yes | Value must be no more than 50 characters Value must not have control characters, leading, trailing or multiple embedded spaces. Content must not match regular expression: ^\s|\s{2,}|\s$|[\x00-\x19]|[\x7F-\x9F]|[^\x00-\xFF] |
| CallerInfo.SentUtcTime | DateTime | Yes | |
| CallerInfo.Software | Software | Yes | |
| CallerInfo.Software.BuildNumber | String | Yes | Value must be no more than 30 characters Value must not have control characters, leading, trailing or multiple embedded spaces. Content must not match regular expression: ^\s|\s{2,}|\s$|[\x00-\x19]|[\x7F-\x9F]|[^\x00-\xFF] |
| CallerInfo.Software.Manufacturer | String | Yes | Value must be no more than 100 characters Value must not have control characters, leading, trailing or multiple embedded spaces. Content must not match regular expression: ^\s|\s{2,}|\s$|[\x00-\x19]|[\x7F-\x9F]|[^\x00-\xFF] |
| CallerInfo.Software.Product | String | Yes | Value must be no more than 100 characters Value must not have control characters, leading, trailing or multiple embedded spaces. Content must not match regular expression: ^\s|\s{2,}|\s$|[\x00-\x19]|[\x7F-\x9F]|[^\x00-\xFF] |
| CallerInfo.Software.Version | String | Yes | Value must be no more than 30 characters Value must not have control characters, leading, trailing or multiple embedded spaces. Content must not match regular expression: ^\s|\s{2,}|\s$|[\x00-\x19]|[\x7F-\x9F]|[^\x00-\xFF] |
| CallerInfo.User | User | Yes | |
| CallerInfo.User.IPAddress | String | Yes | Value must be no more than 50 characters Value must not have control characters, leading, trailing or multiple embedded spaces. Content must not match regular expression: ^\s|\s{2,}|\s$|[\x00-\x19]|[\x7F-\x9F]|[^\x00-\xFF] |
| CallerInfo.User.LocalID | String | Yes | Value must be no more than 50 characters Value must not have control characters, leading, trailing or multiple embedded spaces. Content must not match regular expression: ^\s|\s{2,}|\s$|[\x00-\x19]|[\x7F-\x9F]|[^\x00-\xFF] |
| CallerInfo.User.Name | String | Yes | Value must be no more than 100 characters Value must not have control characters, leading, trailing or multiple embedded spaces. Content must not match regular expression: ^\s|\s{2,}|\s$|[\x00-\x19]|[\x7F-\x9F]|[^\x00-\xFF] |
| CallerInfo.User.OrganizationCode | String | Yes | Value must be no more than 6 characters |
| ClassroomAccommodationRefIds | List<StatusRefIdVersionInfo> | Yes | |
| ClassroomAccommodationRefIds.ExpectedVersion | Nullable`1 | No | |
| ClassroomAccommodationRefIds.KnownSourceVersion | Nullable`1 | No | |
| ClassroomAccommodationRefIds.RefId | Guid | Yes |
Response Fields
See Also