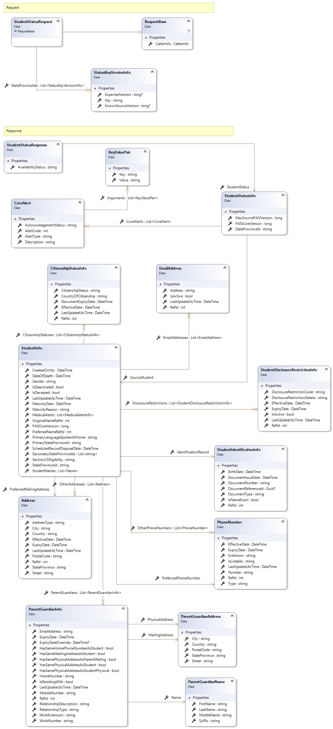
This service operation will return a list of student status object that are requested by the client.
PASI.ServiceContract (in PASI.ServiceContract.dll) Version: 9.28.37.5 (9.28.37.5)
A list of StudentStatusResponse object. Each response object may contain one or more CoreAlerts. Each
CoreAlert represents a piece of student information that may need correction. For more
information on CoreAlerts see the
The following codes can be returned from the service operation. This list also shows core alerts that could be generated as a result calling this service. These codes are in addition to the standard set of codes that can be returned defined as in the Approach to Error Reporting. Click the link for the details.
This service is intended to be used during the data synchronization process using the IsDataAvailable service.
See the
for important details on how this service will return data.
This service will return one or more StudentStatus objects. These represent
the current core alerts attached to each student record in the PASI core. This
information can then be used to create end user work items when data changes are required.
If a CoreAlert have been previously been acknowled this service will return that information
as well.
The process that generates the Status object in PASI core is asynchronous. This
process is initiated by submitting any change to a student but the completion is
dependent on the number of updates being submitted at the time by all PASI clients.
With this in mind the best strategy for obtaining the status object as soon as
available is through the use of the IsDataAvailable service. Even if there are
no issues with a student a status object will still be generated.
| Full Property Name | Type | Required | Other Attributes |
|---|
| CallerInfo | CallerInfo | Yes | |
| CallerInfo.ClientMessageID | String | Yes | Value must be no more than 50 characters Value must not have control characters, leading, trailing or multiple embedded spaces. Content must not match regular expression: ^\s|\s{2,}|\s$|[\x00-\x19]|[\x7F-\x9F]|[^\x00-\xFF] |
| CallerInfo.SentUtcTime | DateTime | Yes | |
| CallerInfo.Software | Software | Yes | |
| CallerInfo.Software.BuildNumber | String | Yes | Value must be no more than 30 characters Value must not have control characters, leading, trailing or multiple embedded spaces. Content must not match regular expression: ^\s|\s{2,}|\s$|[\x00-\x19]|[\x7F-\x9F]|[^\x00-\xFF] |
| CallerInfo.Software.Manufacturer | String | Yes | Value must be no more than 100 characters Value must not have control characters, leading, trailing or multiple embedded spaces. Content must not match regular expression: ^\s|\s{2,}|\s$|[\x00-\x19]|[\x7F-\x9F]|[^\x00-\xFF] |
| CallerInfo.Software.Product | String | Yes | Value must be no more than 100 characters Value must not have control characters, leading, trailing or multiple embedded spaces. Content must not match regular expression: ^\s|\s{2,}|\s$|[\x00-\x19]|[\x7F-\x9F]|[^\x00-\xFF] |
| CallerInfo.Software.Version | String | Yes | Value must be no more than 30 characters Value must not have control characters, leading, trailing or multiple embedded spaces. Content must not match regular expression: ^\s|\s{2,}|\s$|[\x00-\x19]|[\x7F-\x9F]|[^\x00-\xFF] |
| CallerInfo.User | User | Yes | |
| CallerInfo.User.IPAddress | String | Yes | Value must be no more than 50 characters Value must not have control characters, leading, trailing or multiple embedded spaces. Content must not match regular expression: ^\s|\s{2,}|\s$|[\x00-\x19]|[\x7F-\x9F]|[^\x00-\xFF] |
| CallerInfo.User.LocalID | String | Yes | Value must be no more than 50 characters Value must not have control characters, leading, trailing or multiple embedded spaces. Content must not match regular expression: ^\s|\s{2,}|\s$|[\x00-\x19]|[\x7F-\x9F]|[^\x00-\xFF] |
| CallerInfo.User.Name | String | Yes | Value must be no more than 100 characters Value must not have control characters, leading, trailing or multiple embedded spaces. Content must not match regular expression: ^\s|\s{2,}|\s$|[\x00-\x19]|[\x7F-\x9F]|[^\x00-\xFF] |
| CallerInfo.User.OrganizationCode | String | Yes | Value must be no more than 6 characters |
| StateProvinceIds | List<StatusKeyVersionInfo> | Yes | |
| StateProvinceIds.ExpectedVersion | Nullable`1 | No | |
| StateProvinceIds.Key | String | Yes | |
| StateProvinceIds.KnownSourceVersion | Nullable`1 | No | |
| Full Property Name | Type | Required | Other Attributes |
|---|
| List<StudentStatusResponse> | List<StudentStatusResponse> | No | |
| List<StudentStatusResponse>.AvailabilityStatus | String | No | |
| List<StudentStatusResponse>.StudentStatus | StudentStatusInfo | No | |
| List<StudentStatusResponse>.StudentStatus.CoreAlerts | List<CoreAlert> | No | |
| List<StudentStatusResponse>.StudentStatus.CoreAlerts.AcknowledgementStatus | String | No | |
| List<StudentStatusResponse>.StudentStatus.CoreAlerts.AlertCode | Int32 | Yes | |
| List<StudentStatusResponse>.StudentStatus.CoreAlerts.AlertType | String | Yes | |
| List<StudentStatusResponse>.StudentStatus.CoreAlerts.Arguments | List<KeyValuePair> | No | |
| List<StudentStatusResponse>.StudentStatus.CoreAlerts.Arguments.Key | String | Yes | |
| List<StudentStatusResponse>.StudentStatus.CoreAlerts.Arguments.Value | String | Yes | PASI.Validation.Schema.IsNotRequired |
| List<StudentStatusResponse>.StudentStatus.CoreAlerts.Description | String | No | |
| List<StudentStatusResponse>.StudentStatus.MaxSourcePASIVersion | Int64 | No | |
| List<StudentStatusResponse>.StudentStatus.PASICoreVersion | Int64 | No | |
| List<StudentStatusResponse>.StudentStatus.SourceStudent | StudentInfo | No | |
| List<StudentStatusResponse>.StudentStatus.SourceStudent.CitizenshipStatuses | List<CitizenshipStatusInfo> | No | |
| List<StudentStatusResponse>.StudentStatus.SourceStudent.CitizenshipStatuses.CitizenshipStatus | String | Yes | Value must be an appropriate CitizenshipStatus code value |
| List<StudentStatusResponse>.StudentStatus.SourceStudent.CitizenshipStatuses.CountryOfCitizenship | String | No | Value must be no more than 60 characters Value must not have control characters, leading, trailing or multiple embedded spaces. Content must not match regular expression: ^\s|\s{2,}|\s$|[\x00-\x19]|[\x7F-\x9F]|[^\x00-\xFF] |
| List<StudentStatusResponse>.StudentStatus.SourceStudent.CitizenshipStatuses.DocumentExpiryDate | DateTime | No | |
| List<StudentStatusResponse>.StudentStatus.SourceStudent.CitizenshipStatuses.EffectiveDate | DateTime | Yes | |
| List<StudentStatusResponse>.StudentStatus.SourceStudent.CitizenshipStatuses.LastUpdateUtcTime | DateTime | No | |
| List<StudentStatusResponse>.StudentStatus.SourceStudent.CitizenshipStatuses.RefId | Int32 | Yes | |
| List<StudentStatusResponse>.StudentStatus.SourceStudent.CreatedOnUtc | DateTime | Yes | |
| List<StudentStatusResponse>.StudentStatus.SourceStudent.DateOfDeath | DateTime | No | |
| List<StudentStatusResponse>.StudentStatus.SourceStudent.DisclosureRestrictions | List<StudentDisclosureRestrictionInfo> | No | |
| List<StudentStatusResponse>.StudentStatus.SourceStudent.DisclosureRestrictions.DisclosureRestrictionCode | String | Yes | Value must be an appropriate DisclosureRestriction code value |
| List<StudentStatusResponse>.StudentStatus.SourceStudent.DisclosureRestrictions.DisclosureRestrictionDetails | String | No | Value must be no more than 250 characters Value must not have control characters, leading, trailing or multiple embedded spaces. Value must not contain empty lines and each line must be delimited with a carriage return and line feed. Content must not match regular expression: [\x00-\x08]|[\x0E-\x19]|[\x7F-\x9F]|[^\x00-\xFF]|(^|\n)\s*\r|\n\s*(\r|$)|[^\r]\n|\r[^\n] |
| List<StudentStatusResponse>.StudentStatus.SourceStudent.DisclosureRestrictions.EffectiveDate | DateTime | Yes | |
| List<StudentStatusResponse>.StudentStatus.SourceStudent.DisclosureRestrictions.ExpiryDate | DateTime | No | |
| List<StudentStatusResponse>.StudentStatus.SourceStudent.DisclosureRestrictions.IsActive | Boolean | Yes | |
| List<StudentStatusResponse>.StudentStatus.SourceStudent.DisclosureRestrictions.LastUpdateUtcTime | DateTime | No | |
| List<StudentStatusResponse>.StudentStatus.SourceStudent.DisclosureRestrictions.RefId | Int32 | Yes | |
| List<StudentStatusResponse>.StudentStatus.SourceStudent.EmailAddresses | List<EmailAddress> | No | |
| List<StudentStatusResponse>.StudentStatus.SourceStudent.EmailAddresses.Address | String | Yes | Value must be no more than 255 characters Value must not contain invalid characters |
| List<StudentStatusResponse>.StudentStatus.SourceStudent.EmailAddresses.IsActive | Boolean | Yes | |
| List<StudentStatusResponse>.StudentStatus.SourceStudent.EmailAddresses.LastUpdateUtcTime | DateTime | No | |
| List<StudentStatusResponse>.StudentStatus.SourceStudent.EmailAddresses.RefId | Int32 | Yes | |
| List<StudentStatusResponse>.StudentStatus.SourceStudent.Gender | String | Yes | Value must be an appropriate Gender code value |
| List<StudentStatusResponse>.StudentStatus.SourceStudent.IdentificationRecord | StudentIdentificationInfo | Yes | |
| List<StudentStatusResponse>.StudentStatus.SourceStudent.IdentificationRecord.BirthDate | DateTime | Yes | |
| List<StudentStatusResponse>.StudentStatus.SourceStudent.IdentificationRecord.DocumentIssueDate | DateTime | No | |
| List<StudentStatusResponse>.StudentStatus.SourceStudent.IdentificationRecord.DocumentNumber | String | No | Value must be 4 characters Value must not have control characters, leading, trailing or multiple embedded spaces. Content must not match regular expression: ^\s|\s{2,}|\s$|[\x00-\x19]|[\x7F-\x9F]|[^\x00-\xFF] |
| List<StudentStatusResponse>.StudentStatus.SourceStudent.IdentificationRecord.DocumentReferenceId | Nullable`1 | No | |
| List<StudentStatusResponse>.StudentStatus.SourceStudent.IdentificationRecord.DocumentType | String | No | Value must be an appropriate SourceDocumentType code value |
| List<StudentStatusResponse>.StudentStatus.SourceStudent.IdentificationRecord.IsNameExact | Boolean | Yes | |
| List<StudentStatusResponse>.StudentStatus.SourceStudent.IdentificationRecord.RefId | Int32 | Yes | |
| List<StudentStatusResponse>.StudentStatus.SourceStudent.IsDeactivated | Boolean | Yes | |
| List<StudentStatusResponse>.StudentStatus.SourceStudent.IsDeceased | Boolean | Yes | |
| List<StudentStatusResponse>.StudentStatus.SourceStudent.LastUpdateUtcTime | DateTime | Yes | |
| List<StudentStatusResponse>.StudentStatus.SourceStudent.MaturityDate | DateTime | Yes | |
| List<StudentStatusResponse>.StudentStatus.SourceStudent.MaturityReason | String | Yes | Value must be an appropriate MaturityReason code value |
| List<StudentStatusResponse>.StudentStatus.SourceStudent.MedicalAlerts | List<MedicalAlertInfo> | No | |
| List<StudentStatusResponse>.StudentStatus.SourceStudent.MedicalAlerts.LastUpdateUtcTime | DateTime | Yes | |
| List<StudentStatusResponse>.StudentStatus.SourceStudent.MedicalAlerts.MedicalAlertMessage | String | Yes | |
| List<StudentStatusResponse>.StudentStatus.SourceStudent.MedicalAlerts.MedicalAlertType | String | Yes | Value must be an appropriate code value |
| List<StudentStatusResponse>.StudentStatus.SourceStudent.MedicalAlerts.RefId | Int32 | Yes | |
| List<StudentStatusResponse>.StudentStatus.SourceStudent.OriginalNameRefId | Int32 | Yes | |
| List<StudentStatusResponse>.StudentStatus.SourceStudent.OtherAddresses | List<Address> | No | |
| List<StudentStatusResponse>.StudentStatus.SourceStudent.OtherAddresses.AddressType | String | Yes | Value must be an appropriate AddressType code value |
| List<StudentStatusResponse>.StudentStatus.SourceStudent.OtherAddresses.City | String | No | Value must be no more than 60 characters Value must not have control characters, leading, trailing or multiple embedded spaces. Content must not match regular expression: ^\s|\s{2,}|\s$|[\x00-\x19]|[\x7F-\x9F]|[^\x00-\xFF] |
| List<StudentStatusResponse>.StudentStatus.SourceStudent.OtherAddresses.Country | String | Yes | Value must be no more than 60 characters Value must not have control characters, leading, trailing or multiple embedded spaces. Content must not match regular expression: ^\s|\s{2,}|\s$|[\x00-\x19]|[\x7F-\x9F]|[^\x00-\xFF] |
| List<StudentStatusResponse>.StudentStatus.SourceStudent.OtherAddresses.EffectiveDate | DateTime | Yes | |
| List<StudentStatusResponse>.StudentStatus.SourceStudent.OtherAddresses.ExpiryDate | DateTime | No | |
| List<StudentStatusResponse>.StudentStatus.SourceStudent.OtherAddresses.LastUpdateUtcTime | DateTime | No | |
| List<StudentStatusResponse>.StudentStatus.SourceStudent.OtherAddresses.PostalCode | String | No | Value must be no more than 15 characters Value must not have control characters, leading, trailing or multiple embedded spaces. Content must not match regular expression: ^\s|\s{2,}|\s$|[\x00-\x19]|[\x7F-\x9F]|[^\x00-\xFF] |
| List<StudentStatusResponse>.StudentStatus.SourceStudent.OtherAddresses.RefId | Int32 | Yes | |
| List<StudentStatusResponse>.StudentStatus.SourceStudent.OtherAddresses.StateProvince | String | No | Value must be no more than 20 characters Value must not have control characters, leading, trailing or multiple embedded spaces. Content must not match regular expression: ^\s|\s{2,}|\s$|[\x00-\x19]|[\x7F-\x9F]|[^\x00-\xFF] |
| List<StudentStatusResponse>.StudentStatus.SourceStudent.OtherAddresses.Street | String | Yes | Value must be no more than 140 characters Value must not have control characters, leading, trailing or multiple embedded spaces. Value must not contain empty lines and each line must be delimited with a carriage return and line feed. Content must not match regular expression: [\x00-\x08]|[\x0E-\x19]|[\x7F-\x9F]|[^\x00-\xFF]|(^|\n)\s*\r|\n\s*(\r|$)|[^\r]\n|\r[^\n] |
| List<StudentStatusResponse>.StudentStatus.SourceStudent.OtherPhoneNumbers | List<PhoneNumber> | No | |
| List<StudentStatusResponse>.StudentStatus.SourceStudent.OtherPhoneNumbers.EffectiveDate | DateTime | Yes | |
| List<StudentStatusResponse>.StudentStatus.SourceStudent.OtherPhoneNumbers.ExpiryDate | DateTime | No | |
| List<StudentStatusResponse>.StudentStatus.SourceStudent.OtherPhoneNumbers.Extension | String | No | Value must be no more than 7 characters |
| List<StudentStatusResponse>.StudentStatus.SourceStudent.OtherPhoneNumbers.IsListable | String | Yes | Value must be one of (Y, N, U) |
| List<StudentStatusResponse>.StudentStatus.SourceStudent.OtherPhoneNumbers.LastUpdateUtcTime | DateTime | No | |
| List<StudentStatusResponse>.StudentStatus.SourceStudent.OtherPhoneNumbers.Number | String | Yes | Value must be no more than 16 characters |
| List<StudentStatusResponse>.StudentStatus.SourceStudent.OtherPhoneNumbers.RefId | Int32 | Yes | |
| List<StudentStatusResponse>.StudentStatus.SourceStudent.OtherPhoneNumbers.Type | String | Yes | Value must be an appropriate PhoneType code value |
| List<StudentStatusResponse>.StudentStatus.SourceStudent.ParentGuardians | List<ParentGuardianInfo> | No | |
| List<StudentStatusResponse>.StudentStatus.SourceStudent.ParentGuardians.EmailAddress | String | No | |
| List<StudentStatusResponse>.StudentStatus.SourceStudent.ParentGuardians.ExpiryDate | DateTime | No | |
| List<StudentStatusResponse>.StudentStatus.SourceStudent.ParentGuardians.ExpiryDateOverride | Nullable`1 | No | |
| List<StudentStatusResponse>.StudentStatus.SourceStudent.ParentGuardians.HasSameHomePhoneNumberAsStudent | Boolean | Yes | |
| List<StudentStatusResponse>.StudentStatus.SourceStudent.ParentGuardians.HasSameMailingAddressAsStudent | Boolean | Yes | |
| List<StudentStatusResponse>.StudentStatus.SourceStudent.ParentGuardians.HasSamePhysicalAddressAsParentMailing | Boolean | Yes | |
| List<StudentStatusResponse>.StudentStatus.SourceStudent.ParentGuardians.HasSamePhysicalAddressAsStudent | Boolean | Yes | |
| List<StudentStatusResponse>.StudentStatus.SourceStudent.ParentGuardians.HasSamePhysicalAddressAsStudentPhysical | Boolean | No | |
| List<StudentStatusResponse>.StudentStatus.SourceStudent.ParentGuardians.HomeNumber | String | No | |
| List<StudentStatusResponse>.StudentStatus.SourceStudent.ParentGuardians.IsResidingWith | Boolean | Yes | |
| List<StudentStatusResponse>.StudentStatus.SourceStudent.ParentGuardians.LastUpdateUtcTime | DateTime | Yes | |
| List<StudentStatusResponse>.StudentStatus.SourceStudent.ParentGuardians.MailingAddress | ParentGuardianAddress | No | |
| List<StudentStatusResponse>.StudentStatus.SourceStudent.ParentGuardians.MailingAddress.City | String | No | Value must be no more than 60 characters Value must not have control characters, leading, trailing or multiple embedded spaces. Content must not match regular expression: ^\s|\s{2,}|\s$|[\x00-\x19]|[\x7F-\x9F]|[^\x00-\xFF] |
| List<StudentStatusResponse>.StudentStatus.SourceStudent.ParentGuardians.MailingAddress.Country | String | Yes | Value must be no more than 60 characters Value must not have control characters, leading, trailing or multiple embedded spaces. Content must not match regular expression: ^\s|\s{2,}|\s$|[\x00-\x19]|[\x7F-\x9F]|[^\x00-\xFF] |
| List<StudentStatusResponse>.StudentStatus.SourceStudent.ParentGuardians.MailingAddress.PostalCode | String | No | Value must be no more than 15 characters Value must not have control characters, leading, trailing or multiple embedded spaces. Content must not match regular expression: ^\s|\s{2,}|\s$|[\x00-\x19]|[\x7F-\x9F]|[^\x00-\xFF] |
| List<StudentStatusResponse>.StudentStatus.SourceStudent.ParentGuardians.MailingAddress.StateProvince | String | No | Value must be no more than 20 characters Value must not have control characters, leading, trailing or multiple embedded spaces. Content must not match regular expression: ^\s|\s{2,}|\s$|[\x00-\x19]|[\x7F-\x9F]|[^\x00-\xFF] |
| List<StudentStatusResponse>.StudentStatus.SourceStudent.ParentGuardians.MailingAddress.Street | String | Yes | Value must be no more than 140 characters Value must not have control characters, leading, trailing or multiple embedded spaces. Value must not contain empty lines and each line must be delimited with a carriage return and line feed. Content must not match regular expression: [\x00-\x08]|[\x0E-\x19]|[\x7F-\x9F]|[^\x00-\xFF]|(^|\n)\s*\r|\n\s*(\r|$)|[^\r]\n|\r[^\n] |
| List<StudentStatusResponse>.StudentStatus.SourceStudent.ParentGuardians.MobileNumber | String | No | |
| List<StudentStatusResponse>.StudentStatus.SourceStudent.ParentGuardians.Name | ParentGuardianName | Yes | |
| List<StudentStatusResponse>.StudentStatus.SourceStudent.ParentGuardians.Name.FirstName | String | Yes | Value must be no more than 50 characters Value must only contain letters (A-Z), hyphens (-), apostrophes ('), periods (.), spaces ( ), or accented letters (ÀÁÂÃÄÅÇÈÉÊËÌÍÎÏÑÒÓÔÕÖÙÚÛÜÝàáâãäåçèéêëìíîïñòóôõöùúûüýÿ) |
| List<StudentStatusResponse>.StudentStatus.SourceStudent.ParentGuardians.Name.LastName | String | Yes | Value must be no more than 50 characters Value must only contain letters (A-Z), hyphens (-), apostrophes ('), periods (.), spaces ( ), or accented letters (ÀÁÂÃÄÅÇÈÉÊËÌÍÎÏÑÒÓÔÕÖÙÚÛÜÝàáâãäåçèéêëìíîïñòóôõöùúûüýÿ) |
| List<StudentStatusResponse>.StudentStatus.SourceStudent.ParentGuardians.Name.MiddleName | String | No | Value must be no more than 50 characters Value must only contain letters (A-Z), hyphens (-), apostrophes ('), periods (.), spaces ( ), or accented letters (ÀÁÂÃÄÅÇÈÉÊËÌÍÎÏÑÒÓÔÕÖÙÚÛÜÝàáâãäåçèéêëìíîïñòóôõöùúûüýÿ) |
| List<StudentStatusResponse>.StudentStatus.SourceStudent.ParentGuardians.Name.Suffix | String | No | Value must be no more than 15 characters Value must only contain letters (A-Z), hyphens (-), apostrophes ('), periods (.), spaces ( ), or accented letters (ÀÁÂÃÄÅÇÈÉÊËÌÍÎÏÑÒÓÔÕÖÙÚÛÜÝàáâãäåçèéêëìíîïñòóôõöùúûüýÿ) |
| List<StudentStatusResponse>.StudentStatus.SourceStudent.ParentGuardians.PhysicalAddress | ParentGuardianAddress | No | |
| List<StudentStatusResponse>.StudentStatus.SourceStudent.ParentGuardians.PhysicalAddress.City | String | No | Value must be no more than 60 characters Value must not have control characters, leading, trailing or multiple embedded spaces. Content must not match regular expression: ^\s|\s{2,}|\s$|[\x00-\x19]|[\x7F-\x9F]|[^\x00-\xFF] |
| List<StudentStatusResponse>.StudentStatus.SourceStudent.ParentGuardians.PhysicalAddress.Country | String | Yes | Value must be no more than 60 characters Value must not have control characters, leading, trailing or multiple embedded spaces. Content must not match regular expression: ^\s|\s{2,}|\s$|[\x00-\x19]|[\x7F-\x9F]|[^\x00-\xFF] |
| List<StudentStatusResponse>.StudentStatus.SourceStudent.ParentGuardians.PhysicalAddress.PostalCode | String | No | Value must be no more than 15 characters Value must not have control characters, leading, trailing or multiple embedded spaces. Content must not match regular expression: ^\s|\s{2,}|\s$|[\x00-\x19]|[\x7F-\x9F]|[^\x00-\xFF] |
| List<StudentStatusResponse>.StudentStatus.SourceStudent.ParentGuardians.PhysicalAddress.StateProvince | String | No | Value must be no more than 20 characters Value must not have control characters, leading, trailing or multiple embedded spaces. Content must not match regular expression: ^\s|\s{2,}|\s$|[\x00-\x19]|[\x7F-\x9F]|[^\x00-\xFF] |
| List<StudentStatusResponse>.StudentStatus.SourceStudent.ParentGuardians.PhysicalAddress.Street | String | Yes | Value must be no more than 140 characters Value must not have control characters, leading, trailing or multiple embedded spaces. Value must not contain empty lines and each line must be delimited with a carriage return and line feed. Content must not match regular expression: [\x00-\x08]|[\x0E-\x19]|[\x7F-\x9F]|[^\x00-\xFF]|(^|\n)\s*\r|\n\s*(\r|$)|[^\r]\n|\r[^\n] |
| List<StudentStatusResponse>.StudentStatus.SourceStudent.ParentGuardians.RefId | Int32 | Yes | |
| List<StudentStatusResponse>.StudentStatus.SourceStudent.ParentGuardians.RelationshipDescription | String | No | |
| List<StudentStatusResponse>.StudentStatus.SourceStudent.ParentGuardians.RelationshipType | String | Yes | Value must be an appropriate RelationshipType code value |
| List<StudentStatusResponse>.StudentStatus.SourceStudent.ParentGuardians.WorkExtension | String | No | |
| List<StudentStatusResponse>.StudentStatus.SourceStudent.ParentGuardians.WorkNumber | String | No | |
| List<StudentStatusResponse>.StudentStatus.SourceStudent.PASICoreVersion | Int64 | Yes | |
| List<StudentStatusResponse>.StudentStatus.SourceStudent.PreferredMailingAddress | Address | No | |
| List<StudentStatusResponse>.StudentStatus.SourceStudent.PreferredMailingAddress.AddressType | String | Yes | Value must be an appropriate AddressType code value |
| List<StudentStatusResponse>.StudentStatus.SourceStudent.PreferredMailingAddress.City | String | No | Value must be no more than 60 characters Value must not have control characters, leading, trailing or multiple embedded spaces. Content must not match regular expression: ^\s|\s{2,}|\s$|[\x00-\x19]|[\x7F-\x9F]|[^\x00-\xFF] |
| List<StudentStatusResponse>.StudentStatus.SourceStudent.PreferredMailingAddress.Country | String | Yes | Value must be no more than 60 characters Value must not have control characters, leading, trailing or multiple embedded spaces. Content must not match regular expression: ^\s|\s{2,}|\s$|[\x00-\x19]|[\x7F-\x9F]|[^\x00-\xFF] |
| List<StudentStatusResponse>.StudentStatus.SourceStudent.PreferredMailingAddress.EffectiveDate | DateTime | Yes | |
| List<StudentStatusResponse>.StudentStatus.SourceStudent.PreferredMailingAddress.ExpiryDate | DateTime | No | |
| List<StudentStatusResponse>.StudentStatus.SourceStudent.PreferredMailingAddress.LastUpdateUtcTime | DateTime | No | |
| List<StudentStatusResponse>.StudentStatus.SourceStudent.PreferredMailingAddress.PostalCode | String | No | Value must be no more than 15 characters Value must not have control characters, leading, trailing or multiple embedded spaces. Content must not match regular expression: ^\s|\s{2,}|\s$|[\x00-\x19]|[\x7F-\x9F]|[^\x00-\xFF] |
| List<StudentStatusResponse>.StudentStatus.SourceStudent.PreferredMailingAddress.RefId | Int32 | Yes | |
| List<StudentStatusResponse>.StudentStatus.SourceStudent.PreferredMailingAddress.StateProvince | String | No | Value must be no more than 20 characters Value must not have control characters, leading, trailing or multiple embedded spaces. Content must not match regular expression: ^\s|\s{2,}|\s$|[\x00-\x19]|[\x7F-\x9F]|[^\x00-\xFF] |
| List<StudentStatusResponse>.StudentStatus.SourceStudent.PreferredMailingAddress.Street | String | Yes | Value must be no more than 140 characters Value must not have control characters, leading, trailing or multiple embedded spaces. Value must not contain empty lines and each line must be delimited with a carriage return and line feed. Content must not match regular expression: [\x00-\x08]|[\x0E-\x19]|[\x7F-\x9F]|[^\x00-\xFF]|(^|\n)\s*\r|\n\s*(\r|$)|[^\r]\n|\r[^\n] |
| List<StudentStatusResponse>.StudentStatus.SourceStudent.PreferredNameRefId | Int32 | Yes | |
| List<StudentStatusResponse>.StudentStatus.SourceStudent.PreferredPhoneNumber | PhoneNumber | No | |
| List<StudentStatusResponse>.StudentStatus.SourceStudent.PreferredPhoneNumber.EffectiveDate | DateTime | Yes | |
| List<StudentStatusResponse>.StudentStatus.SourceStudent.PreferredPhoneNumber.ExpiryDate | DateTime | No | |
| List<StudentStatusResponse>.StudentStatus.SourceStudent.PreferredPhoneNumber.Extension | String | No | Value must be no more than 7 characters |
| List<StudentStatusResponse>.StudentStatus.SourceStudent.PreferredPhoneNumber.IsListable | String | Yes | Value must be one of (Y, N, U) |
| List<StudentStatusResponse>.StudentStatus.SourceStudent.PreferredPhoneNumber.LastUpdateUtcTime | DateTime | No | |
| List<StudentStatusResponse>.StudentStatus.SourceStudent.PreferredPhoneNumber.Number | String | Yes | Value must be no more than 16 characters |
| List<StudentStatusResponse>.StudentStatus.SourceStudent.PreferredPhoneNumber.RefId | Int32 | Yes | |
| List<StudentStatusResponse>.StudentStatus.SourceStudent.PreferredPhoneNumber.Type | String | Yes | Value must be an appropriate PhoneType code value |
| List<StudentStatusResponse>.StudentStatus.SourceStudent.PrimaryLanguageSpokenAtHome | String | No | Value must be an appropriate LanguageSpoken code value |
| List<StudentStatusResponse>.StudentStatus.SourceStudent.PrimaryStateProvinceId | String | No | |
| List<StudentStatusResponse>.StudentStatus.SourceStudent.ScheduledRecordDisposalDate | DateTime | No | |
| List<StudentStatusResponse>.StudentStatus.SourceStudent.SecondaryStateProvinceIds | List<String> | No | |
| List<StudentStatusResponse>.StudentStatus.SourceStudent.Section23Eligibility | String | No | Value must be an appropriate Section23Eligibility code value |
| List<StudentStatusResponse>.StudentStatus.SourceStudent.StateProvinceId | String | Yes | |
| List<StudentStatusResponse>.StudentStatus.SourceStudent.StudentNames | List<Name> | Yes | |
| List<StudentStatusResponse>.StudentStatus.SourceStudent.StudentNames.FirstName | String | Yes | Value must be no more than 50 characters Value must only contain letters (A-Z), hyphens (-), apostrophes ('), periods (.), spaces ( ), or accented letters (ÀÁÂÃÄÅÇÈÉÊËÌÍÎÏÑÒÓÔÕÖÙÚÛÜÝàáâãäåçèéêëìíîïñòóôõöùúûüýÿ) |
| List<StudentStatusResponse>.StudentStatus.SourceStudent.StudentNames.LastName | String | Yes | Value must be no more than 50 characters Value must only contain letters (A-Z), hyphens (-), apostrophes ('), periods (.), spaces ( ), or accented letters (ÀÁÂÃÄÅÇÈÉÊËÌÍÎÏÑÒÓÔÕÖÙÚÛÜÝàáâãäåçèéêëìíîïñòóôõöùúûüýÿ) |
| List<StudentStatusResponse>.StudentStatus.SourceStudent.StudentNames.LastUpdateUtcTime | DateTime | No | |
| List<StudentStatusResponse>.StudentStatus.SourceStudent.StudentNames.MiddleName | String | No | Value must be no more than 50 characters Value must only contain letters (A-Z), hyphens (-), apostrophes ('), periods (.), spaces ( ), or accented letters (ÀÁÂÃÄÅÇÈÉÊËÌÍÎÏÑÒÓÔÕÖÙÚÛÜÝàáâãäåçèéêëìíîïñòóôõöùúûüýÿ) |
| List<StudentStatusResponse>.StudentStatus.SourceStudent.StudentNames.RefId | Int32 | Yes | |
| List<StudentStatusResponse>.StudentStatus.SourceStudent.StudentNames.Suffix | String | No | Value must be no more than 15 characters Value must only contain letters (A-Z), hyphens (-), apostrophes ('), periods (.), spaces ( ), or accented letters (ÀÁÂÃÄÅÇÈÉÊËÌÍÎÏÑÒÓÔÕÖÙÚÛÜÝàáâãäåçèéêëìíîïñòóôõöùúûüýÿ) |
| List<StudentStatusResponse>.StudentStatus.StateProvinceId | String | No | |