This service operation will retrieve school information that matches the school code(s) provided in the request.
Namespace: PASI.ServiceContract
Assembly: PASI.ServiceContract (in PASI.ServiceContract.dll) Version: 9.25.26.0 (9.25.26.0)
Syntax
Parameters
- request
- Type: PASI.DataContract.V201204SchoolInformationRequest
An instance of the SchoolInformationRequest data contract.
Return Value
Type: ListSchoolInformationResponseSchoolInformationResponse class which contains information about the school(s) on which the school code(s) had matched on the request.
Service Validations
The following codes can be returned from the service operation. This list also shows core alerts that could be generated as a result calling this service. These codes are in addition to the standard set of codes that can be returned defined as in the Approach to Error Reporting. Click the link for the details.
No additional errors for this service.Remarks
This service operation will retrieve school information that matches the school code(s) provided in the request. The operation takes in a list of school codes as part of the SchoolInformationRequest data contract and returns a list of SchoolInformationResult data contract containing the 'Status' and the School Information for each requested school code. School information such as Name, Status, School Authority Code, Addresses, and Phone Number etc is returned in the response.
The Status property will indicate (for each school code requested) whether school data is available. This property will return a DataAvailabilityStatus.Normal if a school was found or DataAvailabilityStatus.Unknown if no data was found.
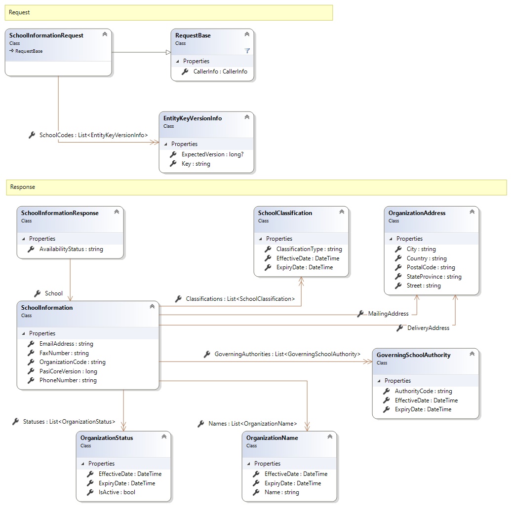
Request and Response Class Diagram

Request Fields
| Full Property Name | Type | Required | Other Attributes |
|---|---|---|---|
| CallerInfo | CallerInfo | Yes | |
| CallerInfo.ClientMessageID | String | Yes | Value must be no more than 50 characters Value must not have control characters, leading, trailing or multiple embedded spaces. Content must not match regular expression: ^\s|\s{2,}|\s$|[\x00-\x19]|[\x7F-\x9F]|[^\x00-\xFF] |
| CallerInfo.SentUtcTime | DateTime | Yes | |
| CallerInfo.Software | Software | Yes | |
| CallerInfo.Software.BuildNumber | String | Yes | Value must be no more than 30 characters Value must not have control characters, leading, trailing or multiple embedded spaces. Content must not match regular expression: ^\s|\s{2,}|\s$|[\x00-\x19]|[\x7F-\x9F]|[^\x00-\xFF] |
| CallerInfo.Software.Manufacturer | String | Yes | Value must be no more than 100 characters Value must not have control characters, leading, trailing or multiple embedded spaces. Content must not match regular expression: ^\s|\s{2,}|\s$|[\x00-\x19]|[\x7F-\x9F]|[^\x00-\xFF] |
| CallerInfo.Software.Product | String | Yes | Value must be no more than 100 characters Value must not have control characters, leading, trailing or multiple embedded spaces. Content must not match regular expression: ^\s|\s{2,}|\s$|[\x00-\x19]|[\x7F-\x9F]|[^\x00-\xFF] |
| CallerInfo.Software.Version | String | Yes | Value must be no more than 30 characters Value must not have control characters, leading, trailing or multiple embedded spaces. Content must not match regular expression: ^\s|\s{2,}|\s$|[\x00-\x19]|[\x7F-\x9F]|[^\x00-\xFF] |
| CallerInfo.User | User | Yes | |
| CallerInfo.User.IPAddress | String | Yes | Value must be no more than 50 characters Value must not have control characters, leading, trailing or multiple embedded spaces. Content must not match regular expression: ^\s|\s{2,}|\s$|[\x00-\x19]|[\x7F-\x9F]|[^\x00-\xFF] |
| CallerInfo.User.LocalID | String | Yes | Value must be no more than 50 characters Value must not have control characters, leading, trailing or multiple embedded spaces. Content must not match regular expression: ^\s|\s{2,}|\s$|[\x00-\x19]|[\x7F-\x9F]|[^\x00-\xFF] |
| CallerInfo.User.Name | String | Yes | Value must be no more than 100 characters Value must not have control characters, leading, trailing or multiple embedded spaces. Content must not match regular expression: ^\s|\s{2,}|\s$|[\x00-\x19]|[\x7F-\x9F]|[^\x00-\xFF] |
| CallerInfo.User.OrganizationCode | String | Yes | Value must be no more than 6 characters |
| SchoolCodes | List<EntityKeyVersionInfo> | Yes | |
| SchoolCodes.ExpectedVersion | Nullable`1 | No | |
| SchoolCodes.Key | String | Yes |
Response Fields
| Full Property Name | Type | Required | Other Attributes |
|---|---|---|---|
| List<SchoolInformationResponse> | List<SchoolInformationResponse> | No | |
| List<SchoolInformationResponse>.AvailabilityStatus | String | No | |
| List<SchoolInformationResponse>.School | SchoolInformation | No | |
| List<SchoolInformationResponse>.School.Classifications | List<SchoolClassification> | No | |
| List<SchoolInformationResponse>.School.Classifications.ClassificationType | String | Yes | Value must be an appropriate SchoolClassificationType code value |
| List<SchoolInformationResponse>.School.Classifications.EffectiveDate | DateTime | Yes | |
| List<SchoolInformationResponse>.School.Classifications.ExpiryDate | DateTime | Yes | |
| List<SchoolInformationResponse>.School.DeliveryAddress | OrganizationAddress | No | |
| List<SchoolInformationResponse>.School.DeliveryAddress.City | String | No | Value must be no more than 60 characters Value must not have control characters, leading, trailing or multiple embedded spaces. Content must not match regular expression: ^\s|\s{2,}|\s$|[\x00-\x19]|[\x7F-\x9F]|[^\x00-\xFF] |
| List<SchoolInformationResponse>.School.DeliveryAddress.Country | String | Yes | Value must be no more than 60 characters Value must not have control characters, leading, trailing or multiple embedded spaces. Content must not match regular expression: ^\s|\s{2,}|\s$|[\x00-\x19]|[\x7F-\x9F]|[^\x00-\xFF] |
| List<SchoolInformationResponse>.School.DeliveryAddress.PostalCode | String | No | Value must be no more than 15 characters Value must not have control characters, leading, trailing or multiple embedded spaces. Content must not match regular expression: ^\s|\s{2,}|\s$|[\x00-\x19]|[\x7F-\x9F]|[^\x00-\xFF] |
| List<SchoolInformationResponse>.School.DeliveryAddress.StateProvince | String | No | Value must be no more than 20 characters Value must not have control characters, leading, trailing or multiple embedded spaces. Content must not match regular expression: ^\s|\s{2,}|\s$|[\x00-\x19]|[\x7F-\x9F]|[^\x00-\xFF] |
| List<SchoolInformationResponse>.School.DeliveryAddress.Street | String | Yes | Value must be no more than 140 characters Value must not have control characters, leading, trailing or multiple embedded spaces. Value must not contain empty lines and each line must be delimited with a carriage return and line feed. Content must not match regular expression: [\x00-\x08]|[\x0E-\x19]|[\x7F-\x9F]|[^\x00-\xFF]|(^|\n)\s*\r|\n\s*(\r|$)|[^\r]\n|\r[^\n] |
| List<SchoolInformationResponse>.School.EmailAddress | String | No | |
| List<SchoolInformationResponse>.School.FaxNumber | String | No | |
| List<SchoolInformationResponse>.School.GoverningAuthorities | List<GoverningSchoolAuthority> | Yes | |
| List<SchoolInformationResponse>.School.GoverningAuthorities.AuthorityCode | String | Yes | Value must be in the form of a number between '0001' and '9999' |
| List<SchoolInformationResponse>.School.GoverningAuthorities.EffectiveDate | DateTime | Yes | |
| List<SchoolInformationResponse>.School.GoverningAuthorities.ExpiryDate | DateTime | Yes | |
| List<SchoolInformationResponse>.School.MailingAddress | OrganizationAddress | No | |
| List<SchoolInformationResponse>.School.MailingAddress.City | String | No | Value must be no more than 60 characters Value must not have control characters, leading, trailing or multiple embedded spaces. Content must not match regular expression: ^\s|\s{2,}|\s$|[\x00-\x19]|[\x7F-\x9F]|[^\x00-\xFF] |
| List<SchoolInformationResponse>.School.MailingAddress.Country | String | Yes | Value must be no more than 60 characters Value must not have control characters, leading, trailing or multiple embedded spaces. Content must not match regular expression: ^\s|\s{2,}|\s$|[\x00-\x19]|[\x7F-\x9F]|[^\x00-\xFF] |
| List<SchoolInformationResponse>.School.MailingAddress.PostalCode | String | No | Value must be no more than 15 characters Value must not have control characters, leading, trailing or multiple embedded spaces. Content must not match regular expression: ^\s|\s{2,}|\s$|[\x00-\x19]|[\x7F-\x9F]|[^\x00-\xFF] |
| List<SchoolInformationResponse>.School.MailingAddress.StateProvince | String | No | Value must be no more than 20 characters Value must not have control characters, leading, trailing or multiple embedded spaces. Content must not match regular expression: ^\s|\s{2,}|\s$|[\x00-\x19]|[\x7F-\x9F]|[^\x00-\xFF] |
| List<SchoolInformationResponse>.School.MailingAddress.Street | String | Yes | Value must be no more than 140 characters Value must not have control characters, leading, trailing or multiple embedded spaces. Value must not contain empty lines and each line must be delimited with a carriage return and line feed. Content must not match regular expression: [\x00-\x08]|[\x0E-\x19]|[\x7F-\x9F]|[^\x00-\xFF]|(^|\n)\s*\r|\n\s*(\r|$)|[^\r]\n|\r[^\n] |
| List<SchoolInformationResponse>.School.Names | List<OrganizationName> | Yes | |
| List<SchoolInformationResponse>.School.Names.EffectiveDate | DateTime | Yes | |
| List<SchoolInformationResponse>.School.Names.ExpiryDate | DateTime | Yes | |
| List<SchoolInformationResponse>.School.Names.Name | String | Yes | |
| List<SchoolInformationResponse>.School.OrganizationCode | String | Yes | Value must be in the form of a number between '0001' and '9999' |
| List<SchoolInformationResponse>.School.PasiCoreVersion | Int64 | Yes | |
| List<SchoolInformationResponse>.School.PhoneNumber | String | No | |
| List<SchoolInformationResponse>.School.Statuses | List<OrganizationStatus> | Yes | |
| List<SchoolInformationResponse>.School.Statuses.EffectiveDate | DateTime | Yes | |
| List<SchoolInformationResponse>.School.Statuses.ExpiryDate | DateTime | Yes | |
| List<SchoolInformationResponse>.School.Statuses.IsActive | Boolean | Yes |
See Also