IPASIService2019GetExternalCredentials Method Provincial Approach to Student Information API
This service will allow a PASI Client to request a full listing of the available external credential values that are stored within PASI Core.

Namespace: PASI.ServiceContract
Assembly: PASI.ServiceContract (in PASI.ServiceContract.dll) Version: 9.25.26.0 (9.25.26.0)
Syntax

ExternalCredentialResponse GetExternalCredentials(
	ExternalCredentialRequest request
)

Parameters

request
Type: PASI.DataContract.V201507ExternalCredentialRequest

Return Value

Type: ExternalCredentialResponse
The response contains a list of all external credential value items.

Service Validations

The following codes can be returned from the service operation. This list also shows core alerts that could be generated as a result calling this service. These codes are in addition to the standard set of codes that can be returned defined as in the Approach to Error Reporting. Click the link for the details.

No additional errors for this service.
Remarks

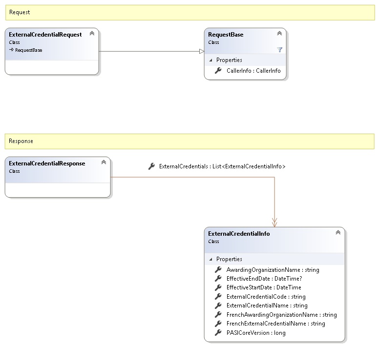
Request and Response Class Diagram



Request Fields

Full Property NameTypeRequiredOther Attributes
CallerInfoCallerInfoYes
CallerInfo.ClientMessageIDStringYesValue must be no more than 50 characters Value must not have control characters, leading, trailing or multiple embedded spaces. Content must not match regular expression: ^\s|\s{2,}|\s$|[\x00-\x19]|[\x7F-\x9F]|[^\x00-\xFF]
CallerInfo.SentUtcTimeDateTimeYes
CallerInfo.SoftwareSoftwareYes
CallerInfo.Software.BuildNumberStringYesValue must be no more than 30 characters Value must not have control characters, leading, trailing or multiple embedded spaces. Content must not match regular expression: ^\s|\s{2,}|\s$|[\x00-\x19]|[\x7F-\x9F]|[^\x00-\xFF]
CallerInfo.Software.ManufacturerStringYesValue must be no more than 100 characters Value must not have control characters, leading, trailing or multiple embedded spaces. Content must not match regular expression: ^\s|\s{2,}|\s$|[\x00-\x19]|[\x7F-\x9F]|[^\x00-\xFF]
CallerInfo.Software.ProductStringYesValue must be no more than 100 characters Value must not have control characters, leading, trailing or multiple embedded spaces. Content must not match regular expression: ^\s|\s{2,}|\s$|[\x00-\x19]|[\x7F-\x9F]|[^\x00-\xFF]
CallerInfo.Software.VersionStringYesValue must be no more than 30 characters Value must not have control characters, leading, trailing or multiple embedded spaces. Content must not match regular expression: ^\s|\s{2,}|\s$|[\x00-\x19]|[\x7F-\x9F]|[^\x00-\xFF]
CallerInfo.UserUserYes
CallerInfo.User.IPAddressStringYesValue must be no more than 50 characters Value must not have control characters, leading, trailing or multiple embedded spaces. Content must not match regular expression: ^\s|\s{2,}|\s$|[\x00-\x19]|[\x7F-\x9F]|[^\x00-\xFF]
CallerInfo.User.LocalIDStringYesValue must be no more than 50 characters Value must not have control characters, leading, trailing or multiple embedded spaces. Content must not match regular expression: ^\s|\s{2,}|\s$|[\x00-\x19]|[\x7F-\x9F]|[^\x00-\xFF]
CallerInfo.User.NameStringYesValue must be no more than 100 characters Value must not have control characters, leading, trailing or multiple embedded spaces. Content must not match regular expression: ^\s|\s{2,}|\s$|[\x00-\x19]|[\x7F-\x9F]|[^\x00-\xFF]
CallerInfo.User.OrganizationCodeStringYesValue must be no more than 6 characters


Response Fields

Full Property NameTypeRequiredOther Attributes
ExternalCredentialResponse.ExternalCredentialsList<ExternalCredentialInfo>No
ExternalCredentialResponse.ExternalCredentials.AwardingOrganizationNameStringNo
ExternalCredentialResponse.ExternalCredentials.EffectiveEndDateNullable`1No
ExternalCredentialResponse.ExternalCredentials.EffectiveStartDateDateTimeNo
ExternalCredentialResponse.ExternalCredentials.ExternalCredentialCodeStringNo
ExternalCredentialResponse.ExternalCredentials.ExternalCredentialNameStringNo
ExternalCredentialResponse.ExternalCredentials.FrenchAwardingOrganizationNameStringNo
ExternalCredentialResponse.ExternalCredentials.FrenchExternalCredentialNameStringNo
ExternalCredentialResponse.ExternalCredentials.PASICoreVersionInt64No
See Also

Reference