Ministry only service. This service will allow the Ministry Client to update School Calendar Year information in the PASI Core.
Namespace: PASI.ServiceContract
Assembly: PASI.ServiceContract (in PASI.ServiceContract.dll) Version: 9.25.26.0 (9.25.26.0)
Syntax
Parameters
- request
- Type: PASI.DataContract.V2009SubmitSchoolCalendarYearRequest
One of the properties of the School Calendar Year Information data contract is its school code. In order for PASI to accept a school calendar year it must know about the school before submitting the school calendar year. If a school code is not found an exception will be throw on submission and the record will not be saved.
Return Value
Type: SubmitResponseOn a successful submission contains the updated PASICoreVersion number for the submitted school. If it was unsuccessful there will be one or more errors attached and the PASICoreVersion will be zero.
The Id in this case will return the SchoolCalendarYearInfoSet RefId (which is SchoolCode, SchoolYear)
Service Validations
The following codes can be returned from the service operation. This list also shows core alerts that could be generated as a result calling this service. These codes are in addition to the standard set of codes that can be returned defined as in the Approach to Error Reporting. Click the link for the details.
9003Remarks
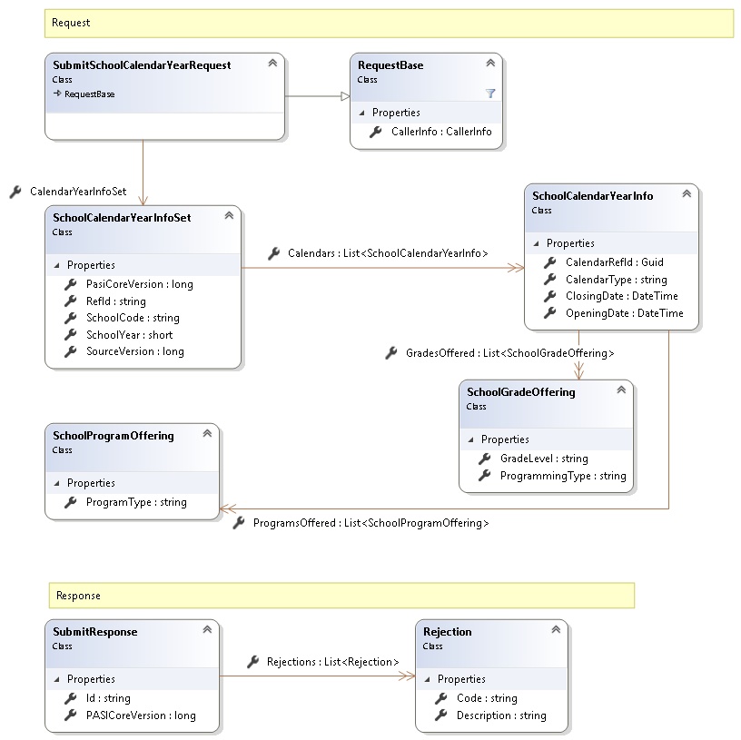
Request and Response Class Diagram

Request Fields
| Full Property Name | Type | Required | Other Attributes |
|---|---|---|---|
| CalendarYearInfoSet | SchoolCalendarYearInfoSet | Yes | |
| CalendarYearInfoSet.Calendars | List<SchoolCalendarYearInfo> | No | |
| CalendarYearInfoSet.Calendars.CalendarRefId | Guid | Yes | |
| CalendarYearInfoSet.Calendars.CalendarType | String | Yes | Value must not have control characters, leading, trailing or multiple embedded spaces. Content must not match regular expression: ^\s|\s{2,}|\s$|[\x00-\x19]|[\x7F-\x9F]|[^\x00-\xFF] |
| CalendarYearInfoSet.Calendars.ClosingDate | DateTime | Yes | |
| CalendarYearInfoSet.Calendars.GradesOffered | List<SchoolGradeOffering> | No | |
| CalendarYearInfoSet.Calendars.GradesOffered.GradeLevel | String | Yes | |
| CalendarYearInfoSet.Calendars.GradesOffered.ProgrammingType | String | Yes | |
| CalendarYearInfoSet.Calendars.OpeningDate | DateTime | Yes | |
| CalendarYearInfoSet.Calendars.ProgramsOffered | List<SchoolProgramOffering> | No | |
| CalendarYearInfoSet.Calendars.ProgramsOffered.ProgramType | String | Yes | |
| CalendarYearInfoSet.PasiCoreVersion | Int64 | Yes | |
| CalendarYearInfoSet.RefId | String | No | |
| CalendarYearInfoSet.SchoolCode | String | Yes | Value must be in the form of a number between '0001' and '9999' |
| CalendarYearInfoSet.SchoolYear | Int16 | Yes | Value must be between 1900 and 2100 |
| CalendarYearInfoSet.SourceVersion | Int64 | Yes | |
| CallerInfo | CallerInfo | Yes | |
| CallerInfo.ClientMessageID | String | Yes | Value must be no more than 50 characters Value must not have control characters, leading, trailing or multiple embedded spaces. Content must not match regular expression: ^\s|\s{2,}|\s$|[\x00-\x19]|[\x7F-\x9F]|[^\x00-\xFF] |
| CallerInfo.SentUtcTime | DateTime | Yes | |
| CallerInfo.Software | Software | Yes | |
| CallerInfo.Software.BuildNumber | String | Yes | Value must be no more than 30 characters Value must not have control characters, leading, trailing or multiple embedded spaces. Content must not match regular expression: ^\s|\s{2,}|\s$|[\x00-\x19]|[\x7F-\x9F]|[^\x00-\xFF] |
| CallerInfo.Software.Manufacturer | String | Yes | Value must be no more than 100 characters Value must not have control characters, leading, trailing or multiple embedded spaces. Content must not match regular expression: ^\s|\s{2,}|\s$|[\x00-\x19]|[\x7F-\x9F]|[^\x00-\xFF] |
| CallerInfo.Software.Product | String | Yes | Value must be no more than 100 characters Value must not have control characters, leading, trailing or multiple embedded spaces. Content must not match regular expression: ^\s|\s{2,}|\s$|[\x00-\x19]|[\x7F-\x9F]|[^\x00-\xFF] |
| CallerInfo.Software.Version | String | Yes | Value must be no more than 30 characters Value must not have control characters, leading, trailing or multiple embedded spaces. Content must not match regular expression: ^\s|\s{2,}|\s$|[\x00-\x19]|[\x7F-\x9F]|[^\x00-\xFF] |
| CallerInfo.User | User | Yes | |
| CallerInfo.User.IPAddress | String | Yes | Value must be no more than 50 characters Value must not have control characters, leading, trailing or multiple embedded spaces. Content must not match regular expression: ^\s|\s{2,}|\s$|[\x00-\x19]|[\x7F-\x9F]|[^\x00-\xFF] |
| CallerInfo.User.LocalID | String | Yes | Value must be no more than 50 characters Value must not have control characters, leading, trailing or multiple embedded spaces. Content must not match regular expression: ^\s|\s{2,}|\s$|[\x00-\x19]|[\x7F-\x9F]|[^\x00-\xFF] |
| CallerInfo.User.Name | String | Yes | Value must be no more than 100 characters Value must not have control characters, leading, trailing or multiple embedded spaces. Content must not match regular expression: ^\s|\s{2,}|\s$|[\x00-\x19]|[\x7F-\x9F]|[^\x00-\xFF] |
| CallerInfo.User.OrganizationCode | String | Yes | Value must be no more than 6 characters |
Response Fields
| Full Property Name | Type | Required | Other Attributes |
|---|---|---|---|
| SubmitResponse.Id | String | No | |
| SubmitResponse.PASICoreVersion | Int64 | No | |
| SubmitResponse.Rejections | List<Rejection> | No | |
| SubmitResponse.Rejections.Code | String | Yes | |
| SubmitResponse.Rejections.Description | String | Yes |
See Also