IPASIService2020SubmitStudentRecordDocumentQualityAssurance Method Provincial Approach to Student Information API
This service enables update student document quality assurance results

Namespace: PASI.ServiceContract
Assembly: PASI.ServiceContract (in PASI.ServiceContract.dll) Version: 9.25.26.0 (9.25.26.0)
Syntax

SubmitResponse SubmitStudentRecordDocumentQualityAssurance(
	SubmitStudentRecordDocumentQualityAssuranceRequest request
)

Parameters

request
Type: PASI.DataContract.V2018SubmitStudentRecordDocumentQualityAssuranceRequest
Contains the information needed to update student document's quality assurance result

Return Value

Type: SubmitResponse

Service Validations

The following codes can be returned from the service operation. This list also shows core alerts that could be generated as a result calling this service. These codes are in addition to the standard set of codes that can be returned defined as in the Approach to Error Reporting. Click the link for the details.

9023, 65019, 65046, 65117, 65118
Remarks

This service will return the standard SubmitResponse with the Id being the reference Id of the quality assurance result and PASICoreVersion the version of the quality assurance result after the update.

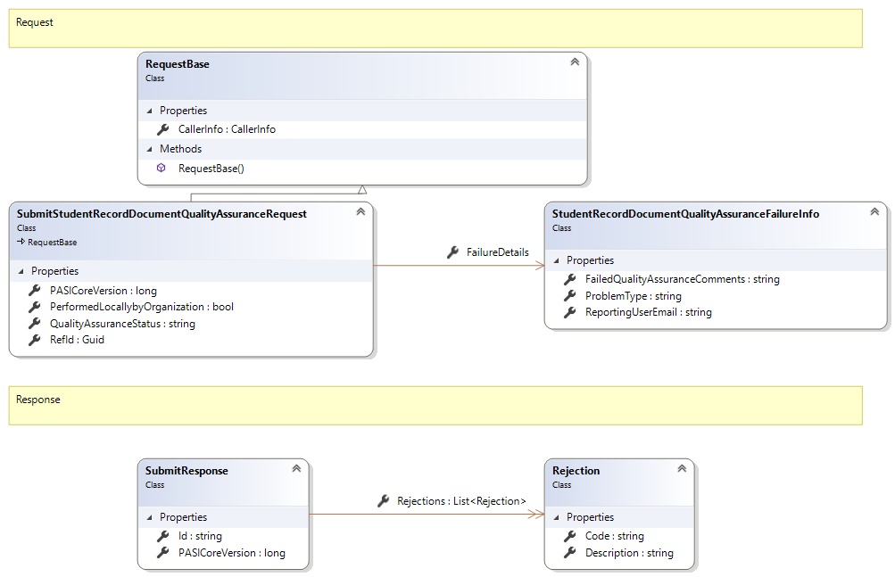
Request and Response Class Diagram



Request Fields

Full Property NameTypeRequiredOther Attributes
CallerInfoCallerInfoYes
CallerInfo.ClientMessageIDStringYesValue must be no more than 50 characters Value must not have control characters, leading, trailing or multiple embedded spaces. Content must not match regular expression: ^\s|\s{2,}|\s$|[\x00-\x19]|[\x7F-\x9F]|[^\x00-\xFF]
CallerInfo.SentUtcTimeDateTimeYes
CallerInfo.SoftwareSoftwareYes
CallerInfo.Software.BuildNumberStringYesValue must be no more than 30 characters Value must not have control characters, leading, trailing or multiple embedded spaces. Content must not match regular expression: ^\s|\s{2,}|\s$|[\x00-\x19]|[\x7F-\x9F]|[^\x00-\xFF]
CallerInfo.Software.ManufacturerStringYesValue must be no more than 100 characters Value must not have control characters, leading, trailing or multiple embedded spaces. Content must not match regular expression: ^\s|\s{2,}|\s$|[\x00-\x19]|[\x7F-\x9F]|[^\x00-\xFF]
CallerInfo.Software.ProductStringYesValue must be no more than 100 characters Value must not have control characters, leading, trailing or multiple embedded spaces. Content must not match regular expression: ^\s|\s{2,}|\s$|[\x00-\x19]|[\x7F-\x9F]|[^\x00-\xFF]
CallerInfo.Software.VersionStringYesValue must be no more than 30 characters Value must not have control characters, leading, trailing or multiple embedded spaces. Content must not match regular expression: ^\s|\s{2,}|\s$|[\x00-\x19]|[\x7F-\x9F]|[^\x00-\xFF]
CallerInfo.UserUserYes
CallerInfo.User.IPAddressStringYesValue must be no more than 50 characters Value must not have control characters, leading, trailing or multiple embedded spaces. Content must not match regular expression: ^\s|\s{2,}|\s$|[\x00-\x19]|[\x7F-\x9F]|[^\x00-\xFF]
CallerInfo.User.LocalIDStringYesValue must be no more than 50 characters Value must not have control characters, leading, trailing or multiple embedded spaces. Content must not match regular expression: ^\s|\s{2,}|\s$|[\x00-\x19]|[\x7F-\x9F]|[^\x00-\xFF]
CallerInfo.User.NameStringYesValue must be no more than 100 characters Value must not have control characters, leading, trailing or multiple embedded spaces. Content must not match regular expression: ^\s|\s{2,}|\s$|[\x00-\x19]|[\x7F-\x9F]|[^\x00-\xFF]
CallerInfo.User.OrganizationCodeStringYesValue must be no more than 6 characters
FailureDetailsStudentRecordDocumentQualityAssuranceFailureInfoNo
FailureDetails.FailedQualityAssuranceCommentsStringYes
FailureDetails.ProblemTypeStringYesValue must be an appropriate StudentDocumentProblemType code value
FailureDetails.ReportingUserEmailStringNo
PASICoreVersionInt64No
QualityAssuranceStatusStringYesValue must be an appropriate DocumentQAStatus code value
RefIdGuidYes


Response Fields

Full Property NameTypeRequiredOther Attributes
SubmitResponse.IdStringNo
SubmitResponse.PASICoreVersionInt64No
SubmitResponse.RejectionsList<Rejection>No
SubmitResponse.Rejections.CodeStringYes
SubmitResponse.Rejections.DescriptionStringYes
See Also

Reference