IPASIService2021GetDiplomaExamSitting Method Provincial Approach to Student Information API
This service will return the Diploma Exam Sitting(s) based on the Exam Sitting Id(s) passed in.

Namespace: PASI.ServiceContract
Assembly: PASI.ServiceContract (in PASI.ServiceContract.dll) Version: 9.25.26.0 (9.25.26.0)
Syntax

List<DiplomaExamSittingResponse> GetDiplomaExamSitting(
	DiplomaExamSittingRequest request
)

Parameters

request
Type: PASI.DataContract.V201602DiplomaExamSittingRequest
The request contains a list of Exam Sitting Ids the client wishes to retrieve.

Return Value

Type: ListDiplomaExamSittingResponse
The response contains a list of Exam Sittings.

Service Validations

The following codes can be returned from the service operation. This list also shows core alerts that could be generated as a result calling this service. These codes are in addition to the standard set of codes that can be returned defined as in the Approach to Error Reporting. Click the link for the details.

No additional errors for this service.
Remarks

This service is intended to be used during the data synchronization process using the IsDataAvailable service. See the Expected Versions section for important details on how this service will return data.

To call this service, PASI client must have the K12OrganizationClient role.

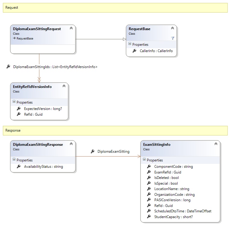
Request and Response Class Diagram



Request Fields

Full Property NameTypeRequiredOther Attributes
CallerInfoCallerInfoYes
CallerInfo.ClientMessageIDStringYesValue must be no more than 50 characters Value must not have control characters, leading, trailing or multiple embedded spaces. Content must not match regular expression: ^\s|\s{2,}|\s$|[\x00-\x19]|[\x7F-\x9F]|[^\x00-\xFF]
CallerInfo.SentUtcTimeDateTimeYes
CallerInfo.SoftwareSoftwareYes
CallerInfo.Software.BuildNumberStringYesValue must be no more than 30 characters Value must not have control characters, leading, trailing or multiple embedded spaces. Content must not match regular expression: ^\s|\s{2,}|\s$|[\x00-\x19]|[\x7F-\x9F]|[^\x00-\xFF]
CallerInfo.Software.ManufacturerStringYesValue must be no more than 100 characters Value must not have control characters, leading, trailing or multiple embedded spaces. Content must not match regular expression: ^\s|\s{2,}|\s$|[\x00-\x19]|[\x7F-\x9F]|[^\x00-\xFF]
CallerInfo.Software.ProductStringYesValue must be no more than 100 characters Value must not have control characters, leading, trailing or multiple embedded spaces. Content must not match regular expression: ^\s|\s{2,}|\s$|[\x00-\x19]|[\x7F-\x9F]|[^\x00-\xFF]
CallerInfo.Software.VersionStringYesValue must be no more than 30 characters Value must not have control characters, leading, trailing or multiple embedded spaces. Content must not match regular expression: ^\s|\s{2,}|\s$|[\x00-\x19]|[\x7F-\x9F]|[^\x00-\xFF]
CallerInfo.UserUserYes
CallerInfo.User.IPAddressStringYesValue must be no more than 50 characters Value must not have control characters, leading, trailing or multiple embedded spaces. Content must not match regular expression: ^\s|\s{2,}|\s$|[\x00-\x19]|[\x7F-\x9F]|[^\x00-\xFF]
CallerInfo.User.LocalIDStringYesValue must be no more than 50 characters Value must not have control characters, leading, trailing or multiple embedded spaces. Content must not match regular expression: ^\s|\s{2,}|\s$|[\x00-\x19]|[\x7F-\x9F]|[^\x00-\xFF]
CallerInfo.User.NameStringYesValue must be no more than 100 characters Value must not have control characters, leading, trailing or multiple embedded spaces. Content must not match regular expression: ^\s|\s{2,}|\s$|[\x00-\x19]|[\x7F-\x9F]|[^\x00-\xFF]
CallerInfo.User.OrganizationCodeStringYesValue must be no more than 6 characters
DiplomaExamSittingIdsList<EntityRefIdVersionInfo>Yes
DiplomaExamSittingIds.ExpectedVersionNullable`1No
DiplomaExamSittingIds.RefIdGuidYes


Response Fields

Full Property NameTypeRequiredOther Attributes
List<DiplomaExamSittingResponse>List<DiplomaExamSittingResponse>No
List<DiplomaExamSittingResponse>.AvailabilityStatusStringNo
List<DiplomaExamSittingResponse>.DiplomaExamSittingExamSittingInfoNo
List<DiplomaExamSittingResponse>.DiplomaExamSitting.ComponentCodeStringYesValue must be no more than 6 characters Value must not have control characters, leading, trailing or multiple embedded spaces. Content must not match regular expression: ^\s|\s{2,}|\s$|[\x00-\x19]|[\x7F-\x9F]|[^\x00-\xFF] Value must be uppercase.
List<DiplomaExamSittingResponse>.DiplomaExamSitting.ExamRefIdGuidYes
List<DiplomaExamSittingResponse>.DiplomaExamSitting.IsDeletedBooleanYes
List<DiplomaExamSittingResponse>.DiplomaExamSitting.IsSpecialBooleanNo
List<DiplomaExamSittingResponse>.DiplomaExamSitting.LastUpdateUtcTimeDateTimeNo
List<DiplomaExamSittingResponse>.DiplomaExamSitting.LocationNameStringNoValue must be no more than 120 characters Value must not have control characters, leading, trailing or multiple embedded spaces. Content must not match regular expression: ^\s|\s{2,}|\s$|[\x00-\x19]|[\x7F-\x9F]|[^\x00-\xFF]
List<DiplomaExamSittingResponse>.DiplomaExamSitting.OrganizationCodeStringNoValue must be a valid organization code (e.g. s.1312).
List<DiplomaExamSittingResponse>.DiplomaExamSitting.PASICoreVersionInt64Yes
List<DiplomaExamSittingResponse>.DiplomaExamSitting.RefIdGuidYes
List<DiplomaExamSittingResponse>.DiplomaExamSitting.ScheduledDtoTimeDateTimeOffsetYes
List<DiplomaExamSittingResponse>.DiplomaExamSitting.StudentCapacityNullable`1NoValue must be between 0 and 32767
See Also

Reference