This service is used to retrieve Detailed Academic Report PDF from PASI Core for a list of students. The security
level requirement for using this service is the same
as other transcript related information.
To request a Detailed Academic Report, the PASI Client will need to provide Alberta Student Number(s) (StateProvinceIds) for the students and the language of the document
The service return Detailed Academic Report in base64 encoded PDF that can be distributed or printed for student.
To request a Detailed Academic Report, the PASI Client will need to provide Alberta Student Number(s) (StateProvinceIds) for the students and the language of the document
The service return Detailed Academic Report in base64 encoded PDF that can be distributed or printed for student.
Namespace: PASI.ServiceContract
Assembly: PASI.ServiceContract (in PASI.ServiceContract.dll) Version: 9.25.26.0 (9.25.26.0)
Syntax
DetailedAcademicReportResponse GetDetailedAcademicReport( DetailedAcademicReportRequest request )
Parameters
- request
- Type: PASI.DataContract.V2019DetailedAcademicReportRequest
The request contain a list of Alberta Student Number(s) (StateProvinceIds) to retrieve Detailed Academic Report and the language specified to use for Detailed Academic Report
Return Value
Type: DetailedAcademicReportResponseThis service return Alberta Student Number(s) (StateProvinceIds), the base64 encoded Detailed Academic Report PDF and a flag to indicate whether marks for a student are out of sync. Marks can be out of sync if a PASI client has made a change and immediately request a Detailed Academic Report.
Service Validations
The following codes can be returned from the service operation. This list also shows core alerts that could be generated as a result calling this service. These codes are in addition to the standard set of codes that can be returned defined as in the Approach to Error Reporting. Click the link for the details.
9002, 9053, 9057, 60000, 60002, 60003Remarks
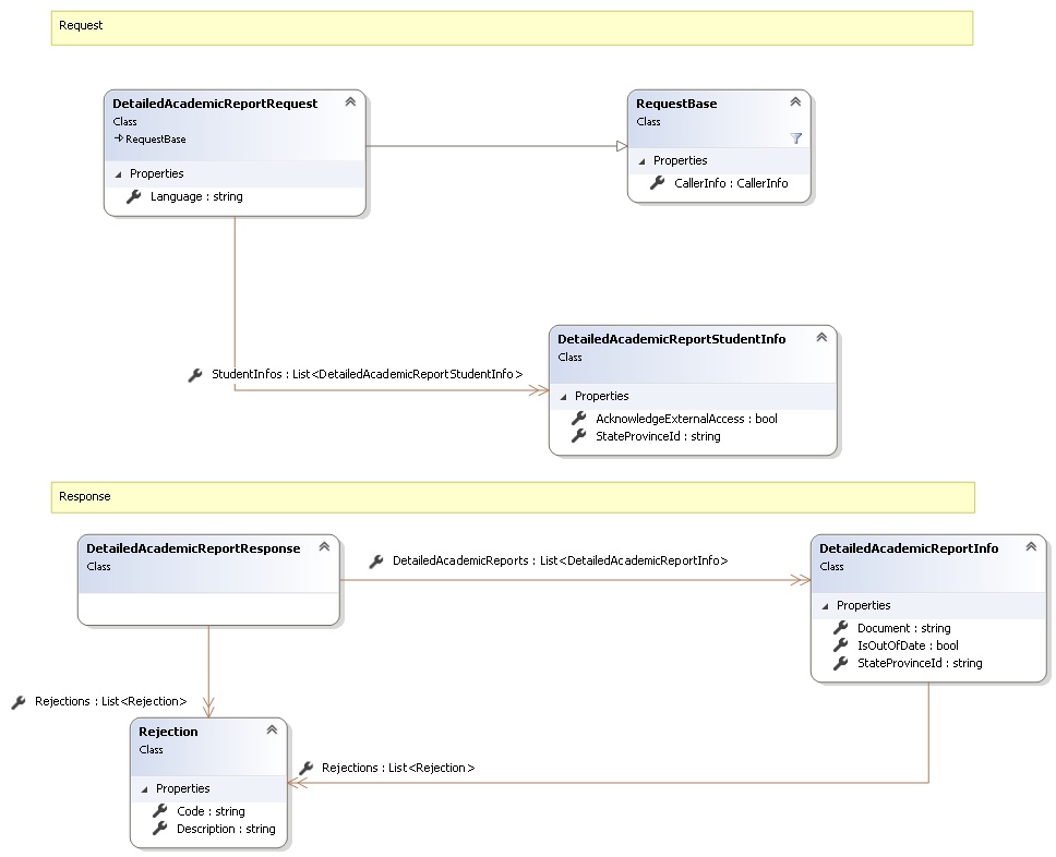
Request and Response Class Diagram

Request Fields
| Full Property Name | Type | Required | Other Attributes |
|---|---|---|---|
| CallerInfo | CallerInfo | Yes | |
| CallerInfo.ClientMessageID | String | Yes | Value must be no more than 50 characters Value must not have control characters, leading, trailing or multiple embedded spaces. Content must not match regular expression: ^\s|\s{2,}|\s$|[\x00-\x19]|[\x7F-\x9F]|[^\x00-\xFF] |
| CallerInfo.SentUtcTime | DateTime | Yes | |
| CallerInfo.Software | Software | Yes | |
| CallerInfo.Software.BuildNumber | String | Yes | Value must be no more than 30 characters Value must not have control characters, leading, trailing or multiple embedded spaces. Content must not match regular expression: ^\s|\s{2,}|\s$|[\x00-\x19]|[\x7F-\x9F]|[^\x00-\xFF] |
| CallerInfo.Software.Manufacturer | String | Yes | Value must be no more than 100 characters Value must not have control characters, leading, trailing or multiple embedded spaces. Content must not match regular expression: ^\s|\s{2,}|\s$|[\x00-\x19]|[\x7F-\x9F]|[^\x00-\xFF] |
| CallerInfo.Software.Product | String | Yes | Value must be no more than 100 characters Value must not have control characters, leading, trailing or multiple embedded spaces. Content must not match regular expression: ^\s|\s{2,}|\s$|[\x00-\x19]|[\x7F-\x9F]|[^\x00-\xFF] |
| CallerInfo.Software.Version | String | Yes | Value must be no more than 30 characters Value must not have control characters, leading, trailing or multiple embedded spaces. Content must not match regular expression: ^\s|\s{2,}|\s$|[\x00-\x19]|[\x7F-\x9F]|[^\x00-\xFF] |
| CallerInfo.User | User | Yes | |
| CallerInfo.User.IPAddress | String | Yes | Value must be no more than 50 characters Value must not have control characters, leading, trailing or multiple embedded spaces. Content must not match regular expression: ^\s|\s{2,}|\s$|[\x00-\x19]|[\x7F-\x9F]|[^\x00-\xFF] |
| CallerInfo.User.LocalID | String | Yes | Value must be no more than 50 characters Value must not have control characters, leading, trailing or multiple embedded spaces. Content must not match regular expression: ^\s|\s{2,}|\s$|[\x00-\x19]|[\x7F-\x9F]|[^\x00-\xFF] |
| CallerInfo.User.Name | String | Yes | Value must be no more than 100 characters Value must not have control characters, leading, trailing or multiple embedded spaces. Content must not match regular expression: ^\s|\s{2,}|\s$|[\x00-\x19]|[\x7F-\x9F]|[^\x00-\xFF] |
| CallerInfo.User.OrganizationCode | String | Yes | Value must be no more than 6 characters |
| Language | String | Yes | Value must be an appropriate DocumentLanguage code value |
| StudentInfos | List<DetailedAcademicReportStudentInfo> | Yes | List must contain no more than 100 items |
| StudentInfos.AcknowledgeExternalAccess | Boolean | No | |
| StudentInfos.StateProvinceId | String | Yes | Value must be in the form of a number between '000000001' and '999999999' |
Response Fields
| Full Property Name | Type | Required | Other Attributes |
|---|---|---|---|
| DetailedAcademicReportResponse.DetailedAcademicReports | List<DetailedAcademicReportInfo> | No | |
| DetailedAcademicReportResponse.DetailedAcademicReports.Document | String | No | |
| DetailedAcademicReportResponse.DetailedAcademicReports.IsOutOfDate | Boolean | No | |
| DetailedAcademicReportResponse.DetailedAcademicReports.Rejections | List<Rejection> | No | |
| DetailedAcademicReportResponse.DetailedAcademicReports.Rejections.Code | String | Yes | |
| DetailedAcademicReportResponse.DetailedAcademicReports.Rejections.Description | String | Yes | |
| DetailedAcademicReportResponse.DetailedAcademicReports.StateProvinceId | String | No | |
| DetailedAcademicReportResponse.Rejections | List<Rejection> | No | |
| DetailedAcademicReportResponse.Rejections.Code | String | Yes | |
| DetailedAcademicReportResponse.Rejections.Description | String | Yes |
See Also