This service will allow the PASI Client to submit an student school enrolment to
the PASI Core.
Namespace: PASI.ServiceContract
Assembly: PASI.ServiceContract (in PASI.ServiceContract.dll) Version: 9.28.37.5 (9.28.37.5)
Syntax
Parameters
- request
- Type: PASI.DataContract.V2018SubmitStudentSchoolEnrolmentRequest
This object represents a single enrolment record for one student. A couple particularly important fields from a system point of view are RefId and CalendarRefId.
RefId is a GUID created by the PASI client to uniquely identify an enrolment. Any future updates to this enrolment must reference this Id. CalendarRefId references a specific School Calendar Year associated to the school and school year. This calendar describes grades and programs being offered by the school and the calendar student's enrolment will be validated against.
The extended information section on the StudentSchoolEnrolment data contract is used to supply additional information about an enrolment. This section of the data contract was created to allow for the collection of new data in the future on an enrolment while minimizing the structural changes to the contract. This flexibility is achieved by the client supplying the data element name and data element (key/value pair) in the structure. The PASI core will validate each data element name supplied by the PASI client to ensure it is one the PASI core accepts (unknown data element names will cause an enrolment to be rejected). The next section explains the data elements and acceptable values.
Return Value
Type: SubmitResponseThis service returns the standard submit response that contains any rejection that occurred, the RefId of the enrolment and the PASICoreVersion associated with the enrolment.
If any rejections are returned the enrolment is not saved in the PASI core and the PASICoreVersion will be set to the current version if it exists otherwise it will be set to zero.
Service Validations
The following codes can be returned from the service operation. This list also shows core alerts that could be generated as a result calling this service. These codes are in addition to the standard set of codes that can be returned defined as in the Approach to Error Reporting. Click the link for the details.
9003, 9009, 9023, 9055, 9062, 9063, 10001, 10016, 10020, 10056, 10057, 10058, 10064, 10080, 10087, 10088, 10098, 10099, 10103, 10104, 10117, 10118, 10127, 10133, 10134, 10150Remarks
When updating or logically deleting an existing enrolment the enrolment passed by the PASI client will replace the enrolment in the PASI core in its entirely. The PASI Core uses SIF (Schools Interoperability Framework www.sifinfo.org) as a guide in naming services and their associated request and response objects. In the case of enrolment PASI Core named it as Student School Enrolment following SIF standards. The process of enrolment may also be known as registration so registration and school enrolment are synonymous and can be used interchangeably.
When consuming the service, it is important to set the SchoolYear data element to the latter portion for the school year period. For example: For the 2010/2011 school year, the SchoolYear data element should be set to 2011.
In addition to having a valid, registered certificate the PASI client must also be granted permission to call this service. If a PASI client submits an enrolment without this permission then the service will return an error and the enrolment will not be accepted.
If an enrolment is or should be logically deleted the registration status property is set to "CreatedInError" on the enrolment
The validation on the ExtendedInfo property will preform the following checks:
- Are required attributes provided
- Are any keys duplicated
- Are keys (proper case) and values valid (based on accepted values and string length checks)
- Are the keys provided in ascending alphabetical order
- When a multiple integer value is accepted are the values in ascending order
Validation of the next step in will not be preformed if the previous contained errors (e.g. if the required key(s) are not found the duplicate check would not be preformed)
| Key | Values | Description |
|---|---|---|
| GrantsProgramCodes | See Grants Program Codes | Identifies the type or course of study in which a student is enrolled, such as home schooling or bilingual education. Each grants program code consists of three numeric characters. Note: a maximum of 3 Grants Program codes can be provided delimited by commas. E.g. “311,422,500”. |
| EnrolmentTypeCodes | See Enrolment Type Codes | Used to identify students for funding or data collection purposes. Students can be assigned up to three enrollment type codes. Each enrolment type code consists of three numeric characters. Note: a maximum of 3 enrolment type codes can be provided delimited by commas. If an FNMIDeclaration is provided a maximum of 2 enrolment types codes can be provided. |
| ExceptionCodes | See Exception Codes | Exception Codes are used to identify exceptional students. Also referred to as Special Education codes. Students can be assigned up to two exception codes. Each exception type code consists of two numeric characters. Note: a maximum of 2 exception type codes can be provided delimited by commas. E.g. "45,46" |
| FrenchHoursOfInstruction | Total hours of French instruction per year that the student receives | Used to calculate the entitlement to Federal Government Funding for French Language programs. Note: this key/value is required to be provided when supplying a GrantsProgramCodes of 211, 221 and 230. |
| ExitDescription | See Exit Descriptions | A five character alphanumeric code which records the reason for a student's exit from a school. Note: only supply this key/value if the ExitDate has been set on the enrolment. |
| RegistrationEntryStatus | See Registration Entry Status | A three character numeric code used to identify the status of a student on entry to the school for the current school year. Note: a single key/value is required. |
| ResidentBoard | School Authority Code | Refers to the school authority in which the student's parent lives. Each school authority code consists of 4 numeric characters. Note: this key/value should only be provided when grants codes 110 or 140 are used. |
| FNMIDeclaration | See FNMI Declaration Codes | Declaration captured at the time of enrolment. Note: this key/value should only be provided when a declaration is made. This cannot be submitted by Band-Operated schools |
| FrancophoneBoard | School Authority Code | This is the school authority code of the student’s resident francophone board. |
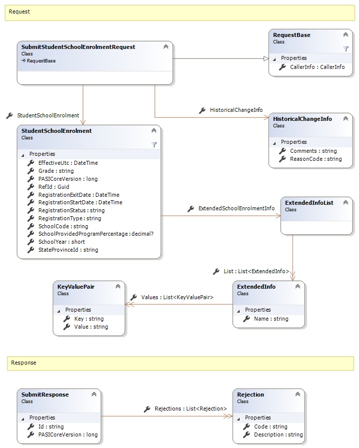
Request and Response Class Diagram

Request Fields
| Full Property Name | Type | Required | Other Attributes | ||||||||||||||||||||||||||||||||||||||||
|---|---|---|---|---|---|---|---|---|---|---|---|---|---|---|---|---|---|---|---|---|---|---|---|---|---|---|---|---|---|---|---|---|---|---|---|---|---|---|---|---|---|---|---|
| CallerInfo | CallerInfo | Yes | |||||||||||||||||||||||||||||||||||||||||
| CallerInfo.ClientMessageID | String | Yes | Value must be no more than 50 characters Value must not have control characters, leading, trailing or multiple embedded spaces. Content must not match regular expression: ^\s|\s{2,}|\s$|[\x00-\x19]|[\x7F-\x9F]|[^\x00-\xFF] | ||||||||||||||||||||||||||||||||||||||||
| CallerInfo.SentUtcTime | DateTime | Yes | |||||||||||||||||||||||||||||||||||||||||
| CallerInfo.Software | Software | Yes | |||||||||||||||||||||||||||||||||||||||||
| CallerInfo.Software.BuildNumber | String | Yes | Value must be no more than 30 characters Value must not have control characters, leading, trailing or multiple embedded spaces. Content must not match regular expression: ^\s|\s{2,}|\s$|[\x00-\x19]|[\x7F-\x9F]|[^\x00-\xFF] | ||||||||||||||||||||||||||||||||||||||||
| CallerInfo.Software.Manufacturer | String | Yes | Value must be no more than 100 characters Value must not have control characters, leading, trailing or multiple embedded spaces. Content must not match regular expression: ^\s|\s{2,}|\s$|[\x00-\x19]|[\x7F-\x9F]|[^\x00-\xFF] | ||||||||||||||||||||||||||||||||||||||||
| CallerInfo.Software.Product | String | Yes | Value must be no more than 100 characters Value must not have control characters, leading, trailing or multiple embedded spaces. Content must not match regular expression: ^\s|\s{2,}|\s$|[\x00-\x19]|[\x7F-\x9F]|[^\x00-\xFF] | ||||||||||||||||||||||||||||||||||||||||
| CallerInfo.Software.Version | String | Yes | Value must be no more than 30 characters Value must not have control characters, leading, trailing or multiple embedded spaces. Content must not match regular expression: ^\s|\s{2,}|\s$|[\x00-\x19]|[\x7F-\x9F]|[^\x00-\xFF] | ||||||||||||||||||||||||||||||||||||||||
| CallerInfo.User | User | Yes | |||||||||||||||||||||||||||||||||||||||||
| CallerInfo.User.IPAddress | String | Yes | Value must be no more than 50 characters Value must not have control characters, leading, trailing or multiple embedded spaces. Content must not match regular expression: ^\s|\s{2,}|\s$|[\x00-\x19]|[\x7F-\x9F]|[^\x00-\xFF] | ||||||||||||||||||||||||||||||||||||||||
| CallerInfo.User.LocalID | String | Yes | Value must be no more than 50 characters Value must not have control characters, leading, trailing or multiple embedded spaces. Content must not match regular expression: ^\s|\s{2,}|\s$|[\x00-\x19]|[\x7F-\x9F]|[^\x00-\xFF] | ||||||||||||||||||||||||||||||||||||||||
| CallerInfo.User.Name | String | Yes | Value must be no more than 100 characters Value must not have control characters, leading, trailing or multiple embedded spaces. Content must not match regular expression: ^\s|\s{2,}|\s$|[\x00-\x19]|[\x7F-\x9F]|[^\x00-\xFF] | ||||||||||||||||||||||||||||||||||||||||
| CallerInfo.User.OrganizationCode | String | Yes | Value must be no more than 6 characters | ||||||||||||||||||||||||||||||||||||||||
| HistoricalChangeInfo | HistoricalChangeInfo | No | |||||||||||||||||||||||||||||||||||||||||
| HistoricalChangeInfo.Comments | String | No | Value must be no more than 250 characters | ||||||||||||||||||||||||||||||||||||||||
| HistoricalChangeInfo.ReasonCode | String | Yes | Value must be an appropriate EnrolmentChangeReason code value | ||||||||||||||||||||||||||||||||||||||||
| StudentSchoolEnrolment | StudentSchoolEnrolment | Yes | |||||||||||||||||||||||||||||||||||||||||
| StudentSchoolEnrolment.EffectiveUtc | DateTime | No | |||||||||||||||||||||||||||||||||||||||||
| StudentSchoolEnrolment.ExtendedSchoolEnrolmentInfo | ExtendedInfoList | Yes | Name: SISV1
| ||||||||||||||||||||||||||||||||||||||||
| StudentSchoolEnrolment.ExtendedSchoolEnrolmentInfo.List | List<ExtendedInfo> | Yes | |||||||||||||||||||||||||||||||||||||||||
| StudentSchoolEnrolment.ExtendedSchoolEnrolmentInfo.List.Name | String | Yes | Value must not have control characters, leading, trailing or multiple embedded spaces. Content must not match regular expression: ^\s|\s{2,}|\s$|[\x00-\x19]|[\x7F-\x9F]|[^\x00-\xFF] | ||||||||||||||||||||||||||||||||||||||||
| StudentSchoolEnrolment.ExtendedSchoolEnrolmentInfo.List.Values | List<KeyValuePair> | Yes | |||||||||||||||||||||||||||||||||||||||||
| StudentSchoolEnrolment.ExtendedSchoolEnrolmentInfo.List.Values.Key | String | Yes | |||||||||||||||||||||||||||||||||||||||||
| StudentSchoolEnrolment.ExtendedSchoolEnrolmentInfo.List.Values.Value | String | Yes | PASI.Validation.Schema.IsNotRequired | ||||||||||||||||||||||||||||||||||||||||
| StudentSchoolEnrolment.Grade | String | Yes | Value must be an appropriate GradeCode code value | ||||||||||||||||||||||||||||||||||||||||
| StudentSchoolEnrolment.PASICoreVersion | Int64 | Yes | |||||||||||||||||||||||||||||||||||||||||
| StudentSchoolEnrolment.RefId | Guid | Yes | |||||||||||||||||||||||||||||||||||||||||
| StudentSchoolEnrolment.RegistrationExitDate | DateTime | No | |||||||||||||||||||||||||||||||||||||||||
| StudentSchoolEnrolment.RegistrationStartDate | DateTime | Yes | |||||||||||||||||||||||||||||||||||||||||
| StudentSchoolEnrolment.RegistrationStatus | String | Yes | Value must be an appropriate RegistrationStatus code value | ||||||||||||||||||||||||||||||||||||||||
| StudentSchoolEnrolment.RegistrationType | String | Yes | Value must be an appropriate RegistrationType code value | ||||||||||||||||||||||||||||||||||||||||
| StudentSchoolEnrolment.SchoolCode | String | Yes | Value must be in the form of a number between '0001' and '9999' | ||||||||||||||||||||||||||||||||||||||||
| StudentSchoolEnrolment.SchoolProvidedProgramPercentage | Nullable`1 | No | |||||||||||||||||||||||||||||||||||||||||
| StudentSchoolEnrolment.SchoolYear | Int16 | Yes | Value must be between 1900 and 2100 | ||||||||||||||||||||||||||||||||||||||||
| StudentSchoolEnrolment.StateProvinceId | String | Yes | Value must be in the form of a number between '000000001' and '999999999' |
Response Fields
| Full Property Name | Type | Required | Other Attributes |
|---|---|---|---|
| SubmitResponse.Id | String | No | |
| SubmitResponse.PASICoreVersion | Int64 | No | |
| SubmitResponse.Rejections | List<Rejection> | No | |
| SubmitResponse.Rejections.Code | String | Yes | |
| SubmitResponse.Rejections.Description | String | Yes |
See Also