Retrieve the audit history outlining all the changes made to completion record for a student's pathway.
Namespace: PASI.ServiceContract
Assembly: PASI.ServiceContract (in PASI.ServiceContract.dll) Version: 9.28.37.5 (9.28.37.5)
Syntax
PathwayCompletionAuditResponse GetPathwayCompletionAuditEvents( PathwayCompletionAuditRequest request )
Parameters
- request
- Type: PASI.DataContract.V2017PathwayCompletionAuditRequest
Contains StateProvinceId (Alberta Student Number) and PathwayCode indicating the audit history to be returned.
Return Value
Type: PathwayCompletionAuditResponseThe response contains a list of Pathway Completion data for the specified student and pathway code. The audit information includes organization, user and date the record was modified.
Service Validations
The following codes can be returned from the service operation. This list also shows core alerts that could be generated as a result calling this service. These codes are in addition to the standard set of codes that can be returned defined as in the Approach to Error Reporting. Click the link for the details.
9002, 9010, 64000Remarks
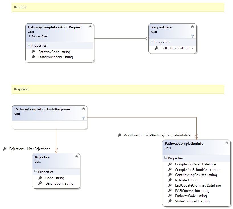
Request and Response Class Diagram

Request Fields
| Full Property Name | Type | Required | Other Attributes |
|---|---|---|---|
| CallerInfo | CallerInfo | Yes | |
| CallerInfo.ClientMessageID | String | Yes | Value must be no more than 50 characters Value must not have control characters, leading, trailing or multiple embedded spaces. Content must not match regular expression: ^\s|\s{2,}|\s$|[\x00-\x19]|[\x7F-\x9F]|[^\x00-\xFF] |
| CallerInfo.SentUtcTime | DateTime | Yes | |
| CallerInfo.Software | Software | Yes | |
| CallerInfo.Software.BuildNumber | String | Yes | Value must be no more than 30 characters Value must not have control characters, leading, trailing or multiple embedded spaces. Content must not match regular expression: ^\s|\s{2,}|\s$|[\x00-\x19]|[\x7F-\x9F]|[^\x00-\xFF] |
| CallerInfo.Software.Manufacturer | String | Yes | Value must be no more than 100 characters Value must not have control characters, leading, trailing or multiple embedded spaces. Content must not match regular expression: ^\s|\s{2,}|\s$|[\x00-\x19]|[\x7F-\x9F]|[^\x00-\xFF] |
| CallerInfo.Software.Product | String | Yes | Value must be no more than 100 characters Value must not have control characters, leading, trailing or multiple embedded spaces. Content must not match regular expression: ^\s|\s{2,}|\s$|[\x00-\x19]|[\x7F-\x9F]|[^\x00-\xFF] |
| CallerInfo.Software.Version | String | Yes | Value must be no more than 30 characters Value must not have control characters, leading, trailing or multiple embedded spaces. Content must not match regular expression: ^\s|\s{2,}|\s$|[\x00-\x19]|[\x7F-\x9F]|[^\x00-\xFF] |
| CallerInfo.User | User | Yes | |
| CallerInfo.User.IPAddress | String | Yes | Value must be no more than 50 characters Value must not have control characters, leading, trailing or multiple embedded spaces. Content must not match regular expression: ^\s|\s{2,}|\s$|[\x00-\x19]|[\x7F-\x9F]|[^\x00-\xFF] |
| CallerInfo.User.LocalID | String | Yes | Value must be no more than 50 characters Value must not have control characters, leading, trailing or multiple embedded spaces. Content must not match regular expression: ^\s|\s{2,}|\s$|[\x00-\x19]|[\x7F-\x9F]|[^\x00-\xFF] |
| CallerInfo.User.Name | String | Yes | Value must be no more than 100 characters Value must not have control characters, leading, trailing or multiple embedded spaces. Content must not match regular expression: ^\s|\s{2,}|\s$|[\x00-\x19]|[\x7F-\x9F]|[^\x00-\xFF] |
| CallerInfo.User.OrganizationCode | String | Yes | Value must be no more than 6 characters |
| PathwayCode | String | Yes | |
| StateProvinceId | String | Yes | Value must be in the form of a number between '000000001' and '999999999' |
Response Fields
| Full Property Name | Type | Required | Other Attributes |
|---|---|---|---|
| PathwayCompletionAuditResponse.AuditEvents | List<PathwayCompletionInfo> | Yes | |
| PathwayCompletionAuditResponse.AuditEvents.CompletionDate | DateTime | Yes | |
| PathwayCompletionAuditResponse.AuditEvents.CompletionSchoolYear | Int16 | Yes | |
| PathwayCompletionAuditResponse.AuditEvents.ContributingCourses | String | No | |
| PathwayCompletionAuditResponse.AuditEvents.IsDeleted | Boolean | Yes | |
| PathwayCompletionAuditResponse.AuditEvents.LastUpdateUtcTime | DateTime | Yes | |
| PathwayCompletionAuditResponse.AuditEvents.PASICoreVersion | Int64 | Yes | |
| PathwayCompletionAuditResponse.AuditEvents.PathwayCode | String | Yes | |
| PathwayCompletionAuditResponse.AuditEvents.StateProvinceId | String | Yes | |
| PathwayCompletionAuditResponse.Rejections | List<Rejection> | No | |
| PathwayCompletionAuditResponse.Rejections.Code | String | Yes | |
| PathwayCompletionAuditResponse.Rejections.Description | String | Yes |
See Also