This service is used to retrieve audit history outlining all the changes made to a particular
Credential Requirement Set.
Namespace: PASI.ServiceContract
Assembly: PASI.ServiceContract (in PASI.ServiceContract.dll) Version: 9.28.37.5 (9.28.37.5)
Syntax
StudentCredentialRequirementSetAuditResponse GetStudentCredentialRequirementSetAuditEvents( StudentCredentialRequirementSetAuditRequest request )
Parameters
- request
- Type: PASI.DataContract.V201305StudentCredentialRequirementSetAuditRequest
The request contains an Alberta Student Number and the Credential Requirement Set Code that is used to indicate the Student Credential Requirement Set for which audit information will be returned.
Return Value
Type: StudentCredentialRequirementSetAuditResponseThe response contains a list of Student Credential Requirement Set Audit data for the specified Student Credential Requirement Set.
Service Validations
The following codes can be returned from the service operation. This list also shows core alerts that could be generated as a result calling this service. These codes are in addition to the standard set of codes that can be returned defined as in the Approach to Error Reporting. Click the link for the details.
9002, 9053Remarks
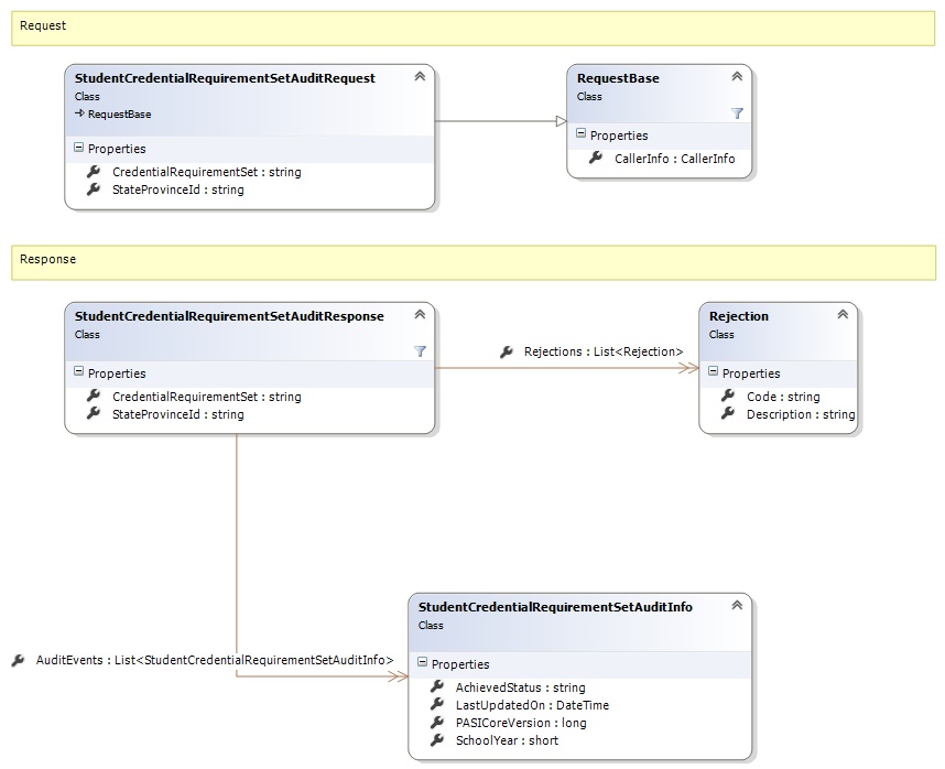
Request and Response Class Diagram

Request Fields
| Full Property Name | Type | Required | Other Attributes |
|---|---|---|---|
| CallerInfo | CallerInfo | Yes | |
| CallerInfo.ClientMessageID | String | Yes | Value must be no more than 50 characters Value must not have control characters, leading, trailing or multiple embedded spaces. Content must not match regular expression: ^\s|\s{2,}|\s$|[\x00-\x19]|[\x7F-\x9F]|[^\x00-\xFF] |
| CallerInfo.SentUtcTime | DateTime | Yes | |
| CallerInfo.Software | Software | Yes | |
| CallerInfo.Software.BuildNumber | String | Yes | Value must be no more than 30 characters Value must not have control characters, leading, trailing or multiple embedded spaces. Content must not match regular expression: ^\s|\s{2,}|\s$|[\x00-\x19]|[\x7F-\x9F]|[^\x00-\xFF] |
| CallerInfo.Software.Manufacturer | String | Yes | Value must be no more than 100 characters Value must not have control characters, leading, trailing or multiple embedded spaces. Content must not match regular expression: ^\s|\s{2,}|\s$|[\x00-\x19]|[\x7F-\x9F]|[^\x00-\xFF] |
| CallerInfo.Software.Product | String | Yes | Value must be no more than 100 characters Value must not have control characters, leading, trailing or multiple embedded spaces. Content must not match regular expression: ^\s|\s{2,}|\s$|[\x00-\x19]|[\x7F-\x9F]|[^\x00-\xFF] |
| CallerInfo.Software.Version | String | Yes | Value must be no more than 30 characters Value must not have control characters, leading, trailing or multiple embedded spaces. Content must not match regular expression: ^\s|\s{2,}|\s$|[\x00-\x19]|[\x7F-\x9F]|[^\x00-\xFF] |
| CallerInfo.User | User | Yes | |
| CallerInfo.User.IPAddress | String | Yes | Value must be no more than 50 characters Value must not have control characters, leading, trailing or multiple embedded spaces. Content must not match regular expression: ^\s|\s{2,}|\s$|[\x00-\x19]|[\x7F-\x9F]|[^\x00-\xFF] |
| CallerInfo.User.LocalID | String | Yes | Value must be no more than 50 characters Value must not have control characters, leading, trailing or multiple embedded spaces. Content must not match regular expression: ^\s|\s{2,}|\s$|[\x00-\x19]|[\x7F-\x9F]|[^\x00-\xFF] |
| CallerInfo.User.Name | String | Yes | Value must be no more than 100 characters Value must not have control characters, leading, trailing or multiple embedded spaces. Content must not match regular expression: ^\s|\s{2,}|\s$|[\x00-\x19]|[\x7F-\x9F]|[^\x00-\xFF] |
| CallerInfo.User.OrganizationCode | String | Yes | Value must be no more than 6 characters |
| CredentialRequirementSet | String | Yes | Value must be an appropriate CredentialRequirementSet code value |
| StateProvinceId | String | Yes | Value must be in the form of a number between '000000001' and '999999999' |
Response Fields
| Full Property Name | Type | Required | Other Attributes |
|---|---|---|---|
| StudentCredentialRequirementSetAuditResponse.AuditEvents | List<StudentCredentialRequirementSetAuditInfo> | No | |
| StudentCredentialRequirementSetAuditResponse.AuditEvents.AchievedStatus | String | Yes | |
| StudentCredentialRequirementSetAuditResponse.AuditEvents.LastUpdatedOn | DateTime | Yes | |
| StudentCredentialRequirementSetAuditResponse.AuditEvents.PASICoreVersion | Int64 | Yes | |
| StudentCredentialRequirementSetAuditResponse.AuditEvents.SchoolYear | Int16 | No | |
| StudentCredentialRequirementSetAuditResponse.CredentialRequirementSet | String | Yes | |
| StudentCredentialRequirementSetAuditResponse.Rejections | List<Rejection> | No | |
| StudentCredentialRequirementSetAuditResponse.Rejections.Code | String | Yes | |
| StudentCredentialRequirementSetAuditResponse.Rejections.Description | String | Yes | |
| StudentCredentialRequirementSetAuditResponse.StateProvinceId | String | Yes |
See Also