This service will retrieve school authority information that matches the school authority code(s) provided in the
request.
Namespace: PASI.ServiceContract
Assembly: PASI.ServiceContract (in PASI.ServiceContract.dll) Version: 9.25.26.0 (9.25.26.0)
Syntax
List<SchoolAuthorityInformationResponse> GetSchoolAuthorityInformation( SchoolAuthorityInformationRequest request )
Parameters
- request
- Type: PASI.DataContract.V201204SchoolAuthorityInformationRequest
An instance of the SchoolAuthorityRequest data contract.
Return Value
Type: ListSchoolAuthorityInformationResponseSchoolAuthorityResponse class which contains information about the school authorities on which the school authority code(s) had matched on the request.
Service Validations
The following codes can be returned from the service operation. This list also shows core alerts that could be generated as a result calling this service. These codes are in addition to the standard set of codes that can be returned defined as in the Approach to Error Reporting. Click the link for the details.
No additional errors for this service.Remarks
This service operation will retrieve school authority information that matches the school authority code(s) provided in the request. The operation takes in a list of school authority codes as part of the SchoolAuthorityRequest data contract and returns a list of SchoolAuthorityResult data contract containing the 'Status' and the School Authority Information for each requested school authority code. School Authority information such as Name, Status, Addresses, and Phone Number etc is returned in the response.
The Status property will indicate (for each school authority code requested) whether school authority data is available. This property will return a DataAvailabilityStatus.Normal if a school authority was found or DataAvailabilityStatus.Unknown if no data was found.
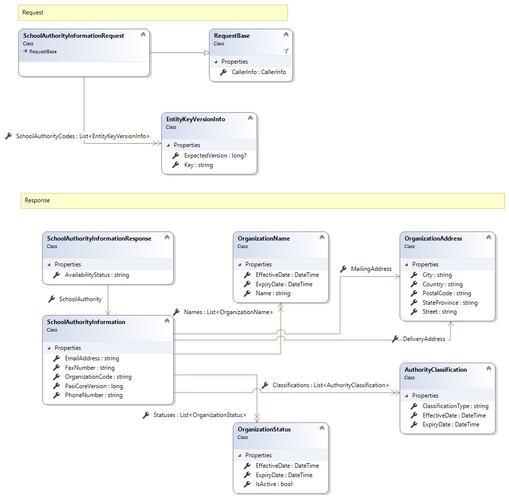
Request and Response Class Diagram

Request Fields
| Full Property Name | Type | Required | Other Attributes |
|---|---|---|---|
| CallerInfo | CallerInfo | Yes | |
| CallerInfo.ClientMessageID | String | Yes | Value must be no more than 50 characters Value must not have control characters, leading, trailing or multiple embedded spaces. Content must not match regular expression: ^\s|\s{2,}|\s$|[\x00-\x19]|[\x7F-\x9F]|[^\x00-\xFF] |
| CallerInfo.SentUtcTime | DateTime | Yes | |
| CallerInfo.Software | Software | Yes | |
| CallerInfo.Software.BuildNumber | String | Yes | Value must be no more than 30 characters Value must not have control characters, leading, trailing or multiple embedded spaces. Content must not match regular expression: ^\s|\s{2,}|\s$|[\x00-\x19]|[\x7F-\x9F]|[^\x00-\xFF] |
| CallerInfo.Software.Manufacturer | String | Yes | Value must be no more than 100 characters Value must not have control characters, leading, trailing or multiple embedded spaces. Content must not match regular expression: ^\s|\s{2,}|\s$|[\x00-\x19]|[\x7F-\x9F]|[^\x00-\xFF] |
| CallerInfo.Software.Product | String | Yes | Value must be no more than 100 characters Value must not have control characters, leading, trailing or multiple embedded spaces. Content must not match regular expression: ^\s|\s{2,}|\s$|[\x00-\x19]|[\x7F-\x9F]|[^\x00-\xFF] |
| CallerInfo.Software.Version | String | Yes | Value must be no more than 30 characters Value must not have control characters, leading, trailing or multiple embedded spaces. Content must not match regular expression: ^\s|\s{2,}|\s$|[\x00-\x19]|[\x7F-\x9F]|[^\x00-\xFF] |
| CallerInfo.User | User | Yes | |
| CallerInfo.User.IPAddress | String | Yes | Value must be no more than 50 characters Value must not have control characters, leading, trailing or multiple embedded spaces. Content must not match regular expression: ^\s|\s{2,}|\s$|[\x00-\x19]|[\x7F-\x9F]|[^\x00-\xFF] |
| CallerInfo.User.LocalID | String | Yes | Value must be no more than 50 characters Value must not have control characters, leading, trailing or multiple embedded spaces. Content must not match regular expression: ^\s|\s{2,}|\s$|[\x00-\x19]|[\x7F-\x9F]|[^\x00-\xFF] |
| CallerInfo.User.Name | String | Yes | Value must be no more than 100 characters Value must not have control characters, leading, trailing or multiple embedded spaces. Content must not match regular expression: ^\s|\s{2,}|\s$|[\x00-\x19]|[\x7F-\x9F]|[^\x00-\xFF] |
| CallerInfo.User.OrganizationCode | String | Yes | Value must be no more than 6 characters |
| SchoolAuthorityCodes | List<EntityKeyVersionInfo> | Yes | |
| SchoolAuthorityCodes.ExpectedVersion | Nullable`1 | No | |
| SchoolAuthorityCodes.Key | String | Yes |
Response Fields
| Full Property Name | Type | Required | Other Attributes |
|---|---|---|---|
| List<SchoolAuthorityInformationResponse> | List<SchoolAuthorityInformationResponse> | No | |
| List<SchoolAuthorityInformationResponse>.AvailabilityStatus | String | No | |
| List<SchoolAuthorityInformationResponse>.SchoolAuthority | SchoolAuthorityInformation | No | |
| List<SchoolAuthorityInformationResponse>.SchoolAuthority.Classifications | List<AuthorityClassification> | No | |
| List<SchoolAuthorityInformationResponse>.SchoolAuthority.Classifications.ClassificationType | String | Yes | Value must be an appropriate SchoolAuthorityType code value |
| List<SchoolAuthorityInformationResponse>.SchoolAuthority.Classifications.EffectiveDate | DateTime | Yes | |
| List<SchoolAuthorityInformationResponse>.SchoolAuthority.Classifications.ExpiryDate | DateTime | Yes | |
| List<SchoolAuthorityInformationResponse>.SchoolAuthority.DeliveryAddress | OrganizationAddress | No | |
| List<SchoolAuthorityInformationResponse>.SchoolAuthority.DeliveryAddress.City | String | No | Value must be no more than 60 characters Value must not have control characters, leading, trailing or multiple embedded spaces. Content must not match regular expression: ^\s|\s{2,}|\s$|[\x00-\x19]|[\x7F-\x9F]|[^\x00-\xFF] |
| List<SchoolAuthorityInformationResponse>.SchoolAuthority.DeliveryAddress.Country | String | Yes | Value must be no more than 60 characters Value must not have control characters, leading, trailing or multiple embedded spaces. Content must not match regular expression: ^\s|\s{2,}|\s$|[\x00-\x19]|[\x7F-\x9F]|[^\x00-\xFF] |
| List<SchoolAuthorityInformationResponse>.SchoolAuthority.DeliveryAddress.PostalCode | String | No | Value must be no more than 15 characters Value must not have control characters, leading, trailing or multiple embedded spaces. Content must not match regular expression: ^\s|\s{2,}|\s$|[\x00-\x19]|[\x7F-\x9F]|[^\x00-\xFF] |
| List<SchoolAuthorityInformationResponse>.SchoolAuthority.DeliveryAddress.StateProvince | String | No | Value must be no more than 20 characters Value must not have control characters, leading, trailing or multiple embedded spaces. Content must not match regular expression: ^\s|\s{2,}|\s$|[\x00-\x19]|[\x7F-\x9F]|[^\x00-\xFF] |
| List<SchoolAuthorityInformationResponse>.SchoolAuthority.DeliveryAddress.Street | String | Yes | Value must be no more than 140 characters Value must not have control characters, leading, trailing or multiple embedded spaces. Value must not contain empty lines and each line must be delimited with a carriage return and line feed. Content must not match regular expression: [\x00-\x08]|[\x0E-\x19]|[\x7F-\x9F]|[^\x00-\xFF]|(^|\n)\s*\r|\n\s*(\r|$)|[^\r]\n|\r[^\n] |
| List<SchoolAuthorityInformationResponse>.SchoolAuthority.EmailAddress | String | No | |
| List<SchoolAuthorityInformationResponse>.SchoolAuthority.FaxNumber | String | No | |
| List<SchoolAuthorityInformationResponse>.SchoolAuthority.MailingAddress | OrganizationAddress | No | |
| List<SchoolAuthorityInformationResponse>.SchoolAuthority.MailingAddress.City | String | No | Value must be no more than 60 characters Value must not have control characters, leading, trailing or multiple embedded spaces. Content must not match regular expression: ^\s|\s{2,}|\s$|[\x00-\x19]|[\x7F-\x9F]|[^\x00-\xFF] |
| List<SchoolAuthorityInformationResponse>.SchoolAuthority.MailingAddress.Country | String | Yes | Value must be no more than 60 characters Value must not have control characters, leading, trailing or multiple embedded spaces. Content must not match regular expression: ^\s|\s{2,}|\s$|[\x00-\x19]|[\x7F-\x9F]|[^\x00-\xFF] |
| List<SchoolAuthorityInformationResponse>.SchoolAuthority.MailingAddress.PostalCode | String | No | Value must be no more than 15 characters Value must not have control characters, leading, trailing or multiple embedded spaces. Content must not match regular expression: ^\s|\s{2,}|\s$|[\x00-\x19]|[\x7F-\x9F]|[^\x00-\xFF] |
| List<SchoolAuthorityInformationResponse>.SchoolAuthority.MailingAddress.StateProvince | String | No | Value must be no more than 20 characters Value must not have control characters, leading, trailing or multiple embedded spaces. Content must not match regular expression: ^\s|\s{2,}|\s$|[\x00-\x19]|[\x7F-\x9F]|[^\x00-\xFF] |
| List<SchoolAuthorityInformationResponse>.SchoolAuthority.MailingAddress.Street | String | Yes | Value must be no more than 140 characters Value must not have control characters, leading, trailing or multiple embedded spaces. Value must not contain empty lines and each line must be delimited with a carriage return and line feed. Content must not match regular expression: [\x00-\x08]|[\x0E-\x19]|[\x7F-\x9F]|[^\x00-\xFF]|(^|\n)\s*\r|\n\s*(\r|$)|[^\r]\n|\r[^\n] |
| List<SchoolAuthorityInformationResponse>.SchoolAuthority.Names | List<OrganizationName> | Yes | |
| List<SchoolAuthorityInformationResponse>.SchoolAuthority.Names.EffectiveDate | DateTime | Yes | |
| List<SchoolAuthorityInformationResponse>.SchoolAuthority.Names.ExpiryDate | DateTime | Yes | |
| List<SchoolAuthorityInformationResponse>.SchoolAuthority.Names.Name | String | Yes | |
| List<SchoolAuthorityInformationResponse>.SchoolAuthority.OrganizationCode | String | Yes | Value must be in the form of a number between '0001' and '9999' |
| List<SchoolAuthorityInformationResponse>.SchoolAuthority.PasiCoreVersion | Int64 | Yes | |
| List<SchoolAuthorityInformationResponse>.SchoolAuthority.PhoneNumber | String | No | |
| List<SchoolAuthorityInformationResponse>.SchoolAuthority.Statuses | List<OrganizationStatus> | Yes | |
| List<SchoolAuthorityInformationResponse>.SchoolAuthority.Statuses.EffectiveDate | DateTime | Yes | |
| List<SchoolAuthorityInformationResponse>.SchoolAuthority.Statuses.ExpiryDate | DateTime | Yes | |
| List<SchoolAuthorityInformationResponse>.SchoolAuthority.Statuses.IsActive | Boolean | Yes |
See Also