The service will return a list of up to 1000 Student records (in version order) who meet the
following criteria:
- Has an Elections Alberta Sync Version that is greater than the Last Known Source Version
passed into the request, and
- Has Synchronization Status value other than Excluded.
Namespace: PASI.ServiceContract
Assembly: PASI.ServiceContract (in PASI.ServiceContract.dll) Version: 9.25.26.0 (9.25.26.0)
Syntax
List<ElectionsAlbertaStudentInformationResponse> GetElectionsAlbertaStudentInformation( ElectionsAlbertaStudentInformationRequest request )
Parameters
Return Value
Type: ListElectionsAlbertaStudentInformationResponseService Validations
The following codes can be returned from the service operation. This list also shows core alerts that could be generated as a result calling this service. These codes are in addition to the standard set of codes that can be returned defined as in the Approach to Error Reporting. Click the link for the details.
No additional errors for this service.Remarks
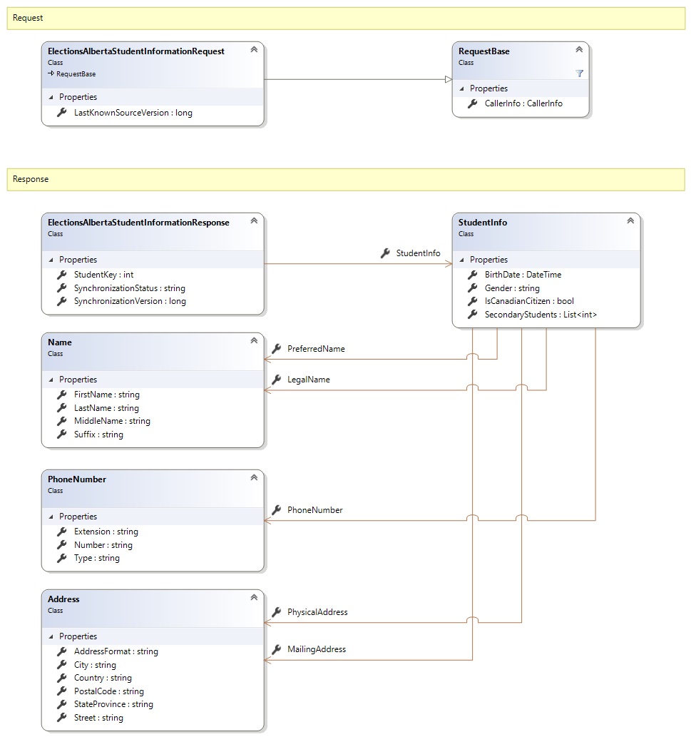
Request and Response Class Diagram

Request Fields
| Full Property Name | Type | Required | Other Attributes |
|---|---|---|---|
| CallerInfo | CallerInfo | Yes | |
| CallerInfo.ClientMessageID | String | Yes | Value must be no more than 50 characters Value must not have control characters, leading, trailing or multiple embedded spaces. Content must not match regular expression: ^\s|\s{2,}|\s$|[\x00-\x19]|[\x7F-\x9F]|[^\x00-\xFF] |
| CallerInfo.SentUtcTime | DateTime | Yes | |
| CallerInfo.Software | Software | Yes | |
| CallerInfo.Software.BuildNumber | String | Yes | Value must be no more than 30 characters Value must not have control characters, leading, trailing or multiple embedded spaces. Content must not match regular expression: ^\s|\s{2,}|\s$|[\x00-\x19]|[\x7F-\x9F]|[^\x00-\xFF] |
| CallerInfo.Software.Manufacturer | String | Yes | Value must be no more than 100 characters Value must not have control characters, leading, trailing or multiple embedded spaces. Content must not match regular expression: ^\s|\s{2,}|\s$|[\x00-\x19]|[\x7F-\x9F]|[^\x00-\xFF] |
| CallerInfo.Software.Product | String | Yes | Value must be no more than 100 characters Value must not have control characters, leading, trailing or multiple embedded spaces. Content must not match regular expression: ^\s|\s{2,}|\s$|[\x00-\x19]|[\x7F-\x9F]|[^\x00-\xFF] |
| CallerInfo.Software.Version | String | Yes | Value must be no more than 30 characters Value must not have control characters, leading, trailing or multiple embedded spaces. Content must not match regular expression: ^\s|\s{2,}|\s$|[\x00-\x19]|[\x7F-\x9F]|[^\x00-\xFF] |
| CallerInfo.User | User | Yes | |
| CallerInfo.User.IPAddress | String | Yes | Value must be no more than 50 characters Value must not have control characters, leading, trailing or multiple embedded spaces. Content must not match regular expression: ^\s|\s{2,}|\s$|[\x00-\x19]|[\x7F-\x9F]|[^\x00-\xFF] |
| CallerInfo.User.LocalID | String | Yes | Value must be no more than 50 characters Value must not have control characters, leading, trailing or multiple embedded spaces. Content must not match regular expression: ^\s|\s{2,}|\s$|[\x00-\x19]|[\x7F-\x9F]|[^\x00-\xFF] |
| CallerInfo.User.Name | String | Yes | Value must be no more than 100 characters Value must not have control characters, leading, trailing or multiple embedded spaces. Content must not match regular expression: ^\s|\s{2,}|\s$|[\x00-\x19]|[\x7F-\x9F]|[^\x00-\xFF] |
| CallerInfo.User.OrganizationCode | String | Yes | Value must be no more than 6 characters |
| LastKnownSourceVersion | Int64 | Yes |
Response Fields
| Full Property Name | Type | Required | Other Attributes |
|---|---|---|---|
| List<ElectionsAlbertaStudentInformationResponse> | List<ElectionsAlbertaStudentInformationResponse> | No | |
| List<ElectionsAlbertaStudentInformationResponse>.StudentInfo | StudentInfo | No | |
| List<ElectionsAlbertaStudentInformationResponse>.StudentInfo.BirthDate | DateTime | Yes | |
| List<ElectionsAlbertaStudentInformationResponse>.StudentInfo.Gender | String | Yes | Value must be an appropriate Gender code value |
| List<ElectionsAlbertaStudentInformationResponse>.StudentInfo.IsCanadianCitizen | Boolean | Yes | |
| List<ElectionsAlbertaStudentInformationResponse>.StudentInfo.LegalName | Name | Yes | |
| List<ElectionsAlbertaStudentInformationResponse>.StudentInfo.LegalName.FirstName | String | Yes | Value must be no more than 50 characters Value must only contain letters (A-Z), hyphens (-), apostrophes ('), periods (.), spaces ( ), or accented letters (ÀÁÂÃÄÅÇÈÉÊËÌÍÎÏÑÒÓÔÕÖÙÚÛÜÝàáâãäåçèéêëìíîïñòóôõöùúûüýÿ) |
| List<ElectionsAlbertaStudentInformationResponse>.StudentInfo.LegalName.LastName | String | Yes | Value must be no more than 50 characters Value must only contain letters (A-Z), hyphens (-), apostrophes ('), periods (.), spaces ( ), or accented letters (ÀÁÂÃÄÅÇÈÉÊËÌÍÎÏÑÒÓÔÕÖÙÚÛÜÝàáâãäåçèéêëìíîïñòóôõöùúûüýÿ) |
| List<ElectionsAlbertaStudentInformationResponse>.StudentInfo.LegalName.MiddleName | String | No | Value must be no more than 50 characters Value must only contain letters (A-Z), hyphens (-), apostrophes ('), periods (.), spaces ( ), or accented letters (ÀÁÂÃÄÅÇÈÉÊËÌÍÎÏÑÒÓÔÕÖÙÚÛÜÝàáâãäåçèéêëìíîïñòóôõöùúûüýÿ) |
| List<ElectionsAlbertaStudentInformationResponse>.StudentInfo.LegalName.Suffix | String | No | Value must be no more than 15 characters Value must only contain letters (A-Z), hyphens (-), apostrophes ('), periods (.), spaces ( ), or accented letters (ÀÁÂÃÄÅÇÈÉÊËÌÍÎÏÑÒÓÔÕÖÙÚÛÜÝàáâãäåçèéêëìíîïñòóôõöùúûüýÿ) |
| List<ElectionsAlbertaStudentInformationResponse>.StudentInfo.MailingAddress | Address | No | |
| List<ElectionsAlbertaStudentInformationResponse>.StudentInfo.MailingAddress.AddressFormat | String | Yes | Value must be no more than 50 characters Value must not have control characters, leading, trailing or multiple embedded spaces. Content must not match regular expression: ^\s|\s{2,}|\s$|[\x00-\x19]|[\x7F-\x9F]|[^\x00-\xFF] |
| List<ElectionsAlbertaStudentInformationResponse>.StudentInfo.MailingAddress.City | String | No | Value must be no more than 60 characters Value must not have control characters, leading, trailing or multiple embedded spaces. Content must not match regular expression: ^\s|\s{2,}|\s$|[\x00-\x19]|[\x7F-\x9F]|[^\x00-\xFF] |
| List<ElectionsAlbertaStudentInformationResponse>.StudentInfo.MailingAddress.Country | String | Yes | Value must be no more than 60 characters Value must not have control characters, leading, trailing or multiple embedded spaces. Content must not match regular expression: ^\s|\s{2,}|\s$|[\x00-\x19]|[\x7F-\x9F]|[^\x00-\xFF] |
| List<ElectionsAlbertaStudentInformationResponse>.StudentInfo.MailingAddress.PostalCode | String | No | Value must be no more than 15 characters Value must not have control characters, leading, trailing or multiple embedded spaces. Content must not match regular expression: ^\s|\s{2,}|\s$|[\x00-\x19]|[\x7F-\x9F]|[^\x00-\xFF] |
| List<ElectionsAlbertaStudentInformationResponse>.StudentInfo.MailingAddress.StateProvince | String | No | Value must be no more than 20 characters Value must not have control characters, leading, trailing or multiple embedded spaces. Content must not match regular expression: ^\s|\s{2,}|\s$|[\x00-\x19]|[\x7F-\x9F]|[^\x00-\xFF] |
| List<ElectionsAlbertaStudentInformationResponse>.StudentInfo.MailingAddress.Street | String | Yes | Value must be no more than 140 characters Value must not have control characters, leading, trailing or multiple embedded spaces. Value must not contain empty lines and each line must be delimited with a carriage return and line feed. Content must not match regular expression: [\x00-\x08]|[\x0E-\x19]|[\x7F-\x9F]|[^\x00-\xFF]|(^|\n)\s*\r|\n\s*(\r|$)|[^\r]\n|\r[^\n] |
| List<ElectionsAlbertaStudentInformationResponse>.StudentInfo.PhoneNumber | PhoneNumber | No | |
| List<ElectionsAlbertaStudentInformationResponse>.StudentInfo.PhoneNumber.Extension | String | No | Value must be no more than 7 characters |
| List<ElectionsAlbertaStudentInformationResponse>.StudentInfo.PhoneNumber.Number | String | Yes | Value must be no more than 16 characters |
| List<ElectionsAlbertaStudentInformationResponse>.StudentInfo.PhoneNumber.Type | String | Yes | Value must be an appropriate PhoneType code value |
| List<ElectionsAlbertaStudentInformationResponse>.StudentInfo.PhysicalAddress | Address | No | |
| List<ElectionsAlbertaStudentInformationResponse>.StudentInfo.PhysicalAddress.AddressFormat | String | Yes | Value must be no more than 50 characters Value must not have control characters, leading, trailing or multiple embedded spaces. Content must not match regular expression: ^\s|\s{2,}|\s$|[\x00-\x19]|[\x7F-\x9F]|[^\x00-\xFF] |
| List<ElectionsAlbertaStudentInformationResponse>.StudentInfo.PhysicalAddress.City | String | No | Value must be no more than 60 characters Value must not have control characters, leading, trailing or multiple embedded spaces. Content must not match regular expression: ^\s|\s{2,}|\s$|[\x00-\x19]|[\x7F-\x9F]|[^\x00-\xFF] |
| List<ElectionsAlbertaStudentInformationResponse>.StudentInfo.PhysicalAddress.Country | String | Yes | Value must be no more than 60 characters Value must not have control characters, leading, trailing or multiple embedded spaces. Content must not match regular expression: ^\s|\s{2,}|\s$|[\x00-\x19]|[\x7F-\x9F]|[^\x00-\xFF] |
| List<ElectionsAlbertaStudentInformationResponse>.StudentInfo.PhysicalAddress.PostalCode | String | No | Value must be no more than 15 characters Value must not have control characters, leading, trailing or multiple embedded spaces. Content must not match regular expression: ^\s|\s{2,}|\s$|[\x00-\x19]|[\x7F-\x9F]|[^\x00-\xFF] |
| List<ElectionsAlbertaStudentInformationResponse>.StudentInfo.PhysicalAddress.StateProvince | String | No | Value must be no more than 20 characters Value must not have control characters, leading, trailing or multiple embedded spaces. Content must not match regular expression: ^\s|\s{2,}|\s$|[\x00-\x19]|[\x7F-\x9F]|[^\x00-\xFF] |
| List<ElectionsAlbertaStudentInformationResponse>.StudentInfo.PhysicalAddress.Street | String | Yes | Value must be no more than 140 characters Value must not have control characters, leading, trailing or multiple embedded spaces. Value must not contain empty lines and each line must be delimited with a carriage return and line feed. Content must not match regular expression: [\x00-\x08]|[\x0E-\x19]|[\x7F-\x9F]|[^\x00-\xFF]|(^|\n)\s*\r|\n\s*(\r|$)|[^\r]\n|\r[^\n] |
| List<ElectionsAlbertaStudentInformationResponse>.StudentInfo.PreferredName | Name | Yes | |
| List<ElectionsAlbertaStudentInformationResponse>.StudentInfo.PreferredName.FirstName | String | Yes | Value must be no more than 50 characters Value must only contain letters (A-Z), hyphens (-), apostrophes ('), periods (.), spaces ( ), or accented letters (ÀÁÂÃÄÅÇÈÉÊËÌÍÎÏÑÒÓÔÕÖÙÚÛÜÝàáâãäåçèéêëìíîïñòóôõöùúûüýÿ) |
| List<ElectionsAlbertaStudentInformationResponse>.StudentInfo.PreferredName.LastName | String | Yes | Value must be no more than 50 characters Value must only contain letters (A-Z), hyphens (-), apostrophes ('), periods (.), spaces ( ), or accented letters (ÀÁÂÃÄÅÇÈÉÊËÌÍÎÏÑÒÓÔÕÖÙÚÛÜÝàáâãäåçèéêëìíîïñòóôõöùúûüýÿ) |
| List<ElectionsAlbertaStudentInformationResponse>.StudentInfo.PreferredName.MiddleName | String | No | Value must be no more than 50 characters Value must only contain letters (A-Z), hyphens (-), apostrophes ('), periods (.), spaces ( ), or accented letters (ÀÁÂÃÄÅÇÈÉÊËÌÍÎÏÑÒÓÔÕÖÙÚÛÜÝàáâãäåçèéêëìíîïñòóôõöùúûüýÿ) |
| List<ElectionsAlbertaStudentInformationResponse>.StudentInfo.PreferredName.Suffix | String | No | Value must be no more than 15 characters Value must only contain letters (A-Z), hyphens (-), apostrophes ('), periods (.), spaces ( ), or accented letters (ÀÁÂÃÄÅÇÈÉÊËÌÍÎÏÑÒÓÔÕÖÙÚÛÜÝàáâãäåçèéêëìíîïñòóôõöùúûüýÿ) |
| List<ElectionsAlbertaStudentInformationResponse>.StudentInfo.SecondaryStudents | List<Int32> | No | |
| List<ElectionsAlbertaStudentInformationResponse>.StudentKey | Int32 | Yes | |
| List<ElectionsAlbertaStudentInformationResponse>.SynchronizationStatus | String | Yes | Value must be an appropriate ElectionsAlbertaSyncStatus code value |
| List<ElectionsAlbertaStudentInformationResponse>.SynchronizationVersion | Int64 | Yes |
See Also