IPASIService2017GetStudentCredentialAuditEvents Method Provincial Approach to Student Information API
This service is used to retrieve audit history outlining all the changes made to a particular Credential.

Namespace: PASI.ServiceContract
Assembly: PASI.ServiceContract (in PASI.ServiceContract.dll) Version: 9.25.26.0 (9.25.26.0)
Syntax

StudentCredentialAuditResponse GetStudentCredentialAuditEvents(
	StudentCredentialAuditRequest request
)

Parameters

request
Type: PASI.DataContract.V201305StudentCredentialAuditRequest
The request contains a Credential Number that is used to indicate the Credential for which audit information will be returned.

Return Value

Type: StudentCredentialAuditResponse
The response contains a list of Credential Audit data for the specified Credential. The audit information includes organization, user and date the record was modified.

Service Validations

The following codes can be returned from the service operation. This list also shows core alerts that could be generated as a result calling this service. These codes are in addition to the standard set of codes that can be returned defined as in the Approach to Error Reporting. Click the link for the details.

9010, 9054, 44020
Remarks

The PASI Client must be assigned the ViewTranscriptUserRole role before they are able to call this service.

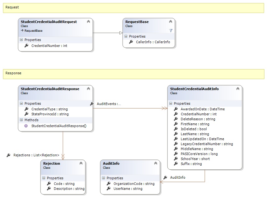
Request and Response Class Diagram



Request Fields

Full Property NameTypeRequiredOther Attributes
CallerInfoCallerInfoYes
CallerInfo.ClientMessageIDStringYesValue must be no more than 50 characters Value must not have control characters, leading, trailing or multiple embedded spaces. Content must not match regular expression: ^\s|\s{2,}|\s$|[\x00-\x19]|[\x7F-\x9F]|[^\x00-\xFF]
CallerInfo.SentUtcTimeDateTimeYes
CallerInfo.SoftwareSoftwareYes
CallerInfo.Software.BuildNumberStringYesValue must be no more than 30 characters Value must not have control characters, leading, trailing or multiple embedded spaces. Content must not match regular expression: ^\s|\s{2,}|\s$|[\x00-\x19]|[\x7F-\x9F]|[^\x00-\xFF]
CallerInfo.Software.ManufacturerStringYesValue must be no more than 100 characters Value must not have control characters, leading, trailing or multiple embedded spaces. Content must not match regular expression: ^\s|\s{2,}|\s$|[\x00-\x19]|[\x7F-\x9F]|[^\x00-\xFF]
CallerInfo.Software.ProductStringYesValue must be no more than 100 characters Value must not have control characters, leading, trailing or multiple embedded spaces. Content must not match regular expression: ^\s|\s{2,}|\s$|[\x00-\x19]|[\x7F-\x9F]|[^\x00-\xFF]
CallerInfo.Software.VersionStringYesValue must be no more than 30 characters Value must not have control characters, leading, trailing or multiple embedded spaces. Content must not match regular expression: ^\s|\s{2,}|\s$|[\x00-\x19]|[\x7F-\x9F]|[^\x00-\xFF]
CallerInfo.UserUserYes
CallerInfo.User.IPAddressStringYesValue must be no more than 50 characters Value must not have control characters, leading, trailing or multiple embedded spaces. Content must not match regular expression: ^\s|\s{2,}|\s$|[\x00-\x19]|[\x7F-\x9F]|[^\x00-\xFF]
CallerInfo.User.LocalIDStringYesValue must be no more than 50 characters Value must not have control characters, leading, trailing or multiple embedded spaces. Content must not match regular expression: ^\s|\s{2,}|\s$|[\x00-\x19]|[\x7F-\x9F]|[^\x00-\xFF]
CallerInfo.User.NameStringYesValue must be no more than 100 characters Value must not have control characters, leading, trailing or multiple embedded spaces. Content must not match regular expression: ^\s|\s{2,}|\s$|[\x00-\x19]|[\x7F-\x9F]|[^\x00-\xFF]
CallerInfo.User.OrganizationCodeStringYesValue must be no more than 6 characters
CredentialNumberInt32Yes


Response Fields

Full Property NameTypeRequiredOther Attributes
StudentCredentialAuditResponse.AuditEventsList<StudentCredentialAuditInfo>No
StudentCredentialAuditResponse.AuditEvents.AuditInfoAuditInfoYes
StudentCredentialAuditResponse.AuditEvents.AuditInfo.OrganizationCodeStringNo
StudentCredentialAuditResponse.AuditEvents.AuditInfo.UserNameStringNo
StudentCredentialAuditResponse.AuditEvents.AwardedOnDateDateTimeYes
StudentCredentialAuditResponse.AuditEvents.CredentialNumberInt32Yes
StudentCredentialAuditResponse.AuditEvents.DeleteReasonStringNo
StudentCredentialAuditResponse.AuditEvents.FirstNameStringYes
StudentCredentialAuditResponse.AuditEvents.IsDeletedBooleanYes
StudentCredentialAuditResponse.AuditEvents.LastNameStringYes
StudentCredentialAuditResponse.AuditEvents.LastUpdatedOnDateTimeYes
StudentCredentialAuditResponse.AuditEvents.LegacyCredentialNumberStringNo
StudentCredentialAuditResponse.AuditEvents.MiddleNameStringNo
StudentCredentialAuditResponse.AuditEvents.PASICoreVersionInt64Yes
StudentCredentialAuditResponse.AuditEvents.SchoolYearInt16Yes
StudentCredentialAuditResponse.AuditEvents.SuffixStringNo
StudentCredentialAuditResponse.CredentialTypeStringYes
StudentCredentialAuditResponse.RejectionsList<Rejection>No
StudentCredentialAuditResponse.Rejections.CodeStringYes
StudentCredentialAuditResponse.Rejections.DescriptionStringYes
StudentCredentialAuditResponse.StateProvinceIdStringYes
See Also

Reference